IMPORTANTE:
Las liberaciones se realizan de forma gradual, por lo tanto, es posible que su Promob Start AR no esté en la versión más reciente. Para recibirla, actualice su Promob.
Consulte aquí las últimas actualizaciones de la Guía de Producto de la biblioteca Promob Start AR.
OBSERVACIONES: La Guía de Producto se actualiza constantemente y en ella se incluyen todas las actualizaciones correspondientes a cada versión de la biblioteca. Considere la lectura de las actualizaciones desde la primera versión hasta la versión adquirida e implementada en su Promob. Las versiones posteriores a la suya no están implementadas en su sistema. Si tiene interés en adquirir las últimas modificaciones, póngase en contacto con nosotros.
Consulte a continuación las últimas novedades de Promob Start AR:
▼ V.01 R.08
Fecha: 18/12/2025
Mejorías
Modulación
1. Se han incluido cuatro modelos de puerta Cava, disponibles como Cava Parcial Horizontal, Cava Parcial Vertical, Cava Horizontal y Cava Vertical, todos ellos pueden ser aplicados tanto en puertas horizontales como en puertas verticales. (2244319)
Para módulos inferiores, el modelo de Cava Parcial Vertical está disponible en Cava Parcial Vertical Superior y Cava Parcial Vertical Inferior.
Para módulos basculantes, el modelo Cava Parcial Horizontal está disponible en Cava Parcial Horizontal Derecha y Cava Parcial Horizontal Izquierda.
Es posible cambiar las dimensiones productivas y visuales en el Configurador de Dimensiones en: Montaje General - Puertas/Frentes - Cava.
En la configuración es posible definir informaiones del mecanizado y de desbaste. El desbaste es la etapa inicial para eliminación del exceso de material y que contiene el offset, que resta los valores establecidos en el desbaste. Las configuraciones del mecanizado, son las medidas finales de la manija Cava.
2. Añadido el nuevo modelo de estante compuesto para todas las líneas, biblioteca y Constructor de Armarios. Está disponible en la herramienta de Agregados de cada módulo. (2244314)
El estante es compuesto por un estante inferior que recibe las fijaciones, uno superior y el tapacantos. El espesor es la suma de ambos estantes.
También se agregó una nueva opción para definir si la composición laminada (tapacantos) del estante compuesto será tratada como un ítem productivo. La opción está disponible en el Configurador de Dimensiones en la siguiente ruta:
Montaje General – Tapacantos – Tapacantos Estantes – E.
Configurador de Dimensiones
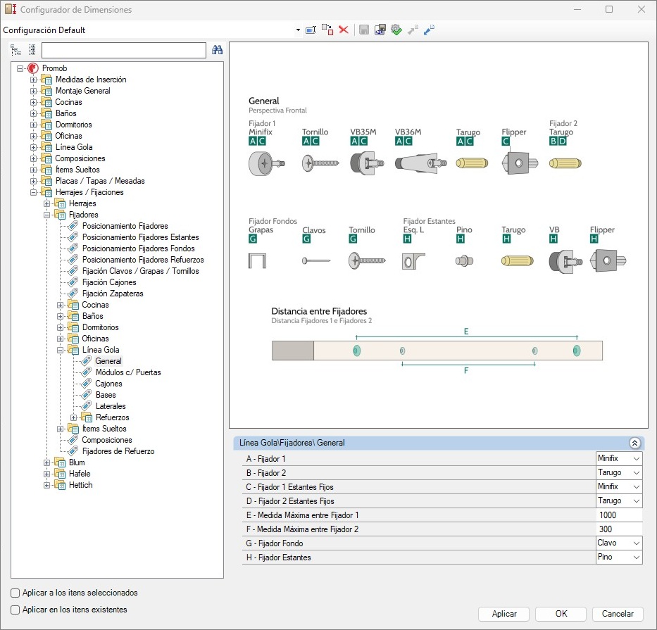
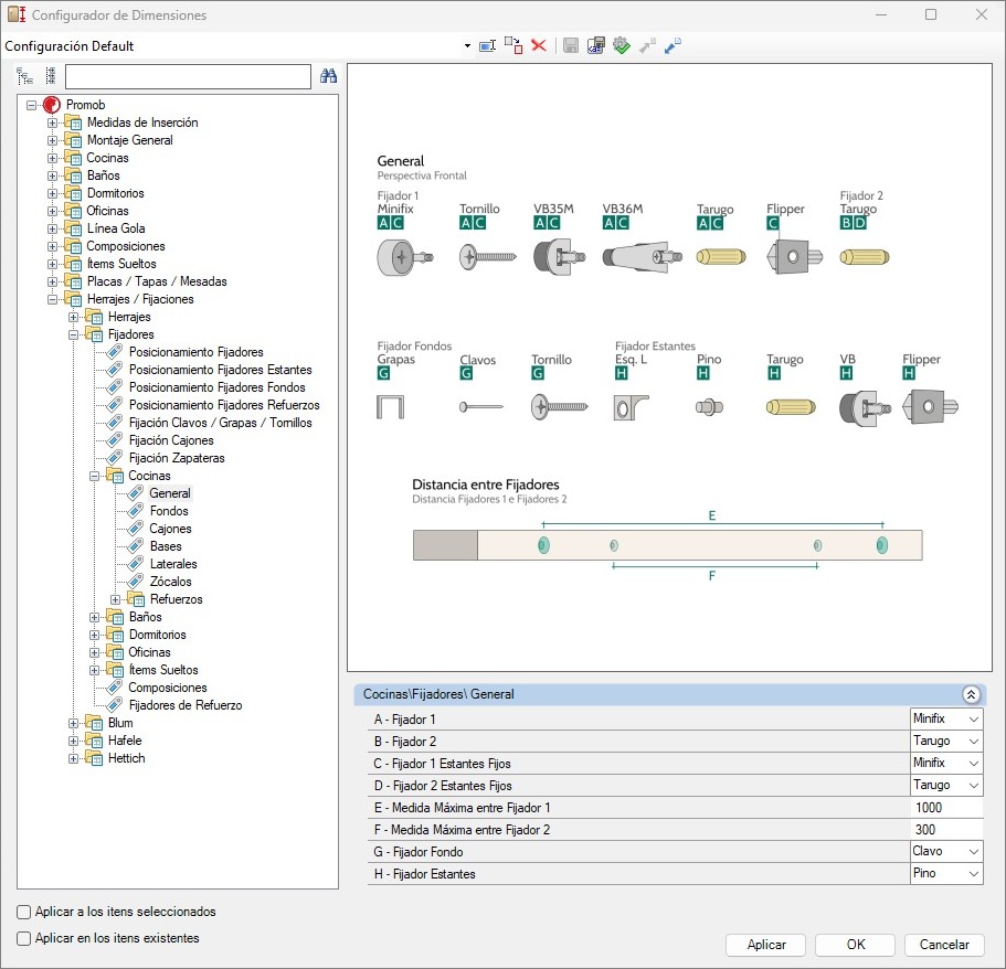
1. Se realizó el cambio de nombre de “Cocinas Gola” a “Línea Gola”. Además, se crearon nuevos parámetros específicos para la línea, ya que anteriormente se utilizaban los parámetros de Cocinas. (2244327)
ANTES:
- DESPUÉS:
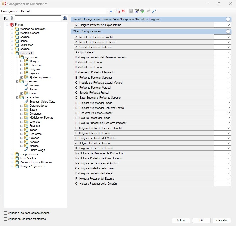
2. Disponibles nuevos parámetros en las líneas de Cajoneros y Piletas de la Línea Gola para definir las medidas hasta el tirador C y el tamaño del primer cajón del módulo. La antigua configuración de altura del primer cajón ha sido desactivada para que la nueva configuración estandarice más módulos. En el Configurador de Dimensiones los nuevos parámetros están en la ruta:
Línea Gola - Ingeniería - Estructura - Bajos - Piletas - Medidas/Holguras
Línea Gola - Ingeniería - Estructura - Bajos - Cajoneros - Medidas/Holguras
ANTES:
DESPUÉS:
Además, se actualizó las imágenes representativas de los cajoneros que ahora representan el actual comportamiento y nuevo layout patrón de los cajones.
ANTES:
DESPUÉS:
ANTES:
DESPUÉS:
Correcciones
Modulación
1. Corregida la situación enque, al insertar módulos de Despensas de la Línea Gola, con cajones del sócio Blum, una incoformid era exhibida.
2. Corregida la situación en que las puertas sin manijas de Esquineros L Superiores, no recibían modelos de puertas Innovika y Cierre Push en la línea de Cocinas.
3. Corregida situaciones generales en las manijas Italiana y Madera.
Plan de Corte
1. Corregida la situación en la que las puertas ciegas de los módulos de Esquina Recta de la Línea Gola generaban un error al enviarse al Cut Pro. (2247560)