O que ocorre?
A aba Projetos no Connect é exibida sem os projetos.
Porque ocorre?
Isso pode ocorrer em duas situações:
1ª situação - devido a uma possível desconfiguração do filtro de exibição dos projetos.
2ª situação - devido à falta de sincronização da conta com serviços Promob.
O que fazer?
▼ Procedimento 01 - Verificar os filtros de exibição dos projetos no Connect
Especialmente caso seu número de série foi adquirido recentemente. Por gentileza, execute o procedimento a seguir:
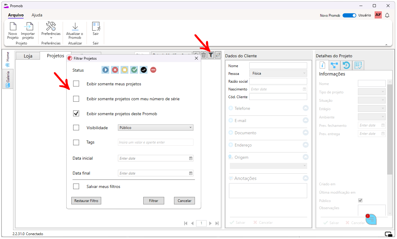
1. No Connect, acesse a aba Projetos e clique em Filtros.
2. Em Filtrar Projetos, desmarque a opção Exibir somente projetos com meu número de série e marque a opção Salvar meus filtros.
| Observação: Clique aqui para ver a imagem em tamanho completo. |
Caso persistir a situação após aplicar os Filtros de projetos, realize o procedimento 02 descrito abaixo.
▼ Procedimento 02 - Verificar sincronização da conta com serviços Promob
1. No canto superior direito do Promob, clique em cima do nome da conta e selecione Logout. Confirme o fechamento do Promob.
2. Reinicie o computador e o modem de internet.
3. Reabra o Promob, faça login e teste a situação novamente.
Caso persistir a situação, entre em contato com o Suporte Promob.