IMPORTANTE:
- Los lanzamientos se hacen gradualmente, por lo que es posible que su Promob Maker no está en la última versión, para recibirlo actualizar su Promob.
- Para consultar las versiones referentes al sistema Promob Maker, haga clic aquí.
- Consulte las últimas actualizaciones de la Guía de Producto para la biblioteca de Promob Maker AR haga clic aquí.
NOTAS: La Guía del Producto se actualiza constantemente, por lo tanto, consulte siempre su contenido a través de esta página de Release Notes.
Consulte a continuación las últimas novedades de la biblioteca Promob Maker AR:
▼ V.01 R.08
Fecha: 18/12/2025
- Mejorías
Modulación
1. Se han incluido cuatro modelos de puerta Cava, disponibles como Cava Parcial Horizontal, Cava Parcial Vertical, Cava Horizontal y Cava Vertical, todos ellos pueden ser aplicados tanto en puertas horizontales como en puertas verticales. (2244319)
Para módulos inferiores, el modelo de Cava Parcial Vertical está disponible en Cava Parcial Vertical Superior y Cava Parcial Vertical Inferior.
Para módulos basculantes, el modelo Cava Parcial Horizontal está disponible en Cava Parcial Horizontal Derecha y Cava Parcial Horizontal Izquierda.
Es posible cambiar las dimensiones productivas y visuales en el Configurador de Dimensiones en: Montaje General - Puertas/Frentes - Cava.
En la configuración es posible definir informaiones del mecanizado y de desbaste. El desbaste es la etapa inicial para eliminación del exceso de material y que contiene el offset, que resta los valores establecidos en el desbaste. Las configuraciones del mecanizado, son las medidas finales de la manija Cava.
2. Añadido el nuevo modelo de estante compuesto para todas las líneas, biblioteca y Constructor de Armarios. Está disponible en la herramienta de Agregados de cada módulo. (2244314)
El estante es compuesto por un estante inferior que recibe las fijaciones, uno superior y el tapacantos. El espesor es la suma de ambos estantes.
También se agregó una nueva opción para definir si la composición laminada (tapacantos) del estante compuesto será tratada como un ítem productivo. La opción está disponible en el Configurador de Dimensiones en la siguiente ruta:
- Montaje General – Tapacantos – Tapacantos Estantes – E.
Configurador de Dimensiones
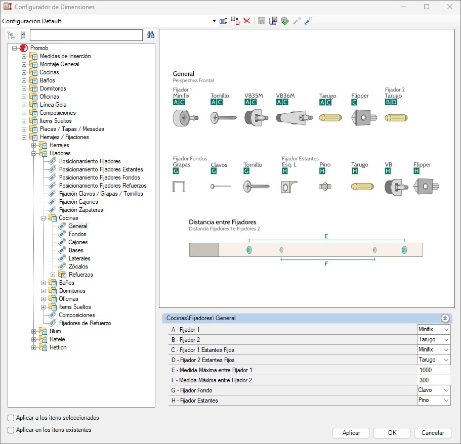
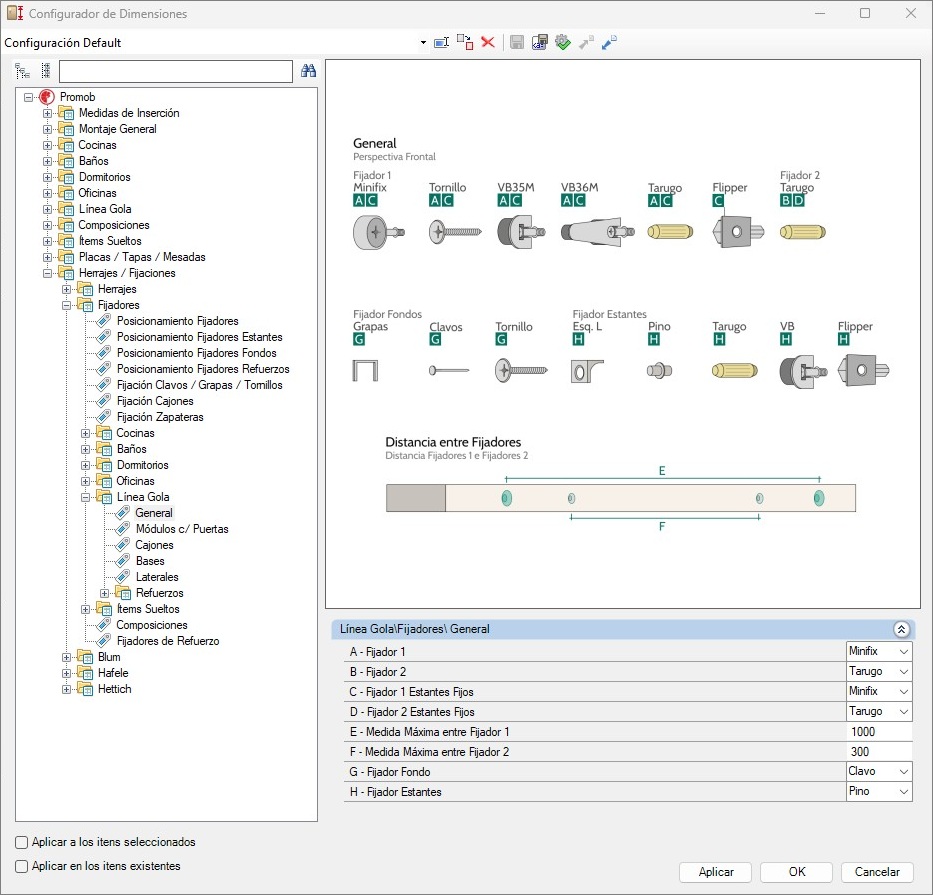
1. Se realizó el cambio de nombre de “Cocinas Gola” a “Línea Gola”. Además, se crearon nuevos parámetros específicos para la línea, ya que anteriormente se utilizaban los parámetros de Cocinas. (2244327)
- ANTES:
- DESPUÉS:
2. Disponibles nuevos parámetros en las líneas de Cajoneros y Piletas de la Línea Gola para definir las medidas hasta el tirador C y el tamaño del primer cajón del módulo. La antigua configuración de altura del primer cajón ha sido desactivada para que la nueva configuración estandarice más módulos. En el Configurador de Dimensiones los nuevos parámetros están en la ruta:
- Línea Gola - Ingeniería - Estructura - Bajos - Piletas - Medidas / Holguras
- Línea Gola - Ingeniería - Estructura - Bajos - Cajoneros - Medidas / Holguras
ANTES:
DESPUÉS:
Además, se actualizó las imágenes representativas de los cajoneros que ahora representan el actual comportamiento y nuevo layout patrón de los cajones.
ANTES:
DESPUÉS:
ANTES:
DESPUÉS:
- Correcciones
Modulación
1. Corregida la situación enque, al insertar módulos de Despensas de la Línea Gola, con cajones del sócio Blum, una incoformid era exhibida.
2. Corregida la situación en que las puertas sin manijas de Esquineros L Superiores, no recibían modelos de puertas Innovika y Cierre Push en la línea de Cocinas.
3. Corregida situaciones generales en las manijas Italiana y Madera.
Plan de Corte
1. Corregida la situación en la que las puertas ciegas de los módulos de Esquina Recta de la Línea Gola generaban un error al enviarse al Cut Pro. (2247560)
▼ V.01 R.07
Fecha: 25/09/2025
- Mejorías
Modulación
1. Se pusieron a disposición 17 nuevos modelos de puertas para los módulos superiores en la línea Cocinas Gola. Los modelos son: Gola, Perfil, Perfil Y, Recta, Versatile, Versatile con Punta, Udine, Provenzal, Perfil 45, Perfil 45 + Gola, Perfil 45 + Perfil, Perfil 50, Perfil 50 + Perfil, Perfil Borde, Perfil Borde + Perfil, Cierre Push y Innovika. (2244292)
2. Actualización de la nomenclatura de la sublínea de Cocinas y Cocinas Cava de Despenseros para Altos.
- Antes
- Después:
3. Se ha incluído nuevos módulos disponibles en la Línea Cocinas Gola.
Bajos:
- 3 Cajones
- Puerta Basculante + Cajón
- 1 Cajón + Puerta
Altos:
- 2 Puertas, Izquierda y Derecha
- 3 Cajones + Puerta Basculante
- 2 Puertas Refrigerador
- 1 Puerta Refrigerador
- 2 Puertas, Superior y Inferior, Verticales Izquierda
- 2 Puertas, Superior y Inferior, Verticales Derecha
Observaciones sobre los nuevos módulos altos:
- 2 Puertas, Izquierda y Derecha: recibe la manija vertical central en medio del módulo y respeta los espacios de la manija central.
- 3 Cajones + Puerta Basculante: manija superior alineada con el estante y respeta los espacios de la manija superior; otras manijas respetan los espacios de las manijas intermedias.
- 2 Puertas Refrigerador: al igual que el módulo 2 Puertas recibe la manija vertical central en medio del módulo y respeta las holguras de la manija central.
- 1 Puerta Refrigerador: para utilizar el módulo de forma eficiente, se indica optar por no usar el agregado Rejilla de Ventilación y configurar la altura de la puerta superior en el Panel de Propiedades.
- 2 Puertas, Superior y Inferior, Verticales Izquierda: altura de la puerta superior puede ser configurada por el Panel de Propiedades y respeta las holguras de la manija lateral izquierda.
- 2 Puertas, Superior y Inferior, Verticales Derecha: altura de la puerta superior puede ser configurada por el Panel de Propiedades y respeta las holguras de la manija lateral derecha.
4. Se encuentra disponible una nueva opción de frentes y puertas en el modelo Acolchada. Este modelo permite configurar si la puerta recibe o no mecanizado. En caso de recibirlo, se muestra como un mecanizado en línea y un desbaste en el dibujo técnico. Además, el mecanizado cuenta con configuraciones de retroceso de los extremos del panel y de profundidad, disponibles en el Configurador de Dimensiones en Montaje General – Puertas/Frentes – Acolchada. (2244319)
5. Están disponibles dos nuevas opciones de frentes y puertas en el modelo Listones y Listones Abiertos. En el modelo Listones es posible personalizar las dimensiones de los listones, la distancia entre ellos y el espesor del panel a través del Configurador de Dimensiones en Montaje General - Puertas / Frentes - Listones - Listones.
En el modelo Listones Abiertos es posible utilizar la opción de panel trasero mecanizado o panel trasero com travesaños, definido a través del Configurador de Dimensiones en Montaje General - Puertas / Frentes - Listones - Listones Abiertos, donde también es posible modificar espesores y dimensiones.
También es posible en este modelo la aplicación de tapacantos separados para el panel de la puerta y para el listones en Montaje General - Tapacantos - Tapacantos Puertas listones. (2244319)
Configurador de Dimensiones
1. Actualización de la nomenclatura de la sublínea de Cocinas y Cocinas Cava de Despenseros para Altos.
- Antes
- Después
Constructor de Armários
1. Actualización de la nomenclatura de la sublínea de Cocinas y Cocinas Cava de Despenseros para Altos.
- Antes
- Después
- Correcciones
Modulación
1. Corregida la situación en la que el módulo de la línea Tapas/Mesadas Con Regrueso Horizontal Bajo no aplicaba correctamente los tapacantos. Se ha desactivado la modificación de los tapacantos por el Configurador de Dimensiones, que pasa a ser realizada por el Panel de Propiedades. (2245105)
▼ V.01 R.06
Fecha: 14/08/2025
- Mejorías
Modulación
1. Se ha incluido la nueva manija Gola Madera en la línea Cocinas Gola, disponible en los módulos Bajos, Superiores y Despensas.
- En los módulos bajos, la manija realiza un fresado en el lateral, cuyas dimensiones son editables a través del Configurador de Dimensiones.
- En los módulos superiores, si puede seleccionar para no insertar el perfil alumínio y configurar un descuento en la base inferior del módulo. Además de elegir el modelo de puerta entre Puerta Gola y Puerta Gola Madera.
Los parámetros para configurar la nueva manija están ubicados en:
- Línea Gola – Bajos Línea Gola – Superiores
- Línea Gola – Despensas – Manija
- Línea Gola – Despensas – Caja
- Línea Gola – Fresado Manija Gola
Configurador de Dimensiones
1. Se ha reorganizada las configuraciones de manijas Gola, para la nueva carpeta Línea Gola, que anteriormente se encontraba dentro de la línea Cocinas.
- También se han creado nuevos parámetros específicos para los tiradores Gola Italiana, que anteriormente eran editados con los mismos parámetros de los tiradores Gola Aluminio.
- Las configuraciones nuevas y cambiadas de carpeta, san exclusivas para las manijas gola. Otras configuraciones de altura, holgura de puertas golas, siguen respectando las configuraciones de la línea Cocinas-Cocina Gola.
IMPORTANTE: Debido a la inclusión de estos nuevos parámetros, es necesario revisar todos los valores previamente configurados relacionados a las manijas Gola, especialmente para la opción Gola Italiana, tanto en proyectos antiguos como nuevos.
Nuevos caminos para configurar las manijas Gola:
- Línea Gola – Bajos
ANTES:
DESPUÉS:
- Línea Gola – Superiores
ANTES:
DESPUÉS:
- Línea Gola – Despensas – Manija
- Línea Gola – Despensas – Caja
ANTES:
DESPÚES:
- Línea Gola – Fresado Manija Gola
ANTES:
DESPUÉS:
- Línea Gola – Tapacantos – Manija Gola Italiana
- Línea Gola – Tapacantos – Refuerzo y Manija Gola Madera
2. Se ha agregado una nueva opción de configuración que permite modificar los parámetros de descripción de los elementos de accesorios y herrajes.
- A partir de ahora, además del código, es posible editar las descripciones existentes directamente desde el Configurador.
- Correcciones
Modulación
1. Corregida la situación en la que el fresado lateral de los módulos bajos de la Línea Cocinas no se extendía hasta el final de la pieza. (224204)
▼ V.01 R.05
Fecha: 24/06/2025
- Mejorías
Modulación
1. Se incorporaron dos nuevos modelos de cajones: uno alto y outro bajo. Ambos tienen alturas fijas, que pueden ser editadas desde el Configurador de Dimensiones.
OBSERVACIÓN:
- Al insertar un módulo cajonero, el sistema evaluará el tamaño del vano disponible para determinar qué cajón se colocará. Si el espacio es suficiente, se utilizará el cajón alto, en caso contrário, se colocará el cajón bajo. Además, se sumaron holguras superior y inferior.
- La holgura superior, aunque no tiene impacto visual, se tiene en cuenta en el cálculo para definir qué cajón es el adecuado para el vano.
- Los cajones no respetarán ninguna holgura superior del tirador. Los cajones fijos también tienen una condición de visibilidad.
El camino hacia la configuración:
- Montaje General – Cajones – Estructuras Estándar – Cajones\Tamaño
- Montaje General – Condición de Visibilidad – Cajones – Estándar – Correderas Fijas
2. Se realizó el ajuste para alinear y estandarizar para el mismo tamaño de altura en las frentes superiores y inferiores de cajones en los módulos 2Caj y 2Caj + 1CajG de la pestaña Cajoneros, y en los módulos Bajo M Parrilla 2Caj y Bajo M 2Caj + 1Caj de la pestaña Piletas / Parrillas, todos pertenecientes a la línea Cocinas Gola.
3. Se cambiaron las traducciones de algunos términos en el guía del producto y en la biblioteca para adaptarlos al idioma local.
- Correcciones
Proveedor
1. Se ajustó la nomenclatura de las carpetas Horizontal | Vertical a Lisos dentro del proveedor de materiales Faplac, en las líneas Hilados y Urban Design y del proveedor Berneck, en las líneas Fantasias y Trend Colors. (2229726)
▼ V.01 R.04
Fecha: 15/05/2025
- Mejorías
Fijaciones
1. Incluido el nuevo parámetro “C” para cajones y zapateras. Este parámetro permite definir el valor mínimo de la pieza para que reciba una tercera fijación.
Ruta de configuración:
- Herrajes / Fijaciones - Fijadores - Fijación Cajones
- Herrajes / Fijaciones - Fijadores -Fijación Zapateras
NOTA: Si el tamaño mínimo de la pieza es inferior a este valor, no se aplicará la tercera fijación.
Modulación
1. Actualizadas las traducciones de elementos en la biblioteca y guía del producto.
Cambios realizados:
- Entrepaños - Estantes
- Tableros - Placas
- División Izq/Der c/ Ranura Féc. - División Izq/Der c/ Ranura Cerradura
Además, en el Constructor de Armarios, se ajustaron descripciones e imágenes de divisiones y estantes que no coincidían con los elementos insertados en el ambiente 3D.
ANTES:
DESPUÉS:
Constructor de Armarios
1. Incluida nueva opción de puerta corredera para construcción de closets sin marco inferior en la línea Closets.
Además, se ha agregado una información auxiliar para orientar el uso en casos donde la construcción difiera de las opciones propuestas.
- Correcciones
Constructor de Armarios
1. Ajustado el redimensionamiento de las molduras de Closets para que respeten las dimensiones máximas de los paneles (2750 x 1850 mm).
OBSERVACIONES: debido a las dimensiones de los paneles y a las condiciones necesarias aplicadas para la utilización o no de marcos internos, por patrón del sistema, es posible que al alterar la medida en ancho, el valor exacto no sea actualizado (por ejemplo, de 2787 mm a 2788 mm). Por lo tanto, es necesario ingresar un valor significativamente mayor para aumentar los números de vanos, en el panel de Propiedad o editar el número de vanos a través del Constructor de Armarios.
▼ V.01 R.03
Fecha: 22/04/2025
- Mejorías
Configurador de Dimensiones
1. Se han puesto a disposición un nuevo parámetro en el Configurador de Dimensiones para editar el espesor de las frentes del módulo de Cajón Individual, disponible en Ítems Sueltos - Cajón Individual - Espesores.
ANTES:
DESPUÉS:
Proveedores
1. Inclusión del proveedor Faplac como opción de materiales a disposición del cliente. Se incluyeron 9 líneas dentro del proveedor, a saber: Blend, Étnica, Hilados, Lisos, Maderas, Mesopotamia, Nature, Nórdica y Urban Concept.
2. Inclusión del proveedor Sadeplan como opción de materiales a disposición del cliente. Se incluyeron 3 líneas dentro del proveedor, a saber: Materia, Madera y Fantasia.