IMPORTANTE:
-
Los lanzamientos se hacen gradualmente, por lo que es posible que su Promob Maker no está en la última versión, para recibirlo actualizar su Promob.
- Para consultar las versiones referentes al sistema Promob Maker BR, haga clic aquí.
-
Para consultar las versiones referentes al sistema Promob Maker, haga clic aquí.
-
Consulte las últimas actualizaciones de la Guía de Producto para la biblioteca de Promob Maker BR aquí.
NOTAS: La Guía del Producto se actualiza constantemente, por lo tanto, consulte siempre su contenido a través de esta página de Release Notes.
Consulte a continuación las últimas novedades de la biblioteca Promob Maker BR:
▼ V.13 R.24
Data: 05/12/2024
- Melhorias
Modulação
1. Incluída nova aba Superiores e Estantes na linha Salas, com módulos de armários superiores e estantes abertas e fechadas. Os módulos estão organizados em duas categorias: Lateral Externa e Lateral Interna. Configuração disponível nos seguintes caminhos:
- Medidas de Inserção - Dimensões Salas - Externas
- Salas - Engenharia - Estrutura - Superiores - Montagem Geral
- Salas - Engenharia - Estrutura - Superiores - Dimensões e Afastamentos
- Salas - Engenharia - Folgas - Superiores
- Salas - Engenharia - Estrutura - Altos - Montagem Geral
- Salas - Engenharia - Estrutura - Altos - Dimensões e Afastamentos
- Salas - Engenharia - Folgas - Altos
- Salas - Espessuras - Caixas - Com Portas
- Salas - Espessuras - Caixas - Sem Portas
- Salas - Fitas de Bordas
- Ferragens e Fixadores - Fixadores - Salas
Construtor de Armários
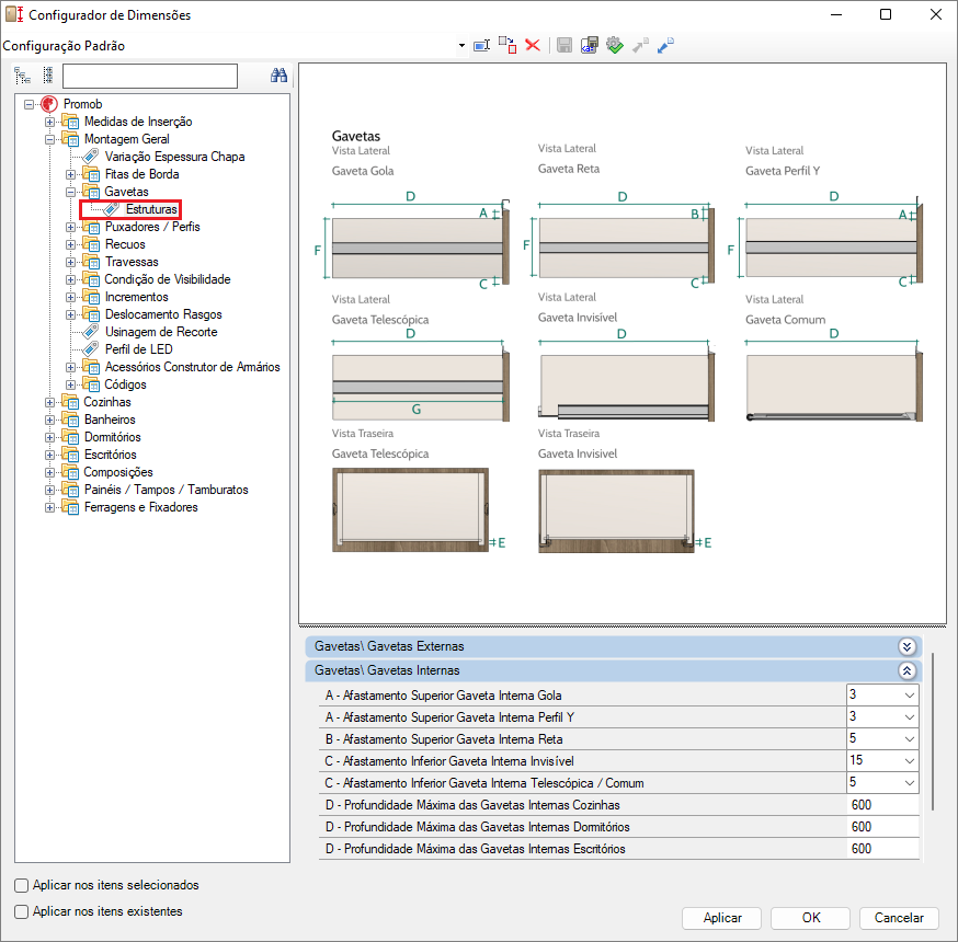
1. Adicionados novos modelos de gavetas para Porta Temperos no Construtor de Armários, aplicáveis às linhas: Cozinhas, Cozinhas Lateral Interna, Cozinhas Cava Madeira, Cozinhas Cava Madeira Lateral Interna, Cozinhas Colunas e Cozinhas Colunas Lateral Interna. Os modelos disponíveis incluem opções Embutidas e Externas, sendo que, para as linhas Cozinhas Cava Madeira e Cozinhas Cava Madeira Lateral Interna, está disponível apenas a gaveta porta tempero externa. No Configurador de Dimensões, os ajustes das gavetas podem ser realizados nos seguintes caminhos: Montagem Geral - Gavetas - Porta Temperos e Cozinhas - Engenharia - Gavetas - Gavetas Telescópicas / Invisíveis. (2123206 e 2144523)
2. Adicionados novos módulos superiores e altos na linha de Salas, incluindo opções com Portas de Giro, Sem Portas e Portas de Giro sem Rodapé, disponíveis tanto para Lateral Interna quanto Externa.
Relatórios
1. Implementada a opção de inserção de uma Descrição Extra opcional para itens das linhas de Painéis e Composições. A descrição pode ser inserida na aba Ferramentas – Propriedades e será exibida na barra inferior ao selecionar o item, além de constar nos relatórios técnicos.
OBSERVAÇÕES: Evitar o uso dos caracteres vírgula (,), ponto (.) ou ponto e vírgula (;) devido a limitações do sistema.
Configurador de Dimensões
1. Alterado o local da pasta Gaveta Avulsa no Configurador de Dimensões. Agora é possível fazer as edições através do caminho Itens Avulsos - Gaveta Avulsa.
ANTES:
DEPOIS:
- Correções
Modulação
1. Corrigida a situação onde a configuração de afastamento frontal da lateral nos módulos da aba Ilhas de Cozinhas, com portas em ambos os lados, não era aplicada corretamente. (2167301)
Construtor de Armários
1. Corrigida a situação onde os módulos inferiores de Coluna L, da linha Cozinhas Colunas, não consideravam corretamente o valor de folga superior do fundo no Configurador de Dimensões. (2171810)
2. Corrigida a situação onde as laterais do módulo Torre, no Construtor de Armários da linha Cozinhas, não consideravam as configurações de afastamento frontal e traseiro. (2167274)
3. Corrigida a situação onde, em módulos com dois ou mais vãos, as portas embutidas duplas não eram disponibilizadas corretamente. (2167288)
4. Corrigida a situação onde a face de fixação das ferragens de prateleiras fixas estava configurada de forma incorreta. (2176044)
5. Corrigida a situação onde as folgas traseiras das laterais e das bases não eram consideradas nos módulos de colunas da linha Cozinhas. (2178647)
Plano de Corte
1. Corrigida a situação onde as Portas Cava Madeira, ao serem inseridas avulsas no ambiente 3D, não eram enviadas ao Plano de Corte. (2160907)
Modelos
1. Corrigida a situação onde o modelo de fita de borda frontal não era aplicado corretamente. (2176008)
Configurador de Dimensões
1. Corrigida a situação onde não era possível ajustar, através do Configurador de Dimensões, a face de fixação das travessas frontais e traseiras dos módulos inferiores da linha Escritórios. Agora, a configuração pode ser realizada pelo caminho: Ferragens e Fixadores - Fixadores - Escritórios - Faces de Fixação - Travessas.
ANTES:
DEPOIS:
2. Corrigida a situação onde as laterais dos módulos inferiores de 2 lados em Ilhas, das linhas Cozinhas e Cozinhas Gola, apresentavam configuração de fitas de borda nas faces frontal e traseira, quando o correto era aplicar em duas faces frontais. O ajuste foi realizado no caminho: Configurador de Dimensões - Cozinhas - Fitas de Borda - Laterais - Ilha 2 Lados.
ANTES:
DEPOIS:
▼ V.13 R.23
Data: 24/10/2024
- Melhorias
Modulação
1. Disponibilizada nova aba de Inferiores na linha Salas composta por módulos de Balcões c/ Rodapé, Balcões s/ Rodapé, Gaveteiros c/ Rodapé e Gaveteiros s/ Rodapé. Além disso, dentro de cada uma delas, os módulos ficam separados entre Lateral Externa e Lateral Interna. Os novos módulos podem ser configurados nos seguintes caminhos:
- Salas - Engenharia - Estrutura - Balcões - Montagem Geral
- Salas - Engenharia - Estrutura - Balcões - Dimensões e Afastamentos
- Salas - Espessuras - Caixas c/ Portas - Balcões
- Salas - Fitas de Borda - Travessas - Frontais, Frontais L, Verticais Laterais e Traseiras
- Ferragens e Fixadores - Fixadores - Salas - Faces de Fixação - Travessas
2. Foram incluídas travessas frontais horizontais nos módulos inferiores de Cozinhas Cava Madeira. É possível configurar as dimensões da travessa em Cozinhas - Engenharia - Estrutura - Inferiores - Cantos - Cantos L e Cozinhas - Engenharia - Estrutura - Inferiores - Cantos - Cantos Oblíquos e a utilização através do Configurador de Dimensões em Cozinhas - Cozinhas Cava Madeira - Inferiores - Dimensões/Afastamentos. (2110663)
3. Disponibilizado aos painéis ripados e canaletados a opção de incluir ou não o engrossuradotraseiro, composto por travessas. Também foi implementada a possibilidade de utilizar suportes tipo mão amiga para fixação dos painéis.
O engrossurado traseiro pode ser habilitado através da aba de Propriedades.
A utilização de suportes mão amiga, pode ser habilitado através da aba de Agregados.
Além disso, os painéis recebem novas configurações através do Configurador de Dimensões nos seguintes caminhos:
-
Painéis/Tampos/Tamburatos - Painéis Ripados - Geral e Painéis/Tampos/Tamburatos - Painéis Ripados - Engenharia
4. Disponibilizados novos módulos nas seguintes linhas:
Cozinhas:
- Inferiores - Pias – Lateral Interna e Externa: 2G, Basc + Gav, 1P, 2P, 2P + 4G, 2P + 8G e 3P + 4G. Editáveis através do Construtor de Armários.
- Ilhas – Inferiores e Superiores: Vazado.
- Ilhas – Acessórios: Tubo Divisor Prateleiras.
- Superiores - Cantos: Armário Canto Reto 2 Portas Esq e Armário Canto Reto 2 Portas Dir.
Cozinhas Cava:
- Ilhas – Inferiores e Superiores: Vazado.
- IIhas – Acessórios: Tubo Divisor Prateleiras.
- Superiores - Cantos: Armário Canto Reto 2 Portas Esq e Armário Canto Reto 2 Portas Dir.
Cozinhas Cava Madeira:
- Inferiores - Pias – Lateral Interna e Externa: 1P, 2P . Editáveis através do Construtor de Armários.
- Superiores - Cantos: Armário Canto Reto 2 Portas Esq e Armário Canto Reto 2 Portas Dir.
Construtor de Armários
1. Disponibilizados novos módulos Inferiores, Portas de Giro s/ Rodapé e Portas de Giro c/ Rodapé, que podem ser encontrados no Construtor de Armários nas linhas Salas e Salas Lateral Inteira. Os novos módulos podem ser configurados nos seguintes caminhos:
- Salas - Engenharia - Estrutura - Balcões - Montagem Geral
- Salas - Engenharia - Estrutura - Balcões - Dimensões e Afastamentos
- Salas - Espessuras - Caixas c/ Portas - Balcões
- Salas - Fitas de Borda - Travessas - Frontais, Frontais L, Verticais Laterais e Traseiras
- Ferragens e Fixadores - Fixadores - Salas - Faces de Fixação - Travessas
2. Disponibilizado novo módulo Inferior, Portas de Giro Pia na linha Cozinhas Cava Madeira – Lateral Interna e Externa.
Ferragens
1. Disponibilizado novos parâmetros para adicionar pontos de fixação editáveis na prateleira móvel nas seguintes linhas, Cozinhas, Banheiros, Dormitórios, Escritórios, Salas e Composições. A edição pode ser feita através do seguinte caminho:
- Ferragens e Fixadores - Fixadores - Posicionamento Fixadores Prateleiras - “Linha“ - E - Número de Repetições – Prateleiras Móvel
- Ferragens e Fixadores - Fixadores - Posicionamento Fixadores Prateleiras - “Linha“ - F - Distância entre Furações no Eixo Vertical – Prateleiras Móvel
- Ferragens e Fixadores - Fixadores - Posicionamento Fixadores Prateleiras - “Linha“ - G - Diâmetro do Furo de Marcação
- Ferragens e Fixadores - Fixadores -Posicionamento Fixadores Prateleiras - “Linha“ - H - Profundidade do Furo de Marcação
Acessórios
1. Disponibilizado novo parâmetro para configurar o valor mínimo dos perfis dos puxadores Versatile e Udine. É possível configurá-lo pelo caminho:
- Montagem Geral - Puxadores / Perfis - Puxador Versatile;
- Montagem Geral - Puxadores / Perfis - Puxador Udine.
Além disso, é possível definir manualmente a dimensão da largura do Versatile, Versatile c/Ponteira Reta e Udine. Para que isso funcione, basta clicar duas vezes no puxador e redimensionar.
Configurador de Dimensões
1. Em Dormitórios foram movidos os parâmetros (D – Transpasse entre a Lateral Externa e o Fechamento e o E – Transpasse entre o Fechamento e o Módulo) da aba Folgas – Internas Leves e Folgas – Internas Genéricas. É possível configurá-los pelo novo caminho:
Dormitórios - Engenharia – Estrutura – Portas Deslizantes – Internas Leves;
Dormitórios - Engenharia – Estrutura – Portas Deslizantes – Internas Genéricas.
Antes:
Depois:
- Correções
Modulação
1. Corrigida situação em que as fitas de borda não consideravam os parâmetros de visibilidade das prateleiras nos módulos de cantoneiras. (2165376)
2. Corrigida a situação em que os puxadores não estavam disponíveis para as frentes externas e internas de gavetas. (2165441)
3. Corrigida a situação em que os módulos de Cantos Retos em Ilhas na Linha de Cozinhas e Cozinhas Cava ficavam desconfigurados no ambiente 3D ao inserir valores de Folga da parede. (2165397)
4. Corrigida a situação em que o recuo frontal da prateleira dos módulos de canto reto com portas deslizantes da linha de Cozinhas não estava considerando corretamente o Configurador de Dimensões. (2165338)
5. Corrigida a situação em que o Perfil Cava MDF não fazia junção ao associar dois módulos um ao lado do outro.
6. Corrigida a situação em que ao alterar o modelo de Tampos, Engrossurados e Compostos, era disponibilizado incorretamente outro modelo para seleção. (2170588)
Construtor de Armários
1. Corrigida a situação em que as portas deslizantes internas leves, genéricas e externas ficavam desalinhas ao alterar os parâmetros de configuração. Agora, as portas internas leves e genéricas vão considerar o posicionamento do fechamento inferior. Assim, ao alterar o valor da profundidade do fechamento inferior, os fechamentos superiores e laterais serão posicionados de forma alinhada com o fechamento inferior, considerando as devidas configurações. (2165560, 2165283 e 2165372)
2. Corrigida a situação em que a travessa vertical do Armário Coluna Recorte L na linha Dormitórios não considerava a troca de fita de borda.
Além disso, foi reorganizado para que a travessa vertical fique junto da travessa horizontal, em Cozinhas e Dormitórios. O ajuste pode ser conferido pelo caminho:
Nome da linha - Fitas de Borda - Travessas - Traseiras - Módulo Recorte L Superior;
Antes:
Depois:
Plano de Corte
1. Corrigida a situação em que era gerada uma inconformidade ao gerar o plano de corte dos tampos compostos. (2165119)
Ferragens
1. Corrigida a situação em que as Travessas Cava, nos módulos do Construtor de Armários da linha Cozinhas Cava não considerava a fixação configurada pelo Configurador de Dimensões. (2165955)
2. Corrigida a situação em que não havia ferragem de fixação em uma das faces dos rodapés e/ou estavam com o posicionamento da ferragem incorreto, nos módulos da linha de Dormitórios.
Modelos
1. Corrigida a situação em que ao criar opções de acabamentos para as Travessas Frontais L, eles não eram exibidos no momento de aplicação nas peças. (2170485)
▼ V.13 R.22
Data: 18/09/2024
- Melhorias
Modulação
1. Disponibilizadas travessas Mão Amiga na linha de Itens Avulsos. As dimensões de espessura e largura das travessas, tanto superior quanto inferior, são configuráveis por meio do Configurador de Dimensões. O acesso a essa funcionalidade se dá pelo caminho: Itens Avulsos - Suportes - Mão Amiga.
2. Ajustadas as limitações de largura, altura e profundidade dos módulos. Agora, as dimensões dos módulos seguem os limites máximos de altura e largura das chapas disponíveis. (2126084, 2118701, 2160133 e 2132913)
3. Adicionados novos módulos Altos e Superiores na linha de Escritórios. Nos módulos Altos, foram incluídos Armários c/ Rodapé e Armários s/ Rodapé, enquanto nos módulos Superiores, foram adicionados Armários.
- Além disso, no Construtor de Armários, foi adicionado um novo módulo Superior Sem Portas, assim como dois módulos Altos Sem Portas: um c/ Rodapé e outro s/ Rodapé.
No Configurador de Dimensões, foram acrescentados novos parâmetros para definir as folgas das portas dos módulos Altos e as folgas dos fundos sem portas dos módulos Altos e Superiores.
- Fundos: Caminho: Escritórios - Engenharia - Estruturas - Superiores - Dimensões / Afastamentos; Escritórios - Engenharia - Estruturas - Altos - Dimensões / Afastamentos.
- Portas: Caminho: Escritórios - Engenharia - Folgas - Altos.
Construtor de Armários
1. Adicionada uma nova configuração para ajustar o posicionamento do fechamento inferior em módulos com portas deslizantes e fechamento externo, na linha de Dormitórios do Construtor de Armários. Agora, é possível posicionar o fechamento abaixo da base inferior, da mesma forma que já era possível para o fechamento superior do módulo. Essa alteração pode ser realizada no caminho: Configurador de Dimensões - Dormitórios - Engenharia - Estrutura - Portas Deslizantes - Internas Leves / Internas Genéricas - Posicionamento do Fechamento Inferior em Relação à Base Interna. (2115923)
Ferragens
1. Criada uma nova opção para permitir a alteração dos fixadores das travessas traseiras de forma independente das travessas frontais, em cada linha. As alterações podem ser feitas no caminho: Configurador de Dimensões - Ferragens e Fixadores - Fixadores - Linha Específica - Travessas - Geral - Traseiras. (2076646)
Configurador de Dimensões
1. As abas referentes à face de fixação dos fixadores em cada linha foram reorganizadas no caminho: Configurador de Dimensões - Ferragens e Fixadores - Fixadores - Linha - Face de Fixação - Item. Essa reorganização visa melhorar a usabilidade nas configurações.
ANTES:
DEPOIS:
2. Os parâmetros foram reorganizadas e as imagens substituídas na seção de Travessas Laterais Verticais, localizada na aba de Fitas de Bordas das linhas de Cozinhas, Banheiros, Dormitórios e Escritórios. O acesso é feito através do caminho: Linha de Modulação - Fitas de Bordas - Travessas - Inferiores - Laterais Verticais. Essa atualização proporciona uma melhor compreensão da aplicação das fitas de bordas nas travessas.
ANTES:
DEPOIS:
- Correções
Modulação
1. Corrigida a situação em que as portas fixadas nas travessas internas de Cantos Retos permitiam inversão, ficando incorretas. (2158656)
2. Corrigida a situação em que o afastamento traseiro da travessa frontal em L não era considerado nos módulos de canto L das linhas de Cozinhas e Dormitórios. (2157423)
3. Corrigida a situação em que o afastamento do fundo dos módulos Canto L Inferior e Superior, assim como dos módulos Canto Oblíquo Inferior e Superior da linha de Cozinhas, não considerava os parâmetros do Configurador de Dimensões. Além disso, foi corrigida a situação em que as prateleiras fixas e móveis do módulo de Tábua de Passar não aplicavam fita de borda. (2158898)
4. Corrigida a situação em que as portas apresentavam opções de materiais duplicadas na aba de Modelos.
Construtor de Armários
1. Corrigida a situação em que o fundo superior dos módulos de torres do Construtor de Armários ficava posicionado incorretamente. (2150681)
2. Corrigida a situação em que os fechamentos das portas deslizantes internas em Dormitórios não aplicavam fitas de borda. (2157434)
3. Corrigida a situação em que o fundo do módulo inferior de portas de giro da linha de Cozinhas Lateral Interna não era inserido no ambiente. (2164783)
Acessórios
1. Corrigida a situação em que as ponteiras parciais e totais ficavam incorretas no puxador Perfil Y ao alterar os parâmetros no Configurador de Dimensões. (2154567)
Orçamento/Relatórios/Plano de Corte
1. Corrigida a situação em que os fundos das gavetas avulsas eram encaminhados para orçamento e relatórios com o número de fixações zerado, gerando inconsistências na exportação para o plano de corte. (2154193)
2. Corrigida a situação em que as Travessas Frontais em L não eram enviadas para o Plano de Corte. (2157425)
Ferragens
1. Corrigida a situação em que o Fundo disponibilizado na linha de Composição não removia as ferragens ao desmarcá-las na aba Agregados. (2151851)
2. Corrigida a situação em que, ao alterar os parâmetros de fixação geral, Fixação 1 e Fixação 2, as opções escolhidas não eram consideradas, sendo sempre aplicadas as opções de Minifix.
3. Corrigida a situação em que os parâmetros de fixação geral, Fixação 1 e Fixação 2, nas travessas de módulos inferiores de Cozinhas e Banheiros, não consideravam as configurações de repetição e quantidade. (2159767)
▼ V.13 R.21
Data: 15/08/2024
- Melhorias
Modulação
1. Disponibilizadas duas novas opções de portas provençais: Provençal 45 e Provençal Usinada. (2109659, 2099076, 2129598)
A opção de porta provençal 45 pode ser utilizada com o Painel Central, Painel Traseiro Parcial e Painel Traseiro Total, essas opções estão disponíveis para seleção pelo Configurador de Dimensões em Montagem Geral – Portas/Frentes – Provençal 45.
A opção de porta provençal usinada pode ser utilizada como Item Único, Explodida c/ Painel Traseiro Parcial e Explodida c/ Painel Traseiro Total, essas opções estão disponíveis para seleção pelo Configurador de Dimensões em Montagem Geral – Portas/Frentes – Provençal Usinada.
2. Disponibilizada a linha Itens Avulsos. Agora a gaveta avulsa fica disponível exclusivamente nesta linha e não na linha de Composições. (2110673)
Parceiros
1. Realizada a atualização de acabamentos do parceiro Berneck. (2138419)
A partir de agora, o parceiro Berneck é organizado conforme linhas Amadeirados Claros, Amadeirados Médios, Amadeirados Escuros, Metalizados, Combine Fácil com três sub-linhas, sendo Unicolores, Fantasia e Tecidos e a Linha Smart.
Também, foram incluídos 9 acabamentos, sendo eles:
-
- Parquet Grann – Linha Amadeirados Claros;
- Veneer Grann – Linha Amadeirados Médios;
- Plomo Alumi, Gold Alumi e Dust Alumi - Linha Metalizados;
- Latte Micro, Tangará Micro e Tabasco Micro – Linha Combine Fácil Unicolores;
- Falésia Vel – Linha Combine Fácil Fantasia.
Além disso, também foram removidos de linha os acabamentos abaixo:
-
- Dote LSF e Frame LSF da linha Play;
- Compensato GRANN da linha Grann;
- Carvalho Atena, Carvalho Nice, Frassino Whiskey, Maple, Wengue Ravenna e Wengue Valência, da linha Poro;
- London da linha Tatto;
- Preto Design, Branco Super white MATT, Ceramik MATT, Chumbo MATT, Millenial MATT da linha Trend Colors.
Guia de Produto
1. Efetuada atualização das imagens de modulação e reorganização do Guia de Produto, padronizando as páginas e inserindo informações complementares. Acesse o mesmo na parte superior deste artigo.
- Correções
Modulação
1. Corrigida a situação em que o parâmetro de configuração de distância entre portas deslizantes não era considerado no Armário Superior 2P disponível em Cozinhas- Engenharia -Estrutura - Portas Deslizantes - Internas Leves. (2145951)
2. Corrigida a situação em que os materiais cadastrados para frentes e portas não eram exibidos para seleção na aba de Modelos, em gavetas avulsas da linha de Composições. Para esta correção, a gaveta avulsa agora fica disponível na linha de Itens Avulsos. (2110673)
Parceiros
1. Corrigida a situação em que alguns acabamentos do Parceiro Guararapes não eram inseridos corretamente no ambiente. (2126699)
2. Corrigida a situação em que os acabamentos do Parceiro Guararapes estavam com a pré-visualização dos modelos em branco. (2147988)
3. Corrigida a situação em que alguns acabamentos do Parceiro Arauco não eram inseridos corretamente no ambiente. (2140615)
Construtor de Armários
1. Corrigida a situação em que o posicionamento dos fixadores das divisórias com fixação direita sem recuo frontal do módulo inferior com portas de giro de todas as linhas (Construtor de Armários) estava incorreto, assim não gerava a furação no desenho técnico. (2144715)
2. Corrigida a situação em que ao inserir divisória entre prateleiras móveis com fixador cantoneira, a furação do fixador divisória/prateleira ficava invertida, não considerava a configuração de posição do Furo da Cantoneira em Configurador de Dimensões - Ferragens e Fixadores - Ferragens - Cantoneira L - C/D Posição Furo Cantoneira. (2145438)
3. Corrigida a situação em que, ao selecionar a opção de travessa L e utilizar divisórias manuais, era gerado indevidamente um vão entre a travessa e o item na parte superior. (2144588)
4. Corrigida a situação em que as prateleiras dividiam as travessas laterais traseiras em módulos com Portas Deslizantes Internas da linha de Cozinhas.
5. Corrigida a situação em que as fixações das divisórias cortantes ficavam com o posicionamento incorreto ao alterar a espessura da base do módulo. Ocorria em todas as linhas do Construtor de Armários.
6. Corrigida a situação em que as gavetas embutidas em módulos do Construtor de Armários não consideravam a medida das folgas adicionadas no Configurador de Dimensões. (2141168)
7. Corrigida a situação em que o rodapé central, inserido no ambiente automaticamente ao aumentar a largura do módulo para união das bases, não recebia aplicação das fitas de borda. (2135711)
Operações
1. Corrigida a situação em que as prateleiras fixas de cantos L não geravam furação na documentação técnica. (2145957)
Ferragens
1. Corrigida a situação em que a medida máxima entre fixadores não era considerada ao utilizar padrão de ferragem simétrico. Ocorria em módulos de todas as linhas. (2144320)
▼ V.13 R.20
Data: 18/07/2024
- Melhorias
Modulação
1. Realizada atualização nas características dos itens da aba de Painéis, para que ao receberem usinagens avulsas, elas fiquem visíveis no ambiente 3D. Para inserção da usinagem no painel, pressione a tecla Ctrl.
ANTES:
DEPOIS:
Parceiro Arauco
1. Realizada a atualização de acabamentos do parceiro Arauco. (2128107)
2. Modificada a linha de 25 acabamentos para Madeiras. Linhas Madeiras Marcantes, Madeiras Suaves, Nature, Bold e Vert agora é Linha Madeiras.
- Canelato
- Autentic
- Escarlate
- Nogueira Pecan
- Rícori Nativo
- Elmo Suíço
- Carvalho Mel
- Ameixa Negra
- Nogal Terracota
- Áureo
- Nordic
- Carvalho Americano
- Nogueira Persa
- Noce Naturale
- Teka Ártico
- Tokai
- Carvalho
- Castanho
- Ciliegio
- Tabaco
- Acácia Carmel
- Bambu
- Amendoeira
- Areal
- Madeiral
3. Modificada a linha de 10 acabamentos para Cores e Tecidos. Linhas Chess e Matt passou a ser Cores e Tecidos.
- Cacao
- Cinza Cristal
- Ébano
- Beige
- Beton
- Cacao
- Cinza Cristal
- Ébano
- Lavanda
- Oceano
4. Modificada a linha de 2 acabamentos para Madeiras Brasileiras. Linha Trend agora é Linha Madeiras Brasileiras.
- Jatobá Brasileiro
- Ipê Real
5. Modificada a linha de 3 acabamentos para Pedras e Metais. Linha Vert agora é Linha Pedras e Metais.
- Orvalho
- Orla
- Silício
6. Inseridos 7 acabamentos de uma nova Linha:
- Atlântica - Linha Tons do Brasil
- Cerrado - Linha Tons do Brasil
- Cristalina - Linha Tons do Brasil
- Jalapão - Linha Tons do Brasil
- Maragogi - Linha Tons do Brasil
- Maraú - Linha Tons do Brasil
- Petar - Linha Coleção Tons do Brasil
- Correções
Modulação
1. Corrigida a situação em que o puxador Cava Central Horizontal não centralizava nas portas e frentes da biblioteca.
2. Corrigida a situação em que os módulos de canto reto da aba de Ilhas nas linhas de Cozinhas e Cozinhas Cava não apresentavam a opção de trocar a porta cega para inteira ou parcial.
3. Realizada correção em todas as linhas onde o afastamento superior de gavetas com frente Udine não era considerado, permanecendo com medida de 1mm menor que o configurado.
4. Realizada correção em todas as linhas onde o puxador Versatile era posicionado incorretamente ao alterar altura dele através do Configurador de Dimensões.
5. Corrigida a situação em que as gavetas da linha de Cozinhas Cava Madeira não consideravam a medida mínima de inserção, ficando posicionadas incorretamente no módulo quando utilizado uma altura menor que o esperado.
6. Corrigida a situação em que as travessas L da linha de Cozinhas Cava Madeira eram inseridas juntamente às prateleiras ao utilizar caixa com Travessa L. (2136711)
7. Corrigida a situação em que as portas Cava Parcial Horizontal, Parcial Vertical, Central Vertical, Central Horizontal, Cava Vertical e Cava Horizontal se desconfiguravam ao salvar o projeto e reabri-lo. (2115761)
Construtor de Armários
1. Corrigida a situação em que não eram inseridas as ferragens nas divisórias dos módulos do construtor. (2136882)
2. Corrigida a situação em que os módulos superiores da linha de Cozinhas do Construtor de Armários entravam com a fixação rotacionada. (2132715)
Relatórios
1. Corrigida a situação em que o tapa furo saía duplicado na lista de compra de materiais, e com cor divergente do modelo da caixa. (2133028)
Operações
1. Corrigida a situação em que a usinagem avulsa era exibida de forma incorreta ao arrastá-la ao ambiente. (2135447)
Ferragens
1. Corrigida a situação em que a distância dos perfis de ferragens ficava incorreta e as furações ficavam sobrepostas.
▼ V.13 R.19
Data: 20/06/2024
- Melhorias
Modulação
1. Alteradas as imagens dos módulos da Biblioteca e Construtor de Armários para que todas sigam o mesmo padrão.
Construtor de Armários
1. Implementada nova maneira de construção das divisórias no Construtor de Armários. As divisórias agora são escolhidas a partir da face de fixação da ferragem entre direita e esquerda. (1876636)
2. Disponibilizada linha Industrial no Construtor de Armários, com opção de escolha da base com fechamento de madeira ou sem fechamento. É possível incluir estruturas frontais ou laterais, além das estruturas com prateleiras.
É possível alterar o código dos tubos em Montagem Geral - Códigos e Descrições - Códigos - Acessórios - Tubos Linha Industrial e a descrição em Montagem Geral - Códigos e Descrições - Descrição - Acessórios - Tubos Linha Industrial. (2090408)
O tubo utilizado na modulação industrial pode ser enviado ao plano de corte para o gerenciamento do tubo da Linha Industrial.
Para isso, deve ser realizado um cadastro prévio no Cut Pro com as informações do tubo conforme os valores inseridos no Configurador de Dimensões. É importante que o código da chapa para o tubo quadrado seja o código do modelo utilizado + “1” e para o tubo circular o código do modelo utilizado + “2”. Por exemplo, temos o modelo “Alumínio” cadastrado com o código “12345”, o código da chapa do tubo quadrado deve ser “123451” e do tubo circular “123452”.
Acessórios
1. Incluída a opção de pé emborrachado na biblioteca, disponível para a inserção no módulo da Linha Industrial. É possível definir a profundidade e altura do pé emborrachado em Ferragens e Fixadores - Ferragens - Pé Emborrachado. Também é possível alterar o código em Montagem Geral - Códigos e Descrições - Códigos - Acessórios - Pés e a descrição em Montagem Geral - Códigos e Descrições - Descrição - Acessórios - Pés. (2090408)
Configurador de Dimensões
1. Disponibilizado novo item para utilização avulsa de fita de led. Esse modelo possibilita definir a profundidade e altura no Configurador de Dimensões em Montagem Geral - Perfil de Led - Fita de Led. É possível também alterar o código em Montagem Geral - Códigos e Descrições - Códigos - Acessórios - Led e a descrição em Montagem Geral - Códigos e Descrições - Descrição - Acessórios - Led. Além disso, o modelo possibilita que o orçamento seja disponibilizado em unidades e metros lineares. (2039978)
2. Realizada a alteração da espessura padrão das ripas de 6mm para 18mm no Modelo de Portas/Frentes Ripadas, permitindo que assim as cavilhas não fiquem aparentes quando aplicadas. A melhoria pode ser encontrada através do Configurador de Dimensões em Montagem Geral – Portas/Frentes - Ripado. (2101515)
3. Adicionado parâmetro na linha de Salas para configurar a distância frontal dos montantes em relação às gavetas internas com frentes, com o objetivo de facilitar o alinhamento entre os itens.
4. Melhoria disponibilizada em que as fixações traseiras transpassantes das divisórias que dividem painel na linha de Salas podem ser configuradas entre Frontal e Traseira em uma nova aba no Configurador de Dimensões, no caminho Ferragens e Fixações - Fixações - Salas - Paineis. Antes eram configuradas na aba de Fundos dos módulos inferiores de Salas.
- Correções
Modulação
1. Alterada a largura máxima do módulo porta tempero MDF de 200 para 250mm. (2121668)
2. Corrigida a situação em que os módulos 2P c/ Cab+Gav e 2P c Cab quando inseridos no ambiente estavam com as prateleiras com tamanho incorreto. (2122154)
3. Corrigida a situação em que o fundo do módulo superior Microondas, disponibilizado na linha de Cozinhas, não era dimensionado corretamente ao ser inserido no ambiente e ao enviar para o plano de corte. (2122887)
4. Corrigida a situação em que não era possível alterar os fixadores superiores e inferiores utilizados nos afastadores dos Cantos Retos de Cozinhas e Dormitórios. Alteração pode ser realizada através do Configurador de Dimensões em: Ferragens e Fixadores - Fixadores - Cozinhas / Dormitórios - Travessas - Geral - Fixador 1/2. (2118958)
5. Corrigida a situação em que não eram inseridas as fitas de borda das prateleiras externas. A inserção das fitas de borda é realizada através do Configurador de Dimensões em Montagem Geral - Fitas de Borda - Fitas de Borda Prateleiras. (2118177)
6. Corrigida a situação em que o afastamento superior de gavetas com frente Udine não era considerado, e ficava com medida de 1mm a menos que o configurado.
7. Corrigida a situação em que o puxador Versatile era posicionado incorretamente ao alterar altura dele através do Configurador de Dimensões.
Construtor de Armários
1. Corrigida a situação em que as portas embutidas em módulos do Construtor de Armários não consideravam a medida da Folga Central adicionada no Configurador de Dimensões. (2119565)
2. Corrigida a situação em que o ripado da estrutura de Painel Engrossurado não era exibido no ambiente. (2121575)
3. Corrigida a situação em que os montantes de gavetas internas em armários com portas de correr na linha de Dormitórios não consideravam a folga traseira definida no Configurador de Dimensões. (2121920)
4. Corrigida situação em que o parâmetro que define se a travessa traseira será ou não repartida pela divisória vertical não era considerado. (2124906 e 2126775)
5. Corrigida a situação em que a altura máxima de alguns módulos do Construtor de Armários era limitada ao valor de inserção do módulo no ambiente. (2124255)
6. Corrigida a situação em que a travessa inferior traseira do montante 3 na linha de Cozinhas, não considerava o valor do Afastamento Traseiro Travessa Inferior Traseira. (2128723)
7. Corrigida a situação em que ao selecionar um item de Eletros no Construtor de Armários e inserir a opção Forno em Portas, o forno ficava com o painel em vermelho. (2128911)
IMPORTANTE: Para a solução funcionar completamente é necessário que a versão Plugin Catalog Configuration 1.2.2.10 esteja disponível, além da atualização da biblioteca.
8. Corrigida a situação em que as gavetas da linha de Cozinhas Cava Madeira não consideravam a medida mínima de inserção, e ficavam posicionadas incorretamente no módulo quando utilizado uma altura menor que o esperado.
9. Corrigida a situação em que a Torre em Cozinhas no Construtor de Armários estava com as folgas laterais do fundo superior sendo referenciadas pela face interna da lateral. (2129601)
Configurador de Dimensões
1. Corrigida a situação em que a cota da posição da saia das mesas lineares da linha de Escritórios estava incorreta no Configurador de Dimensões. (2124235)
2. Corrigida a situação em que as prateleiras das cantoneiras das linhas de Cozinhas, Banheiros e Dormitórios não aplicavam o afastamento traseiro definido pelo Configurador de Dimensões. (2124227)
3. Corrigida a situação em que as cotas dos furos das dobradiças no Configurador de Dimensões estavam deslocadas. (2128700)
4. Corrigida a situação em que os fixadores das gavetas na aba Dormitórios do Configurador de Dimensões em Ferragens e Fixadores - Fixadores estavam atrelados na aba Geral. Dessa forma, foi criada uma aba exclusiva para as Gavetas. (2125132)
Plano de corte
1. Corrigida a situação em que algumas portas apresentavam o material sem código e espessuras incorretas ao gerar planilhas do Gplan. (2126086)
Parceiros
1. Corrigida a situação em que as gavetas metálicas Avantbox de FGVTN permitiam a inserção em módulos em que o vão não era compatível com elas.
2. Corrigida a situação em que os fundos de gavetas dos parceiros Blum e Hafele não consideravam os parâmetros de folga frontal e traseira.
▼ V.13 R.18
Data: 09/05/2024
- Melhorias
Modulação
1. Adicionados novos módulos com travessas frontais e traseiras na linha de Escritórios.
2. Reorganizadas as abas da linha de Escritórios. Agora, a aba Módulos está disponível dentro da aba Inferiores.
3. Adicionados novos módulos de gaveteiros na linha de Escritórios.
4. Adicionado um novo módulo alto denominado Arquivo na linha de Escritórios.
Construtor de Armários
1. Implementada estrutura para painel engrossurado no Construtor de Armários de Salas com suporte mão amiga.
- Dentro das opções do painel e do painel engrossurado, agora estão disponíveis as opções de portas, portas deslizantes (com inserção por hot point), gavetas, ripado vertical e horizontal, além da opção de passa cabo na aba Internos.
- O painel engrossurado também recebeu ajustes nas configurações de Engenharia e Espessura.
Para mais dicas sobre como aproveitar ao máximo os itens disponíveis para salas, consulte o documento em PDF Dicas de Utilização dos Itens de Salas.
2. Adicionados novos módulos com travessas frontais e traseiras na linha de Escritórios.
Acessórios
1. Realizada a atualização no desenho da ponteira do cabideiro. (1903163)
Configurador de Dimensões
1. Adicionados parâmetros para a configuração padrão das gavetas em toda a biblioteca através das configurações gerais na aba Promob, simplificando e otimizando o processo de configuração. Os parâmetros das respectivas linhas, permanecem em vigor para configurações específicas, se necessário. (1992562)
2. Adicionado um parâmetro nas linhas de Cozinhas, Dormitórios e Escritórios para configurar a distância frontal dos montantes em relação às frentes das gavetas internas com frentes, visando facilitar o alinhamento entre os itens. (1905761 e 2082776)
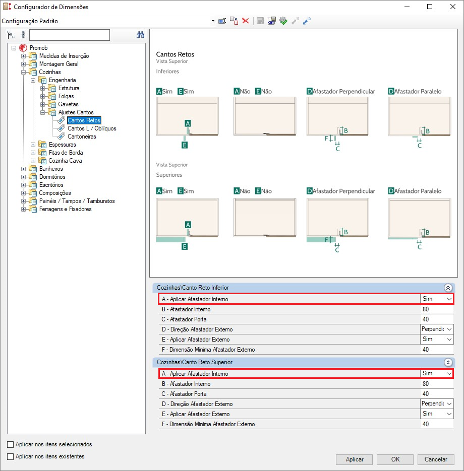
3. Realizada uma reorganização das pastas do Configurador de Dimensões localizado em Cozinhas - Cozinha Cava. Criada uma pasta de Ajustes Cantos que abrangem Canto L e Canto Reto. A organização da pasta de Canto Reto foi melhorada para uma experiência mais intuitiva e para manter os padrões entre módulos inferiores e superiores.
- Além disso, o parâmetro para o uso de travessa frontal em módulos de ilhas foi realocado para a aba de Dimensões - Afastamentos em Cozinhas - Cozinha Cava - Inferiores.
4. Adicionada possibilidade de configurar a aplicação de fita de borda nas travessas dos módulos Portas de Giro Recorte L (Colunas de Cozinhas e Dormitórios do Construtor de Armários). Essa alteração pode ser feita através do Configurador de Dimensões, em Cozinhas / Dormitórios - Fitas de Borda - Travessas – Traseiras - Módulo Recorte L.
Plugins
1. Realizada a associação de todas as peças da biblioteca para os Plugins:
- Plugin Raizen Bravus Syntec Router. (2109798)
- Plugin AES Extreme Ultra Router. (2109798)
- Plugin Mach Pro Turbo Duo DDCS Expert Router. (2109798)
Parceiros
1. Realizada a atualização de acabamentos do parceiro Eucatex. (2112482)
2. Realizada a atualização de acabamentos do parceiro Duratex.
3. Realizada a atualização de acabamentos do parceiro Placas do Brasil. (2112108)
- Correções
Modulação
1. Corrigida a situação em que as gavetas telescópicas com amortecimento não atendiam às Condições de Visibilidade. (2110754)
2. Corrigida a situação em que o corpo das gavetas de Banheiros não permitia a edição de altura. (2110724)
3. Corrigida a situação em que os desenhos técnicos das bases inferior e superior do Canto L Direito estavam com valores fixos, resultando na geração incorreta da medida da usinagem frontal. (2110998)
4. Corrigida a situação em que a travessa frontal vertical dos Cantos Retos apresentava largura incorreta. (2115234)
Construtor de Armários
1. Corrigida a situação em que o módulo Balcão Portas de Giro c/ Base da linha de Cozinhas no Construtor de Armários não disponibilizava a opção de Gaveta Externa. (2111169)
2. Realizada a correção onde não era possível visualizar as abas das linhas e módulos do Construtor de Armários após atualização. (2110544)
3. Corrigida a situação em que o rodapé traseiro do módulo Portas de Giro c/ Rodapé da linha de Salas Lateral Interna estava com uma dimensão incorreta. (2112328)
Orçamento
1. Corrigida a situação em que ao gerar um orçamento na linguagem inglesa, uma inconformidade era gerada e o orçamento não era exibido. (2114681)
Configurador de Dimensões
1. Corrigida a situação em que as imagens do Configurador de Dimensões apresentavam as cotas deslocadas em relação à representação do móvel. (2110639)
2. Corrigida a situação em que não estava disponível a configuração de Condição de Visibilidade para Porta Provençais Editáveis no Configurador de Dimensões. A correção agora está disponível em Montagem Geral - Condição de Visibilidade - Portas - Portas 02. (2110706)
Cut Pro
1. Corrigida a situação em que as portas Cava com usinagem, ao serem enviadas ao Cut Pro, não geravam corretamente a espessura do material. (2114419)
▼ V.13 R.17
Data: 11/04/2024
- Melhorias
Modulação
1. Adicionada nova opção de utilização da porta cega em cantos retos da linha de Cozinhas, Cozinha Cava e Dormitórios. Essa nova opção oferece a escolha entre porta cega inteira ou parcial a partir do Painel de Propriedades. A partir dessa escolha, pode ser configurada a dimensão desejada da porta. A melhoria está disponível em Painel de Propriedades - Módulo - Entidade. (2017629)
No Configurador de Dimensões a nova configuração recebe ajustes em Linha - Engenharia - Ajustes Cantos - Canto Reto.
No Construtor de Armários a nova configuração recebe ajustes em Estrutura - Componentes.
2. Disponibilizadas novas opções de portas nos modelos Gola Vertical e Perfil 45 + Gola Vertical. (1849225)
No Configurador de Dimensões a nova configuração recebe ajustes em Montagem Geral - Puxadores / Perfis - Puxador Gola.
Configurador de Dimensões
1. Disponibilizada uma nova opção de configuração para as portas e frentes Perfil Y, com essa funcionalidade é possível editar o desconto do painel que vai para a produção em um parâmetro diferente do que fica visível no ambiente 3D. Parâmetro produtivo disponível em Montagem Geral - Portas/Frentes - Perfil Y. (2033886)
2. Reorganizada a ordem de distribuição das configurações de condição de visibilidade das portas.
3. Afastamentos superiores de Gaveta Cava Madeira e Gaveta Reta agora são configurados individualmente. Anteriormente, a mesma configuração alterava o afastamento superior dos dois modelos de gavetas. (2089408)
4. Efetuada melhoria na imagem de representação das fixações de fundos para melhor compreensão. (2066994 e 2081741)
Plugins
1. Realizada a associação de todas as peças da biblioteca para os Plugins:
- Plugin Raizen Vision TAF. (2100893)
- Plugin Raizen Solid DSP Router. (2103513)
- Plugin Jaragua Vision TAF Router. (2103513)
Parceiros
1. Realizada a inclusão do parceiro Bosch. Os novos itens disponibilizados podem ser encontrados na aba Bosch.
2. Realizada a inclusão do parceiro Franke. Os novos itens disponibilizados podem ser encontrados na aba Franke. (2095198)
3. Realizada a atualização de acabamentos do parceiro Duratex. (2087125)
- Correções
Modulação
1. Corrigida a situação em que os tampos compostos e engrossurados não respeitavam as condições de visibilidade das fitas de borda existente na aba de Propriedades. (2102376)
2. Corrigida a situação em que as fitas de borda das travessas traseiras dos módulos de Cantos L, não estavam respeitando a condição de visibilidade correta. (2104050)
3. Corrigida a situação em que a folga inferior de gavetas internas dos módulos de construtor considerava a espessura do afastador. (2101593)
Ferragens
1. Corrigida a situação em que ao trocar a ferragem para parafuso, esta não era inserida. Apenas funcionava se reinseria o módulo no ambiente. (2100737)
OBSERVAÇÃO: Como boas práticas na utilização de fixações, antes de iniciar um projeto, configure a ferragem desejada, por exemplo o parafuso, e após aplicar a configuração, iniciar o projeto com a configuração do parafuso setada.
2. Corrigida a situação em que os parafusos das fixações VB 35 e VB 36 ficavam deslocados em relação ao corpo da ferragem. (2108497)
Orçamento
1. Corrigida a situação em que ao gerar um orçamento do conjunto de painel da linha de Salas, exibia a informação NaN no campo do preço. (2106626)
Configurador de Dimensões
1. Corrigidas as situações encontradas no Configurador de Dimensões onde o texto Cópias era exibido nos campos, a imagem exibida não correspondia aos campos apresentados e alguns campos aceitavam apenas valores inteiros. (2107044)
Update
1. Corrigida a situação em que as atualizações da biblioteca Maker BR Design estavam em looping. (2108780)
▼ V.13 R.16
Data: 14/03/2024
- Melhorias
Modulação
1. Adicionada uma nova opção de frentes e portas no modelo Provençal Editável, disponível para as linhas de Cozinhas, Banheiros, Dormitórios Escritórios e Salas. Esta nova porta oferece a possibilidade de escolha entre os modelos Vidro e Extra para o miolo, sendo o último especialmente indicado para materiais diversos, como palhas e tecidos. Além disso, a porta conta com opções de configuração de dimensões das travessas e montagem explodida para a documentação técnica e o orçamento, acessíveis através do Configurador de Dimensões em Montagem Geral - Portas/Frentes - Provençal e Editável. (2004483, 2065866 e 2078936)
OBSERVAÇÕES: O miolo Extra pode ser utilizado com materiais curinga, o que permite a aplicação de diferentes texturas da biblioteca e texturas externas.
2. Disponibilizada nova opção de frentes e portas no modelo Almofadada. Este modelo possibilita configurar se a porta recebe ou não usinagem. Sendo esta, exibida como usinagem em linha no desenho técnico. Além disso, a usinagem recebe configurações de recuo das extremidades do painel e profundidade. E para visualização no ambiente, recebe configurações de largura, disponíveis no Configurador de Dimensões em Montagem Geral – Portas/Frentes - Almofadada. (1817237)
3. Adicionada uma nova opção de frentes e portas no modelo Ripada. Agora, é possível personalizar as dimensões das ripas, a distância entre elas e a espessura do painel através do Configurador de Dimensões em Montagem Geral - Portas/Frentes - Ripado. Além disso, é possível adicionar cavilhas e ajustar a medida máxima entre as fixações em Ferragens e Fixadores - Fixadores - Fixação Ripado. É possível também nesse modelo a aplicação de fitas de borda separadas para o painel da porta e para as ripas em Montagem Geral - Fitas de Bordas - Fitas de Borda Portas Ripadas.
Configurador de Dimensões
1. Disponibilizada opção para adicionar cavilhas e ajustar a medida máxima entre as fixações nos Painéis Verticais 01 e 02. Essa opção pode ser configurada no Configurador de Dimensões em Ferragens e Fixadores - Fixadores - Fixação Ripado. (2061832)
2. Implementada para todas as linhas, possibilidade de alteração individual das configurações de aplicação de fitas de borda em laterais e bases para módulos com lateral externa e lateral interna. (2029049)
3. Alterado valor padrão do dimensionamento de inserção e dimensionamento mínimo dos afastadores externos de Cantos Retos das linhas de Cozinhas e Dormitórios para 50mm. Essa configuração pode ser feita em Linha - Engenharia - Ajustes Cantos - Cantos Retos - F - Dimensão Mínima Afastador Externo. (2084809 e 2083021)
Construtor de Armários
1. Disponibilizada linha de Salas e Salas Lateral Interna no Construtor de Armários, incluindo opções de balcões com e sem rodapé, além de estrutura para painel. No painel, estão disponíveis opções de divisórias verticais, prateleiras e nicho na aba Internos. A linha de Salas recebe ajustes nas Dimensões Externas, Engenharia, Espessuras, Fitas de Borda e Fixações. (1844201)
2. Disponibilizado um novo modelo de montante para gavetas internas, denominado Montante 4, para as linhas de Cozinhas, Dormitórios, Escritórios e Salas. Este modelo permite configurações para customizar a posição traseira do montante e as dimensões das travessas através do Configurador de Dimensões em Linha - Engenharia - Gavetas - Afastador. Além disso, são oferecidas configurações separadas de fita de borda para este modelo. (2039962 e 2082776)
Modelos
1. Disponibilizada no painel de Ferramentas - Modelos, a opção de realizar alterações individuais nos acabamentos da caixa do módulo, corpo da gaveta e frente de gaveta.
Guia de Produto
1. Atualizada a nomenclatura dos sistemas deslizantes de portas de correr disponíveis no Guia de Produto de Sistema SS200 Rometal para Sistema Suspenso. (2084369)
Plugins
1. Realizada a associação de todas as peças da biblioteca para os Plugins:
- Plugin Klipper RSL Taiwan Baoyuan Router. (2092732)
- Plugin Rhino RMC 3000 Plus DDCS Router. (2092732)
- Plugin Rizen Solid TAF Router. (2091491)
- Correções
Modulação
1. Corrigida a situação em que, ao inserir o módulo Basc + Gav da linha de Cozinhas com travessa lateral traseira e sem fundo no ambiente, a prateleira fixa ficava posicionada incorretamente. (2087353)
2. Corrigida a situação em que os itens de tampos e tamponamentos não consideravam as condições de fita de borda configuradas na aba de Ferramentas - Propriedades. (2078450)
3. Corrigida a situação em que, ao inserir no ambiente o item 2P Cab + Gav da linha de Dormitórios, o armário era inserido sem gavetas. (2096658)
4. Corrigida a situação em que, ao inserir o item Fechadura c/ Chave localizado na aba Acessórios - Escritórios, uma inconformidade era exibida. (2097158)
5. Corrigida a situação em que as portas de cantos retos da linha de Cozinhas Cava não eram inseridas no ambiente.
6. Corrigida a situação em que as portas deslizantes externas de dormitórios estavam sendo inseridas sem as roldanas superiores. (2097227)
7. Corrigida a situação em que uma inconformidade era exibida ao duplicar itens com rasgo da linha de Composição. (2098453)
Configurador de Dimensões
1. Corrigida a situação em que a dimensão da travessa lateral vertical do módulo Portas de Giro Pia da linha de Cozinhas do Construtor de Armários considerava a configuração de dimensão da travessa de Balcões Construtor, ao invés de Pias Construtor. (2087353)
2. Corrigida a situação em que não existiam parâmetros para configuração da distância vertical dos parafusos das fixações VB35 e VB36, resultando, no desalinhamento das peças. Para solucionar isso, foram disponibilizados dois novos parâmetros para cada VB em Ferragens e Fixadores – Ferragens - VB. (2089677)
Construtor de Armários
1. Corrigida a situação em que os módulos com rodapé de Dormitórios Colunas - Construtor de Armários estavam com a descrição incorreta.
2. Corrigida a situação em que, ao construir armários de Dormitórios, do Construtor de Armários, as ferragens de fixação dos rodapés eram inseridas na face inferior. (2097483)
Ferragens
1. Alterada a descrição Dobradiça Alumínio para Dobradiça Padrão, visto que as dobradiças são produzidas com outro material.
Plano de Corte
1. Corrigida a situação em que, ao gerar a integração com o plano de corte, não era enviada as informações de veio das portas provençais. (2090562)
Orçamento
1. Corrigida a situação em que as referências e descrições das fitas de borda de gavetas eram exibidas incorretamente. (2101130)
2. Corrigida a situação em que ao gerar o orçamento das portas Cava, o item chapa necessário para a precificação não era exibido. (2102288)
▼ V.13 R.15
Data: 15/02/2024
- Melhorias
Modelos
1. Disponibilizadas novas opções de portas no modelo cava. Esses modelos recebem configurações para customizar a posição e dimensões da usinagem da cava através do Configurador de Dimensões em: Montagem Geral – Portas/Frentes – Cava. (2017634, 197390, 1973904, 1803451, 2022150, 1844619 e 2017634)
Ferragens e Acessórios
1. Disponibilizada configuração para definir a distância da primeira furação e configuração para incluir e definir a distância da terceira furação nas corrediças invisíveis, comuns e telescópicas de todas as linhas. A configuração pode ser realizada através do Configurador de Dimensões em Ferragens e Fixadores - Ferragens - Corrediça Invisível/Telescópica/Comum -Trilhos Externos/Internos. (2064688 e 2024221)
2. Disponibilizada configuração para alterar a descrição dos itens das linhas Acessórios e Ferragens no Configurador de Dimensões em Montagem Geral - Códigos e Descrições - Descrições.
IMPORTANTE: Ao usar essa funcionalidade, é importante estar atento quando alterado o idioma do Promob. Se alterado, é necessário aplicar as configurações novamente.
Configurador de Dimensões
1. Reorganizadas as configurações de espessura para Fechamentos e Vistas Externas serem feitas em uma única configuração para as linhas de Cozinhas, e Escritórios. Na linha de Dormitórios, foram criados dois atributos específicos para os Fechamentos Externos de Deslizantes em:
- Dormitórios - Espessuras - Caixas - Altos - Portas Deslizantes Externas - Parâmetro K
- Dormitórios - Espessuras - Caixas - Altos - Portas Deslizantes Internas - Parâmetro L
- Escritórios - Espessuras - Caixas - Vistas de Fechamento Externas - Parâmetro A
- Cozinhas - Espessuras - Vistas de Fechamento Externas - Parâmetro A
Orçamento
1. Disponibilizada configuração para definir a utilização e a quantidade de conectores nas portas de perfil alumínio. Os conectores são habilitados apenas para fins de orçamento e relatórios de compra e almoxarifado. A configuração pode ser realizada através do Configurador de Dimensões em Montagem Geral - Portas/Frentes - Alumínio.
Parceiros
1. Disponibilizada opção para altear a posição do fundo das gavetas telescópicas dos parceiros Wurth e FGVTN. A nova funcionalidade está disponível no Configurador de Dimensões em Ferragens e Fixadores - Wurth - Montagem - Estruturas Gavetas e Ferragens e Fixadores - FGVTN - Montagem - Estruturas Gavetas Madeira. (2075825)
2. Realizada a atualização de acabamentos do parceiro Duratex. (2082412)
3. Realizada a atualização de acabamentos do parceiro Floraplac. (2082412)
Linha Colors:
Branco Aspro
Cinza Cristal
Linha Elo (Coleção Nova):
Adega
Âmago
Amêndoa
Asfalto
Carbon
City
Concrete
Convés
Floresta
Geppetto
Lenho
Magma
Nogueira nobre
Pier
Proa
Rosé gold
Sereno
Solar
Trama
ERP
1. Efetuadas melhorias no cadastro de alguns itens para facilitar o processo de integração entre a biblioteca e o ERP. (2032585)
- Correções
Configurador de Dimensões
1. Corrigida a situação em que a configuração para definir a condição de visibilidade das corrediças comuns da linha de Escritórios, não estava disponível em Montagem Geral - Condição de Visibilidade – Gavetas - Padrão. (2084361)
2. Corrigida a situação em que a configuração para definir a dimensão da Travessa Frontal estava indisponível em Promob – Configurações diversas. (2081588)
3. Corrigida a situação em que os fundos dos Balcões Inferiores com base da linha de Cozinhas e Dormitórios não consideravam as configurações de folga superior. Para esta correção foram criados atributos exclusivos para os balcões com base do Construtor de Armários. (2084177)
Ferragens
1. Corrigida a situação em que não era considerada a configuração para utilizar a fixação VB35M nas travessas dos montantes das gavetas. (2085672)
2. Corrigida a situação em que a configuração de fixações para travessas na linha de Cozinhas não era considerada em travessas de montantes de gavetas. Ao aplicar o valor Nenhum, as travessas eram inseridas com Cavilhas. (2076564)
Editor de Tamponamentos
1. Corrigida a situação em que não era possível editar tamponamentos da linha Tamponamentos 45º. (2065687)
IMPORTANTE: Para o correto uso do Editor de Tamponamentos é preciso estar atento a ordem de inserção dos tamponamentos para que a aplicação do corte em angulação fique correta. O tamponamento que avança deve sempre usar a configuração de corte 45 sem avanço. E o tamponamento que não avança, deve ser configurado para usar o corte 45 com avanço.
Exemplo 1
Exemplo 2
Construtor de Armários
1. Corrigida a situação em que o módulo Superior de Cozinhas Colunas Portas de Giro Recorte L não considerava a sua largura máxima de acordo com as medidas máximas da chapa e inseria vãos de divisória quando não era necessário. (2079144)
2. Corrigida a situação em que os módulos Altos com Lateral Interna da linha de Dormitórios não ajustavam a sua altura máxima de acordo com a medida máxima configurada no Configurador de Dimensões em Medidas de Inserção - Dimensões Dormitórios - Externas - Armários – Altura. Os módulos construíam com altura bem abaixo do limite configurado. (2085552)
3. Corrigida a situação em que, nos módulos de Despenseiros, da linha de Cozinhas, as divisórias de vão cortantes e não cortantes não consideravam o afastamento frontal e, por isso, conflitavam com o trilho da porta deslizante. Além disso, as divisórias cortantes avançavam as bases e aplicavam as ferragens incorretamente. (2065754)
4. Corrigida a situação em que alguns afastadores de montantes de gavetas internas da linha de Dormitórios estavam invertidos entre esquerda e direita. Consideravam inversamente a dimensão definida no Configurador de Dimensões entre direita e esquerda, assim como a desabilitação deles na construção do módulo na aba do Construtor de Armários. (2081565)
5. Corrigida a situação em que uma inconformidade era exibida ao construir armário superior Portas Deslizantes Internas da linha de Cozinhas.
6. Efetuada a correção de algumas traduções no Construtor de Armários.
Modulação
1. Corrigida a situação em que a posição da prateleira e da gaveta estavam incorretas no módulo Basc + Gav dos gaveteiros de Cozinhas.
2. Corrigida a situação em que ao configurar para utilizar Cantos L Superiores da linha Cozinha Cava com reforço traseiro, as fixações da caixa sem reforço traseiro eram mantidas nas bases superiores e inferiores.
3. Corrigida a situação em que nos módulos de Cantoneiras na linha de Cozinhas os rodapés estavam posicionados incorretamente.
4. Corrigida a situação em que não era possível desabilitar os puxadores Cava de Despenseiros da linha Cozinha Cava através da aba de Ferramentas - Agregados.
Documentação Técnica
1. Corrigida a situação em que as medidas dos rasgos do Perfil LED eram consideradas invertidas em relação a largura e atura. A situação fazia com que o rasgo fosse gerado em zigue-zague e com rebarbas no corte ao fazer integração com o Plugin Jaraguá Solid. (2079493)
2. Corrigida a situação em que as furações dos pés plásticos modelo 01 eram representadas incorretamente no desenho técnico das bases inferiores.
3. Corrigida a situação em que a posição das fitas de bordas dos tampos e tamponamentos era exibida incorretamente no desenho técnico. (2080966)
▼ V.13 R.14
Data: 11/01/2024
- Melhorias
Modulação
1. Disponibilizada uma nova linha para cozinhas, denominada Cozinha Cava Madeira, que inclui balcões inferiores e armários superiores de canto com portas exclusivas de perfil em cava angular. Esta linha pode ser configurada em Cozinhas e possui configurações específicas adicionais em Cozinhas – Cozinha Cava Madeira. (1944158, 1862101, 2000017, 1788995, 1829249, 1902668 e 2049548)
Construtor de Armários
1. Disponibilizadas novas linhas Cozinha Cava Madeira e Cozinha Cava Madeira Lateral Interna no Construtor de Armários, permitindo a construção de balcões e armários com portas de perfil em cava angular. Estas linhas abrangem a construção de módulos inferiores e superiores, com as mesmas configurações disponíveis na linha Cozinha Cava Madeira da modulação. (1944158, 1862101, 2000017, 1788995, 1829249, 1902668 e 2049548)
OBSERVAÇÕES:
- Nos módulos inferiores com porta de giro, é possível realizar alterações no afastamento da base e da travessa frontal.
- Foram criados dois tipos de Travessa Cava: uma com prateleira e outra sem prateleira.
- Para garantir o correto funcionamento no construtor de armários, é necessário utilizar uma das travessas na parte superior de portas e/ou gavetas. Caso contrário, o redimensionamento ocorrerá de forma incorreta.
- Foram desenvolvidos dois montantes com avanço superior, projetados especificamente para serem utilizados com as Travessas Cava com prateleira.
Configurador de Dimensões
1. Disponibilizada configuração de alteração da face de inserção dos fixadores de fundos dos armários altos da linha de Cozinhas. Anteriormente disponíveis na classificação de Superiores, agora as configurações são exclusivamente feitas na classificação de Altos, em Ferragens e Fixadores - Fixadores - Cozinhas - Fundos.
2. Implementada uma atualização na ferragem Minifix, permitindo a edição individual das medidas do tambor e do pino em: Ferragens e Fixadores - Ferragens - Minifix. Além disso, os nomes das configurações foram atualizados para uma interpretação correta.
ERP
1. Realizadas melhorias no cadastro de determinados itens para otimizar a integração entre a biblioteca e o ERP. (2032585)
Parceiros
1. Efetuada a atualização de acabamentos do parceiro Greenplac conforme abaixo (2069108):
Removidos 4 acabamentos:
- Prussian - Linha Essenziale
- Unique - Linha Moderno
- Ditela - Linha Texture
- Vino - Linha Colore
Modificados a linha de 3 acabamentos para a linha Decore.
IMPORTANTE: Linha Moderno agora é Linha Decore
- Build - Linha Decore
- Nox - Linha Decore
- Pietra Bronze - Linha Decore
Inseridos 4 acabamentos:
- Bamboo Reserva - Linha Natural
- Nilo - Linha Natural
- Tóquio Frizzo - Linha Decore
- Seline Frizzo - Linha Decore
Plugins
1. Efetuada a associação de todos os itens da biblioteca com o Plugin Delta CNC D3020. (2061701)
- Correções
Construtor de Armários
1. Corrigida a situação em que a travessa traseira vertical era inserida duplicada no módulo inferior de Portas de Giro da linha de Cozinhas no Construtor de Armários. (2068852)
2. Corrigida a situação onde, ao construir um balcão de Porta de Giro da linha de Cozinhas, a divisória vertical que não dividia o fundo e não possuía recuo frontal era inserida com um vão superior entre ela e as prateleiras horizontais. (2070537)
3. Corrigida a situação em que o valor do afastamento traseiro dos montantes de gavetas internas na linha de Dormitórios não era considerado em determinados módulos do Construtor de Armários em Dormitórios – Engenharia – Gavetas – Afastador – Montagem.
4. Corrigida a situação em que a fixação da travessa de recorte do módulo de Porta de Giro Recorte L, da linha de Cozinhas Colunas Lateral Interna estava incorreta.
Configurador de Dimensões
1. Corrigida a situação em que a opção de alteração do fixador 1 de divisórias e travessas para Parafuso ou Cantoneira não estava disponível em Ferragens e Fixadores - Fixadores - Fixação Divisórias - Travessas. (2067869)
2. Corrigida a situação em que os valores não eram considerados ao aplicar as configurações de posicionamento de fixadores de fundos em Ferragens e Fixadores - Fixadores - Posicionamento Fixadores Fundos. (2066994)
3. Corrigida a situação em que os fixadores dos perfis inferiores não eram inseridos nos módulos de Cozinhas e Banheiros ao utilizar a lateral interna. (2069508 e 2073107)
4. Corrigida a situação em que o fundo dos balcões 2P Deslizante inferior e 2P Deslizante superior, da linha de Banheiros não considerava o valor de espessura aplicado em Banheiros – Engenharia – Espessura – Com Portas.
5. Corrigida a situação em que as laterais de recorte dos módulos de coluna de Cozinhas e Dormitórios do Construtor de Armários consideravam indevidamente as configurações de faces de fixação para fundos. Agora as fixações dessas laterais consideram a face de fixação de laterais. Nos módulos superiores e armário de Colunas Recorte L, a travessa de recorte horizontal considera a face de fixação de bases e a travessa de recorte vertical, considera a face de fixação de fundo em Ferragens e Fixadores – Fixadores – Linha Específica.
6. Corrigida a situação em que o valor aplicado para o afastamento traseiro das prateleiras móveis para colunas não era considerado nos módulos superiores de colunas em Cozinhas - Engenharia - Estruturas - Superiores - Armários Construtor - Dimensões/Afastamentos, atributo O - Afastamento traseiro da Prateleira Móvel.
Plano de Corte
1. Corrigida a situação em que não era possível gerar o plano de corte do módulo de Porta de Giro com Base. (2070207)
2. Corrigida a situação em que era exibida uma inconformidade ao gerar plano de corte de Cantoneiras Chanfradas no Cut Pro. (2070685)
3. Corrigida a situação em que a hierarquia dos itens estava incorreta ao enviar gaveteiros para o Cut Pro. Agora, as gavetas são exibidas corretamente como parte da estrutura do gaveteiro, ao invés de aparecerem como itens avulsos.
Orçamento
1. Corrigida a situação em que, ao orçar os itens avulsos Perfil Cava Intermediário e Perfil Cava Horizontal Superior, a quantidade exibida era incorreta. Agora, são exibidas 3 unidades de KITCAVA se o tamanho for menor que 1500 mm e 6 unidades de KITCAVA se for maior que 1500 mm.
2. Corrigida a situação em que ao orçar itens com sapata, a quantidade exibida estava incorreta.
Parceiros
1. Corrigida a situação em que os materiais do parceiro Eucatex eram exibidos com o sentido do veio invertido. (2073041)
▼ V.13 R.13
Data: 04/12/2023
IMPORTANTE: Abaixo seguem as alterações incluídas na versão V.13 R.13 em 04/12. Confira também, todas as novidades da versão V.13 R.13 publicadas no dia 23/11/23.
- Melhorias
Configurador de Dimensões
1. Alterada a representação de todas as imagens do Configurador de Dimensões referentes a configuração de Folga do Rasgo na Largura.
- Correções
Configurador de Dimensões
1. Corrigida a situação em que os fundos dos módulos de colunas de Dormitórios e Cozinhas, do Construtor de Armários, não consideravam as configurações corretas da face de borda, em Linha Específica - Fitas de Borda - Laterais - Módulo Recorte L, Módulo Recorte U & Módulo Recorte L Esq/Dir. Para esta correção, as imagens da configuração de borda das laterais de Coluna U e Coluna L foram atualizadas. (2061651)
2. Corrigida a situação em que os fixadores do armário Porta Deslizante Interna s/ Rodapé, da linha de Dormitórios do Construtor de Armários não consideravam os ajustes realizados no Configurador de Dimensões ao alterar o modelo de fixador em Ferragens e Fixadores - Fixadores - Dormitórios - Armários - Fixador 1. (2061875)
3. Corrigida a situação em que em todas as linhas, os fundos com fixação não consideravam a face de fixação configurada em Ferragens e Fixadores - Fixadores - Linha Específica - Fundos, e em Ferragens e Fixadores - Fixadores - Dormitórios - Bancadas/Armários.
4. Corrigida a situação em que em módulos da biblioteca e Construtor de Armários de Cozinhas e Banheiros, as configurações para utilizar a travessa frontal e traseira no sentido vertical não eram consideradas, e as travessas não eram inseridas. Em balcões de deslizantes a configuração era considerada mesmo quando ela é inviável para o módulo e o trilho superior era removido.
Modulação
1. Corrigida a situação em que era exibida uma inconformidade ao inserir dobradiça Canto L de Inox no ambiente 3D.
2. Corrigida a situação em que no módulo Basc + Gav da linha de Banheiros, a posição da prateleira e da gaveta estavam incorretas e não consideravam os valores de dimensão da porta basculante na aba de Propriedades. (2065468)
Parceiros
1. Realizada a substituição de imagens de acabamentos que estavam incoerentes dos parceiros Eucatex e Placas do Brasil.
Orçamento
1. Corrigida a situação em que ao inserir dois painéis sobrepostos, era criado um vínculo incorreto entre eles no momento do orçamento e ERP, não separando-os em duas peças individuais. (2065611)
▼ V.13 R.13
Data: 23/11/2023
IMPORTANTE: Abaixo seguem as novidades da versão V.13 R.13 liberadas em 23/11/12. Confira acima, as alterações incluídas na versão V.13 R.13 no dia 04/12/23.
- Melhorias
Modulação
1. Incluída nova opção de Módulos Porta Temperos em MDF na linha de Cozinhas e Cozinhas Cava. O porta tempero recebe configurações de altura e afastamento das gavetas para oferecer a melhor solução em Montagem Geral - Gavetas - Porta Temperos. (1771758 e 1916700)
2. Disponibilizado novo módulo Despenseiro 2P Deslizantes, na linha de Cozinhas. O módulo pode ser configurado entre lateral interna ou externa pelo Configurador de Dimensões em Cozinhas - Estrutura - Altos - Despenseiros - Montagem. O despenseiro recebe as seguintes configurações:
-
Cozinhas - Engenharia - Estrutura - Altos - Despenseiros
-
Cozinhas - Engenharia - Estrutura - Portas Deslizantes - Internas Genéricas
-
Cozinhas - Engenharia - Folgas - Portas Deslizantes - Internas Genéricas
-
Cozinhas - Espessuras - Caixas - Com Portas
-
Cozinhas - Fita de borda - Divisórias - Balcões
-
Cozinhas - Fita de borda - Vistas - Fechamento Módulos Altos
-
Montagem Geral - Recuos - Frontais Prateleiras
- Montagem Geral - Recuos - Frontais Montantes
Construtor de Armários
1. Disponibilizados dois novos módulos altos na aba de Cozinhas e Cozinhas Lateral Interna no Construtor de Armários, Portas Deslizantes Internas Despenseiros c/ Rodapé e outro Portas Deslizantes Internas Despenseiros s/ Rodapé. Os despenseiros recebem as seguintes configurações:
-
Cozinhas - Engenharia - Estrutura - Altos - Despenseiros
-
Cozinhas - Engenharia - Estrutura - Portas Deslizantes - Internas Genéricas
-
Cozinhas - Engenharia - Folgas - Portas Deslizantes - Internas Genéricas
-
Cozinhas - Espessuras - Caixas - Com Portas
-
Cozinhas - Fita de borda - Divisórias - Balcões
-
Cozinhas - Fita de borda - Vistas - Fechamento Módulos Altos
-
Montagem Geral - Recuos - Frontais Prateleiras
- Montagem Geral - Recuos - Frontais Montantes
Configurador de Dimensões
1. Disponibilizada opção para definir a configuração de produção da porta Provençal, se será produzida ou não como Partes Separadas em Montagem Geral - Portas / Frentes - Provençal. Ao ativar a configuração para Sim, para produzir em partes separadas, a composição da porta será de cinco peças. Ao manter a configuração como Não, a composição da porta será de apenas uma peça. (2023052)
2. Disponibilizadas novas configurações para portas deslizantes Internas Leves e Genéricas, onde é possível definir diâmetro e profundidade dos furos das polias e dos rasgos dos trilhos em Ferragens e Fixadores - Ferragens - Sistema Portas Deslizantes – Sistema Leve /Sistema Genérico. (1889262)
3. Disponibilizada opção para alteração individual das configurações de fixações e ferragens de travessas frontais e traseiras, para as linhas de Cozinhas, Dormitórios, Banheiros e Escritórios em Ferragens e Fixadores - Fixadores - Linha Específica - Travessas. (2036180)
4. Renomeada a aba Fixadores de Travessa no Configurador de Dimensões para Fixação Divisórias - Travessas, de forma que fique compreensível sua função visto que os fixadores são agregados nas divisórias e não nas travessas.
5. Disponibilizada opção para configurar individualmente o diâmetro do furo gerado pela cabeça do parafuso. Sendo assim, conforme representação na imagem, a peça 01 recebe furação passante com diâmetro da cabeça (B) e a peça 02, recebe furação com diâmetro do corpo do parafuso (A). (2046470)
Parceiros
1. Realizada a atualização de acabamentos do parceiro Placas do Brasil, conforme a seguir: (2058478)
- Coleção Identidades: Hortênsia;
- HIbrido: Congo Capixaba, Samba e Tropicalia;
- Madeira Brasileira: Freijó, Jacarandá e Macanaíba;
- Madeira Contemporânea: Carvalho Arandu, Nogal Terena e Nogueira Carajás;
- Madeira Rústica: Aurea Imperial, Caravela e Vila Velha;
- Tecido: Cupuaçu, Guaraná e Ingá;
- Unicolor: Tapioca, Vitória-Régia, Café Torrado, Castanha de Caju, Pimenta do Reino, Pitanga;
- Unicolor Tradicional: Branco, Cinza-Cristal e Preto;
- Unicolores Versáteis: Alva, Luar e Poente.
Plugins
1. Realizada a associação de todos os itens da biblioteca com os seguintes plugins:(2061701)
- Plugin Mach Pro Turbo DDCS Expert Router
- Plugin – modelo CNC Discovery ATC Usikraft.
- Correções
Configurador de Dimensões
1. Corrigida a situação em que as configurações estavam incoerentes com a legenda da imagem na configuração de Ferragens e Fixadores - Linha Específica - Prateleiras/Divisórias.
Modulação
1. Corrigida a situação em que ao adicionar módulos de lateral interna de Dormitórios, o perfil de ferragem inferior da lateral não era inserido. (2056234 e 2062101)
2. Corrigida a situação em que era possível alterar a medida da profundidade das Gavetas Tandem Blum com qualquer valor. (2056191)
3. Corrigida a situação em que era exibida uma inconformidade relacionada aos parâmetros de fixações das peças laterais ao abrir um projeto. (2056696)
4. Corrigida a situação em que era exibida uma inconformidade devido ao corrompimento do desenho visual do item ao ao inserir um módulo com dobradiças. (2056114)
Construtor de Armários
1. Corrigida a situação em que a posição das ferragens do rodapé ficava incorreta ao construir armários deslizantes com rodapé, da linha de Dormitórios.
2. Corrigida a situação em que ao construir gavetas com montante modelo 3, as travessas frontais ficavam posicionadas incorretamente.
3. Corrigida a situação em que o alinhamento da frente da gaveta ficava incorreto em relação ao montante, ao construir armários deslizantes com gavetas internas modelo de montante 1. (2059999)
4. Corrigida a situação em que ao construir o módulo de Porta de Giro Inferior com lateral interna no Construtor de Armários, o perfil de ferragem inferior da lateral não era inserido. (2059310)
Materiais
1. Corrigida a situação em que o acabamento Preto Amsterdam de modelos Tampos/Tamponamentos - Granitos não era aplicado corretamente nos itens com acabamento em granito. (2055465)
2. Corrigida a situação em que alguns modelos de acabamentos padrões possuíam acabamentos disponibilizados incorretamente. (2055454)
Orçamento
1. Corrigida a situação em que os itens sem preço cadastrado eram exibidos duplicados ao gerar orçamento de ferragens separadas. (2045644)
Relatórios
1. Corrigida a situação em que ao gerar o desenho técnico do tampo engrossurado era gerado duas vezes o desenho explodido e duas vezes o desenho de composição.
2. Corrigida a situação em que ao gerar o desenho técnico do tampo composto era gerado duas vezes o desenho, um deles, sem aplicação de material.
3. Corrigida a situação em que ao gerar relatório de Fabricação do Módulo, composição laminada era exibida duplicada.
Configurador de Preços
1. Corrigida a situação em que alguns itens do parceiro Hafele não eram exibidos no Configurador de Preços.
▼ V.13 R.12
Data: 24/10/2023
- Melhorias
Configurador de Dimensões
1. Atualizada a representação das imagens, para facilitar a compreensão das configurações relacionadas à furação de gavetas invisíveis nas abas de Ferragens e Fixadores - Ferragens - Corrediça Invisível - Furação Lateral e Traseira da Gaveta e Ferragens e Fixadores - Ferragens - Corrediça Invisível - Furação Pino Topo Lateral. (2048081)
ANTES
DEPOIS
Construtor de Armários
1. Disponibilizada a opção de inserção ou remoção da base inferior de todos os módulos com Portas de Giro Inferiores e Superiores do Construtor de Armários, nas linhas de Cozinhas, Dormitórios e Escritórios.
2. Disponibilizada a opção de Sapateira p/ trilhos para armários da linha de Dormitórios quando utilizadas portas deslizantes, assim não avança sobre o trilho da porta. A sapateira recebe as mesmas configurações de sapateiras convencionais.
Modulação
1. Realizada a inclusão do item Trilho Superior Simples p/ Divisor de Ambientes, disponível na aba de Ferragens - Trilhos.
- O trilho agora possui opções de modelos na aba de Modelos e a possibilidade de editar seu código para exibição em documentos técnicos em Montagem Geral - Códigos - Ferragens - Trilhos - Trilhos 02, no Configurador de Dimensões.
2. Adicionadas 15 novas opções de dobradiças com acabamento em inox. Além disso, é possível modificar o código e ocultar a visibilidade das dobradiças de alumínio e inox através do Configurador de Dimensões em Montagem Geral - Condição de Visibilidade - Dobradiças - Padrão - Alumínio/Inox.
3. Foram adicionados 12 novos tamponamentos com a opção de recorte 45°. O recorte pode ser modificado na aba de Propriedades.
- Módulos Inferiores: 9mm, 12mm, 15mm, 18mm, 25mm e o Composto.
- Módulos Superiores: 9mm, 12mm, 15mm, 18mm, 25mm e o Composto.
4. Atualizada a representação de imagens e descrições dos painéis ripados e canaletados na aba de Propriedades, para proporcionar uma melhor usabilidade nas configurações.
ANTES
DEPOIS
ANTES
DEPOIS
5. Adicionadas 4 novas opções de pistões padrões para portas basculantes com força configurável. Agora, é possível definir a inserção de cada pistão de acordo com as dimensões máximas das portas. Além disso, eles podem receber configurações para editar sua descrição e código, que serão exibidos nos documentos técnicos.
- As configurações de medida máxima e força estão disponíveis em Ferragens e Fixadores - Ferragens - Pistões.
- As configurações de condição de visibilidade estão disponíveis em Montagem Geral - Condição de visibilidade - Articuladores - Padrão.
- As configurações de códigos estão disponíveis em Montagem Geral - Códigos - Ferragens - Pistão.
6. Adicionados painéis com novas opções de espessuras, agora disponíveis em 3mm e 12mm. Além disso, a altura da fita de borda pode ser ajustada através do Configurador de Dimensões, localizado em Montagem Geral - Fitas de Borda - Alturas / Sobre Corte Fita de Borda. (1920185 e 1920191)
Plugins
1. Realizada a associação de todos os itens da biblioteca com os seguintes plugins:
- Plugin Commander NC Studio Router. (2045981)
- Plugin Rhino RMC 3000 Absolute ATC Mach3 Router. (2047796)
- Correções
Configurador de Dimensões
1. Corrigida a situação em que não havia configuração disponível para fixações utilizadas em bases e prateleiras divididas. Agora existem configurações específicas, uma vez que as medidas não são proporcionais de um lado e de outro. (2047445)
ANTES
DEPOIS
2. Corrigida a situação em que a altura da travessa do Tamponamento Engrossurado Vertical considerava a medida da Espessura Máxima do Tampo menos a Espessura da Travessa. Agora, a altura da travessa considera a Espessura Máxima do Tampo menos a Espessura do Tampo, localizado no Configurador de Dimensões em Painéis / Tampos / Tamburatos - Alturas Tampos Compostos / Engrossurados - A, B e C (Tampo Engrossurado). (2045350)
3. Alterado o valor padrão da configuração de folga do colchão da cama auxiliar de 20 mm para 4.5 mm. Isso pode ser configurado no Configurador de Dimensões em: Dormitórios - Engenharia - Folgas - B - Folga Profundidade Colchão - Cama Auxiliar. Essa alteração permite que a cama auxiliar seja inserida no ambiente com uma profundidade menor do que o modelo de cama a que corresponde. (2046771)
4. Corrigida a situação em que, ao configurar as informações do tamburato para que o miolo fosse de MDF Cru e, posteriormente, exportar para o Cut Pro, o mesmo era enviado com acabamento. (2042968)
5. Corrigida a situação em que não era possível configurar a espessura das travessas dos gaveteiros dos módulos de mesas na linha de Escritório. Agora, foram adicionadas duas opções para alterar a espessura, uma para a travessa frontal e outra para a travessa traseira, encontradas em: (2045588)
- Escritórios - Espessuras - Mesas - Travessa Traseira.
- Escritórios - Espessuras - Mesas - Travessa Frontal.
6. Corrigida a situação em que as travessas da composição do tampo engrossurado horizontal não seguiam as configurações de espessura máxima das chapas ao redimensioná-lo.
Construtor de Armários
1. Corrigida a situação em que, ao configurar o uso de travessas laterais traseiras ao construir módulos da linha de Dormitórios, as travessas eram inseridas sem as ferragens de fixação. (2048078)
2. Corrigida a situação em que nos módulos de Coluna disponíveis no Construtor de Armários, nas linhas de Cozinhas e Dormitórios, as peças de fundo e de recortes não estavam rotacionadas corretamente. Agora, as peças seguem o sentido de veio da chapa apropriadamente e não divergem do restante das peças do módulo.
Orçamento
1. Corrigida a situação em que, ao gerar um orçamento para o Balcão de Canto Reto, a fita de borda do afastador era exibida com quantidade zerada. (2053086)
Modulação
1. Corrigida a situação em que era exibida uma mensagem de inconformidade ao inserir módulos com porta/frente perfil Y no ambiente. (2045873)
2. Corrigida a situação em que os rodapés dos cantos com recorte eram inseridos na posição incorreta.
3. Corrigida a situação em que a medida A dos cantos oblíquos não era recalculada quando alterada para a medida máxima em um campo e a medida mínima em outro (profundidade e largura).
Ferragens
1. Corrigida a situação em que não era possível alterar o fixador do fundo das gavetas avulsas da linha de Composições. (2045656)
Parceiros
1. Corrigida a situação em que, ao utilizar a gaveta do modelo Hafele Invisa GT230 com Push, a cavilha era exibida com posicionamento incorreto.
2. Foram realizadas correções nas traduções de itens do parceiro FGVTN em todas as linhas.
▼ V.13 R.11
Data: 28/09/2023
- Melhorias
Configurador de Dimensões
1. Adicionada a possibilidade de inserção de afastamento inferior do fundo para um valor menor que zero em gavetas telescópicas, comuns e invisíveis. A configuração pode ser alterada através do Configurador de Dimensões em Montagem Geral > Gavetas > Estruturas > E - Afastamento Fundo Gaveta.
2. Modificada a representação da imagem para tornar mais claro o entendimento das configurações da fita de borda nas laterais externas e nos fechamentos do armário Portas Deslizantes Externas c/ Rodapé c/ Fechamento c/ Divisórias, do Construtor de Armários.
Construtor de Armários
1. Disponibilizada divisória cortante para os módulos de Escritório Lateral Interna, permitindo a construção de módulos com larguras superiores a 2700 mm. (2033992)
Parceiros
1. Realizada atualização nos acabamentos do parceiro Fibraplac, conforme detalhado a seguir: (2037208)
- + Brancos: Branco Plus TX, Branco Plus LS, Branco Larissa e Branco Larissa LS.
- Conceito: Linho Cinza Calcário, Linho Fendi e Linum.
- Origens: Aspen, Carvalho Latino, Carvalho Tropical, Freijo Natura, Murano e Nogueira Boreal.
- Sensações: Ambar, Lavanda, Oceano, Raphia, Saara, Sakura, Urbi, Cabiúna Nobre e Serrano.
- Versátil: Cinza Calcário, Mocca, Panna, Preto, Preto Trama e Versato.
Plugins
1. Efetuada a associação de todos os itens da biblioteca com o Plugin Giben Flexdrill 6 – 1000. (2040803)
- Correções
Configurador de Dimensões
1. Corrigida a situação em que as fitas de borda das bases inferiores dos módulos de Cozinhas - Despenseiros - Refrigeradores, não respeitavam a configuração do Configurador de Dimensões.
2. Corrigida a situação em que as configurações de fita de borda para as Laterais de Despenseiros estavam utilizando as mesmas configurações dos módulos inferiores. Por tanto, foram disponibilizadas configurações de fita exclusivas para os módulos Altos em Cozinhas - Estruturas - Fita de Borda - A Cozinhas\Laterais Altos. (2038541)
3. Corrigida a situação em que as travessas dos montantes de gavetas Modelo 3 não estavam respeitando a espessura correta no Configurador. Para essa correção, foram adicionadas duas novas opções de espessura nas linhas de Cozinhas, Dormitórios e Escritórios, uma para a Travessa Traseira do Montante 3 e outra para a Travessa Frontal Montante 3, conforme imagens abaixo: (2042152)
- Cozinhas → Espessuras → Caixas → Com Portas;
- Dormitórios→ Espessuras → Caixas → Inferiores → Bancadas/Balcões → Com Portas;
- Dormitórios→ Espessuras → Caixas → Altos;
- Escritórios → Espessuras → Caixas → Com Portas;
4. Corrigida a situação em que a opção de fixadores 1 para gavetas era exibido em ordens diferentes entre as linhas. Além disso, foi removida a opção Uniblock da linha de Cozinhas, uma vez que não é adequada para uso em gavetas.
5. Alterada a descrição da configuração K - Folga do Recorte da Gaveta, localizada em Configurador de Dimensões > Linha Específica > Engenharia > Gavetas > Gavetas Invisíveis / Ocultas, para K - Usinagem de Recorte - Avanço Inicial / Final. Além disso, uma representação da configuração foi adicionada à imagem.
ANTES
DEPOIS
Construtor de Armários
1. Corrigida a situação em que a configuração de visibilidade da travessa traseira do montante Modelo 3 de gavetas internas não estava sendo respeitada em armários com portas deslizantes. (2024914, 2017474 e 2040492)
Modulação
1. Corrigida a situação em que, nos Despenseiros da Linha Cava, os avanços da porta sobre o puxador estavam sendo aplicados de forma incorreta. (2037340)
2. Corrigida a situação em que, nos módulos sem puxadores, as laterais não estavam recuadas para possibilitar a abertura da porta no método de cava. (2037340)
3. Corrigida a situação em que a cama auxiliar estava com dimensões incorretas e não encaixava adequadamente na cama principal. (2041157)
Modelos
1. Corrigida a situação em que o puxador Haste 192 era inserido de forma desalinhada quando a opção de porta deslizante dupla era configurada.
OBSERVAÇÕES: Todos os puxadores foram cadastrados para serem inseridos na vertical em portas deslizantes. Por isso, os puxadores pontuais são inseridos em uma direção diferente das portas de abrir. No entanto, é possível alterar o posicionamento deles (Ferramentas - Posicionamento) para que fiquem na mesma direção que as outras portas.
Materiais
1. Corrigida a situação em que os acabamentos Curingas não estavam disponibilizados na aba Materiais. (2041289)
Ferragens
1. Corrigida a situação em que os fixadores VB e Uniblock das prateleiras móveis estavam sendo posicionados de maneira incorreta quando uma divisória era inserida entre elas nos módulos com portas deslizantes da linha de Dormitórios - Construtor de Armários. (2036102)
2. Corrigida a situação em que, ao utilizar Cantos L com recorte, a fixação da travessa de canto entrava em conflito com o rasgo gerado pelo fundo. (2039912 e 2039911)
3. Corrigida a situação em que os fundos das gavetas não estavam seguindo a configuração correta de fixação estabelecida no Configurador de Dimensões, localizados em Ferragens e Fixadores - Fixadores - Linha Específica - Gavetas - Fixador Fundo Gaveta.
Plano de Corte
1. Corrigida a situação em que, ao importar gavetas com modelos de frente Usinada para o Cut Pro, uma inconformidade era exibida. (2040581 e 2036668)
Documentos técnicos
1. Corrigida a situação em que o puxador gola era exibido com quantidade duplicada no Relatório de Almoxarifado. (2042452)
2. Corrigida a situação em que as ponteiras do perfil Udine eram exibidas duplicadas no orçamento, o que impedia a edição de preços pelo Configurador de Preços. (2040301)
▼ V.13 R.10
Data: 14/09/2023
- Melhorias
Configurador de Dimensões
1. Disponibilizada Travessa L como nova opção de travessa frontal para os módulos inferiores, disponível nas linhas de Cozinhas, Banheiros e Dormitórios. Agora, é possível alterar a opção de travessa frontal, altura e largura desta travessa em: Configurador de Dimensões - Linha Específica - Estruturas - Inferiores - Balcões - Montagem;
OBSERVAÇÕES: Ao ativar a função de junção, a Travessa L considera um limite máximo de 1800 mm na dimensão total da travessa, pois sua composição utiliza peças com sentidos de veios diferentes que dependem das dimensões padrões da chapa. Portanto, ao redimensionar o módulo a junção será feita até 1800 mm.
Ferragens
1. Disponibilizada nova opção de perfil de fixação em prateleiras e divisórias. Agora, além de receberem fixação nos perfis laterais, em prateleiras e nos perfis inferiores e superiores em divisórias, elas podem receber fixação no perfil traseiro. A melhoria foi disponibilizada para todas as linhas e pode ser configurada em: Ferragens e Fixadores - Fixadores – Linha Específica- Prateleiras/Divisórias – Parâmetro F.
OBSERVAÇÃO: Para o perfil traseiro, as configurações de distância máxima entre as ferragens e o tipo de ferragem são exclusivas, por tanto, foram adicionados os parâmetros G, H, para o tipo de ferragem e I e J para a distância máxima.
- Correções
Configurador de Dimensões
1. Corrigida situação em que o recuo frontal das prateleiras e divisórias do módulo Portas Deslizantes Externas c/ Rodapé c/ Fechamento c/ Divisórias das linhas de Dormitórios e Dormitórios Lateral Interna, do Construtor de Armários, não estava correto. Foi alterado o valor padrão da configuração de afastamento traseiro das divisórias (L) dos módulos Altos de Dormitórios, de 0 para 25,5 mm para que não avancem o fundo do módulo. (2033988)
2. Corrigida situação em que as gavetas internas na linha de Dormitórios não respeitavam os atributos de folgas traseiras e frontais do fundo. (2035816)
3. Corrigida situação em que as gavetas de Mesas de Cabeceiras, na linha de Dormitórios, não respeitavam as configurações de folgas superiores.
4. Corrigida situação em que a descrição da configuração M - Afastamento Frontal da Base, localizada em Configurador de Dimensões - Cozinhas - Engenharia - Estrutura - Altos - Eletros Construtor - Dimensões / Afastamentos, não condizia com a imagem da legenda. (2024088)
5. Corrigida situação em que os valores de espessuras atribuídos às gavetas internas e externas nas linhas de Escritórios e Dormitórios não eram respeitadas corretamente no ambiente 3D, orçamentos e documentações técnicas. (2034947)
6. Corrigida a situação em que as configurações de aplicação de fitas de borda não eram respeitadas nos módulos de coluna, na linha de Cozinhas. (2029711 e 2029650)
Construtor de Armários
1. Corrigida situação em que ao construir um módulo inferior com porta de giro, na linha de Dormitórios, adicionar uma divisória e tentar inserir duas portas em cada vão, as portas centrais eram excluídas. (2036212)
Modulação
1. Corrigida situação em que os módulos de cantos retos de Cozinhas Cava eram gerados com duas laterais esquerdas. (2030961)
Ferragens
1. Corrigida situação em que ao usar prateleiras e bases divididas, as ferragens não respeitavam a configuração de face de inserção, externa ou interna, e ainda inseria mais de um tipo de ferragem além da configurada. (2030270)
2. Corrigida situação em que as ferragens dos módulos de coluna na linha de Cozinhas, estavam com quantidades incorretas. (2029685)
3. Corrigida situação em que as ferragens de coluna na linha de Cozinhas, estavam posicionadas incorretamente. (2030958)
4. Corrigida situação em que as configurações de face de inserção das ferragens, interna ou externa, não eram respeitadas em mesas de Escritórios. (2030274)
5. Corrigida a situação em que os parafusos para fixação de fundos apareciam no orçamento com quantidade zeradas, impossibilitando a importação para o Cut Pro. (2039106)
Documentação técnica
1. Corrigida situação em que ao gerar Relatório de Perfil de puxadores barra, integrados às portas, os mesmos eram exibidos duplicados. (2025142)
Modelos
1. Corrigida situação em que uma inconformidade era exibida ao inserir puxadores haste e ponto nas portas. (2036611)
▼ V.13 R.9
Data: 04/09/2023
- Melhorias
Ferragens
1. Incluída a ferragem Cantoneira como uma nova opção de fixação para divisórias e prateleiras fixas, disponíveis em todas as linhas.
- A partir de agora, é possível alterar a opção de fixação e medida máxima entre fixações para prateleiras e divisórias através de: Configurador de Dimensões > Ferragens e Fixadores > Fixadores > Linha Específica > Prateleiras / Divisórias.
-
- A Cantoneira recebe configurações de posicionamento e profundidade e diâmetro do parafuso em Ferragens e Fixadores – Ferragens e Fixadores – Cantoneira L.
Configurador de Dimensões
1. As imagens do Configurador de Dimensões foram atualizadas. Na aba Bancadas - Cantos / Balcões, foram implementadas as melhorias descritas abaixo. (2030116)
- A descrição do atributo "A" foi atualizada para indicar sua relação com os módulos de canto.
- A imagem disponível no Configurador de Dimensões também foi atualizada.
2. Na aba Superiores, foram efetuadas as seguintes modificações:
- O atributo Tipo Lateral foi removido.
- A imagem no Configurador de Dimensões foi atualizada.
3. Na aba Altos, foram realizadas as seguintes modificações:
- A descrição do atributo "A" foi atualizada para indicar sua relação com os módulos de canto.
- A imagem no Configurador de Dimensões foi atualizada.
- Correções
Configurador de Dimensões
1. Corrigida a situação em que as travessas traseiras dos módulos Despenseiros/Armários/Armários Superiores da linha de Cozinhas e Escritórios (Construtor de Armários) não respeitavam as dimensões e afastamentos configurados. (2029465)
2. Corrigida a situação em que as fitas de borda das travessas traseiras dos módulos Despenseiros/Armários/Armários Superiores da linha de Cozinhas e Escritórios (Construtor de Armários) não respeitavam as configurações de inserção. (2029465)
3. Adicionada opção de configuração do afastamento superior da travessa traseira dos módulos Armários/Armários Superiores da linha de Escritórios. (2029465)
4. Atualizadas todas as imagens do Configurador de Dimensões relacionadas à aplicação de fita de borda, em que foi removida a observação Aplicação da borda não interfere na visualização do ambiente. (2029715)
ANTES
DEPOIS
Construtor de Armários
1. Ajustada a situação em que ao construir gavetas internas na linha de Dormitórios, os montantes eram inseridos com uma folga superior entre os afastadores e a prateleira superior. (2027614 e 2035932)
Modulação
1. Corrigida situação em que, ao alterar o sentido da travessa frontal das cantoneiras de horizontal para vertical, a travessa interna compatível apenas com a travessa horizontal não estava sendo removida e permanecia sobreposta à travessa interna compatível apenas com a travessa vertical. (2025087)
Modelos
1. Corrigida situação em que não era possível alterar as dimensões de alguns modelos de puxadores de perfis quando aplicados nos módulos. (2015613)
2. Corrigida a situação em que os materiais curingas ficavam indisponíveis ao reinstalar o Promob Maker e uma inconformidade era exibida na abertura. (2035581)
Ferragens
1. Corrigida a situação em que ao utilizar fixadores passantes, eles eram inseridos no ambiente 3D com quantidades incorretas. (2023253)
2. Corrigida a situação em que, ao reduzir a dimensão da travessa, a remoção da segunda ferragem de fixação não era realizada, resultando na sobreposição dos furos. (2008107)
3. Corrigida situação em que não era respeitada a configuração de medida máxima de fixação e as ferragens eram inseridas em quantidades incorretas em Ferragens e Fixadores - Fixadores - Dormitórios - Armários - 'E'. (2029213)
4. Corrigida situação em que as ferragens da travessa interna de cantos retos não respeitavam os parâmetros de posicionamento frontal e traseiro em Ferragens e Fixadores - Fixadores - Posicionamento Fixadores Travessas -'A’ e 'B'. (2029223)
5. Ajustada a situação em que o item Fundo disponível na aba de Composição não recebia a aplicação de ferragens. (2030943)
▼ V.13 R.8
Data: 17/08/2023
- Melhorias
Configurador de Dimensões
1. Adicionada opção para definir ou não, a marcação de furação nas frentes de gavetas, geradas pelo parafuso fixado na contra frente. A visibilidade da furação pode ser configurada através de Ferragens e Fixadores - Fixadores - Fixação Gavetas/Fixação Sapateiras - I - Marcação Furo do Parafuso na Frente da Gaveta e pode ser visualizada ao gerar o Desenho Técnico.
OBSERVAÇÃO: Para esta melhoria, um novo atributo foi adicionado para definir a profundidade e diâmetro da marcação do parafuso em Ferrragens/Fixações – Parafuso.
2. Criada opção para definir se as portas receberão ou não furação dos puxadores. No Configurador, é possível definir o diâmetro e profundidade da furação. Para os puxadores haste, também foi disponibilizada opção para definir a posição dos furos em relação ao centro do puxador, na aba de Propriedades.
OBSERVAÇÃO: Por padrão, a configuração para gerar furação está com valor Sim. Para definir a distância dos furos, é necessário fazer duplo clique no puxador para a exibição da configuração na aba de Propriedades.
3. Realizada a reorganização dos itens para Inferiores, Superiores, Altos, Camas e Portas/Frentes, na Biblioteca e no Configurador de Dimensões na linha de Dormitórios para uma melhor interpretação e localização dos módulos.
ANTES
DEPOIS
ANTES
DEPOIS
ANTES
DEPOIS
ANTES
DEPOIS
Modelos
1. Criada opção onde é possível escolher se as portas deslizantes terão puxadores simples ou duplos. A melhoria pode ser aplicada em portas com puxadores integrados ou portas retas com puxadores haste e ponto.
2. Disponibilizado novo modelo de dobradiça para cantos retos, quando estes não utilizam travessa interna. O modelo tem variações com e sem amortecedor, assim como, sistema fecho toque para Porta Fecho Toque. A melhoria foi incluída para as linhas de Cozinhas, Superiores de Cozinha Cava e Dormitórios. (1932326)
Parceiros
1. Incluído parceiro FGVTN. Clique aqui para visualizar os itens inclusos na biblioteca.
2. Disponibilizado Baú com e sem rodapé na linha de Dormitórios para a utilização do articulador vertical 90 º FGVTN Multi.
OBSERVAÇÕES:
• Por padrão, é feita a inserção de um único pistão. Ao acessar a aba de Agregados é possível definir qual lado ele deve ser aplicado.
• Ao aumentar a dimensão do baú, um segundo pistão é adicionado.
3. Incluído novo parceiro Wurth, de dobradiças, corrediças e sistemas de elevação.
4. Realizada a atualização de acabamentos do parceiro Sudati conforme a seguir:
• Eleva: Nogueira Americana;
• Soul: Basalto Português e Jaspe.
5. Realizada a atualização de acabamentos do parceiro Guararapes conforme a seguir:
• Colors: Marula, Terrino, Mangue, Cinza Perfeito, Azul Ardósia, Erva Mate;
• Metalic: Nua, Aura, Jaspe, Platina, Tecno;
• Comfort: Tear, Gali;
• Madeiras do Brasil: Tauari Ripado, Curupixá Ripado, Freijó Ripado;
• Mageo: Mageo Carvalho, Mageo Mel, Mageo Imbuia.
- Correções
Configurador de Dimensões
1. Corrigida situação em que as gavetas internas com frente não respeitavam os recuos frontais e, as gavetas internas sem frente não possuíam configuração de recuo, nas linhas de Cozinhas, Dormitórios e Escritórios. Para esta correção, foram ajustados os valores padrões dos recuos frontais na linha de Dormitórios, para que fossem compatíveis com todos os sistemas de portas, sendo 80 para portas de giro, 90 para portas deslizantes externas e 100 para portas deslizantes internas. (2020320)
2. Corrigida situação em que as imagens eram exibidas em lugares indevidos e não condiziam com as configurações disponibilizadas no Configurador de Dimensões. (2024076)
3. Corrigida situação em que a imagem da configuração Montagem Geral - Puxadores / Perfis - Perfis Portas Alumínio, não especificava o desconto do tamanho do vidro. A imagem foi substituída para sinalizar este desconto. (2024100)
4. Corrigida situação em que o módulo Armário Inferior Base Porta de Giro de Dormitórios não respeitava a folga superior da porta. Para esta correção, foram removidas configurações de Portas Internas para que sejam utilizadas apenas a configuração para Portas Embutidas. (2021743)
ANTES
DEPOIS
5. Corrigida situação em que ao inserir módulos de Canto Reto com a configuração de Afastador Externo Paralelo, a peça não era posicionada corretamente no módulo. (2025041)
6. Corrigida situação em que as travessas traseiras superiores dos cantos retos de Cozinhas não eram removidas, mesmo ao configurar para não serem inseridas em Cozinhas – Engenharia – Estrutura - Inferiores/Superiores- Cantos – Cantos Retos/Cantos Retos Construtor – Montagem. (2021352 e 2022673)
OBSERVAÇÃO: Foi alterado o nome da pasta no Configurador de Dimensões de Cantos Retos para Cantos Retos / Canto Retos Construtor.
7. Corrigida situação em que estava disponível uma configuração da estrutura de gavetas internas específica para a linha de Dormitórios, mesmo quando já existia a configuração em Montagem Geral. Para isso, foi feita a reorganização para que a configuração de estrutura de gavetas, de todas as linhas, seja feita exclusivamente em Montagem Geral – Gavetas – Estruturas. (1992877)
ANTES
DEPOIS
8. Corrigida situação em que não estava sendo respeitada a configuração de profundidade máxima das gavetas de todas as linhas, quando alterado o valor através do caminho Montagem Geral - Gavetas - Estruturas -Gavetas Externas / Internas - D -Profundidade Máxima das Gavetas. (2020166)
9. Corrigida situação em que as cantoneiras não respeitavam o valor das folgas de fundos (superior, inferior e lateral). Agora, as cantoneiras sem porta podem receber valores para as folgas diferentes dos valores das cantoneiras com porta, porque são construídas de maneiras distintas. (2021333)
10. Corrigida situação em que ao configurar os Cantos Retos da linha de Cozinhas, para não utilizarem travessa interna, as portas cegas continuavam a gerar as furações das travessas. Além disso, foram removidas as opções dessa configuração para a linha Cava, que é incompatível e, de dobradiças incompatíveis. (2025037)
11. Corrigida situação em que o recuo traseiro das prateleiras em módulos de adega e nicho não era respeitado. (2025061)
12. Corrigida situação em que a base inferior dos módulos 1P/2P Refrigerador da linha de Cozinhas era inserida com recuo traseiro, não respeitando as configurações de recuo aplicadas no Configurador de Dimensões. (2025052)
13. Corrigida situação em que as legendas da imagem para configuração do puxador Concha não eram coerentes com as configurações.
ANTES
DEPOIS
14. Corrigida situação em que não havia tradução no idioma inglês da configuração de Espessura Máxima do Tampo em Painéis/Tampos/Tamburatos.
Construtor de Armários
1. Corrigida situação em que ao construir Portas Deslizantes, uma mensagem de erro era exibida, fazendo com que as peças do sistema ficassem deslocadas. Para essa situação, também foram ajustados os valores padrões das deslizantes internas leves e atualizada a imagem da configuração para melhor interpretação. (2020797)
ANTES
DEPOIS
2. Corrigida situação em que ao construir um módulo e inserir Kit Suspenso, ele era inserido com medida e posições incorretas. (2021278)
3. Corrigida situação em que ao construir módulos da linha de Dormitórios, os perfis de ferragens VB35 e VB36 ficavam deslocados. (2020302)
4. Corrigida situação em que ao construir Armários com Portas Deslizantes Interna com Fechamento Externo, na linha de Dormitórios, o rodapé era posicionado incorretamente. (2019010)
5. Corrigida situação em que ao construir módulos da linha de Dormitórios, as ferragens das travessas traseiras ficavam deslocadas. (2020309)
6. Corrigida situação em que ao construir gavetas externas na linha de Escritórios, elas recebiam recuo frontal, como se fossem gavetas internas.
Modulação
1. Corrigida situação para que o módulo de Cozinhas - Inferiores - Gaveteiros - 2G+ 1G tenha as mesmas dimensões de altura do módulo 4G ao usar valores de incremento. (2023361)
2. Corrigida situação para que ao inserir o nicho de 3 gavetas, ele fique posicionado corretamente abaixo do tampo. Para isso, foi aumentado o valor padrão da inserção do nicho de 3 gavetas para 450 mm.
OBSERVAÇÕES: Caso seja necessário aumentar o valor mínimo da altura da gaveta, será necessário aumentar também o valor de inserção dos nichos. (1963773)
3. Corrigida descrição de itens de alguns módulos da linha de Cozinha, Dormitórios e Escritórios, em que letras acentuadas, “É” e “Ô assim como o “Ç”, foram trocadas por caracteres especiais como §, £ e ©. (2020321)
4. Corrigida situação em que os módulos Nicho e Adega Superiores da linha de Cozinhas e Banheiros não possuíam travessa traseira superior, diferente dos demais módulos das linhas. (2025070)
OBSERVAÇÕES: Para esta correção, as configurações de Inserção de Travessa Traseira Superior, Afastamento do Fundo do Móvel, Folga Superior do Fundo, Folga Lateral do Fundo e Folga Inferior do Fundo foram divididas entre módulos Com Porta e Sem Porta, sendo agora alteradas individualmente, nas linhas de Cozinhas, Banheiros e Dormitórios.
Modelos
1. Corrigida situação em que os modelos de gaveta Hafele Invisa GT230 c/Push & Hafele Invisa PP125 c/Push recebiam mais modelos de puxadores, além do Fecho Toque.
Plano de Corte
1. Corrigida situação em que ao aplicar o sobre corte nos tampos engrossurados, o valor não era adicionado nas travessas que compõem o tampo. (2021716)
▼ V.13 R.7
Data: 25/07/2023
- Melhorias
Configurador de Dimensões
1. Disponibilizada a opção de puxador Cava em MDF na linha de Cozinhas Cava para os módulos Inferiores e Despenseiros. Além das configurações de altura do puxador, o Cava MDF permite ajustes de espessura e fitagem de borda. Para os módulos Superiores, há a opção de utilizar ou não o puxador Cava em Alumínio, bem como a opção para recuar a base quando não é utilizado o puxador.
2. Disponibilizada a opção para definir a distância entre o fim do montante das gavetas internas e o fim do módulo nas linhas Cozinhas, Dormitórios e Escritórios. Essa configuração pode ser encontrada em:
- Cozinhas: Engenharia > Gavetas > Afastador > Afastamento Traseiro do Montante;
- Dormitórios: Engenharia > Gavetas > Afastador > Montagem > Afastamento Traseiro do Montante;
- Escritórios: Engenharia > Gavetas > Afastador > Montagem > Afastamento Traseiro do Montante.
3. Incluída uma nova opção de configuração para o posicionamento dos fixadores, subdividida de acordo com as linhas específicas (1823825). Agora é possível definir individualmente o posicionamento dos fixadores em:
- Ferragens e Fixadores: Fixadores > Posicionamento Fixadores, Posicionamento Fixadores Prateleiras, Posicionamento Fixadores Fundos, Posicionamento Fixadores Travessas, Fixação Pregos/Grampos/Parafusos.
4. Disponibilizadas novas configurações para definir o código de Acessórios e Ferragens em Montagem - Código - Acessórios e Montagem Geral - Ferragens.
5. Disponibilizadas configurações para definir a profundidade máxima das gavetas externas em Montagem Geral – Estruturas.
6. Adicionada possibilidade de remoção da contra frente das Gavetas Internas Sem Frentes disponíveis nos módulos das linhas de Cozinhas, Dormitórios e Escritórios do Construtor de Armários. Agora, as contra frentes das gavetas sem frente também são removidas. Essa configuração era existente para os demais modelos de gavetas com frentes.
7. Alterado o nome da pasta Armários para Armários e Cantos para uma melhor interpretação no menu Dormitórios - Engenharia - Estrutura - Armários Cantos. (1999514)
8. Adicionada uma nova configuração que permite alterar a espessura das travessas traseiras de Armários Superiores com Portas Deslizantes na linha de Dormitórios. Essa configuração está disponível no Configurador de Dimensões, em Dormitórios - Espessuras - Caixas - Armários - Superiores Deslizantes - Travessa Traseira (I).
9. Incluída uma nova configuração que permite remover a Travessa Interna para cantos retos nas linhas de Cozinhas, Cozinhas Cava e Dormitórios.
Modelos
1. Disponibilizado um novo modelo de porta no estilo Provençal. O desenho técnico da porta é padrão, assim como o de uma porta reta, o que significa que não são geradas peças separadas devido aos diferentes métodos de fabricação. No orçamento, é incluído o item Operação Provençal para definir os custos adicionais relacionados à produção da porta no estilo Provençal. (1999969; 1803958; 1772643; 1827717; 1889658; 2004566; 1868994, 1914769 e 1817237)
Modulação
1. Adicionado à aba de Puxadores as opções de Perfil Cava, que são utilizados nos módulos da linha Cava. Agora, é possível utilizá-los de forma avulsa. Além disso, os Puxadores integrados com modelos de portas e frentes foram reorganizados em uma pasta específica chamada Integrados. Essa organização facilita a localização e seleção dos puxadores integrados. (2010373)
Construtor de Armários
1. Foi padronizado o valor máximo de profundidade para 1800 mm nos módulos Inferiores e Superiores de Cozinhas e Cozinhas Lateral Interna do Construtor de Armários. (2013357)
Parceiros
1. Realizada a atualização de acabamentos do parceiro Berneck com a inclusão dos seguintes acabamentos. (1958181)
Coleção Sentido:
- Baru
- Taupe
- Nogal Artezzano
2. Realizada a atualização de acabamentos do parceiro Arauco com a inclusão dos seguintes acabamentos. (1978826, 2003284 e 2005041)
Coleção Sinestesia:
- Lavanda - Matt
- Oceano - Matt
- Bambu - Nature
- Ipê Real - Trend
- Amendoeira - Bold
- Areal - Bold
- Madeiral - Vert
- Orvalho - Vert
- Orla - Vert
- Silício - Vert
3. Realizada a inclusão de acabamentos do parceiro Duratex, conforme a seguir:
Novos Padrões:
- Carvalho Dian - Linha Prisma
- Carvalho Lir - Linha Prisma
Nova Categoria Internos:
- Aurora - Linha Trama
- Gianduia - Linha Trama
- Palha - Linha Trama
- Titânio - Linha Trama
- Carvalho Dian - Linha Prisma
- Carvalho Lir - Linha Prisma
Plugins
1. Realizada a associação de todas as peças da biblioteca com os seguintes plugins: (2012511 e 2019355)
- Plugin TekMaq 3020 Mach2 Router
- Plugin Jaragua Compact Eding CNC Router
- Correções
Construtor de Armários
1. Corrigida a situação em que as Sapateiras c/Corrediças abriam incorretamente e, quando as fixações eram configuradas para ter apenas parafusos, eles não eram exibidos no ambiente e nos desenhos técnicos. (2013250)
2. Corrigida a situação em que, ao construir gavetas internas e redimensionar a profundidade do módulo, a profundidade do montante das gavetas ficava incorreta. (2012281)
Materiais
1. Corrigida a situação em que alguns puxadores não alteravam os acabamentos. (2016450)
Integração ERP
1. Efetuadas correções no cadastro de alguns itens para facilitar o processo de integração entre a biblioteca e o ERP.
Configurador de Dimensões
1. Ajustada a situação em que as fitas de borda dos afastadores externos dos Cantos Retos Inferiores, Superiores e Ilhas Canto Reto Inferiores estavam incoerentes com a configuração em Cozinhas. (2012987)
2. Ajustada a situação em que a face da porta em que recebe o puxador não respeitava a configuração correta para a aplicação de fita de borda na linha de Cozinhas. (2012987 e 2016040)
3. Ajustada a situação em que a lateral não respeitava a mesma dimensão do afastador externo nos Cantos Retos módulo Inferiores de Ilhas, na linha de Cozinhas (2012987).
4. Ajustada a situação em que a travessa traseira superior de armários de Cozinhas Superiores era inserida no módulo, mesmo quando a configuração estava definida como Não, para não inserir no ambiente. (2016940)
5. Ajustadas as situações em que os armários Superiores da linha Cozinha Cava e armários Superiores do Construtor de Armários não respeitavam as configurações de Dimensão da Travessa Traseira, Afastamento Superior da Travessa Traseira, Afastamento Traseiro da Travessa Traseira, Afastamento Traseiro da Base, Afastamento Traseiro da Lateral, Afastamento Frontal da Lateral e Afastamento Traseiro da Divisória.
6. Ajustada a situação em que a descrição da configuração de espessura de portas em armários com portas de giro estava incorreta em Dormitórios – Espessura - Caixas - Armários - Portas de Giro, configuração H – Portas.
7. Ajustada a situação em que a configuração de altura do maleiro em Armários de Canto da linha de Dormitórios não respeitava corretamente a medida configurada em Dormitórios - Engenharia - Estrutura - Armários / Cantos - Bancadas - Afastamentos / Dimensões, configuração U – Altura Maleiro.
8. Corrigida a situação em que a representação da imagem da configuração de avanço da usinagem do puxador cava estava com a posição da cota incorreta, localizada em Configurador de Dimensões - Cozinhas - Cozinha Cava - Usinagem Puxador Cava.
9. Corrigida a situação em que havia em dois locais diferentes configurações para definir a profundidade e o diâmetro dos parafusos de dobradiças e corrediças, sendo que em apenas um deles as configurações eram respeitadas. Agora, a configuração encontra-se apenas em Ferragens e Fixadores - Ferragens – Parafuso, configurações A e B.
Modulação
1. Corrigida a situação em que as bordas do Tampo Engrossurado (6462) não eram exibidas no ambiente. (2007146)
2. Corrigida a situação em que as laterais do módulo Armário Superior c/ Portas Deslizantes de Cozinhas Lateral Interna estavam invertidas e sua tradução incorreta.
IMPORTANTE: Correções n.º 3, 4, 5 e 6 incluídas na versão V.13 R.7 em 31/07/23:
3. Corrigida a situação em que as ferragens dos módulos de coluna disponíveis no Construtor de Armários estavam posicionadas incorretamente, tanto para a configuração padrão quanto para a simétrica. (2022626)
4. Ajustada a situação em que ao alterar valores de Afastamento Lateral e Traseiro de Cantos L/ Oblíquos, a travessa frontal do módulo Canto Oblíquo não respeitava corretamente o posicionamento e dimensionamento configurado. (2022601)
5. Corrigida a situação onde a face de alinhamento da lateral direita da gaveta telescópica estava incorreta. (2022513)
6. Corrigida a situação em que não era possível adicionar uma descrição no parâmetro C disponibilizado no Configurador de Dimensões - Ferragens e Fixadores - Ferragens - Pés. Com essa correção, os projetos mais antigos (anteriores à versão V.13 R.7) poderão ser abertos corretamente na nova versão da biblioteca, sem desconfigurações ou inconformidades de leitura. (1931455)
Ferragem
1. Corrigida a situação em que nos fundos dos módulos de Armários da linha de Escritório a posição de fixação das ferragens estava incorreta foi ajustada. (2012811)
Modelos
1. Corrigida a situação em que as Gavetas Externas dos módulos inferiores da linha de Dormitórios do Construtor de Armários utilizavam os modelos de Gavetas Externas da linha de Cozinhas.
Plano de Corte
1. Corrigida a situação em que ao gerar o plano de corte dos módulos de Nicho para Fogão Embutido as chapas eram encaminhadas com espessura diferente da configurada. (2012693)
Parceiros
1. Corrigida a situação em que ao gerar Plano de Corte ou Desenho Técnico, pe��as com o material Nogueira Flórida Horizontal, Duratex-Design, o sentido do veio não era enviado corretamente, além disso, o material não possuía textura aplicada. (2008040)
2. Corrigida a situação em que a dimensão da traseira da gaveta Hafele Alto Drawer estava incorreta. Foi ajustada para uma dimensão menor que a da base, de acordo com as medidas do manual técnico da Hafele. (2008068)
3. Corrigida a situação em que alguns itens do parceiro Hafele utilizavam materiais padrões incoerentes com o produto.
4. Efetuada a correção das traduções das dobradiças do parceiro Blum.
▼ V.13 R.6
Data: 27/06/2023
- Melhorias
Configurador de Dimensões
1. Efetuada a reorganização das configurações de folgas para Portas Deslizantes Internas Leves na linha de Cozinhas, Dormitórios e Banheiros. Agora, é possível configurar a folga superior e a folga inferior separadamente.
Guia de Produtos
1. Ajustada a descrição do Guia de Produto na linha de Cozinhas Cava, para que as informações fiquem claras sobre a estrutura da caixaria usinada, onde a cava é efetuada nas laterais e não nas portas.
Modulação
1. Disponibilizada opção de aplicação de fitas de borda para os painéis avulsos de 6mm e 9mm através da aba de Propriedades. (1970016)
2. Alterado de 176 mm para 186 mm o valor padrão de altura da frente da primeira gaveta do módulo de 1G + 1 Gav Porta Latas na linha de Cozinhas. Essa alteração foi feita para alinhar as gavetas aos demais módulos de gaveteiros.
- Correções
Configurador de Dimensões
1. Corrigida a situação em que a aplicação das fitas de borda para as divisórias que não dividem fundo não era respeitada e utilizava as aplicações de borda para divisórias que dividem fundo em Dormitórios - Fita de Borda - Divisórias - Armários Deslizantes s/ Portas.
2. Corrigida a situação em que o valor padrão dos fundos das Mesas de Cabeceiras estava divergente dos demais módulos. Agora, o valor padrão foi ajustado para permanecer com 6 mm em Dormitórios - Espessuras - Caixas - Mesas de Cabeceira.
3. Corrigida a situação em que não estava sendo aplicada folga lateral do fundo esquerdo nos armários de coluna U em Dormitórios - Engenharia - Estrutura - Armários - Dimensões/Afastamentos.
4. Corrigida a situação em que não estava sendo aplicado o afastamento superior e traseiro das Travessas Traseiras em Cozinhas - Engenharia - Estrutura - Inferiores - Balcões Construtor - Dimensões/Afastamentos e Cozinhas - Engenharia - Estrutura - Superiores - Aéreos Construtor - Dimensões/Afastamentos. (2006457)
5. Corrigida a situação em que as configurações de folgas do fundo dos Armários Superiores de Cozinhas, não estavam sendo respeitadas em Cozinhas - Engenharia - Estrutura - Superiores - Aéreos - Dimensões/Afastamentos. (2004809, 2006982 e 2006986)
6. Corrigida a situação em que as configurações de posicionamento superior e inferior das dobradiças não estavam sendo respeitadas nos módulos do Construtor de Armários na linha de Dormitórios em Ferragens e Fixadores - Dobradiças - Furos. (2003614)
7. Corrigida a situação na linha de Dormitórios, em que as configurações para folgas de portas, não estavam sendo respeitadas em Dormitórios - Engenharia - Folgas - Armários. (2006982)
8. Corrigida a situação em que a imagem em Português divergia das imagens em Espanhol e Inglês em Cozinhas - Engenharia - Folgas - Gavetas.
Modulação
1. Corrigida a situação em que o módulo de gaveteiros Basc + Gav era inserido desalinhado dos demais balcões que possuem divisão central na linha de Cozinhas e Banheiros. Para isso, o valor padrão do vão da basculante na linha de Cozinhas foi alterado de 332,5 mm para 376 mm, e em Banheiros foi alterado de 324,75 mm para 376,5 mm. (2004817)
OBSERVAÇÕES: Os módulos de gaveteiros com basculante possuem a opção de configurar a altura do vão da basculante por meio da aba de Propriedades. Portanto, eles são inseridos alinhados aos demais módulos com divisão central. No entanto, ao alterar a altura do módulo, é necessário reajustar essa configuração para garantir que permaneçam alinhados aos demais.
2. Corrigida a situação em que as portas dos Cantos Retos de Ilhas da linha de Cozinhas, estavam sendo inseridas com recuo e ficavam sobrepostas às travessas. Para isso, as laterais foram ajustadas para acompanhar o alinhamento do afastador externo, assim como ocorre nos Cantos Retos de Ilhas da linha de Cozinhas Cava.
3. Corrigida a situação em que as dobradiças nos módulos da linha de Escritórios, eram inseridas na posição incorreta e avançavam as divisórias. (2006982)
Orçamento
1. Corrigida a situação em que a mensagem Itens sem preço, era exibida ao gerar o orçamento de componentes com o Perfil Gola. mesmo quando havia preço cadastrado. (2007377, 2007144 e 2004555)
Construtor de Armários
1. Removida a opção de Porta Deslizante Interna Genérica disponível nos Armários Superiores da linha de Dormitórios e Dormitórios Lateral Interna. Essa remoção foi feita porque o sistema não é compatível com o tipo de armário, o que dificultava a usabilidade das configurações de folgas de deslizantes no Configurador de Dimensões.
Desenho técnico
1. Corrigida a situação em que as furações das dobradiças não eram geradas em todos os módulos da linha de Cozinhas. (2006982)
▼ V.13 R.5
Data: 15/06/2023
- Melhorias
Configurador de Dimensões
1. Disponibilizada para todas as linhas, novas configurações para aplicação de fitas de borda em travessas e afastadores dos montantes de gavetas internas.
2. Disponibilizada configuração para definir o recuo traseiro das prateleiras e divisórias que dividem fundo. Agora é possível identificar a configuração de recuo para prateleiras e divisórias que dividem fundo e prateleiras e divisórias que não dividem fundo.
3. Efetuada melhoria nas imagens disponíveis em Afastamento Cantos, agora é representado com um único afastador. (1999975)
4. Modificada localização da aba de Rodapés no Configurador de Dimensões, antes era existente em Montagem Geral. Agora, se encontra dentro de Montagem Geral - Condições de Visibilidade.
5. As pastas de Afastamento Cantos Armários e Afastamentos Cantos Bancadas, localizadas em Medidas de Inserção - Dimensões Dormitórios foram unidas em uma única pasta de Afastamento Cantos, mantendo o padrão de organização assim como é utilizado na linha de Cozinhas. (1999982)
6. Efetuada melhoria na imagem das configurações para Tamburatos. Agora, todas as configurações disponíveis são exibidas na imagem. (1999941)
Modelos
1. Incluída opção de acabamento Vidro Canelado H, com sentido horizontal e Vidro Canelado V com sentido vertical, nos modelos de vidros.
- Correções
Configurador de Dimensões
1. Corrigida a situação em que as travessas e afastadores dos montantes de gavetas internas de todas as linhas não consideravam as aplicações de borda. (2003168)
2. Corrigida a situação em que a imagem estava incoerente em relação as legendas em Cozinhas - Engenharia - Estrutura - Altos - Despenseiros – Montagem. (1999966)
3. Corrigida a situação em que o valor aplicado na configuração para definir a folga lateral do fundo, não era considerado. (1995314)
4. Corrigida a situação em que não estava disponível a configurações de Corrediça Comum em Ferragens e Fixadores – Ferragens. (1999990)
Modulação
1. Corrigida a situação em que os fundos das cantoneiras não acompanhavam o valor máximo de altura do módulo. (2000910)
2. Corrigida a situação em que ao inserir Cantos com e sem Reforço e inserir travessas laterais, o fundo era removido do módulo e, em alguns módulos, as travessas horizontais não eram inseridas.
Construtor de Armários
1. Corrigida a situação em que ao construir Cantos Retos Superiores de Cozinha Lateral Interna e Externa e inserir prateleiras, travessas eram inseridas junto as prateleiras.
Modelos
1. Corrigida a situação em que os seguintes puxadores ficavam invertidos na posição horizontal 02 (2001397):
- Concha 100, Haste 05, Haste 13, Haste 14, Haste 16, Haste 23, Haste 24, Haste 28, Haste 29, Haste 34, Haste 35, Haste 37 e Haste 39.
Plano de Corte
1. Corrigida a situação em que ao exportar um tampo composto para o Cut Pro, as informações de fita de borda não eram exibidas. (1996614)
Configurador de Preços
1. Corrigida a situação em que as corrediças padrões do sistema não eram exibidas no Configurador de Preços. (2003044)
Tabela de Preços
1. Corrigida a situação em que a referência dos pés utilizava incorreta e os itens não estavam disponíveis na Tabela de Preços.
Propriedades
1. Corrigida a situação em que a medida A disponível na aba de Propriedades para definir a dimensão da frente de cantos retos, não era respeitada. (1997110)
▼ V.13 R.4
Data: 05/06/2023
- Melhorias
Configurador de Dimensões
1. Atualizado o Pé Plástico 1, para seguir o mesmo padrão dos outros modelos, agora é possível definir sua altura através de atributo específico, assim como sua descrição.
2. Melhorada imagem das configurações que definem a visibilidade dos rodapés. Agora, além dos Balcões Inferiores, são representados os Armários e Despenseiros. (1999978)
3. Disponibilizada melhoria em que, além de definir a visibilidade dos rodapés traseiros, agora é possível definir a visibilidade ou não dos rodapés laterais e frontais.
OBSERVAÇÕES:
- A ferramenta Inserção Automática interfere na utilização desta configuração, portanto, confira a ativação dos rodapés através dela;
- Ao ativar a visualização dos rodapés e após, ativar a função de Junções, é necessário fazer a reinserção do módulo para que a junção dos rodapés seja efetuada;
- Para módulos de Canto Reto, devido a sua usabilidade, apenas um dos rodapés laterais respeita a configuração para rodapé lateral, o outro, respeita a configuração de rodapé traseiro, já que fica posicionado e alinhado ao rodapé traseiro do módulo que faz o encaixe com o canto.
Modulação
1. Atualizada descrição e nomenclatura dos Painéis Canaletados e Ripados para melhor identificar a orientação do painel. (1993067)
- Correções
Configurador de Dimensões
1. Ajustada a situação em que a configuração para definir a largura da corrediça invisível era exibida abaixo de uma aba com descrição incoerente com a sua função, em Ferragens e Fixadores - Ferragens - Corrediça Invisível - Geral. (1999949)
2. Corrigida a situação em que no Balcão Inferior de Pia, a folga entre as gavetas e portas não respeitavam os valores de folgas configurados. (1997735)
3. Corrigida a situação em que ao construir armário no construtor com 3 portas e uma divisória entre a porta simples e a dupla, a folga entre as portas não respeitava o valor de folga central configurado. (1998654)
Construtor de Armários
1. Corrigida a situação em que o modelo de afastador de gavetas internas denominado Montante 1 estava sendo posicionado incorretamente, ao inserir o módulo Armário Portas Deslizantes Externas c/ Rodapé c/ Fechamento c/ Divisórias da linha de Dormitórios do Construtor de Armários. (1998661)
2. Corrigida a situação em que no armário inferior de pia do a folga entre as gavetas e portas estava incorreta. (1997735)
3. Corrigida a situação em que ao construir armário no construtor com 3 portas e uma divisória entre a porta simples e a dupla, a folga entre as portas estava incorreta. (1998654)
Modulação
1. Corrigida a situação em que era possível alterar com qualquer valor, a medida da espessura das prateleiras através da aba de Propriedades. (1996952)
Parceiros
1. Corrigidas as situações no parceiro Blum: (1997952)
- Caixa de contorno incorreta para alguns itens Legrabox.
- Uma mensagem era exibida quando o parceiro era incluído em outro sistema.
Orçamento
1. Corrigida a situação em que ao gerar orçamento do cabideiro curvo, o item orçado era em unidade, agora é orçado o item Perfil Cabideiro Curvo em M. (1994425)
Plano de Corte
1. Corrigida a situação em que os Puxadores Y apareciam em quantidades incorretas quando enviados para o Cut Pro. (1984938)
Acessórios
1. Ajustada a situação em que os módulos superiores de Cozinhas Cava não geravam junção dos Perfis de Led. (1993074)
2. Ajustada a situação em que os Perfis de Led geravam rasgos passantes e não respeitavam o Configurador de Dimensões. (1993074)
Tabela de preços
1. Corrigida a situação em que não constava o item Desempenador na tabela de preços. (1998469)
▼ V.13 R.3
Data: 29/05/2023
- Melhorias
Configurador de Dimensões
1. Adicionado novos atributos de condição de visibilidade, criados para os acessórios do Construtor de Armários, disponíveis em Montagem Geral - Acessórios Construtor de Armários- Condição de Visibilidade.
2. Adicionados novos atributos de restrição de inserção por dimensionamento para acessórios do Construtor de Armários. Assim, é possível escolher a dimensão da restrição através das configurações em Montagem Geral - Acessórios Construtor de Armários- Dimensões – Cozinha/Dormitórios.
3. Disponibilizada opção de Afastamento Frontal da Lateral, para módulos das linhas de Cozinhas, Banheiros, Dormitórios e Escritórios na Biblioteca e Construtor de Armários. Disponível nas configurações de Engenharia – Estrutura - Dimensões/Afastamentos em todos os módulos.
4. Disponibilizada nas linhas de Cozinhas, Cozinhas Cava, Banheiros, Dormitórios e Escritórios, opções para definição da face de inserção dos fixadores, sendo fixação Interna ou Externa, localizadas através das configurações em Ferragens e Fixadores - Fixadores – Cozinhas/Dormitórios/Banheiros/Escritórios - Bases/Laterais/Rodapés/Travessas.
OBSERVAÇÕES:
- Ao efetuar a alteração do tipo de montagem do módulo entre Lateral Interna e Lateral Externa, também é alterada a ferragem de fixação nas peças da base ou lateral. Ou seja, quando for feita montagem com Lateral interna, a peça que recebe a ferragem de fixação é a lateral, e quando a montagem for feita com lateral externa, a peça que recebe a ferragem de fixação é a base.
- Ao utilizar ferragens passantes e alterar o posicionamento dos fixadores, o módulo precisará ser reinserido.
5. Disponibilizada configuração para definir o afastamento superior do corpo da gaveta em relação ao puxador para gavetas com Perfil Y.
6. Adicionada opção onde é possível configurar o recuo frontal das prateleiras. Essas configurações estão localizadas em Montagem Geral\Recuos\Frontais Prateleiras.
7. Reorganizada as configurações referente aos fechamentos em armários com sistemas deslizantes interno. Agora é possível identificar as configurações que são aplicáveis apenas às deslizantes que utilizam fechamento ou quando são aplicáveis para ambas as deslizantes. (1994584)
Construtor de Armários
1. Disponibilizada opção de divisória parcial para os módulos do Construtor de Armários que possuem portas de giro e opções de divisórias. A divisória pode ser redimensionada em Cozinhas/Dormitórios/Escritórios - Engenharia - Estruturas - Dimensões/Afastamentos.
OBSERVAÇÕES:
- Para o correto funcionamento, é necessário utilizar a prateleira específica para divisórias parciais. Para isso, foram disponibilizados três tipos de prateleiras, onde cada uma deve ser utilizada conforme sua nomenclatura: Esquerda (Esq), Central e Direita (Dir).
- Para o funcionamento adequado de prateleiras para divisória parcial em módulos de coluna, utilize a prateleira em um dos vãos do módulo (na parte com profundidade inteira ou na parte com coluna);
- Por padrão, em módulos de coluna U, ao posicionar a prateleira na coluna, devido às limitações do sistema, a profundidade da prateleira não é calculada. Isso acontece, pois, cada parte da prateleira esquerda, central e direita, tem um valor diferente ao utilizar a funcionalidade de junção das peças, onde é considerado automaticamente a profundidade de uma delas. Portanto, podem ficar pequenas na profundidade ou uma diferente da outra ou ainda, todas com a profundidade máxima do módulo.
Modulação
1. Disponibilizado quatro novos módulos inferiores de Dormitórios. Todos com opção de lateral externa ou interna. Podem ser inseridos no ambiente através do Construtor de Armários ou Biblioteca. As configurações podem ser localizadas em Dormitórios - Engenharia - Estrutura - Bancadas – Cantos/ Balcões. Dormitórios - Engenharia - Folgas – Bancadas. Dormitórios - Engenharia - Folgas - Portas Embutidas e Dormitórios - Espessuras - Caixas - Bancadas / Balcões - Com Portas;
- Balcão Porta de Giro com Base Superior
- Balcão Porta Deslizante com Base Superior
- Balcão Porta de Giro
- Balcão Porta Deslizante
2. Disponibilizada nos módulos da linha de Dormitórios, opção de pés plásticos, que podem ser inseridos através da função automática, para os itens da Biblioteca e através dos Componentes para itens do Construtor de Armários.
3. Adicionado melhoria na aplicação de bordas. Agora é possível visualizar o MDF Cru no ambiente 3D onde o acabamento da fita for removido.
4. Atualizada na linha Cava, as imagens das Portas/Frentes, para serem lisas sem puxadores.
Materiais
1. Incluso nas opções de Vidros os modelos Canelado, disponível em Materiais - Vidros - Diversos - Canelado.
Parceiros
1. Disponibilizado no parceiro Duratex novos materiais, sendo eles o Cinza Fóssil, Gianduia Natural, Moss, Nazca e Quartzo Bienna, disponíveis na linha Velluto. Na linha Design o novo material disponível é o Nogueira Flórida. (1936877)
Integração ERP
1. Efetuadas melhorias no cadastro de todos os itens para facilitar o processo de integração entre a biblioteca e o ERP.
Plugins
1. Realizada a associação de todas as peças da biblioteca com os seguintes plugins. (196612 e 1991779):
- Plugin Mak Pro 3000 Mach3 Router
- Plugin Rhino RMC 3000 Absolute Mach3 Router
- Plugin Marchiori LD 3000 Mach3 Router
- Plugin Sideco SIR 1325 ATC Router
- Plugin ShopSabre 4896 Router
- Correções
Configurador de Dimensões
1. Corrigida a situação nos itens Balcão Recorte L com e sem rodapé em Dormitórios, e Balcões Superiores Recorte L em Cozinhas, em que a base superior e travessa superior traseira, não respeitavam o Recuo Traseiro dos Armários, localizado em Dormitórios - Engenharia - Estrutura - Armários - Dimensões/Afastamentos e Cozinhas - Engenharia - Estrutura - Aéreos Construtor- Dimensões/Afastamentos. (1991212)
2. Corrigida a situação em que nos módulos da linha de Dormitórios, ao desabilitar a função Rodapés traseiros, os rodapés permaneciam sendo inseridos indevidamente. (1991241)
3. Corrigida a situação em que os recuos de travessas e fundos dos módulos de Despenseiros do Construtor de Armários não eram respeitados. (1991241)
4. Corrigida a situação na linha de Cozinhas em que mesmo ao configurar para habilitar travessa traseira central em Despenseiros, a travessa não era inserida. (1991241)
5. Corrigida a situação em que as divisórias de módulos superiores de Cozinhas, no Construtor de Armários, não respeitavam os valores configurados no Configurador de Dimensões. (1987011)
6. Corrigida a situação em que não era possível definir a disponibilização de todos os modelos de articuladores do parceiro Blum. Apenas era permitido configurar a visibilidade dos modelos HK e HKS. (1987895)
7. Corrigida a situação em que o valor do recuo traseiro do fundo em Despenseiros de Cozinhas, não era respeitado. (1995808)
8. Corrigida a situação em que algumas configurações disponíveis no Configurador de Dimensões estavam disponibilizadas com tags incorretas, e não eram coerentes com suas respectivas funções. (1990713)
9. Corrigida a situação na linha de Cozinha e Cozinha Cava, em que as divisórias disponíveis nos módulos Balcões Inferiores 3 Portas, Balcões Aéreos 3 Portas e 2 Portas Basculantes, não respeitavam os recuos traseiros cadastrados no Configurador de Dimensões. (1990863)
10. Ajustado a nomenclatura das peças e a rotação da ferragem na imagem, localizados no Configurador de Dimensões - Ferragens e Fixadores - Ferragens - Uniblock.
11. Corrigida a situação em que os atributos aplicáveis a travessa frontal de cantos Oblíquos, não eram respeitados. (1982904)
12. Corrigida a situação na linha de Cozinhas, em que as configurações para definir a visibilidade dos fundos em módulos de Fogão de Embutir, não eram respeitadas, localizados em Cozinhas – Engenharia – Estrutura – Fogão de Embutir – Montagem.
13. Corrigida a situação em que não havia imagem com legenda para a configuração Dormitórios - Fitas de Bordas - Vistas - Fechamentos Módulos Armários.
14. Corrigida a situação nas linhas de Cozinha e Dormitório, em que ao usar Cantos L sem reforço traseiro, a configuração Afastamento Traseiro da Lateral não era respeitada no fundo/lateral, impossibilitando que o fundo ficasse sobreposto nas laterais. (1995735)
Modelos
1. Corrigida a situação em que a cor real de alguns materiais cadastrados eram diferentes da cor representada. (1990215)
2. Corrigida a situação em que os puxadores ponto e haste não eram exibidos no ambiente. (1992110)
3. Corrigida a situação em que o Puxador Udine era inserido com muitas faces e não acompanhava o tamanho da porta. (1975480)
4. Corrigida a situação em que as dobradiças do parceiro Blum eram disponibilizadas indevidamente para módulos de canto reto. (1920217)
Ferragens
1. Corrigida a situação em que ao inserir gavetas sem contra frente, o perfil das ferragens não era inserido e não gerava furação. (1983958)
Construtor de Armários
1. Corrigida a situação na linha de Cozinha, em que ao construir Armários Superiores, e inserir prateleiras móveis sem recuo frontal, ambas tinham o fundo dividido. (1992841)
2. Corrigida a situação na linha de Dormitórios, em que ao construir Armários Superiores de Canto Reto, a travessa traseira superior não era inserida, mesmo sendo habilitada para inserir.
Modulação
1. Corrigida a situação em que em módulos superiores do Construtor de Armários as folgas centrais de Portas não eram respeitadas. (1988815, 1994030 e 1989618)
2. Corrigida a situação em que o corpo de gaveta avulsa desaparecia ao diminuir a altura da gaveta. (1988066)
3. Corrigida a situação nas linhas de Cozinha, Dormitório e Escritório, em que a travessa traseira do Montante 3, era executada incorretamente ao optar por removê-la na configuração. (1991076)
4. Corrigida a situação em que ao acessar a aba de Agregados, das gavetas de Cozinha e Cozinha Cava, a opção Divisor de Talheres não era exibida. (1937685)
5. Corrigida a situação no módulo Superior Deslizante na linha de Cozinhas, em que ao alterar a montagem do módulo para lateral interna, a fixação da ferragem era incorreta. (1995337)
6. Corrigida a situação na linha de Dormitórios, onde as bases ficavam deslocadas. (1996247)
Orçamento
1. Corrigida a situação em que a referência era duplicada ao gerar orçamento de gavetas modelos Legrabox do parceiro Blum. (1994311)
Plano de Corte
1. Corrigida a situação em que ao serem enviados para o Cut Pro, os puxadores Y eram mostrados em quantidades incorretas. (1984938)
Planilha de Produtos
1. Ajustadas as referências de fitas de borda na planilha de produtos. (1991241)
▼ V.13 R.2
Data: 17/04/2023
- Melhorias
Configurador de Dimensões
1. Adicionada observação para esclarecer o comportamento ao utilizar travessas traseiras divididas ou inteiras no Construtor de Armários. (1957635)
2. Modificados os nomes dos parâmetros A e suas descrições em Ferragens e Fixadores – Dobradiças e Ferragens e Fixadores – Furos de Marcação, para melhor entendimento. (1972131)
Guia de Produto
1. Adicionado slide 35 para exemplificar a funcionalidade de edições das espessuras, combinando duas ou mais chapas dos tampos engrossurados e compostos.
2. Adicionado Slide 63 para exemplificar e informar a aplicação da fita de borda frontal individualmente das demais fitas de borda da peça.
- Correções
Configurador de Dimensões
1. Corrigida a situação em que a imagem referente a aplicação de borda em Laterais, na linha de Cozinhas, era incoerente e representava a aplicação de fitas em Bases, em Cozinhas - Fitas de Borda – Laterais – Inferiores / Aéreos / Altos. (1982025)
2. Corrigida a situação em que o parâmetro que definia a distância entre os trilhos para módulos deslizantes na linha de Banheiro, estava indisponível para configurar no Configurador de Dimensões. Para a correção, os parâmetros foram reorganizados e distribuídos entre estruturas e folgas dentro da linha de Banheiros, em Banheiros – Engenharia – Estruturas – Portas Deslizantes e Banheiros – Engenharia – Folgas – Portas Deslizantes. (1965209)
3. Corrigida a situação em que as espessuras das laterais de gavetas internas consideravam 1 mm a mais do que o valor configurado nas linhas de Escritórios e Dormitórios em Dormitórios/Escritórios – Espessuras – Caixas – Gavetas - Internas. (1977309)
4. Corrigida situação em que as travessas traseiras superiores não eram removidas mesmo ao aplicar o valor NÃO no Configurador de Dimensões. (1980217, 1978701 e 1981991)
5. Corrigida a situação em que os recuos de prateleiras e divisórias de Despenseiros, do Construtor de Armários, não respeitavam os valores aplicados no Configurador de Dimensões, em Cozinhas – Engenharia – Estruturas – Superiores – Aéreos Construtor – Montagem. (1981311 e 1981143)
6. Corrigida situação em que os valores aplicados para o afastamento traseiro das divisórias nos módulos de 3 portas, não eram considerados, em Cozinhas – Engenharia - Estrutura – Superiores – Aéreos - Dimensões/Afastamento. (1979213)
7. Corrigida a situação em que ao construir balcões inferiores de pia com divisória vertical, o valor para recuo da divisória aplicado não era considerado, em Cozinhas – Engenharia – Estruturas – Inferiores – Construtor Pias – Dimensões/Afastamentos. (1977102)
8. Corrigida a situação em que armários superiores deslizantes da linha de Dormitórios aplicavam indevidamente as configurações da linha de Cozinhas, em Cozinhas - Estruturas - Armários Superiores.
9. Corrigida a situação em que ao construir gaveteiros na linha de Cozinhas com o Montante 1, as folgas entre os afastadores não eram consideradas de acordo com as medidas aplicadas no Configurador de Dimensões e ficavam afastadas da lateral, em Cozinhas – Engenharia – Gavetas - Afastador. (1973409)
10. Corrigida situação em que a folga central entre portas dos módulos aéreos da linha de Cozinhas não era considerada, em Cozinhas – Engenharia – Folgas - Aéreos. (1979889 e 1977059)
11. Corrigida a situação em que as folgas superiores de portas dos módulos inferiores da linha de Cozinhas no Construtor de Armários não eram consideradas, em Cozinhas – Engenharia – Folgas - Inferiores. (1980505)
12. Corrigida a situação em que não era aplicado o afastamento traseiro das prateleiras nos módulos superiores da linha de Cozinhas no Construtor de Armários, em Cozinhas – Engenharia – Estrutura – Superiores – Aéreos Construtor – Dimensões/Afastamentos. (1978684 e 1977996)
13. Corrigida a situação em que os fundos não eram removidos conforme parâmetro do Configurador de Dimensões aplicados em Despenseiros e Superiores da linha de Cozinhas no Construtor de Armários, em Cozinhas – Engenharia – Estruturas – Altos – Despenseiros Construtor - Montagem. (1980228)
14. Corrigida a situação em que as bases superiores e inferiores de Armários Deslizantes Superiores da linha de Dormitórios não consideravam as aplicações de borda corretamente, em Dormitórios – Fitas de Borda – Bases – Armários Superiores.
15. Corrigida a situação em que diversos módulos da linha de Dormitórios, Cozinhas e Escritórios não consideravam as aplicações de folgas dos fundos corretamente, em Cozinhas/Dormitórios/Escritórios – Engenharia – Estrutura – Superiores – Dimensões/Afastamentos.
16. Corrigida a situação onde a furação dos parafusos não saíam corretamente e incluído parâmetro para configurar a profundidade do furo do parafuso na primeira peça. (1990058 e 1989064).
Modelos
1. Corrigida situação em que ao alterar o modelo da sapateira para Sapateira corrediça telescópica c/ travessa latera, a frente da sapateira era removida. (1930561)
2. Corrigida situação em que mesmo ao aplicar o valor NÃO para as condições de visibilidade das corrediças Hafele, no Configurador de Dimensões, os modelos eram exibidos. (1980207)
3. Corrigida situação em que mesmo ao aplicar o valor NÃO para as condições de visibilidade das dobradiças Blum, no Configurador de Dimensões, os modelos eram exibidos. (1980212)
4. Corrigida situação em que, ao inserir cantos no ambiente 3D, as bases superiores eram inseridas sem acabamento de fita de borda. (1976214 e 1968438)
5. Corrigida a situação em que nas portas retas de armários superiores, os puxadores de modelo Concha eram inseridos na posição incorreta. (1976421)
6. Corrigida a situação em que ao selecionar a opção Sem Contra Frente no Configurador de Dimensões, as gavetas com modelo de corrediças telescópicas disponíveis na biblioteca não inseriam as ferragens de fixação entre as laterais da caixa da gaveta e a sua respectiva frente. (1978294)
Construtor de Armários
1. Corrigida a situação em que as portas deslizantes externas dos módulos dormitórios não consideravam as limitações e conflitavam com as bases.
Orçamento
1. Ajustada a situação em que não era exibido corretamente as informações de modelo de fita de borda de alguns itens da linha de Composição. (1976412)
2. Corrigida a situação em que em sistemas que estão configurados para não utilizar o cálculo de margens do orçamento, os preços dos itens eram exibidos sem preço. (1960526)
3. Ajustado o código do item Amortecedor para Dobradiça Blum MODUL na Planilha de Produtos do Start Labs V.13 R.2, conforme tabela enviada pelo parceiro Blum. (1975228)
▼ V.13 R.1
Data: 20/03/2023
- Melhorias
Configurador de Dimensões
1. Efetuada reorganização de todas as configurações para melhor utilização do configurador. Para visualizar as alterações, clique aqui.
2. Refeitas todas as imagens das legendas do Configurador para que a compreensão de cada configuração fique compreensível e objetiva.
3. Disponibilizada configuração para definir largura e altura do recorte para corrediças invisíveis. As alterações podem ser visualizadas ao gerar Desenho Técnico.
Observações: A melhoria é compatível ao utilizar o Tipo de Rasgo da Contra Frente e da Traseira, como Rasgo.
4. Disponibilizadas novas configurações específicas para Cantos Retos, Cantos Oblíquos, Cantos L Inferiores/Superiores, e separadas as configurações de aéreos e despenseiros da biblioteca e do Construtor.
Modelos
1. Foi disponibilizado novos modelos de porta: Porta Perfil, Porta Perfil 45 + Perfil, Porta Perfil 50 + Perfil, Porta Perfil 60 + Perfil e Porta Perfil Borda + Perfil. Para estes modelos, é possível configurar a folga entre o painel e o perfil.
Observações: Devido o novo modelo de porta Perfil disponibilizado, o modelo Perfil de puxador está indisponível.
Construtor de Armários
1. Disponibilizada a construção de gavetas internas com frente, para a linha de Cozinhas. A melhoria possibilita a utilização de gavetas com frentes em armários com portas embutidas e recebe configurações de folgas.
Integração ERP
1. Efetuadas melhorias no cadastro de todos os itens para facilitar o processo de integração entre a biblioteca e o ERP.
Guia de Produto
1. Disponibilizadas informações sobre novos modelos de Porta Perfil;
2. Disponibilizadas informações sobre Gavetas Internas em Cozinhas.
- Correções
Orçamento
1. Corrigida situação em que, ao gerar orçamento, o fixador Cantoneira para prateleiras, orçava apenas um parafuso. (1971235)
Modulação
1. Corrigida a situação em que ao selecionar Gaveta avulsa ao desagregá-la gerava construção da gaveta incorretamente, assim ficando visualmente incorreto quando inserido no ambiente 3D. (1959675)
2. Corrigida a situação em que ao inserir Cabideiro Curvo da linha Acessórios – Aramados, o mesmo ficava invisível no ambiente 3D. (1967694)
Configurador de Dimensões
1. Corrigida situação em que o recuo da lateral de cantos L de Cozinhas e Dormitórios era aplicado incorretamente no fundo em Cozinha/Dormitórios - Montagem - Estrutura. A situação fazia com que os fundos ficassem deslocados quando inserido no ambiente 3D. (1965343)
2. Corrigida a situação em que as configurações de profundidade máxima da gaveta não eram respeitadas em Montagem Geral – Gavetas – Estruturas Gavetas. (1966815)
Relatórios
1. Corrigida a situação em que os trilhos das portas deslizantes não eram enviados ao Relatório de Perfis. (1963040)
Desenho técnico
1. Corrigida a situação em que ao gerar desenho técnico das gavetas telescópicas, os furos de fixação na contra frente não eram gerados. (1968192)
2. Corrigida a situação em que a fita de borda da lateral direita da gaveta não fitava no lado correto. (1971244)
Modelos
1. Corrigida a situação em que a opção Sem frente estava indisponível para as gavetas avulsas. (1971992)
Parceiros
1. Foram revisados os códigos dos itens do Parceiro Blum para que seguissem corretamente conforme tabela do parceiro. Além disso, foi disponibilizado a linha Legrabox para precificação na tabela de preços e feitas alterações no Layout de orçamento, conforme imagem de antes e depois. (1961535 e 1966821)
Integração ERP
1. Corrigida a situação em que os itens de puxadores Gola estavam com a estrutura de tipo de produto incorreta e eram considerados como itens comprados, ao invés de itens fabricados. (1955589)
▼ V.13 R.0
Data: 22/02/2023
- Melhorias
Versão
1. Atualizada a versão da Biblioteca devido à processos internos.
Modulação
1. Disponibilizado novo perfil de led localizado em Acessórios – Perfil LED, onde é possível fazer as configurações de folgas, rasgo e dimensões na aba Propriedades ou no Configurador de Dimensões. Além disso, sua cor pode ser alterada e representada na renderização, pois possui luz emissiva. Para mais informações sobre essa melhoria, clique aqui.
Configurador de Dimensões
1. Disponibilizado configurações exclusivas para aplicação de fita de borda em portas com perfil Y localizadas em Montagem Geral – Fitas de Borda – Fitas de Borda Portas Perfil Y. Essas configurações possibilitam a aplicação ou não aplicação da fita de borda em todas as faces da porta, inclusive, na face onde o puxador está aplicado.
IMPORTANTE: Para a face do puxador, é importante ressaltar que o valor aplicado, Sim/Não, substitui o valor aplicado na respectiva face onde ele é utilizado, Superior/Inferior/Esquerda/Direita.
Guia de Produto
1. Adicionado nos slides de Acessórios, especificações sobre o item Perfil de Led.
Plugins
1. Realizada a associação de todas as peças da biblioteca com o Plugin Mach CNC Machpro. (1955867 e 1970742)
- Correções
Construtor de Armários
1. Corrigida a situação em que ao construir Armários de Canto Reto, a altura do módulo estava limitada a 2700 mm. (1955966)
Configurador de Dimensões
1. Corrigida a situação em que a configuração de folga superior de portas, localizada em Cozinhas – Folgas Frentes/Portas - Inferiores – F - Folga Superior Porta Despenseiros, não era aplicado os valores no item Armários Despenseiros do Construtor de Armários. (1948066)
2. Corrigida a situação em que, na linha de Dormitórios, a configuração Dormitórios – Montagem – Sistemas Portas Deslizantes – J – Folga entre a Lateral Externa e Fechamento, considerava apenas metade do valor configurado, ao utilizar qualquer tipo de trilho em portas deslizantes internas.
3. Corrigida a situação em que, na linha de Dormitórios, a configuração Dormitórios – Montagem – Sistemas Portas Deslizantes – B - Desconto da Porta Deslizante em relação ao Vão Interno, considerava apenas metade do valor configurado, ao utilizar trilhos leves. E aplicava apenas o valor fixo de 10 mm ao utilizar trilhos genéricos, em portas deslizantes internas.
4. Corrigida a situação em que, em todas as linhas, a configuração, Montagem - Gavetas – H – Folga Frontal do Fundo não era aplicada quando era configurado para não utilizar contra frente.
5. Corrigida a situação em que ao configurar para remover contra frente em Gavetas, a frente das Gavetas Internas sem frente, também eram removidas indevidamente.
6. Corrigida a situação em que ao alterar as configurações de folgas e recuos do fundo, lateral, bases e prateleiras, os valores não eram respeitados, em Cozinhas - Montagem - Estruturas, nas configurações Cantos/ Balcões, Despenseiros/Superiores e Construtor Despenseiros/Superiores. (1967460, 1968310 e 1967922) OBSERVAÇÃO: Correção liberada em 09/03/2023.
Ferragens
1. Corrigida a situação em que ao construir ou inserir armários com porta de giro, as bases inferiores e superiores não recebiam ferragem de fixação.
Parceiros
1. Corrigida a situação em que ao utilizar a dobradiça Blum Modul + Amortecedor, e gerar documentos técnicos, a descrição entre o Orçamento e o Relatório de Almoxarifado, era diferente. Além disso, a dobradiça não era enviada para a lista de compras do Cut Pro.
▼ V.1 R.1.34
Data 18/01/2023
- Melhorias
Materiais
1. Reorganizada as linhas do parceiro Greenplac:
- Linha Toccare: Dividida em duas linhas, sendo elas, Toccare Colore e Toccare Texture;
- Linha Essenziale: Movidos os materiais Bali e Freijó Amazonas da linha Essenziale para a Linha Natural;
Parceiros
1. Atualizada a referência do item Amort. p/ dob MODUL para 31021531, referente a Dobradiça Blum Amort+Modul do parceiro Blum.
Ferragens
1. Disponibilizado novas opções de configurações para as ferragens VB 35M e VB 36M, disponíveis em Configurador de Dimensões - Ferragens - VB. Sendo possível ajustes individualmente, conforme a espessura da chapa, profundidade, diâmetro e posicionamento de todos os furos das ferragens descritas.
Associação de plugins
1. Realizada a associação de todos os itens da biblioteca com o Plugin Homag Weeke Venture 230M.
- Correções
Configurador de Dimensões
1. Corrigida a situação nas linhas Dormitórios, Escritórios e Cozinhas, onde as configurações de montantes, em Montagem – Estrutura – Afastador de Gavetas, a configuração N – Travessa Traseira, não era representada na imagem da legenda. (1934376)
2. Corrigida a situação nas linhas de Cozinhas, em que ao construir Balcões Inferiores Base no Construtor de Armários, a configuração de folga superior das frentes, era considerada a configuração para módulos inferiores ao invés de módulos inferiores base. (1941451)
3. Corrigida a situação em que em Dimensões Painéis/ Tampos/Tamburatos – Tamburatos – Estrutura, o nome e descrição do parâmetro K não correspondia com a ação efetuada. Sendo assim, foi alterado o nome para K – Sentido do Veio da Travessa Interna,e a descrição para Define o sentido do veio da travessa interna. (1944307)
4. Corrigida a situação em que em Dimensões Painéis/ Tampos/Tamburatos – Alturas Tampos Compostos / Engrossurados, ao alterar a espessura máxima do Tampo e redimensionar o tampo no ambiente, a medida não era aplicada, e a repetição das chapas ficava incorreta.
5. Corrigida a situação nas linhas de Escritórios e Dormitórios, onde as gavetas internas seguiam as espessuras das gavetas externas.
Orçamento
1. Corrigida a situação em que era exibido arquivos em XML, ao gerar Orçamento-Montado ou Listagem- Montado. (1943814)
Construtor de Armários
1. Corrigida a situação na linha de Dormitórios, em que ao construir gaveteiros com montante Modelo 2, o afastador frontal esquerdo, não era inserido nos armários com portas deslizantes externas.
2. Corrigida a situação na linha de Dormitórios, em que não era possível construir armários com mais de 2 portas deslizantes. Para isso, foi necessário manter o valor padrão de inserção de portas como 1, sendo necessário digitar manualmente o valor da quantidade de portas necessárias. (1942445)
3. Corrigida a situação nas laterais direita de todas as linhas, em que as furações de fixação das Frentes de Gavetas, eram geradas na parte traseira ao construir gaveteiros com gavetas internas sem contra frente. (1942897)
4. Corrigida a situação em que ao construir o módulo Armário Superior Recorte L, disponível no Construtor de Armários, o item era é inserido sem travessa traseira.
5. Corrigida a situação em que ao construir o módulo Portas Deslizantes Externas c/ Rodapé c/ Divisórias, disponível no Construtor de Armários, a base inferior do item não considerava corretamente os recuos frontais para a instalação da porta deslizante.
Modulação
1. Corrigida a situação na linha de Dormitórios, em que os módulos de Canto L, eram limitados a altura máxima de 2700 mm ao invés de 2750 mm. (1942021)
2. Corrigida a situação em que ao redimensionar as geometrias Chanfrada e Diagonal Esquerda, os contornos vermelhos não seguiam o desenho. (1933345)
3. Corrigida a situação na linha de Cozinhas, em que nos módulos de Despenseiros e Torres, eram limitados a altura máxima de 2700 mm ao invés de 2750 mm.
4. Corrigido a situação na linha de Dormitórios, em que não era gerado fixações na Base Inferior e Lateral dos armários com portas de giro.
5. Corrigida a situação em que ao remover a contra frente e redimensionar parâmetros de avanços do fundo de gavetas no Configurador de Dimensões, não eram considerados corretamente nas configurações de Gavetas Internas sem frente.
Modelos
1. Removido o material sem utilização, da linha de Acessórios.
Ferragens
1. Corrigida a situação na linha de Cozinhas, em que a furação da contra frente não era gerada, ao utilizar parafusos na fixação das gavetas . (1946001)
2. Corrigida a situação em que o valor da distância entre as furações, era diferente do cadastrado ao utilizar fixação Uniblock. (1937783 e 1942726)
Plano de corte
1. Corrigida a situação onde o sobrecorte aplicado na estrutura e painel frontal da gaveta, não era considerado conforme o do cadastro. (1945086 e 1944324)
Configurador de Preços
1. Corrigida a situação em que os itens Passa Cabo e Caixa de tomada, não eram exibidos no Configurador de Preços. (1897420)
Parceiros
1. Corrigida a situação em que o cadastro de itens do parceiro Blum utilizava os materiais padrões do sistema ao invés dos materiais do parceiro. (1946898)
▼ V.1 R.33
Data 30/11/2022
- Melhorias
Modulação
1. Alterado o valor padrão de inserção de 720 mm para 760 mm, em todos os módulos inferiores da linha de Cozinhas, Dormitórios e Banheiros. (1932889 e 1932861)
IMPORTANTE: A alteração feita visa possibilitar a disponibilização de todos os modelos de frentes em módulos de gaveteiros. Ainda assim, para alguns módulos que possuem estruturas diferentes, os modelos podem ficar indisponíveis ao inseri-los com esta medida padrão. Para habilitar, basta redimensionar o módulo, ou verificar configurações que interfere em folgas e alturas das frentes.
2. Disponibilizados novos módulos, Nicho p/Fogão Embutido c/ Rodapé e Nicho p/Fogão Embutido s/ Rodapé, na linha de Cozinhas – Inferiores – p/ Eletros. O nicho sem rodapé possui base e possibilita configuração de usinagem, o nicho com rodapé não possui base, pois, possibilita a circulação do ar do fogão. Para os dois nichos, está disponível a configuração das usinagens na base superior, do painel frontal e do respiro traseiro.
Configurador de Dimensões
1. Disponibilizada opção para cadastro de avanço de usinagem do puxador cava nas laterais de módulos da linha de Cozinhas Cava em Cozinhas - Cozinhas Cava - Usinagem Puxador Cava. (1926579)
2. Disponibilizada informação na descrição do atributo F - Altura Mínima da Gaveta em Montagem Geral – Gavetas - Estruturas Gavetas.
3. Disponibilizada configuração para definir avanço da corrediça invisível, em relação a profundidade do corpo da gaveta, assim como, definir o recuo do corpo da gaveta, em Ferragens – Corrediça Invisível – Geral.
IMPORTANTE: A medida padrão do avanço da corrediça é 10 mm. Esta melhoria não impacta na alteração da dimensão da corrediça ao gerar orçamento ou gerar arquivos de integração. A corrediça é exibida com as dimensões padrões, relativas ao tamanho do corpo da gaveta no projeto.
4. Disponibilizada configuração de diâmetro e profundidade para parafusos de corrediças, dobradiças, gavetas e frente de gavetas. Além disso, na configuração, é possível definir a descrição das dimensões do parafuso e personalizar o código a ser exibido nos documentos exportados. (1867611, 1868820 e 1836988)
OBSERVAÇÕES:
- Para que a contabilização e exibição do parafuso das dobradiças e corrediças ocorra nos relatórios de materiais e orçamento, é necessário estabelecer a configuração do orçamento do parafuso para Conjunto ao invés de Kit emFerragens - Orçamento Dobradiça/Orçamento Corrediça.
- Para exibição e contabilização do parafuso no orçamento e relatório, o sistema respeita apenas as informações cadastradas no configurador (Referência - Código - Diâmetro x Profundidade), portanto, ao cadastrar as dimensões do parafuso, é importante considerar a espessura da chapa a ser utilizada. Caso contrário, o sistema define uma outra medida compatível e o parafuso não é contabilizado no relatório de materiais ou orçamento.
5. Reorganizados os atributos de sistemas deslizantes para melhor identificação em Dormitórios – Montagem – Sistema de Portas Deslizantes.
Agregados
1. Disponibilizada nova opção de pistão com força inversa para portas superiores das linhas de Cozinhas, Cozinhas Cava, Dormitórios e Escritórios. Com esta opção, ao gerar o orçamento e documentos de integração, será possível diferenciar o pistão convencional, PIST e o pistão com força inversa, PISTINV.
Parceiros
1. Disponibilizado novos materiais do parceiro Guararapes: Neblina e Noite da linha Aris, Araucaria, da linha Madeiras do Brasil, Dual Blanc e Porto, da linha Dual Touch, Oliva, da linha Metalic, Carvalho Terrazo, Cioccolato, Nairobi e Nogal Gris, da linha Naturale, Jeans e Papyrus, da linha Comfort.
Construtor de Armários
1. Disponibilizada nova opção de construção, Portas Deslizantes Externas c/ Rodapé c/ Fechamento c/ Divisórias na linha de Dormitórios e Dormitórios Lateral Interna. Esta opção possibilita:
- Utilizar fechamento em armários de portas deslizantes externas.
- Configurar os tipos de fechamento e lateral no Configurador de Dimensões, no atributo K.
Guia de Produto
1. Adicionado slide com as especificações das configurações de corrediça invisível.
2. Atualizados slides sobre modelos de Portas, para todas as linhas, onde agora, existe uma observação referente a modelos para gavetas Embutidas.
3. Atualizados slides sobre modelos de Frentes para gavetas internas da linha de Dormitórios, onde, foram retirados modelos de perfis inviáveis para estas e adicionada uma observação a respeito de modelos para Sapateiras e utilização do modelo Fecho – Toque.
4. Adicionado observações sobre utilização de pistões em basculantes, nos slides 101, 117, 125, 126, 162 e 171.
5. Atualizadas as imagens dos slides 192 a 195, referentes as opções de deslizantes no Construtor de Armários.
Associação de plugins
1. Realizada a associação de todas as peças da biblioteca com o Plugin Usikraft Evoque 2030 ATC Router. (1940712)
- Correções
Modulação
1. Corrigida situação em que os Cantos Retos, dos módulos inferiores, da linha de Cozinhas, estavam com descrições em inglês. (1934328)
2. Corrigida situação em que ao inserir Tampos Engrossurados, Vertical e Horizontal, de Módulos Inferiores e Superiores, na linha de Tampos/Tamponamentos – Tamponamentos, as travessas eram inseridas sem face. (1934339)
3. Corrigida a situação em que o posicionamento da travessa traseira do módulo superior com duas portas basculantes em Cozinhas Cava estava incorreto. (1934344)
4. Corrigida a situação em que as corrediças invisíveis eram disponibilizadas apenas em gavetas acima de 300mm. Atualmente, este modelo está disponível a partir de 250mm. (1930556)
5. Corrigida a situação em que o corpo da Gaveta Avulsa não era inserido no ambiente quando a opção de modelo Sem Frente era selecionado. (1937342)
6. Corrigida situação em que ao abrir gavetas com corrediças da linha Hafele, o corpo da gaveta avançava sobre a frente da gaveta. (1924108)
Configurador de Dimensões
1. Corrigida a situação em que, nas mesas de cabeceira, os fixadores não seguiam os valores dos atributos de distância máxima entre fixadores. (1934365)
2. Corrigida a situação em que o parâmetro de configuração de alturas de fitas de bordas disponível em Configurador de Dimensões - Montagem Geral - Fitas de Borda - Alturas Fitas de Borda - A até J, não aceitavam valores inseridos manualmente, somente os que já estavam propostos. (1934319)
Modelos
1. Corrigida a situação em que o modelo de corrediça Lagrabox da linha Blum, era habilitado apenas quando utilizado a espessura de chapas em 16 mm. Portanto, foi ajustado para ser habilitado quando utilizado a espessura de 15 mm. Para chapas de 18 mm, o modelo é incompatível. (1926715)
Desenho técnico
1. Corrigida a situação em que ao utilizar o modelo de corrediça Lagrabox da linha Blum, o rasgo da corrediça era gerado na traseira ao invés do fundo da gaveta. (1926715)
2. Corrigida a situação em que a lateral direita das caixas de gavetas disponíveis na biblioteca, não estava gerando corretamente o posicionamento e a aplicação de fita de borda quando gerado o desenho técnico. (1901253)
Construtor de Armários
1. Corrigida a situação em que uma inconformidade era exibida ao construir Torres, na linha de Cozinha Lateral Interna, no Construtor de Armários. (1880278)
2. Corrigida a situação em que ao construir Armários com gavetas internas na linha de Dormitórios, e alterar o modelo de frentes e corrediças, para frente Reta c/ rebaixo, frente Usinada, corrediças Grass Dynamoov e Invisa, da Hafele, o corpo da gaveta era deletado. (1931918)
3. Corrigida a situação em que ao construir sapateiras, estas eram inseridas sem a frente. (1933181)
4. Corrigida a situação em que ao retirar as travessas dos cantos L de Cozinhas Cava o puxador e as travessas não reprocessavam. (1933164)
5. Corrigida a situação em que, ao construir Armários, da linha de Escritórios os fundos eram inseridos com sentido de veio invertido. (1933150)
6. Corrigida a situação em que ao construir Torres para eletros, havia itens sem informação de cadastro, disponíveis para agregar à torre. A situação fazia com que o os itens não fossem inseridos na torre, devido a não possuírem desenho.
7. Corrigida a situação em que as corrediças da Hafele não estavam disponíveis na opção de Gavetas Internas Sem Frente disponibilizadas nos módulos da linha Dormitórios no Construtor de Armários.
Cut Pro
1. Corrigida a situação em que ao enviar painéis canaletados ou ripados com a espessura de 18 mm ao Cut Pro, era gerado no plano de corte chapas de 25 mm. (1931146, 1934281 e 1933022)
2. Corrigida a situação em que as junções das canaletas eram enviadas ao plano de corte com as dimensões invertidas.
3. Corrigida a situação em que ao gerar arquivos de integração com o plano de corte, do painel engrossurado, as dimensões do mesmo eram enviadas com valores maiores.
4. Corrigida a situação em que as fitas de borda aplicada em travessas traseiras dos módulos inferiores disponíveis na linha de Cozinha, não possuíam estrutura de borda aplicada, ocasionando a falta de informação de material aplicado, o que impossibilitava o envio do arquivo para o Plugin Cut Pro.
Ferragens
1. Corrigida a situação em que as configurações de posição de ferragens em bases de cantos L de Dormitórios não seguiam as configurações de inserção e distância máxima dos fixadores. (1934367)
2. Corrigida a situação em que a ferragem de fixação central (Minifix) de prateleiras e bases divididas em módulos Canto L disponíveis na biblioteca não era disponibilizada corretamente de acordo com a espessura da chapa de 15mm e 18/25mm. (1937057)
3. Corrigida a situação em que as ferragens em bases e prateleiras divididas, em Cantos de todas as linhas, estavam com o posicionamento incorreto. (1936336)
▼ V.1 R.32
Data 04/11/2022
- Melhorias
Agregados
1. Disponibilizado novo agregado para suporte central em cabideiros curvo, nomeado como Suporte Cabideiro Central 02. O mesmo não gera nenhuma informação técnica, mas é enviado ao orçamento e CSV.
Modelos
1. Disponibilizados 6 novos modelos de puxadores para portas Reta, Haste 37, Haste 38, Haste 39, Ponto 15, Ponto 16 e Ponto 17, seguindo a ordem da esquerda para direita conforme imagem:
Construtor de Armários
1. Ativada a inserção padrão e automática da Vista Superior de Armários Deslizantes.
Guia de Produto
1. Adicionado slide 202, que indica a utilização de Sapateiras apenas com estrutura interna. Não é possível construir sapateiras com estrutura externa ou embutidas.
2. Atualizado os slides 52 e 53, referente a adição de novos puxadores.
Configurador de Dimensões
1. Disponibilizada configuração de altura mínima da caixa de gaveteiros.
IMPORTANTE: A configuração de altura mínima do corpo da gaveta, é considerada sobre as demais configurações, como a posição dos fixadores, distância padrão entre eles (32 mm) e valores de folgas entre frentes. Assim como, considera as medidas mínimas de inserção dos diferentes tipos de modelos de corrediças e frentes, portanto, atente-se que, a medida informada pode desabilitar modelos de frentes e corrediças. A medida padrão é 105mm, medida mínima que possibilita a aplicação de 2 fixadores em cada lateral da frente e traseira.
Materiais
1. Disponibilizado 10 novas opções Curinga de material.
Associação de plugins
1. Realizada a associação de todas as peças da biblioteca com o Plugin Usaberg ATC 2819 Router.
2. Realizada a associação de todas as peças da biblioteca com o Plugin ETools Pro ATC 12 2030 Router.
Orçamento
1. Removida opção de Enviar para – Arquivo XML, para melhor efetivação de integração com demais Plugins. IMPORTANTE: removida apenas para novos números de séries a partir dessa versão.
- Correções
Modelos
1. Corrigida a situação nas linhas Cozinha e Cozinha Cava, em que ao aplicar fita de borda frontal, nas caixas de Ilhas, a fitagem da lateral direita era feita na borda traseira e não frontal da peça.
Configurador de Dimensões
1. Corrigida a situação em que ao manter ativa configuração para aplicação de borda na parte superior de portas Gola, apenas a fitagem da borda superior era considerada. As demais bordas da peça não eram geradas.
2. Corrigida a situação em Dormitórios - Montagem - Sapateira, onde o atributo B - Folga Inferior, não era considerado ao construir Sapateiras. Para a correção da situação, foi disponibilizado o atributo B - Afastamento Inferior Sapateira c/ Travessa Lateral, para sapateiras com travessa lateral. (1924161)
Orçamento
1. Corrigida a situação em que ao gerar o orçamento do item Gaveta Avulsa, na linha de Composições, a espessura da fita de borda era exibida como 1 mm, mesmo quando configurado outro valor de espessura no Configurador de Dimensões. (1917221)
2. Corrigida a situação em que ao gerar orçamento de módulos com perfil Y, a referência da fita de borda do perfil Y exibia incorretamente o valor da espessura configurada. (1929426)
3. Corrigida a situação em que ao gerar o orçamento dos painéis de Tamburatos, da linha de Tampos/Tamponamentos, a chapa MDF Cru utilizada nas travessas internas, era exibida sem preço. (1917819)
Construtor de Armários
1. Corrigida a situação em que ao construir o Balcão Inferior Coluna L Esq/Dir, o fundo ficava deslocado das laterais internas. (1915540)
2. Corrigida a situação em que ao construir alguns módulos de cantos de coluna, os fixadores ficavam com posição incorreta. (1915540)
3. Corrigida a situação em que ao construir sapateiras e utilizar o montante de Modelo 3, os afastadores eram posicionados incorretamente e com isso, as sapateiras transpassavam as travessas frontais verticais. (1915081)
4. Corrigida a situação em que ao utilizar Uniblock como fixador de prateleiras fixas, a furação passante não era gerada corretamente. A posição do Uniblock ficava incorreta.
5. Corrigida a situação em que ao construir sapateiras com modelo de Montante 3, a corrediça telescópica conflitava com a travessa inferior do gaveteiro.
6. Corrigida a situação em que por padrão, a Vista Frontal de Armários Deslizantes Internos, não eram inseridos.
7. Corrigida a situação em que ao construir módulos de Cozinha e utilizar Tampos, a junção não ocorria quando associado a outro módulo com tampo. (1915385)
8. Corrigida a situação em que ao construir gavetas internas sem frentes, de montante de Modelo 1, com travessas traseiras, na linha de Cozinhas, a travessa traseira não era inserida.
9. Corrigida a situação em que ao construir Torres, da linha de Cozinhas e utilizar prateleiras superiores móveis, o fundo era dividido, mesmo quando a prateleira estava recuada em relação ao fundo. (1930006)
10. Corrigida a situação em que ao Construir Armários deslizantes da linha Dormitórios Lateral Interna, não havia disponível os mesmos modelos de portas deslizantes da linha Dormitórios. Havia disponível apenas a porta Deslizante Interna Genérica. (1929688)
Modulação
1. Corrigida a situação em que ao inserir módulos com gavetas internas no ambiente e utilizar o modelo de corrediça invisível, as frentes ficavam com altura menor que as laterais e a contra frente. (1913691)
2. Corrigida a situação em que, ao utilizar a unidade de medida como CM e utilizar painéis ripados, o número de frisos informado no campo Número de Frisos não era respeitado e duplicava o número de frisos no ambiente. (194200)
3. Corrigida a situação em que a fita de borda não era aplicada ou era aplicada incorretamente nas bases de canto L e canto oblíquo, com ou sem recorte traseiro. (1924446 e 1925122)
Ferragens - Operações
1. Corrigida a situação em que a posição da fixação da ferragem de prateleiras móveis estava incorreta, onde era inserida acima da prateleira, ao invés de abaixo da prateleira. (1924210)
Documentação Técnica
1. Corrigida a situação em que mesmo ao utilizar laterais das gavetas com espessura maior que 15mm, os rasgos das corrediças do parceiro Hafele, n��o eram gerados no desenho técnico. (1916973)
Integração Cut Pro
1. Corrigida a situação em que, os fixadores Uniblock e Parafuso não eram encaminhados ao Cut Pro e não eram exibidos na Lista de Compra ou Relatório da Lista de Compra. (1922101)
Planilha de Produto
1. Corrigida a situação em que as referências dos parafusos para Uniblock 15 mm e 18 mm eram iguais. Na tabela, foi ajustada e cadastrada a referência para cada espessura, PAR.UNI15 e PAR.UNI 18. (1920178)
2. Corrigida a situação em que as referências de algumas dobradiças, amortecedores e Kits da linha Blum estavam incorretas. (1915546)
▼ V.1 R.31
Data 13/10/2022
- Melhorias
Materiais
- Atualizada biblioteca do parceiro Greenplac. (1917149)
- Correções
Configurador de Dimensões
- Corrigida a situação nas linhas Cozinhas e Cozinha Cava, onde as prateleiras de Cantos Retos Superiores dos módulos, não respeitavam os recuos frontais dos módulos inferiores. (1910544)
- Corrigida a situação na linha Dormitórios, onde os atributos para fita de borda nas bases de Armários Canto L, não eram considerados. (1911540 e 1911951)
- Corrigida a situação na linha de Dormitórios e Escritórios, em que as gavetas internas sem frentes, não possuíam atributos para configurar folgas superiores, folgas entre gavetas e folgas inferiores. Sendo assim, os atributos no Configurador de Dimensôes estão disponíveis em Montagem - Folgas Frentes/Portas – Gavetas Internas. (1895887)
- Corrigida a situação na linha de Cozinhas no Construtor de Armários, em que as travessas traseiras do módulo Balcão Inferior Pia, não consideravam o valor da variação da espessura de chapa cadastrada, era considerado um valor maior do que o cadastrado em Montagem Geral - Ajustes – A- Variação na Espessura das Chapas. (1920220)
- Corrigida a situação no Configurador de Dimensões, em que havia pastas vazias referentes aos painéis Ripados e Canaletados, em Dimensões/Painéis/Tampos/Tamburatos. (1922959)
- Corrigida a situação na linha de Escritórios, em que a espessura da contra frente de gavetas Externas não eram consideradas, sendo exibida a espessura de 1 mm. (1923022)
- Corrigida a situação em Dormitórios – Fitas de Borda - Travessa- Traseira - Bancadas, em que a imagem da legenda e a descrição dos atributos, estavam incoerentes. (1912970)
- Corrigida a situação em Escritórios – Montagem – Afastador de Gavetas - Montagem do Afastador de Gavetas em que a imagem da legenda não estava disponível. (1912974)
- Corrigida a situação na linha Tampos/ Tamponamento – Vertical, em que ao inserir o Tamponamento Engrossurado Vertical, os perfis eram exibidos com inconsistência. (1919138)
- Corrigida a situação na linha de Cozinhas Cava nos itens de Despenseiros, em que o recuo frontal das prateleiras, não eram considerados. (1912982)
Orçamento
- Corrigida a situação em que ao gerar o orçamento de painéis Ripados, a quantidade de fita de borda era zerada.(1919044)
Modulação
- Corrigida a situação na linha de Banheiros, onde não era possível redimensionar o módulo Deslizante Superior com valores quebrados, apenas sendo possível selecionar os valores propostos pelo sistema. (1916980)
- Corrigida a situação na linha de Cozinhas e Cozinha Cava nos módulos inferiores, em que ao utilizar a inserção automática dos rodapés, estes eram inseridos com posicionamento incorreto.
- Corrigida a situação na linha de Dormitórios, em que ao utilizar a inserção automática de rodapés em todos os armários da linha, os rodapés traseiros eram inseridos incorretamente. Para isso, foi alterado o valor padrão de inserção de rodapés traseiros como NÃO, sendo necessária a configuração do valor SIM para inserir o rodapé traseiro no ambiente, em Montagem Geral - Rodapés - Rodapé Traseiro Dormitórios\Rodapés.
- Corrigida a situação em que ao inserir o Item Calceiro Deslizante, as medidas da caixa de contorno eram exibidas maiores que o desenho do item. (1923144)
Ferragens - Operações
- Corrigida a situação em que a posição dos fixadores dos rodapés, eram gerados na face incorreta.
Documentação Técnica
- Corrigida a situação em que ao gerar documentação técnica do item Tampo Composto, era exibida uma inconformidade. (1911405 e 1896913)
- Corrigida a situação em que ao construir Gaveteiros Internos de montantes Modelo 1 e 2, e gerar documentação técnica, a descrição de todas as travessas traseiras, frontais, direita/esquerda e afastadores, direito/esquerdo estavam iguais. Com a correção, cada tipo de travessa e afastador são gerados com suas respectivas descrições, sendo frontal, traseiro (a), direito (a), ou esquerdo (a). (1920200)
Integração Cut Pro
-
Corrigida a situação na linha de Dormitórios, em que ao utilizar o item de Correr Interna Leve (7915), de Portas/Frentes – Deslizantes, o Sistema de Roldanas da porta não era encaminhado ao Cut Pro, e não era exibido na lista de Itens e Acessórios. (1918691)
▼ V.1 R.30
Data 29/09/2022
- Correções
Configurador de Dimensões
- Corrigida a situação em que o afastamento dos trilhos e das portas, atributo C - Distância Entre Portas e D – Posição do primeiro trilho, não respeitava o valor informado no Configurador de Dimensões, em Cozinhas – Montagem – Portas Deslizantes Internas Leves. (1905066)
- Corrigida a situação em que o atributo F - Distância entre carros não estava disponível no Configurador de Dimensões, em Dormitórios – Montagem – Portas Deslizantes.
- Corrigida situação em que os parâmetros para retirada da fita de borda das portas retas não estavam disponíveis, no Configurador de Dimensões em Montagem Geral – Fitas de Borda – Fita de Borda Porta Reta. (1905858)
- Corrigida a situação em que a imagem da legenda estava incoerente com a descrição dos atributos no Configurador de Dimensões, em Dormitórios – Montagem – Sapateiras. (1915537)
- Corrigida a situação em que o valor padrão do atributo D - Afastamento traseiro travessa traseira, em Configurador de Dimensões – Dormitórios – Montagem – Estrutura - Armários Superiores, não estava zerado, causando conflito entre a furação das ferragens da travessa e o rasgo do fundo.
- Corrigida a situação em que em Gavetas Reta c/ Rebaixo, o atributo para aplicar o valor da folga entre as frentes estava incorreto e as folgas não eram aplicadas. (1915601)
- Corrigida a situação em que ao alterar a espessura de Travessas Traseiras, na linha de Cozinhas, em Cozinhas - Espessuras – Caixas – Com Portas/Sem Portas, os valores inseridos não eram aplicados nos módulos de Despenseiros do Construtor de Armários. (1918103)
Orçamento
- Corrigida situação em que, em portas avulsas com dobradiças Super Curvas, os kits das dobradiças eram exibidos no orçamento como Kit de Dobradiças Curvas. (1908108)
- Corrigida a situação em que, ao construir o módulo Armário c/ Porta de giro s/ Rodapé c/ Divisórias, na linha de Dormitórios, e gerar o orçamento, a fita de borda para aplicação na base superior era exibida com dimensão zerada. (1910888)
Modulação
- Corrigida a situação em era exibida uma inconformidade ao construir sapateiras e alterar o modelo da corrediça de Telescópica para Invisível. (1915533)
Ferragens - Operações
- Corrigida a situação em que o perfil dos fixadores em Fundos da linha de Dormitórios, estavam invertidos. (1909654)
-
Corrigida a situação em que, nos módulos de Cantoneiras, na linha de Dormitórios, eram inseridos fixadores a mais do que o necessário. A situação fazia com que as furações ficassem sobrepostas.
▼ V.1 R.29
Data 15/09/2022
- Melhorias
Configurador de Dimensões
1. Disponibilizados novos atributos de altura máxima e altura mínima para tamburatos no Configurador de Dimensões em Dimensões Painéis/ Tampos/Tamburatos – Tamburato - Altura; (1827716)

2. Disponibilizada nova opção para definir se as travessas internas de tamburatos serão horizontais ou verticais, em Dimensões Painéis/Tampos/Tamburatos – Tamburato – Estrutura.

3. Disponibilizado novo atributo de espessura máxima para Tampos Engrossurados no Configurador de Dimensões em, Dimensões Painéis/Tampos/Tamburatos – Alturas Tampos Compostos/Engrossurado; (1831363 e 1854044)

Obs: A espessura máxima deve sempre ser múltipla das espessuras do tampo e das travessas. Verifique mais informações no Guia de Produto, anexo no cabeçalho desta página.
4. Criada opção para definir através do Configurador de Dimensões em Dimensões Painéis/Tampos/Tamburatos- Tamburato-Estrutura, se as travessas internas dos tamburatos aplicarão o acabamento MDF Cru ou, se seguirão o modelo aplicado ao Tamburato. Para mais informações, consulte o Guia do Produto, no cabeçalho desta página. (1801782 e 1801870)
Modulação
1. O item Tamburato Inferior e Tamburato Superior da linha Tamponamentos e Tamburatos, agora tem opção de aplicação de fita de borda, através do painel Propriedades, na aba Produção. (1859105)




2. O item Tampo Engrossurado Inferior e Tampo Engrossurado Superior da linha Tamponamentos, agora tem opção de aplicação de fita de borda, através do painel Propriedades, na aba Produção.

3. Disponibilizado a opção de Tampo Engrossurado Vertical, na linha de Tamponamentos, onde as travessas entram por padrão, posicionadas na vertical, e as suas dimensões se adaptam a espessura máxima do tampo.


4. Disponibilizada a repetição automática das travessas horizontais para o Tampo engrossando horizontal, de acordo com a espessura máxima do tampo.
5. Efetuado tratamento em todos os itens da biblioteca de Tamburatos e Tamponamentos para efetuar integração com máquinas corretamente. (1805920 e1790660)
6. Ajustada o valor padrão de 2 para 0 do avanço da Gaveta Avulsa, da linha de Composições, em relação a caixa de seleção. (1914007 e 1903059)
Associação de plugins
1. Realizada a associação de todas as peças da biblioteca com oPlugin Jaragua CNC Mobile TAF Router.
2. Realizada a associação de todas as peças da biblioteca com o Plugin ETools Pro ATC 12 2030 Router.
- Correções
Configurador de Dimensões
1. Removido o atributo H – Recuo Frontal – Armários Deslizantes Internas, na linha de Escritórios, em Montagem – Folgas Frentes / Portas – Gavetas, no Configurador de Dimensões. O atributo era incoerente, pois, na linha de Escritórios não há sistemas de deslizantes.
2. Corrigida a situação em que havia divergência entre a imagem da legenda e os atributos na linha de Dormitórios, em Montagem - Sistema de Portas Deslizantes, no Configurador de Dimensões.
3. Corrigida a situação em que não era possível aplicar o valor de 7mm no cadastro de espessuras dos fundos nas linhas de Cozinhas, Dormitórios, Banheiros e Escritórios. (1911891)
4. Corrigida a situação em que havia o termo Criado, ao invés do termo Mesa de Cabeceira na linha de Dormitórios.
5. Corrigida a situação onde os atributos de recuo frontal de gavetas não era aplicado nas sapateiras e não respeitavam seus respectivos parâmetros. (1908710)
Orçamento
1. Corrigida a situação em que, ao utilizar módulos com espessura de chapa diferente de 15mm, com fixadores Uniblock, a referência do Uniblock exibida no orçamento, era divergente da referência cadastrada no Configurador de Preços. A situação fazia com que o item ficasse sem preço. (1905896)
2. Corrigida a situação em que, ao orçar itens da linha de Composição, o M² era exibido em dobro. (1908256)
3. Corrigida a situação em que ao gerar orçamento com itens que possuíam a ferragem Parafuso p/ VB, a referência do parafuso era exibida com um caractere a mais, divergente ao cadastro no Configurador de Preços. (1912642)
Modulação
1. Corrigida a situação em que o módulo Tulha da linha de Cozinhas, estava com a largura mínima de 300 mm cadastrada, onde causava colisão entre o cesto e as laterais do módulo. A largura mínima foi revertida para 400 mm.
2. Corrigida a situação em que nas Portas de Giro, havia indevidamente, uma Roldana como agregado das portas. (1908258)
3. Corrigida a situação em que, ao abrir projetos antigos, os fundos eram exibidos incorretamente ao aplicar qualquer configuração do Configurador de Dimensões no módulo. (1907271 e 1908828)
4. Corrigida a situação em que ao inserir o painel Ripado ou Canaletado, o item calculava a medida do ambiente para que suas medidas fossem ajustadas a ele, onde causava demora no carregamento do item. (1909752)
5. Corrigida a situação em que em Armários Superiores da linha de Dormitórios, exceto armários com Portas Deslizantes, as travessas traseiras estavam duplicadas.
6. Corrigida a situação em que, nas Gavetas dos módulos da linha Cozinha Cava, ao utilizar corrediças invisíveis, estas invadiam as laterais do módulo. (1912749)
7. Corrigida a situação em que ao acessar a aba Fundos na linha de Composições, o item fundo estava indisponível para inserção e uma inconformidade era exibida. (1914342)
8. Corrigida a situação em que no Armário Superior Deslizante com laterais externas, da linha de Dormitórios, os fixadores das bases estavam duplicados.
9. Corrigida a situação em que ao inserir Armários com Laterais internas da linha de Dormitórios, as fixações dos rodapés eram inseridas nos rodapés frontais e não nos rodapés laterais.
Construtor de Armários
1. Corrigida a situação em que ao construir módulos superiores na linha de cozinhas no Construtor de Armários, o fundo ficava deslocado, com um recuo em relação a base superior. (1910273)
2. Corrigida a situação em que, ao construir gaveteiros internos, a frente da última gaveta ficava sobreposta a fixação da base inferior do armário. Para isso, foi alterado o valor padrão do afastamento da gaveta inferior de 5mm para 20mm. (1910755)
3. Corrigida a situação em que ao construir o Armário Superior Deslizante com laterais externas, da linha de Dormitórios, os fixadores das bases estavam duplicados.
Operações
1. Corrigida a situação em que, ao utilizar fundos com avanço nas laterais, bases e em outros fundos, os rasgos não eram gerados. (1909472)
▼ V.1 R.28.23
Data 05/09/2022
- Correções
Modulação
1. Corrigida a situação em que, ao abrir projetos antigos, os fundos eram exibidos incorretamente ao aplicar qualquer configuração do Configurador de Dimensões no módulo. (1907271 e 1908828)
▼ V.1 R.28
Data 18/08/2022
- Melhorias
Modulação
1. Incluído na linha de banheiros um novo módulo de Basculante + Gaveta em Banheiros - Inferiores - Gaveteiros.
2. Adicionado a opção de Sapateira com corrediça invisível. As configurações estão disponíveis em Configurador de Dimensão - Dormitórios – Montagem – Sapateiras – D, E, F, G, H, I, J, K, L e M.
3. Incluído novas configurações para os itens Fundos, disponíveis em todos os módulos da biblioteca.
IMPORTANTE: Melhoria removida devido a incompatibilidade com projetos antigos.
4. Alterada a medida de dimensão máxima de profundidade para 1000mm dos módulos da linha de Cozinhas no Construtor de Armários. (1899463)
Cozinhas e Cozinhas Lateral Interna:
- Balcões Inferiores Base de 850mm para 1000mm
- Balcões Inferior c/ Portas Deslizantes de 850mm para 1000mm
- Balcões Inferiores de 850mm para 1000mm
- Balcões Inferiores Pia de 850mm para 1000mm
- Torre de 650mm para 1000mm
- Balcões Eletros de 650mm para 1000mm
5. Criado dois novos modelos de painéis na biblioteca, o Ripado e o Canaletado, ambos possuem dois diferentes possibilidades de configuração:
- Através da dimensão das ripas/canaletas em relação a dimensão do painel.
- Através da dimensão e quantidade de frisos.
Os atributos de configuração do painel estão disponíveis no menu Propriedades.
Canaletado 01:
Canaletado 02:
Ripado 01:
Ripado 02:
- Correções
Modulação
1. Corrigida a situação na linha de Cozinhas Cava, em que os módulos Canto Reto Inferiores e Superiores não seguiam corretamente as configurações aplicadas no Configurador de Dimensões. (1898221)
2. Corrigida a situação em que a abertura máxima do cesto de tulha disponível na linha de Cozinhas estava com o valor de 350mm, agora foi ajustado o valor para 400mm. (1899042)
3. Corrigida a situação em toda a biblioteca, em que as ferragens de prateleiras móveis, não alteravam para ferragens passantes ao usar duas prateleiras na mesma altura divididas por montante. (1902300)
4. Corrigida a situação em todas as linhas da biblioteca, em que as gavetas poderiam receber qualquer valor na profundidade, sem considerar as medidas de corrediça. (1903921 e 1903710)
5. Corrigido a situação na linha de Cozinhas em que o posicionamento e rotação das travessas traseiras verticais disponíveis no módulo superior de 3 portas não eram inseridos corretamente. (1905084)
6. Corrigida a situação dos módulos no Construtor de Armários em que o afastamento dos trilhos e das portas do sistema deslizante, não seguiam o valor informado no Configurador de Dimensões. Além disto, foi disponibilizado o ajuste do segundo trilho no Configurador de Dimensões, através do parâmetro F. (1905066)
7. Corrigida a situação em que não era gerado o rasgo dos fundos da aba de composições. (1905076)
Inseridas as opções para sua configuração em Configurador de Dimensão - Composição – Fundos.
8. Corrigida a situação na linha de Escritórios, em que a configuração de Folgas entre frentes para gavetas embutidas, não estavam disponíveis para configurar. Sendo assim, foi incluído o atributo E para configurar Folgas de gavetas internas e embutidas.
Além disso, foi corrigida a descrição de configuração que ajusta a folga entre gavetas externas. Atualizada a imagem disponível em:
Atributo A Inferiores: Configurador de Dimensões- Escritórios - Montagem - Folgas Frentes/Portas - Inferiores.
Atributo E Gavetas: Configurador de Dimensões- Escritórios - Montagem - Folgas Frentes/Portas - Gavetas.
9. Corrigida a situação em que as dobradiças da Hafele estavam sendo representadas sobrepostas às portas no ambiente 3D. (1905078)
10. Adicionada uma descrição ao item Loox LED 2043, do parceiro Hafele para evitar interpretação incorreta em relação à unidade de orçamento cadastrado no item. É permitido o ajuste do tamanho do item, para questões estéticas como no efeito de iluminação visual no render do ambiente 3D. (1904790)
11. Corrigida a situação na aba Cozinhas do Construtor de Armários, em que o fundo disponível nos módulos superiores, apresentavam posicionamento incorreto ao serem inseridos no ambiente 3D.
12. Corrigida a situação na aba Cozinhas – Cantos Retos do Construtor de Armários, em que as portas apresentavam tamanhos incorretos, e em alguns módulos o posicionamento dos puxadores na parte inferior da porta estavam incorretos. (1903369)
13. Corrigida a situação na Linha de Dormitórios, em que o posicionamento das ferragens não funcionavam corretamente. (1896376)
14. Corrigida a situação no Construtor de Armários em que o posicionamento do fundo, nos módulos superiores estava incorreto. (1903263)
15. Corrigida a situação no Construtor de Armários, em que as informações da fita de borda nas bases dos módulos, não eram geradas corretamente, ocasionando o orçamento incorreto. (1904578)
16. Corrigida a situação em que uma inconformidade era gerada ao inserir módulos superiores de todas as linhas disponíveis no construtor de armários no ambiente.
▼ V.1 R.27
Data 28/07/2022
- Melhorias
Configurador de Dimensões
1. Disponibilizado novo parâmetro para configuração de altura da prateleira, disponível em Configurador de Dimensões. (1897375)
Modulação
1. Incluído três novas opções de pés na biblioteca nas linhas de Cozinhas e Cozinhas Cava. Os pés são inseridos no ambiente pela Inserção Automática. Pelo Configurador de Dimensões é possível definir se usará na aba de Modelos as opções de pés. (1803689, 1814584, 1869445)
Configurador de Dimensões - Montagem Geral - Pés
2. Adicionada a opção de as travessas traseiras verticais dos módulos serem ou não repartidas pelas divisórias verticais que dividem o fundo, no Construtor de Armários. (1864444)
3. Incluídas as opções de Gavetas e Aventos do parceiro Blum nas linhas de Banheiro, Dormitórios e Escritórios. (1883786)
4. Incluído na biblioteca na linha de Ferragens, a ferragem Desempenador para Portas, aplicado para todas as portas das linhas: Portas/Frentes, Cozinhas, Cozinhas Cava e Dormitórios.
IMPORTANTE: O Desempenador pode ser aplicado em todas as portas, exceto em: Basculantes e Frentes. (1816157, 1869438, CSJT)
Configurador de Dimensões - Ferragens - Desempenador
5. Atualizada a nomenclatura das peças que compõem o item Afastador de Gaveteiro Interno disponíveis nos módulos na aba de Dormitórios no Construtor de Armários. (1893247)
Antes:
Peça lateral - Afastador
Peça frontal e traseira - Travessa
Depois:
Peça lateral - Lateral Gaveteiro
Peça frontal e traseira - Afastador
Associação de plugins
1. Realizada a associação de todas as peças da biblioteca com o Plugin Flexdrill 612KS.
2. Realizada a associação de todas as peças da biblioteca com o Plugin Flexdrill 612M.
3. Realizada a associação de todas as peças da biblioteca com o Plugin OMNI CNC 1325 (1896626).
4. Realizada a associação de todas as peças da biblioteca com o Plugin Vetor Opus 2030 FR.
5. Realizada a associação de todas as peças da biblioteca com o Plugin Vetor Opus FR 3020 SP.
6. Realizada a associação de todas as peças da biblioteca com o Plugin Asia Robotica CN1325-ATC Router.
- Correções
Modulação
1. Corrigida a situação onde as portas dos módulos canto L da linha Cozinhas Cava estavam colidindo. (1898277)
2. Corrigida a situação em que os módulos de Cantos Retos 1400 2P Direito/ Esquerdo em Cozinha não estavam alterando a medida do afastador externo nas Propriedades. (1897308)
3. Ajustada a situação em que os módulos de canto em Dormitórios eram inseridos com a altura da prateleira fixa diferente dos demais armários. (1897375)
4. Corrigida a situação em que as ferragens dos fundos dos módulos cantoneira em todas as linhas estavam posicionadas invertidas. (1898193)
5. Corrigida a situação em que uma inconformidade era gerada ao inserir um módulo de duas portas na linha de Dormitórios. (1894093)
6. Corrigida a situação em que as bases superiores da modulação do Construtor de Armários exibiam a descrição de bases inferiores. (1894608)
7. Corrigida a situação em que o posicionamento do trilho superior das portas de correr estavam incorretas nos módulos de Dormitórios no Construtor de Armários. (1897033)
8. Ajustados os itens da aba Hafele que não eram exibidos para cadastro de preços. (1897036)
9. Corrigida a situação em que o atributo do configurador referente a Estrutura de fita de borda permitia apenas valores propostos, este passou a ser um atributo editável. (1897515)
10. Corrigida a situação em que a porta esquerda do módulo de Armário com 2 Portas Superior e Inferior disponível na linha de Banheiros não estava posicionada corretamente. (1892581)
11. Corrigida situação em que a prateleira fixa dos módulos de armários de Dormitórios não alterava sua espessura conforme a configuração realizada no Configurador de Dimensões. (1890093)
Orçamento
1. Corrigida situação em que as dobradiças ao selecionar a opção de orçamento por conjunto orçavam o conjunto e o item, ao invés de apenas o conjunto, ficando assim um valor duplicado. (1888823)
2. Corrigida a situação em que o item Parafuso p/ VB 18mm, disponível na biblioteca, estava orçando com a referência incorreta. (1888704)
▼ V.1 R.26
Data 07/07/2022
- Melhorias
Configurador de Dimensões
1. Incluído na linha de Escritório a opção para configurar a fita de borda nas Laterais dos módulos de Armários Inferiores e Armários Superiores através do Configurador de Dimensões - Escritórios - Fitas de Borda - Lateral - Armários Inferiores/ Armários Superiores. (1682734)
2. Atualizado no Configurador de Dimensões para que os seguintes parâmetros utilizassem somente os valores propostos:
Configurador de Dimensões - Cozinhas - Montagem - Cantos L/ Obliquo - B
Configurador de Dimensões - Fixadores - Dormitórios - Armários - D
Configurador de Dimensões - Fixadores - Dormitórios - Armários - G
Configurador de Dimensões - Fixadores - Dormitórios - Bancadas - G
Configurador de Dimensões - Fixadores - Dormitórios - Mesas de Cabeceira - D
Configurador de Dimensões - Fixadores - Dormitórios - Mesas de Cabeceira - G
Configurador de Dimensões - Fixadores - Escritórios - Gavetas - C
Configurador de Dimensões - Fixadores - Escritórios - Geral - G
3. Atualizado no Configurador de Dimensões as seguintes imagens:
- Composições – Espessuras
- Fixadores – Cozinhas:
- Fixadores - Banheiros:
- Fixadores – Dormitórios – Geral:
- Fixadores - Dormitórios – Bancadas:
- Fixadores - Dormitórios – Armários:
- Fixadores - Dormitórios - Mesas de Cabeceira:
- Fixadores - Escritórios:
- Fixadores - Composições:
Modulação
1. Atualizada a tradução de Inglês do item Ponteiras de End Cap para Side Cover ou Closed Side Cover.
2. Incluído novos módulos para geladeira com opções 1 porta e 2 portas inferiores, conforme já disponibilizado no sistema Plus. A altura do vão superior pode ser definida através dos parâmetros disponíveis na aba de propriedades do item. (1778016)
3. Habilitado a opção de alteração do modelo de gaveta Sem Frente através das opções de Frentes no módulo Gaveta Avulsa disponível na aba de Composição - Gaveta Avulsa. (1876173)
4. Incluído as opções de Puxador Perfil Y com Ponteira Parcial e Puxador Perfil Y com Ponteira Total. Estes itens podem ser configurados através do Configurador de Dimensões - Montagem Geral - Puxadores / Perfis - Perfil Y. (1843261)
5. Acrescentado novo parâmetro para configuração de profundidade da Ponteira do puxador Versatile disponível em Configurador de Dimensões - Montagem Geral - Puxadores / Perfis - Puxador Versatile – C. (1843261)
6. Acrescentado novo parâmetro para configuração de profundidade da Ponteira do puxador Udine disponível em Configurador de Dimensões - Montagem Geral - Puxadores / Perfis - Puxador Udine – B. (1843261)
- Correções
Modulação
1. Corrigida a situação em que o dispositivo Uniblock não estava disponível para prateleiras da aba Composição. (1889363)
2. Ajustada a situação em que o tampo do gaveteiro interno disponível nos módulos da linha Dormitórios - Armários - Lateral Externa - 2P c/ Cab+Gav Int e 2P c/ Cab não estava posicionado corretamente ao inserir o módulo no ambiente 3D. (1884569)
3. Corrigida situação em que ao inserir um módulo gavetão + basculante lado a lado dos gaveteiros, as frentes ficavam desalinhadas e não respeitavam as configurações de dimensão dos módulos. (1886251)
4. Corrigida a situação em que a porta não era inserida em algumas dimensões do módulo superior de 1 porta disponível na linha de Dormitórios. (1889670)
5. Corrigido a situação em que a base estava incorretamente se sobrepondo à lateral dos módulos Armário de Canto L Direito disponível na biblioteca.
6. Ajustada a situação em que algumas peças não estavam associadas ao Plugin Giben Flexdrill 1000. (1889102)
Planilha de Preços
1. Removido o item Dobradiça Canto Reto da planilha de preços, visto que o item não estava mais disponível na biblioteca. (1825024)
▼ V.1 R.25 | Design - Produce - Automate
Data 20/06/2022
- Melhorias
Configurador de Dimensões
1. Atualizado as informações das imagens disponíveis no Configurador de Dimensões. (1872398 )
-
Configurador de Dimensão - Cozinhas – Montagem - Cantos/Diagonais:
-
Configurador de dimensão - Cozinhas - Cozinhas Cava - Canto Reto:
-
Configurador de Dimensão - Dormitórios - Montagem - Cantos - Cantos Retos:
2. Adicionada uma nova opção de customização de código e descrição de parafusos de caixas e frentes falsas, por meio do Configurador de Dimensões nos parâmetros D e E, disponíveis em, Configurador de Dimensões – Ferragens – Parafusos. (1689527)
3. Incluída uma nova opção de parâmetro para escolher medida de inserção de altura de portas para 3, 4 e 5 dobradiças.
Associação com Plugin
1. Realizada a associação de todas as peças da biblioteca com o Plugin RouSer Inspire 3S Router. (1880400)
Modulação
1. Adicionada aos módulos de Portas Deslizantes Internas, da linha de Dormitórios, a opção de Portas Deslizantes Externas. Nesta opção, a porta disponibilizada fica acima dos fechamentos. Além disso, também foram adicionados os seguintes parâmetros para customização pelo Configurador de Dimensões:
- Profundidade do fechamento superior;
-
Profundidade do fechamento inferior;
-
Altura da Travessa de fechamento;
-
Folga entre a lateral externa e o fechamento;
-
Definição das laterais, se terão a profundidade do modulo ou do fechamento, individualmente para esquerda e direita;
- Definição da base superior, se terá a profundidade do fechamento ou a profundidade do módulo;
2. Adicionada uma nova opção de usinagem em linha para base inferior e superior, nos recortes traseiros e prateleiras dos m��dulos de Canto L, Canto Oblíquo e módulos de coluna, para todas as linhas disponíveis na biblioteca. (1742075)
3. Incluído novos módulos superiores de Canto Reto Esquerdo e Direito, nas linhas de Cozinha e Dormitórios disponíveis no Construtor de Armários. (1811093, 1811097, 1809053 e 1844631).
4. Atualizado o dimensionamento da altura máxima nos módulos de Cantoneiras, de 900 mm para 2750 mm, disponíveis na linha de Dormitórios. (1872584)
5. Atualizada a descrição do atributo que determina a medida do desconto do painel da porta ao utilizar o Puxador Perfil Gola, Puxador Perfil Gola Portas Alumínio e Ponteira Puxador Gola. O atributo estava com a descrição de tamanho do puxador e não com a descrição de desconto do painel para o encaixe do puxador, o que não era coerente à função. (1851786)
6. Atualizado os atributos de configurações de espessura da fita de borda das peças, para que ao exportar para o Plugin Cut Pro não gere inconformidades. (1735393)
7. Verificado a utilização do atributo referente à variação de espessura em todas as fórmulas disponíveis na biblioteca. (1723098)
8. Incluído uma categoria Sapateira no Construtor de Armários linha Dormitórios. Construtor de Armários - Dormitórios - Gavetas – Sapateira. (1811555)
9. Atualizada a medida mínima da largura para 300mm no módulo de Cozinhas - Despenseiros 2P.
- Correções
Modulação
1. Corrigida a situação em que as fechaduras não geravam furos. (1881345)
2. Corrigida a situação em que as gavetas internas disponíveis nos módulos com portas de giro, do Construtor de Armários, da aba de Dormitórios, geravam usinagens nas peças de fundo dos módulos. (1881962)
3. Corrigida situação em que ao inserir no ambiente 3D o módulo Gavetão + Basculante e associá-lo ao módulo de Gaveteiros, da linha de Cozinhas, as frentes ficavam desalinhadas. (1883758)
4. Corrigida as seguintes situações: (1882793)
-
As bases superiores dos Cantos Retos Inferiores, do Construtor de Armários da linha de Cozinhas, estavam com a descrição Base Inferior.
-
As ferragens da base inferior dos Cantos Retos Inferiores, do Construtor de Armários da linha de Cozinhas, estavam sobrepostas.
- A base superior dos Cantos Retos Inferiores do Construtor de Armários da linha de Cozinhas, estavam sem Face de Alinhamento.
5. Corrigida a situação em que não era possível definir quais lados do item Tampo Engrossurado teria fita de borda. (1877672)
6. Corrigida a situação em que os módulos de Coluna, disponíveis na linha de Dormitórios do Construtor de Armários, não possuíam opção de Gavetas Internas. (1823129)
7. Corrigida a situação em que a quantidade de fixadores, disponíveis nas Contra Frentes, não era respeitada ao inserir a gaveta no ambiente. (1876569)
8. Corrigida a situação em que ao inserir no ambiente 3D gavetas embutidas, disponíveis no Construtor de Armários, eram apenas a frente da gaveta era inserida. (1878894)
▼ V.1 R.24 | Design - Produce - Automate
Data 25/05/2022
- Melhorias
Construtor de Armários
1. Ajustada a situação no sistema de portas deslizantes disponível na linha de Dormitórios conforme melhorias abaixo: (1866411)
- Renomeado sistema como Sistema de Portas Deslizantes;
- Adicionado o atributo de D - Posição do Primeiro Trilho p/ Portas de 15mm/18mm/25mm;
- Adicionado o atributo de F - Dimensionamento do Vão do Trilho Superior;
- Adicionado o atributo de G - Distância Entre Carros Perfil Inferior;
Guia de Produto
1. Adicionada sugestão de cadastros de maquinários e ferramentas no Guia de Produto. (1851312)
2. Atualizado o conteúdo relacionado aos Puxadores disponíveis no sistema no Guia de Produto. (1875984)
Materiais
1. Atualizados os materiais disponíveis na aba do Parceiro de Materiais Greenplac. (1872398)
2. Atualizados os materiais disponíveis na aba do Parceiro de Materiais Eucatex.
Associação das peças com Plugin
1. Realizada associação de todas as peças da biblioteca com o Plugin Alca ATC. (1876633)
2. Realizada associação de todas as peças da biblioteca com o Plugin Inspire 3S. (1876630)
Modulação
1. Adicionado a opção de Gaveta Avulsa na aba Composição da biblioteca. O item está disponível para configuração no Configurador de Dimensões – Composição – Gaveta Avulsa.
2. Adicionado a opção de ferragem Uniblock para as prateleiras. A opção está disponível em todas as linhas da biblioteca. No configurador de dimensões pode ser selecionada a opção de ferragem Uniblock em prateleiras fixas e moveis. (1815530 e 1843262)
Além disso, a ferragem poderá ser configurada conforme abaixo:
3. Ajustadas as medidas mínimas de profundidade e largura dos módulos Canto Oblíquo disponíveis na aba Superiores das linhas de Cozinha e Cozinha Cava de 750mm para 300mm. (1870739)
4. Adicionada opção para definir se a composição laminada (fita de borda) será tratada como um item produtivo. Opção disponível no configurador de dimensões. (1873195)
5. Criado uma organização para os puxadores, onde todos estão dentro de seus devidos grupos, ficando na pasta Puxadores apenas os itens ocultos.
- Correções
Relatórios
1. Corrigida situação em que ao gerar relatório, as descrições de puxadores com perfis de alumínio estavam com os tamanhos diferentes do tamanho final do puxador. (1870504)
Configurador de Dimensões
1. Realizada a tradução do nome da pasta de atributos Grain Formation.
Modulação
1. Corrigida situação em que a condição de visibilidade do rasgo gerado nas laterais das gavetas Tandem e Movento do parceiro da Blum não respeitava corretamente as condições cadastradas. (1872319)
2. Corrigida situação em que as portas disponíveis nos Cantos L de toda a biblioteca não estavam redimensionando sua largura corretamente quando era alterada a opção de modelo de MDF para Alumínio e vice-versa. (1861573)
3. Corrigida situação em que as ponteiras e o reforço central agregados do item Cabideiro, disponível na aba Acessórios, não possuíam material aplicado. (1869137)
4. Corrigida situação em que a posição dos fixadores disponíveis na travessa frontal do módulo Balcão Inferior c/ Portas deslizantes no Construtor de Armários da linha Cozinhas não estavam posicionados corretamente, não gerando a furação da ferragem. (1872301)
5. Corrigida situação em que o item Fita de Borda disponível na aba de Acessórios, não estava orçando corretamente quando inserida avulsa no ambiente. (1871199)
6. Corrigida situação em que o item Fita de Borda disponível no Puxador Perfil Y não estava gerando o código de orçamento corretamente conforme demais fitas disponíveis no sistema. (1873872)
7. Corrigida situação em que o item Tapa Furo não permitia a inserção de modelos de acabamentos e quando gerado orçamentos e relatórios, constava como modelo genérico. (1871129)
8. Ajustadas as furações da traseira da gaveta Invisa GT230. (1872318 e 1875200)
▼ V.1 R.23 | Design - Produce - Automate
Data 03/05/2022
- Melhorias
Construtor de Armários
1. Atualizada a imagem disponível no item Prateleira Invisível para todos os módulos disponíveis no Construtor de Armários.
2. Atualizada a dimensão mínima da Sapateira de 300mm para 250mm. (1868853)
Materiais
1. Atualizado os materiais disponíveis na aba do Parceiro de Materiais Berneck.
2. Atualizado os materiais disponíveis na aba do Parceiro de Materiais Sudati.
Associação das peças com Plugin
1. Realizada associação de todas as peças da biblioteca com o Plugin DrillTeq V-200
2. Realizada associação de todas as peças da biblioteca com o Plugin EnRoute
3. Realizada associação de todas as peças da biblioteca com o Plugin Exata Vertical 1200
4. Realizada associação de todas as peças da biblioteca com o Plugin Flat (Selexx - Professional Line - Stratos)
5. Realizada associação de todas as peças da biblioteca com o Plugin FlexxDrill 1200
6. Realizada associação de todas as peças da biblioteca com o Plugin FlexxDrill 6 - 1200
7. Realizada associação de todas as peças da biblioteca com o Plugin Imagic
8. Realizada associação de todas as peças da biblioteca com o Plugin ISO Code
9. Realizada associação de todas as peças da biblioteca com o Plugin M400F
10. Realizada associação de todas as peças da biblioteca com o Plugin Master Drill TF 500
11. Realizada associação de todas as peças da biblioteca com o Plugin Mobile TAF
12. Realizada associação de todas as peças da biblioteca com o Plugin Point 2
13. Realizada associação de todas as peças da biblioteca com o Plugin Protect 415
14. Realizada associação de todas as peças da biblioteca com o Plugin Protect 465
15. Realizada associação de todas as peças da biblioteca com o Plugin Router Elite Super Drill 2819
16. Realizada associação de todas as peças da biblioteca com o Plugin Rover A 1625-1632-1643-1659
17. Realizada associação de todas as peças da biblioteca com o Plugin Sabre IS Series
18. Realizada associação de todas as peças da biblioteca com o Plugin Startech cn v
19. Realizada associação de todas as peças da biblioteca com o Plugin TAURUS 2818
Modulação
1. Adicionado as opções de puxadores trazidos do Promob Plus para o Start.
2. Atualizada a quantidade máxima de inserção de prateleiras agregadas de 1 para 5 nos módulos Cantos Reto disponíveis na aba de Cozinhas. (1858919)
3. Atualizada a altura máxima para 900mm dos módulos de bancadas disponíveis na aba de Dormitórios. (1869908)
4. Atualizada a altura máxima para 1850mm dos módulos superiores disponíveis nas abas de Cozinhas, Cozinhas Cava e Dormitórios. (1850771)
Atributos
1. Realizado a exclusão de atributos que estavam inativos do sistema. (1857621)
- Correções
Construtor de Armários
1. Corrigida a situação em que não era possível alterar a medida dos afastadores externo disponíveis nos módulos Canto Reto no Construtor de Armários. (1865474)
Relatório de Compras
1. Corrigida a situação em que não era possível gerar o Relatório de Compra de Materiais ao criar peças a partir do plugin Builder Parts quando era utilizado itens da aba Composição. (1845555)
Impressão | Listagem
1. Ajustada a situação em que o texto inserido no campo Observações dos itens da aba Painéis não era exibido ao gerar uma Impressão/Listagem. (1831991)
Modulação
1. Corrigida a situação em que as distâncias entre as ferragens de fixação disponíveis nos módulos de Canto da aba de Dormitório não eram respeitadas quando configuradas com uma distância inferior à 70mm, visto que era permitidas apenas a inserção de 5 repetições para os fixadores. (1865094)
2. Corrigida a situação em que não era possível inserir parafuso nas frentes falsas das gavetas disponíveis na biblioteca. (1868789)
3. Corrigida a situação em que alguns itens da biblioteca não possuíam a integração com o plugin CNC FlexDrill1000. (1868636 e 1866678)
4. Ajustada a situação em que os itens Engrossurado Inferior e Engrossurado Superior disponíveis na aba de Tampos/ Tamponamentos - Tamponamentos permitiam a alteração da espessura da aba de Propriedades do item, não seguindo a configuração feita através do Configurador de Dimensões. (1868483)
Configurador de Dimensões
1. Ajustada a situação em que a Condição de Visibilidade de Portas disponível no Configurador de Dimensões não funcionava corretamente para a Linha de Dormitório. (1863994)
▼ V.1 R.22 | Design - Produce - Automate
Data 13/04/2022
- Melhorias
1. Atualizada a dimensão de Altura Mínima para 100mm, do módulo da linha Cozinha/Cozinha Cava – Inferiores – Gaveteiros – 1 Gav. (1822883 e 1854150)
2. Realizada associação de todas as peças da biblioteca com o Plugin ARTISAN 408 Router Mach 2-3. (1862577)
3. Realizada associação de todas as peças da biblioteca com o Plugin Mach CNC Elite Super Drill 2819.
4. Realizada associação de todas as peças da biblioteca com o Plugin HG HG2030 Master.
5. Realizada associação de todas as peças da biblioteca com o Plugin Jaragua CNC – Mobile.
6. Realizada associação de todas as peças da biblioteca com o Plugin Jaragua CNC - TAURUS 2818.
7. Realizado os ajustes de dimensões nos seguintes itens: (1846621).
Cozinhas
- Inferiores
-
Cantos
- 1000 Oblíquo 1P (2009) – de 750mm para 700mm
- 1000 Oblíquo 2P (2010) – de 750mm para 700mm
-
Gaveteiros
- 300 1G + 1Gav Porta Latas (2207) – de 550mm para 500mm
- 400 Tábua de Passar (2208) – de 550mm para 500mm
- Ilhas
-
Cantos
- 1000 CR Esq (2701) – de 360mm para 300mm
- 1000 CR Dir (2702) – de 360 para 300mm
- Superiores
-
Cantos
- 950 Oblíquo 1P (3505) – de 750mm para 700mm
- 950 Oblíquo 2P (3506) – de 750mm para 700mm
-
150 Adega/Nicho (3601) – de 120mm para 100mm
-
600 Adega Horizontal (3302) – de 120mm para 100mm
-
300 1P – (3603) – de 120mm para 100mm
-
600 2P (3604) -de 120mm para 100 mm
-
600 2P Deslizantes (3611) – de 120mm para 100mm
-
500 1Basc (3605) – de 120mm para 100mm
-
800 2Basc (3606) – de 120mm para 100mm
-
600 Basc Inf/Sup (3607) – de 120mm para 100mm
-
500 1P Bipartida (3610) – de 120mm para 100mm
-
1000 3P (3608) – de 120mm para 100mm
-
Fechamento (3609) – de 120mm para 100mm
Cozinhas Cava
- Inferiores
-
Gaveteiros
- 300 1G +1Gav Porta Latas (2205) – de 550mm para 500mm
- Ilhas
-
Inferiores
- 1000 CR Esq (2701) – de 360mm para 300mm
- 1000 CR Dir (2702) – de 360mm para 300mm
- Superiores
-
Armários
- 300 1P (3601) – de 120mm para 100mm
- 600 2P (3602) – de 120mm para 100mm
- 500 1Basc (3603) – de 120mm para 100mm
- 800 2Basc (3604) – de 120mm para 100mm
- 1000 3P (3605) – de 120mm para 100mm
Dormitórios
- Superiores
-
Lateral Externa
- 300 1P (4101) – de 120mm para 100mm
- 600 2P (4102) – de 120mm para 100mm
- 500 Basc (4103) – de 120mm para 100mm
- 600 2P Deslizantes (4105) – de 120mm para 100mm
-
Lateral Interna
- 300 1P (4101) – de 120mm para 100mm
- 600 2P (4102) – de 120mm para 100mm
- 500 Basc (4103) – de 120mm para 100mm
- 600 2P Deslizantes (4105) – de 120mm para 100mm
- Bancadas c/Rodapé
-
Cantos
- 1000 Obliquo 1P (5103) – de 750mm para 700mm
- 1000 Obliquo 2P (5104) – de 750mm para 700mm
- Bancadas s/Rodapé
-
Cantos
- 1000 Obliquo 1P (5303) – de 750mm para 700mm
- 1000 Obliquo 2P (5304) – de 750mm para 700mm
- Correções
1. Corrigida a situação em que as fixações da lateral interna, disponíveis em Construtor de Armários – Cozinha Lateral Interna - Armário Superior, não respeitavam corretamente os afastamentos frontais cadastrados no Configurador de Dimensões. (1860230 e 1854793)
2. Corrigida a situação em que ao selecionar a opção Montante 3 no Configurador de Dimensões e inserido os módulos disponíveis no Construtor de Armários, da linha Dormitórios - Deslizantes Externas com opções de Gavetas, as travessas superiores dos montantes não respeitavam corretamente as limitações de dimensões e também, quando removido um ou os dois afastadores, as laterais dos montantes não eram inseridas. (1860855)
3. Corrigida a situação em que o item Cabideiro Extensível, não era inserido corretamente nos módulos disponíveis no Construtor de Armários. (1850726)
4. Corrigida a situação em que as Gavetas, disponíveis na linha de Banheiro, Dormitórios e Escritórios, não permitiam ter suas profundidades alteradas individualmente, apenas através do cálculo da profundidade do módulo. (1843125)
5. Corrigida a situação em que o Sistema Deslizante RO21 não gerava as furações nos painéis de portas corretamente, conforme manual técnico do fornecedor. (1854386)
6. Ajustada a situação em que não era possível editar individualmente as dimensões das Gavetas, disponíveis na linha de Dormitórios e Escritórios. (1861758)
▼ V.1 R.21 | Design - Produce - Automate
Data 03/31/2022
- Melhorias
1. Atualizado a biblioteca do parceiro Arauco.
2. Atualizado a biblioteca do parceiro Guararapes.
3. Atualizado a biblioteca do parceiro Duratex.
4. Efetuado a atualização das seguintes dimensões:
- Altura Máxima para 1500mm dos módulos da linha Cozinha/ Cozinha Cava – Inferiores – Balcões/ Cantos; (1804255)
- Altura Máxima para 1500mm dos módulos da linha Cozinha – Ilhas – Inferiores – Balcões/ Cantos; (1804255)
- Altura Máxima para 1800mm dos módulos do Construtor de Armários – Cozinhas - Balcões; (1804255)
- Altura Máxima para 2750mm, da linha Dormitórios – Armários - Lateral Interna s/ Rodapé e Construtor de Armários - Dormitórios - Armários - Lateral Interna s/ Rodapé; (1804255)
- Altura Máxima para 2750mm, da linha Dormitórios – Armários - Lateral Interna c/ Rodapé e Construtor de Armários - Dormitórios - Armários - Lateral Interna c/ Rodapé; (1804255)
- Altura Máxima para 2750 mm dos módulos da linha Dormitórios – Armários - Lateral Externa c/ e s/ Rodapé e Construtor de Armários - Dormitórios - Armários - Lateral Externa c/ e s/ Rodapé. (1804255)
OBSERVAÇÕES: para módulos com rodapés, a medida final dos mesmos se dá, pela soma da altura do módulo, mais a altura do rodapé. Para módulos com laterais internas, ao aplicar a medida máxima da altura, automaticamente, o valor final da altura do módulo é exibido com o descontado das espessuras da base inferior e superior dos módulos.
5. Atualizado a dimensão de Altura Máxima para 2700mm, dos módulos Despenseiros, da linha de Cozinhas e Construtor de Armários - Cozinhas - Despenseiros. (1849084)
- Correções
1. Corrigida a situação em que os fundos disponíveis dos módulos da linha de Cozinhas, do Construtor de Armários, não estavam com os atributos de rasgos, da aba Builder, aplicados corretamente. (1851624)
2. Corrigida a situação em que as portas aumentavam 1.1mm ao enviar para o Cut Pro. (1853259)
3. Corrigida a situação em que os módulos de Tampo Composto, eram enviados para o Plugin Cut Pro sem aplicação de fita de borda. (1850631)
4. Corrigida a situação em que as travessas traseiras e fundos, disponíveis nos módulos com montante, da linha de Cozinhas e Cozinhas Cava, não funcionavam corretamente quando configurado recuo traseiro para o montante do módulo e zerado o avanço do fundo sobre o montante. (1838941)
5. Corrigida a situação em que alguns itens da aba Puxadores, estavam sem código. (1853673)
6. Corrigida a situação em que o sobre corte e a espessura das fitas de bordas das portas, geravam informações incorretas. (1853259)
7. Corrigida a situação em que as laterais dos módulos Canto Reto, disponíveis na aba de Cozinhas não estavam dimensionados corretamente, ficando 1mm menor do que deveriam estar. (1846584)
8. Corrigida a situação em que o limite da caixa de contorno do módulo, exibida ao selecioná-lo (caixa vermelha), dos módulos Canto Reto, disponíveis na aba de Cozinhas, não estavam dimensionados corretamente. (1857272)
▼ V.1 R.20 | Design - Produce - Automate
Data 17/03/2022
- Melhorias
1. Atualizada a dimensão de Altura Mínima para 900mm do módulo da linha Cozinha – Inferiores - Gaveteiros - 300 1G. (1841464)
2. Atualizada a dimensão de Profundidade Mínima para 250mm do módulo do Construtor de Armários – Cozinha – Despenseiro. (1850181)
3. Realizada a associação de todas as peças da biblioteca com os plugins Plugin HG 2030 Master e Plugin Machpro ATC. (1850617)
4. Atualizado os slides disponíveis nos modelos de portas de 64x64 para 124x128. (1843021)
- Correções
1. Corrigida a situação em que as laterais internas dos armários, da linha de Escritório, não buscavam os atributos corretos em sua fórmula de posicionamento. (1847578)
2. Corrigido o limite de largura dos módulos Canto Reto com lateral interna, disponíveis na aba de Cozinhas e Dormitórios. (1848768)
3. Corrigida a situação em que a função de espelhar portas, não funcionava corretamente em alguns módulos da biblioteca. (1849772)
4. Corrigida a situação em que nos módulos de Canto Reto, disponíveis na biblioteca, a caixa de contorno do módulo, exibida ao selecioná-lo (caixa vermelha), possuía um limite maior na profundidade do que a profundidade do módulo. (1846561)
▼ V.1 R.19 | Design - Produce - Automate
Data 03/03/2022
- Melhorias
1. Realizada a associação de todas as peças da biblioteca com o plugin SCM Pratika 1000.
- Correções
1. Corrigida a situação em que o módulo Superior de Duas Portas disponível na linha de Dormitório da biblioteca e do Construtor de Armários, estava sendo inserido no ambiente sem as portas. A mesma situação ocorria com o módulo Superior Basculante disponível na linha de Dormitório da biblioteca. (1844185)
2. Corrigida a situação em que o puxador Perfil Y não estava associado ao plugin IF 8500. (1843513)
3. Corrigida a situação em que a travessa frontal dos módulos da biblioteca não estava respeitando a espessura e o afastamento superior cadastrado no Configurador de Dimensões. (1841594).
4. Corrigida a situação em que não estava aparecendo a peça frontal de fechamento disponíveis nos módulos da linha de Dormitórios do Construtor de Armários.
5. Corrigida a situação em que algumas frentes de gavetas internas estavam disponíveis para os modelos de gavetas externas, para os módulos de todas as linhas da Biblioteca e do Construtor de Armários. (1844384)
6. Corrigidas as seguintes situações: (1839614)
- Corrigida a situação em que a ferragem da lateral externa da gaveta, disponível no módulo de Mesa de Cabeceira da linha de Dormitórios, não se encontrava com o posicionamento correto quando a gaveta era configurada sem a contra frente.
- Corrigida a situação em que o atributo de Variação de Espessura das Chapas, específico de Portas, não estava sendo aplicado nas estruturas relacionadas às peças de portas.
- Corrigida a situação em que o item Divisórias Não Cortante, disponíveis no Construtor de Armários > Dormitórios > Superiores, estavam dividindo o fundo dos módulos.
7. Corrigida a situação em que as prateleiras dos módulos de Cantoneira Diagonal Esquerda e Direita, com portas disponíveis na linha de Cozinhas, não respeitavam os valores cadastrados no Configurador de Dimensões. (1828585)
8. Corrigida a situação em que as Gavetas disponíveis no Construtor de Armários não respeitavam as opções de remoção de modelos ao ultrapassar a largura permitida. (1842966)
9. Corrigida a situação em que não havia um comportamento correto de ferragens de fixação do item de Prateleiras Cortantes disponíveis nos módulos do Construtor de Armários. (1842777)
10. Corrigida a situação em que os Armários com Porta de Giro, disponíveis na linha de Dormitórios do Construtor de Armários, estavam sem a opção de Porta Perfil 50, além de não estarem disponibilizando corretamente a opção de Porta Perfil 60 que é um modelo exclusivo para portas deslizantes. (1842835)
11. Corrigida a situação em que algumas ferragens das laterais das gavetas disponíveis na biblioteca e no construtor de armários estavam sendo inseridas externas e outras internas, além de alguns modelos de gavetas estarem sem as ferragens. Corrigido também a falta de frente em gavetas internas com fecho toque nas linhas de dormitório e escritório. (1842946)
12. Corrigida a situação em que os painéis de 6mm e 9mm estavam com as fitas de borda visualmente transparentes. (1843215)
13. Corrigida a situação em que o posicionamento dos fechamentos, vistas e ferragens dos módulos Canto Reto da linha de Dormitório disponíveis no Construtor de Armários não estavam funcionando corretamente. (1845700)
14. Corrigida a situação em que os afastamentos frontais e traseiros dos módulos da linha de Dormitório disponíveis no Construtor de Armários não estavam funcionando corretamente. (1845325)
▼ V.1 R.18 | Design - Produce - Automate
Data 17/02/2022
- Melhorias
1. Todas as peças da biblioteca foram associadas com os plugins:
-
Plugin SCM Startech CN Plus
-
Plugin Biesse Rover A1532
-
Plugin Giben KN3710 CNC
-
Plugin SCM X200 Cell - Nesting
- Plugin Format/Felder - Profit H80
2. Realizada a atualização das medidas dos seguintes módulos: (1822883)
-
Cozinhas - Inferiores - Balcões - 1P: largura máxima aumentada para 700 mm e largura mínima diminuída para 100 mm;
-
Cozinhas - Inferiores - Balcões - 2P: largura mínima diminuída para 200 mm;
-
Construtor - Balcões: altura mínima diminuída para 100 mm;
- Cozinhas - Gaveteiros - 1G: altura mínima diminuída para 100 mm.
3. Atualizada as medidas dos seguintes módulos: (1817766)
-
Aumentada a largura máxima dos módulos Cantos Retos de todas as linhas da biblioteca para 1200 mm;
- Aumentada a largura e profundidade máximas dos módulos Cantos L de todas as linhas da biblioteca para 1500 mm.
- Aumentado a largura máxima de gavetas Telescópicas e gavetas Invisíveis para 1850mm para os gaveteiros disponíveis no Construtor de Armários.
4. Realizada associação de todas as peças da biblioteca com os seguintes plugins: (1835929)
- Plugin Homag ABL210B
- Plugin Homag BP195T
5. Alterado, para uma melhor visualização, o valor do ângulo de abertura de Portas Basculantes Bi-Partidas de 145° para 115°.
6. Alterado os módulos abaixo para Profundidade Mínima de 120mm:
-
Construtor de Armários:
- Cozinhas: Armários Superiores c/ Portas Deslizantes;
- Cozinhas Lateral Interna: Armários Superiores c/ Portas Deslizantes;
- Dormitórios: Armários Superiores c/ Portas Deslizantes e Armários Superiores;
- Dormitórios Lateral Interna: Armários Superiores c/ Portas Deslizantes e Armários Superiores;
- Escritórios: Balcões Superiores;
- Escritórios Lateral Interna: Balcões Superiores; -
Biblioteca:
- Cozinhas – Armários – 600 2P Deslizantes;
- Dormitórios – Superiores – Lateral Externa – Armário 1 Porta, Armário 2 Porta, Armário 1 Porta Basculante e Armário 2 Portas Deslizantes;
- Dormitórios – Superiores – Lateral Interna – Armário 1 Porta, Armário 2 Porta, Armário 1 Porta Basculante e Armário 2 Portas Deslizantes.
7. Adicionados parâmetros para a remoção de travessas traseiras para todas as linhas da biblioteca e do Construtor de Armários pelo Configurador de Dimensões. A configurações de parâmetros estão em: Cozinhas/ Banheiros/ Dormitórios/ Escritórios – Montagem – Estrutura – U. (1799974, 1749470, 1786633, 1814587, 1809042,1813557 e 1823979)
8. Criado parâmetros de configurações para todos os módulos de canto reto da biblioteca. Segue abaixo, os atributos para a peça Afastador Frontal. A configuração dos parâmetros estão em: Cozinhas – Montagem – Cantos/ Diagonal – Cantos Retos, Cozinhas – Cozinha Cava – Canto Reto e Dormitórios – Montagem – Cantos – Cantos Retos. (1795797, 1791533, 1814580 e 1815340)
9. Realizada associação de todas as peças da biblioteca com o Plugin Jaraguá CNC Mobile Router 2818. (1839527)
- Correções
1. Corrigida a situação em que os perfis de ferragens de gavetas com altura menor que 80 mm, eram exibidos desajustados, em conflito com outros perfis. (1822883)
2. Corrigida a situação em que as travessas dos afastadores de gavetas internas não respeitavam as configurações de medidas cadastradas nos valores propostos do Configurador de Dimensões. (1835321)
3. Corrigida a situação em que a posição da furação e usinagem do puxador concha estava incorreta. (1834379)
4. Corrigida a situação em que as medidas não eram alteradas de Milímetros para Polegada Fracionária 1/16 no cadastro de medidas, no Configurador de Dimensões. (1832937)
5. Resolvida a situação em que os furos das bases e prateleiras divididas, dos módulos Cantos L de linha de Dormitórios, não eram exibidos no desenho técnico. (1828960)
6. Corrigida a situação em que nos atributos de portas, disponíveis em todas as linhas da biblioteca, era utilizado o atributo de espessura da composição, ao invés do atributo específico da linha. (1834928)
7. Resolvida a situação em que no módulo Basculante + Gaveta da aba de Cozinhas, ao utilizar travessa frontal vertical e adicionar folga superior, a porta basculante não era redimensionada corretamente e projetava para dentro da frente da gaveta. (1834712)
8. Ajustada a situação do módulo de Portas Deslizantes, disponível na aba Dormitório Lateral Interna do Construtor de Armários. Ao aplicar recuo frontal no rodapé, as portas acompanhavam este recuo. Para isso, também foi ajustado o posicionamento incorreto das ferragens entre a lateral e o fundo do módulo. (1835220)
9. Corrigida a situação em que as Gavetas Internas disponíveis no Construtor de Armários, eram inseridas apenas com a frente, sem o corpo da respectiva gaveta. (1835247 e 1835968)
10. Resolvida a situação em que os puxadores Gola e Y eram removidos quando o respectivo módulo era redimensionado. (1835464)
11. Corrigida a situação em que os módulos Balcões Inferiores e Balcões Inferiores Pia, eram exibidos sem ferragens na junção das laterais com a base inferior. (1836498)
12. Corrigida a situação em que a gaveta do módulo Gaveta + Basculante da linha de Cozinhas, não se encontrava centralizada no módulo. (1829425)
13. Resolvida a situação em que o módulo Armário Superior da linha de Dormitórios do Construtor de Armários, estava associado às portas da linha de Cozinhas. (1834925)
14. Corrigida a situação em que as fitas de borda nos puxadores Y com ponteira, não possuíam o desconto de 1,5 mm em cada lado, referente ao desconto das ponteiras. (1838150)
15. Corrigida a situação em que os módulos com portas de correr Inferiores e Superiores localizadas na linha de Cozinhas do Construtor de Armários, eram exibidos sem sua estrutura como, as laterais, bases e travessas. (1838787)
16. Corrigida a situação em que as portas da biblioteca com modelo de Puxador Y, eram exibidas equivocadamente nos relatórios como modelo Puxador Gola. Assim como, o desenho de representação exibia o Puxador Gola. (1838703)
17. Corrigida a situação em que não era possível utilizar os modelos de puxadores gola e perfil Y, no módulo Gaveteiro de 100mm de altura da linha de Cozinhas. (1839023)
18. Corrigida a situação em que não era possível utilizar corrediças telescópicas no módulo Gaveteiro de 100mm de altura da linha de Cozinhas. (1839024)
19. Corrigida a situação em que o atributo ITEM_BASE, necessário para a configuração no ERP, não estava cadastrado para todos os modelos formatos de gavetas, em todas as linhas na biblioteca. (1839012)
20. Corrigida a situação em que os puxadores Versatile e Versatile com Ponteira, não estavam disponíveis em algumas opções de portas na biblioteca. (1836344 e 1839568)
21. Corrigida a situação em que a ferragem Minifix, na lateral da Gaveta Externa, disponível no Construtor de Armários, estava posicionado incorretamente a face de furação para o lado externo da gaveta. (1835313)
22. Corrigida a situação em que o modelo de puxador Udine, não era disponibilizado nos modelos de porta da biblioteca. (1838213)
23. Corrigida a situação em que as divisórias dos módulos Basculantes de 2 Portas, disponíveis na linha de Cozinhas e Cozinhas Cava, não redimensionavam corretamente ao ser cadastrados valores de recuo traseiro para a peça. (1838921 e 1838949)
24. Corrigida a situação em que não era possível gerar a furação de portas e frentes de gavetas da biblioteca com o modelo de puxador Perfil Y com o Plugin Inmes. (1840883)
25. Corrigida a situação em que alguns itens da aba Acessórios, não constavam na lista de precificação para inserir os valores dos produtos. (1838089)
▼ V.1 R.17 | Design - Produce - Automate
Data 27/01/2022
- Melhorias
1. Associadas todas as peças da biblioteca com o Plugin SCM X200 CELL- Nesting. (1827756)
2. Revisado e ajustado os atributos que estavam duplicados no sistema.
3. Reorganizado os códigos dos modelos de portas disponíveis na aba Portas/ Frentes da biblioteca. (1824525)
4. Atualizado os acabamentos dos materiais do parceiro Arauco.
5. Incluído novos atributos para configurar a visibilidade dos puxadores disponíveis no sistema em Configurador de Dimensões - Montagem Geral - Condição de Visibilidade. (1829098)
- Correções
1. Ajustado o posicionamento das ferragens no perfil no corpo da gaveta com opção de corrediça telescópica. (1822057)
2. Ajustado o grupo de dobradiça disponíveis referente aos módulos de Canto Reto. (1825024)
3. Corrigida a situação em que os modelos de gaveta da linha Hafele - Invisa, apresentavam um recuo indevido no corpo de gaveta. (1825563)
4. Corrigida a situação em que as Contra Frentes de Gavetas disponíveis na linha de Dormitórios estavam sem a furações de fixação das peças. (1824351)
5. Ajustada a situação em que o recuo traseiro dos fundos dos módulos de mesas de cabeceira disponíveis na linha Dormitórios não estavam funcionando corretamente. Corrigido também a questão de que as ferragens não estavam disponíveis para o fundo desses módulos. (1831581)
6. Alteradas as medidas dos Módulos Cantos L em Dormit��rios e Cozinhas inferiores para: (1776750)
• Largura e Profundidade mínima: 500mm
• Largura e Profundidade máxima: 1500mm
Alteradas as medidas dos Módulos Cantos L superiores de cozinhas para:
• Largura e Profundidade mínima: 500mm
• Largura e Profundidade máxima: 1500mm
• Altura máxima: 1850mm
7. Ajustado o valor padrão da medida de inserção da frente da gaveta do módulo Balcão Gaveta Porta Latas e Balcão Basculante + Gaveta, disponível na linha de Cozinhas para que esteja alinhado com as frentes dos demais módulos que possuem gavetas. (1821628)
8. Corrigida a situação em que as fitas de borda orçavam como unidade e não em metragem. (1831353)
9. Corrigida a situação em que as ferragens nas prateleiras fixas superior, inferior e na prateleira de apoio dos módulos da aba Torres da linha de Cozinhas encontravam-se posicionadas incorretamente, e assim não gerava as furações necessárias das peças. (1831033)
10. Corrigida a situação em que o afastamento traseiro das prateleiras do módulo Canto Reto da linha de Dormitórios no Construtor de Armários não estava funcionando corretamente. (1830300)
11. Alterada as medidas máximas de todos os módulos superiores de todas as linhas da biblioteca para 600mm. (1826527)
12. Corrigida a situação em que a gaveta do módulo Gaveta + Basculante da linha de Cozinhas não se encontrava centralizada no módulo. (1829425)
13. Corrigida as seguintes situações no Balcão Inferior com portas deslizantes: (1827061)
• Balcão Inferior com portas deslizantes disponível na linha de Banheiros não possuía ferragens disponíveis na base inferior do módulo.
• Balcão Inferior com portas deslizantes disponível na linha de Cozinhas no Construtor de Armários, em que as ferragens colidiam com o trilho das portas.
14. Alterado valor mínimo de largura e profundidade dos itens Tamburato para 50mm. (1828404)
15. Corrigida a situação em que a configuração disponível em Configurador de Dimensões - Cozinhas - Cozinha Cava - Inferiores - E - Uso de Travessa Frontal não estava funcionado corretamente para a construção dos módulos da aba de Ilha e do módulo Balcão 3 Portas da linha Cozinha Cava. (1832096)
16. Corrigida situação em que o fundo dos módulos de Mesas de Cabeceira disponíveis na linha de Dormitórios não seguiam as configurações realizadas no Configurador de Dimensões. (1832118)
17. Corrigida situação em que os fundos e os recuos traseiros de prateleira dos módulos da aba Ilhas da linha Cozinha Cava não estavam padronizados conforme a aba Ilha da linha Cozinha. (1832107)
18. Corrigida a situação em que as gavetas internas disponíveis no Construtor de Armários não redimensionavam corretamente após a exclusão dos montantes. (1830051)
19. Corrigida a situação em que as travessas dos montantes das gavetas internas da linha de Cozinhas e de Escritórios do Construtor de Armários, estavam cadastradas com atributos incorretos, e não seguiam os valores configurados no Configurador de Dimensões. (1831392)
20. Corrigida a situação em que os modelos de Gavetas Sem Frente eram inseridos no ambiente ainda com as suas respectivas frentes, além de estarem com as folgas incorretas. (1830680)
21. Corrigida a situação em que as furações entre as frentes e contra frentes das gavetas eram geradas incorretamente nos módulos disponíveis no Construtor de Armários. (1824351)
▼ V.1 R.16 | Design - Produce - Automate
Data 04/01/2022
- Melhorias
1. Atualizado a profundidade mínima para 120mm, dos módulos da linha de Banheiros. (1818839)
2. Atualizado a largura máxima para 1200mm, dos módulos de Canto Reto Superior, da linha de Cozinhas. (1822644)
3. Atualizado a largura máxima para 1800mm, dos módulos de Canto Reto, da linha de Cozinhas e Dormitórios, do Construtor de Armários. (1823137)
4. Realizada adaptação da biblioteca para a integração com o Plugin Builder.
5. Realizada a atualização de conteúdo e de layout do Guia de Produto do sistema.
- Correções
1. Corrigida a situação em que ocorria looping na atualização. (1719260)
2. Corrigida a situação em que a Fita de Borda, do puxador Perfil Y, estava fora da estrutura de orçamento do puxador. (1820863)
3. Corrigida a situação em que as folgas da frente de gavetas internas com afastadores, do Construtor de Armários, estavam incorretas. A situação ocorria quando utilizava a corrediça Hafele. (1820778)
4. Corrigida a situação em que as Travessas Traseiras (superiores e L), o recorte traseiro da base e da prateleira, dos módulos Canto L e Oblíquo de todas as linhas, não respeitavam corretamente os recuos configurados no Configurador de Dimensões. (1799247 e 1822059)
5. Corrigida a situação em que os módulos Aéreos, nas Ilhas da linha Cozinha Cava, estavam sem fundo. (1821172)
6. Corrigida a situação em que as descrições dos atributos, disponíveis no Configurador de Dimensões, em Dormitórios - Montagem - Estrutura - Armários Superiores não condiziam corretamente com a ordem de letras ilustradas nas imagens do Configurador de Dimensões. (1821355)
8. Corrigida a situação em que as ferragens disponíveis no sistema, não possuíam materiais aplicados. (1822825)
9. Corrigida a situação em que o modelo de gaveta Tandembox não respeitava corretamente as regras de inserções configuradas no Configurador de Dimensões. (1818504)
10. Corrigida a situação em que ao utilizar a opção Frente Usinada, com corrediça telescópica nas gavetas internas, nos módulos da linha de Dormitórios do Construtor de Armários, o corpo da gaveta era excluído do projeto. (1822381)
11. Corrigida a situação em que o modelo de frente de gaveta, reta com rebaixo, disponível na linha de Escritórios, não era disponibilizado corretamente. (1818512 e 1818507)
12. Corrigida a situação em que os rodapés dos módulos Canto L - C/ Rodapés, da linha de Dormitórios, não exibiam as medidas corretas. (1818514)
▼ V.1 R.15 | Design - Produce - Automate
Data 25/11/2021
- Melhorias
1. Realizada atualização nas texturas de todos os materiais padrões. (1804682)
2. Realizada atualização na textura Bege - linha nuances do Parceiro Arauco.
3. Realizada atualização nas texturas do Parceiro Sudati conforme padronização do Sistema Plus Professional.
4. Realizada atualização nas texturas do Parceiro Fibraplac conforme padronização do Sistema Plus Professional.
5. Inserida opção de Sim ou Não para o desconto de 2mm no Perfil do Puxador Gola para as Ponteiras Abertas ou Fechadas na opção do puxador.
Opção sem desconto:
Opção com desconto:
6. Realizada revisão de dimensões dos itens abaixo (1770813, 1810470, 1809148, 1790734 e 1757095):
- Cozinhas, Cozinha Cava, Banheiros, Dormitórios e Construtor de Armários: Profundidade Mínima de Gavetas para 260mm.
- Construtor de Armários – Dormitórios – Portas Giro com Rodapé: Profundidade Mínima do Módulo para 300mm.
- Cozinha Inferior, Cozinha Cava e Dormitórios - Módulos Canto L: Largura Mínima para 1170mm.
- Cozinhas, Cozinha Cava - Superiores e no Construtor de Armários – Cozinhas - Armários Superiores, Cozinhas Lateral Interna - Armários Superiores: Profundidade Mínima para 120mm.
- Cozinha, Cozinha Cava e Dormitórios – Módulos Cantos Reto: Profundidade Mínima para 360mm.
- Cozinhas – Gaveteiros – 2Gav, 3G e 1G + 1P | Cozinhas – Ilhas - Inferiores – 1P, 2P e 4P | Cozinha Cava – Gaveteiros – 2Gav e 2G+1P | Cozinha Cava – Ilhas – Inferiores - 1P, 2P e 4P | Banheiros – Inferiores – Balcão – Nicho + 2P | Banheiros – Gaveteiros – 2Gav, 3G, 1P + Gav e 2P + Gav | Banheiros – Superiores – Armários – Nicho, 1P e 2P | Dormitórios – Bancadas com Rodapé – Gaveteiros – 2Gav | Dormitórios – Bancadas sem Rodapé – Gaveteiros – 2Gav | Dormitórios – Mesas de Cabeceira – Normal – 3G e 2G + Nicho: Altura Mínima para 350mm.
- Todos os módulos que tinham dimensão máxima de 650mm de profundidade foram ajustados para 1800mm.
7. Realizada atualização da configuração do sistema que possibilita realizar a montagem do módulo da biblioteca da linha Sem Rodapé com o tamanho máximo da chapa e se necessário, pode ser montado um rodapé utilizando peças da aba de composição. (1776771)
8. Realizada revisão de dimensões disponíveis no Manual de Produto. (1735937)
9. Realizada associação de todas as peças da biblioteca com o Plugin Hirtz F9L.
10. Foi incluído um novo modelo de gaveta Sem Frente em todos os módulos que possuem gaveteiros disponíveis no Construtor de Armários.
- Correções
1. Corrigida a situação em que os Suportes Traseiros das Prateleiras dos módulos Canto L estavam colidindo entre si. (1816751)
2. Corrigida a situação em que estavam sendo usados atributos de outras linhas nas dimensões da linha de Dormitórios. (1815759)
3. Corrigido o cadastro da Prateleira Canto L dividida, pois os limites/contorno não estavam corretos, o que gerava uma inconformidade ao enviar este item para o Plugin Cut Pro. (1817123)
4. Corrigida a situação em que as Fechaduras disponíveis na aba Acessórios > Escritórios não estavam marcadas como Item Comprado na aba Builder.
5. Corrigida a situação em que a porta do módulo Balcão Basculante + Gaveta disponível em Cozinhas > Inferiores > Gaveteiros estava orçando com a nomenclatura incorreta de dobradiças. Também, corrigido o posicionamento dos fixadores da prateleira fixa interna dele. (1815357)
6. Corrigida a situação em que a furação dos perfis de ferragens disponíveis nos montantes e na ferragem central da prateleira fixa dos módulos Canto L não funcionavam corretamente. (1816665)
7. Corrigida a situação em que nos Fundos Superiores e Fundos Despenseiros não era possível configurar as folgas e afastamentos para espessura de 15 mm. Os fundos passam a ter as mesmas configurações dos fundos de módulos inferiores.
8. Corrigida a situação em que haviam alguns itens da Blum que possuíam referencias duplicadas. (1811088)
9. Corrigida a situação em que o fundo dos módulos inferiores do construtor de armários estavam com o rasgo passante, diferente da modulação da biblioteca e dos módulos superiores. (1817104)
10. Corrigida a situação em que a Linha de Dormitórios, do Configurador de Dimensões, não estava disponibilizando Gavetas Externas. (1819490)
11. Corrigida a situação em que algumas peças da biblioteca não estavam associadas ao Plugin INMES IF-8500 (1818937)
▼ V.1 R.14 | Design - Produce - Automate
Data 28/10/2021
- Melhorias
1. Configurada a profundidade dos Cantos Retos Superiores das linhas Cozinha e Cozinha Cava, para que eles tenham a mesma profundidade máxima dos módulos normais de linha sem contabilizar o afastador.
2. Reorganizada as pastas dos modelos de puxadores, separando os integrados (específicos para determinado modelo formato) do restante dos puxadores.
3. Realizada melhoria do desenho da Ponteira do Puxador Versatile, agora todas as faces do desenho possuem espessura.
4. Inserida a opção de Vistas e Fechamentos, em todos os módulos da linha Dormitórios no Construtor de Armários.
- Correções
1. Corrigida a situação em que os fixadores das prateleiras fixas c/ e s/ recorte dos cantos L e oblíquos da aba Dormitórios, estavam iguais aos das prateleiras móveis. (1809212)
2. Corrigida a situação em que o orçamento de portas que utilizavam o Puxador Perfil Y era orçado com perfil de 18mm, e não seguia a regra de acordo com a espessura selecionada para a porta. (1807793)
3. Corrigida a situação em que as Portas Basculantes dos módulos Balcões Superiores da linha de Escritórios no Construtor de Armários não possuíam folgas aplicadas. (1809217)
4. Corrigido a situação em que ao utilizar os tamponamentos da aba Tampos/ Tamponamentos - Módulos Inferiores ou Módulos Superiores Painéis de 15mm, 18mm e 25mm, umas das faces do tamponamento não exibia a fita de borda. (1810459 e 1811382)
5. Corrigida a situação em que ao utilizar o tampo nos módulos Balcão inferior c/ rodapé e Balcão inferiores s/rodapé da aba Escritórios do Construtor de Armários, umas das faces do tamponamento não exibia a fita de borda. (1811664)
▼ V.1 R.13 | Design - Produce - Automate
Data 13/10/2021
- Melhorias
1. Disponibilizada a configuração através do Configurador de Dimensões dos atributos específicos dos tamanhos máximos de largura (1850mm) e comprimento (2750mm) das chapas dos itens:
-
Tamburato em Dimensões Painéis/Tampos/Tamburatos - Tamburatos – Estrutura - Parâmetro I e J
- Engrossurado em Dimensões Painéis/Tampos/Tamburatos - Tampo Engrossurado – Estrutura - Parâmetro D e E:
- A categoria Sobre Corte Tampo Composto passou a se chamar Tampo Composto – Estrutura. A configuração dos atributos deste item encontra-se em Dimensões Painéis/Tampos/Tampo Composto – Estrutura - Parâmetro C e D:
2. Revisado os valores mínimos e máximos em todos os itens disponíveis na aba Dormitórios - Armários -Lateral Externa e Lateral Interna. (1797716)
3. Padronizado os nomes/pastas dos modelos formatos das portas. (1744676)
4. As nomenclaturas disponíveis dos modelos foram renomeadas conforme abaixo:
- Acabamento Branco alterou para Sem Material, nos casos de chapas.
-
Acabamento Alumínio alterou para Sem Material, nos casos de acessórios.
-
Acabamento Incolor alterou para Sem Material, nos casos de vidros.
- A nomenclatura do modelo Padrão alterou para Seleção.
5. Removido a antiga opção padrão de acabamentos Branco/Alumínio/Incolor da Tabela de Configuração de preços. O novo acabamento Sem Material também não consta nesta tabela. Agora o próprio cliente poderá cadastrar os acabamentos Branco/Alumínio/Incolor no sistema e na tabela de preços de acordo com a sua produção.
6. O código do acabamento Sem Material passa a ser 00000.
7. Disponibilizada a configuração através do Configurador de Dimensões dos atributos específicos para posicionamento da fixação do Fundo em Fixadores – Posicionamento Fixadores de Fundo.
8. Padronizado os nomes/pastas das portas e frentes. (1744679)
- Correções
1. Corrigida a situação em que ao gerar o orçamento, o logo do produto era exibido repetido. (1790350)
2. Corrigida a situação em que as Prateleiras sem Recuo disponíveis nos módulos do Construtor de Armários, na aba Cozinhas não eram enviadas ao Plugin Cut Pro com a configuração correta de aplicação de fita de borda. (1806515)
▼ V.1 R.12 | Design - Produce - Automate
Data 08/10/2021
- Melhorias
1. Realizada a configuração com atributos específicos, dos tamanhos máximos de largura e profundidade, de chapas da biblioteca de Painéis, Prateleiras Externas e Tampos/Tamponamentos;
2. Realizada associação de todas as peças da biblioteca com o Plugin Nanxing NCB2412S;
3. Realizada associação de todas as peças da biblioteca com o Plugin Alca AL2030 3S;
4. Realizada associação de todas as peças da biblioteca com o Plugin Alca AL2030B;
5. Realizada a atualização das configurações de materiais para renderização de materiais do parceiro Eucatex;
6. Realizada atualização das configurações de materiais para renderização e efetuada melhoria nas texturas dos materiais do parceiro Guararapes;
7. Realizada atualização das configurações de materiais para renderização e efetuada melhoria nas texturas dos materiais do parceiro Arauco;
8. Realizada atualização das configurações de materiais para renderização e efetuada melhoria nas texturas dos materiais do parceiro Duratex. (1803532)
- Correções
1. Corrigida a situação em que, as Divisórias sem Recuos, disponíveis nos módulos do Construtor de Armários, na biblioteca de Cozinhas, não eram enviadas ao Plugin Cut Pro com a configuração correta de aplicação de fita de borda. (1803236)
2. Ajustada a situação em que, o puxador Gola, não era enviado para a Lista de compras do Plugin Cut Pro. (1803569)
3. Corrigida a situação, em que o posicionamento das ferragens de fixação dos módulos de coluna, não respeitavam as regras de inserção. (1803663)
4. Ajustada a situação em que, o posicionamento das ferragens de fixação, das travessas de Módulos Superiores, Inferiores e Despenseiros de todas as linhas da biblioteca, não respeitavam as regras de inserção. (1802817)
5. Ajustada a situação em que os Afastadores Tipo 2 de Gavetas Internas, da aba Dormitório, disponíveis no Construtor de Armários, não eram removidos ao marcar a opção Removê-lo, no Editor de Armários. (1803663)
6. Corrigida a situação em que o fundo superior e inferior do módulo Torre da biblioteca de Cozinhas, não respeitavam corretamente a fórmula da altura e do posicionamento. (1799245)
7. Ajustada a situação em que a aba Dormitórios - Montagem - Estrutura - Armário Superior, do Configurador de Dimensões, mostrava incorretamente os atributos Travessa Frontal, Afastamento Traseiro Gavetas Internas e Afastamento Traseiro Gavetas Externa, dos módulos inferiores. (1799240)
8. Corrigida a situação em que os módulos de Cantos da linha de Dormitórios, não disponibilizavam a opção Puxador Y, nas portas e frentes. (1803994)
9. Ajustada a situação, em que os módulos de Cozinhas, não disponibilizavam a opção Puxador Y nas portas e frentes. (1803549)
10. Corrigida a situação em que as laterais dos módulos Canto Reto, da linha Cozinhas Cava, não respeitavam a espessura cadastrada na aba Caixas Com Porta, disponível em Cozinha - Espessura - Caixa, do Configurador de Dimensões. (1799242)
11. Corrigida a situação em que alguns módulos de armários com portas de giro, disponíveis na aba Dormitórios, do Construtor de Armários, orçavam incorretamente o item Sistema de Roldanas p/ Sistema Deslizante Interno. (1804970)
▼ V.1 R.11 | Design - Produce - Automate
Data 29/09/2021
- Melhorias
1. Efetuada a associação de todas as peças da biblioteca com o Plugin Jaragua CNC Router Exclusive 28182.
2. Efetuada a associação de todas as peças da biblioteca com o Plugin Jaragua CNC Vision.
- Correções
1. Corrigida a situação em que algumas configurações feitas no Configurador de Dimensões, para Travessas Laterais, não eram respeitadas. A configuração de Afastamento Traseiro não era respeitada em módulos inferiores de Cozinhas, do Construtor de Armários e os fundos não eram inseridos em todos os módulos de Cantos e em alguns módulos de Balcões Inferiores, mesmo quando marcado Sim na configuração de fundo. (1796427)
2. Corrigida a situação em que, ao construir qualquer módulo de Armário Superior de Cozinhas, do Construtor de Armários e inserir uma prateleira móvel com recuo frontal no módulo, a prateleira dividia o fundo e acrescentava uma travessa traseira indevidamente. (1800136)
3. Corrigida a situação em que as configurações de espessura de fita de borda para Portas, feitas no Configurador de Dimensões, não eram respeitadas. (1800744)
4. Corrigida a situação em que, no Configurador de Dimensões, não era possível inserir outros valores de espessura do fundo, além dos valores propostos em Cozinhas - Espessuras - Caixas - Com Portas - A – Espessura Fundo. (1796791)
5. Corrigida a situação em que, ao inserir os módulos Balc��o Tábua de Passar e Balcão Basculante + Gaveta da linha Cozinha - Inferiores - Gaveteiros, as prateleiras fixas dos módulos não eram redimensionadas corretamente e aplicava o recuo frontal incorretamente. (1798374)
6. Corrigida a situação em que, ao configurar os afastamentos traseiros laterais e de base, os módulos do Construtor de Armários da aba Cozinhas Colunas, Cozinhas Colunas Lateral Interna e Dormitório Colunas não respeitavam corretamente a montagem, recortes e dimensões configuradas. (1800335)
▼ V.1 R.10 | Design - Produce - Automate
Data: 13/09/2021
- Melhorias
-
Alteração Sistema AVENTOS HK: Sistema passa a se chamar HK Top, com furação e codificação ajustadas ao novo produto Blum.
-
Alteração Sistema AVENTOS HK-S: Ajuste no desenho do item, de acordo com a nova atualização do parceiro.
-
Inclusão Sistema AVENTOS HK-XS: Furação e codificação gerada a partir do novo produto Blum.
-
Alteração Corrediças MOVENTO: Inclusão da opção TIP-ON BLUMOTION, além de atualização de codificação de acordo com o novo padrão do parceiro.
-
Alterações Corrediça TANDEMBOX: Inclusão da opção TIP-ON BLUMOTION, além de atualização de codificação de acordo com o novo padrão do parceiro.
- Alterações Dobradiças do Sistema: Incluído nova opção MODUL, com opções TIP-ON e MODUL + Amortecedor. Opções disponíveis na seleção de modelo de dobradiça nos locais compatíveis.
- Correções
1. Corrigida a tradução dos modelos de Aventos do parceiro Blum no idioma inglês. (1789431)
2. Corrigida a situação em que os Tamburatos cadastrados na aba Tampos/ Tamponamentos - Tamponamentos - Módulos Inferiores e Módulos Superiores estavam sem a estrutura de orçamento Chapa Tamburato aplicada. (1791953)
3. Corrigida a situação em que as descrições dos atributos disponíveis no Configurador de Dimensões na aba Dormitórios - Montagem - Estrutura - Armários Superiores não correspondiam com a ordem de letras ilustradas nas imagens do Configurador de Dimensões. (1791993)
4. Corrigida a situação onde os módulos Balcão Canto Reto Esquerdo 2 Portas Deslizantes e Balcão Canto Reto Direito 2 Portas Deslizantes não possuíam as ferragens da base cadastrada. (1792344)
5. Corrigida a situação em que módulos Superiores e Inferiores da linha de Banheiros e de Cozinha, não exibiam visualmente no ambiente 3D as fitas de bordas na parte inferior das laterais dos módulos. (1791918)
6. Corrigida a situação onde as divisórias verticais dos módulos Balcões Inferiores c/ Portas Deslizantes, Balcões Inferiores e Balcões Inferiores Pia disponíveis no construtor de armários na aba Cozinhas, Cozinha Lateral Interna, Cozinhas Colunas e Cozinhas Colunas Lateral Interna não respeitavam corretamente as condições de inserção, e ocasionavam a sobreposição de duas divisórias no mesmo espaço, além de colidir com a travessa frontal.
▼ V.1 R.9 | Design - Produce - Automate
Data: 18/08/2021
- Melhorias
1. Efetuado a revisão e limpeza de arquivos duplicados e arquivos órfãos (*.pmob, *.dxf, *.geometry, *.mob3d) nas pastas de Acessórios e Ferragens. Além disso, as imagens (*.jpg) dos itens destas pastas foram reorganizadas. (1744656)
2. Efetuado a revisão e limpeza de arquivos duplicados e arquivos órfãos (*.jpg) dos materiais padrões. (1739227)
3. Efetuado a limpeza de atributos inutilizados nos grupos de Portas/Frentes de todas as linhas da biblioteca. (1744648)
4. Efetuado a limpeza do item oculto Parafuso 3,5x14, inutilizado em itens e inexistente na planilha de produtos. (1738161)
5. Efetuado a limpeza do item oculto Parcial, inutilizado em itens e inexistente na planilha de produtos. (1738165)
7. Alterado todas as descrições presentes no sistema de Criados para Mesas de Cabeceira.
8. Adicionado imagem da propriedade G na legenda da configuração Montagem Geral - Recuos Frontais Montantes, no Configurador de Dimensões. (1743700)
9. Efetuado melhoria na imagem da legenda, nas configurações Montagem Geral - Puxadores/ Perfil - Puxador Versatile e Montagem Geral - Puxadores/ Perfil - Puxador Udine, no Configurador de Dimensões. (1743732)
10. Foi reorganizada as abas da linha de Ferragens. Agora as abas Prateleira e Suportes são uma única aba Suportes p/ Prateleira. (1745181)
11. Alterado a nomenclatura de Portas Deslizantes para Portas Deslizantes RO21 nas configurações Cozinha - Montagem - Portas Deslizantes e Dormitório - Montagem - Portas Deslizantes, no Configurador de Dimensões. (1775841)
- Correções
2. Corrigida a situação em que a descrição do item Corrediça Telescópica era exibida em inglês no orçamento. (1788242)
3. Corrigida a situação em que o Promob se fechava ao solicitar orçamento quando havia Perfil Borda Inferior aplicado nas frentes. Para isso, foi ajustada a referência do item. (1788244)
7. Corrigida a situação em que, ao inserir o módulo Portas Deslizantes Internas c/ Rodapé da linha Dormitório e Dormitório Lateral Interna do Construtos de Armários, o rodapé central era inserido duplicado. (1698892 e 1775767)
8. Corrigida a situação em que, ao inserir Porta Deslizante Interna dos módulos Portas Deslizantes Internas c/ Rodapé da linha Dormitório e Dormitório Lateral Interna do Construtos de Armários, os recuos frontais cadastrados não eram respeitados. (1776012)
9. Corrigida a situação em que, as fitas de borda das travessas frontais dos afastadores das gavetas internas, não respeitavam os atributos corretos. (1784378)
10. Corrigida a situação em que, o posicionamento dos rodapés, dos módulos de Dormitórios, estavam incorretos e não respeitavam as folgas cadastradas no Configurador de Dimensões. (1778020)
11. Corrigida a situação em que, a porta do módulo Dormitório - Canto - C/ Rodapé - Canto L Dir, não respeitava a dimensão inserida no atributo A, na aba de Propriedades. (1784387)
12. Corrigida a situação em que, ao utilizar frentes com perfil, em módulos de gavetas com corrediça Invisível c/ Amortecimento, a gaveta era inserida sem corpo. (1784394 e 1787920)
▼ V.1 R.8 | Design - Produce - Automate
Data: 04/08/2021
- Correções
1. Corrigida a situação em que o perfil das ferragens das sapateiras era exibido rotacionado. (1779963)
2. Alterado os modelos do grupo de Acessórios e Trilhos para o formato de modelo associado. (1781182, 1780532, 1781397)
3. Corrigida a situação em que a atualização ficava apenas carregando e não concluía o processo. (1784207)
4. Corrigida situação em que ao aplicar a configuração de Lateral Interna no Configurador de Dimensões, o módulo não era alterado. (1782826)
5. Corrigida situação em que o modelo Hafele - Free Flap H 1.5 não permitia a inserção da dobradiça devido a concorrência. (1781645)
6. Corrigida situação em que nas gavetas com espessura de 15mm, quando era utilizada a corrediça invisível, era gerado uma usinagem na lateral indevida, pois segundo as fabricantes só é necessário gerar quando a espessura é superior a 16mm. (1778189)
7. Corrigida em conjunto com o Builder, a situação em que os perfis de porta não eram orçados no Maker. (1781397)
▼ V.1 R.7 | Design - Produce - Automate
Data: 22/07/2021
- Melhorias
1. Realizada associação de todas as peças da biblioteca com o Plugin Jaragua CNC Solid. (1776158)
2. As fitas de borda utilizadas no puxador perfil Y passam a orçar com o mesmo código das fitas de borda do restante do sistema. (1768668)
3. Os Criados da aba Dormitórios passam a ter alturas mínimas diferentes de acordo com a quantidade de gavetas disponíveis em cada módulo. (1765798)
4. O valor mínimo de profundidade das travessas frontais, laterais e traseiras passam a ser de 50mm. (1778775)
5. Incluída a opção de fita de borda frontal para todas as divisórias, montantes e prateleiras sem recuos dos módulos disponíveis no Construtor de Armários e para os módulos da biblioteca também. (1771403)
- Correções
1. Corrigida a situação em que o orçamento de chapa e fita de borda ficavam zerados, mesmo que no Configurador de Preços estivessem com preços cadastrados. (1776713)
2. Corrigida a situação em que o cadastro do material Calcare (VEL) do fabricante Berneck estava com o nome incorreto entre as opções Vertical e Horizontal, e assim exibia inconformidade ao utilizar o Plugin Catalog Configuration. (1773111)
3. Corrigida a situação em que o acabamento Champagne da aba Materiais - Metais não estava mais disponível. (1777725)
4. Corrigida a situação em que os fundos dos módulos nicho e toalheiro da aba Cozinha, estavam com um desconto incorreto na fórmula da altura, e não era possível configura-los no Configurador de Dimensões. (1772836)
5. Corrigida a situação em que o perfil de ferragem dos itens fundo construtor superior e fundo vertical estavam rotacionados, e deixavam os furos de base na lateral e vice-versa. (1772599)
6. Corrigida a situação em que o perfil de ferragem do fundo disponível no módulo Balcão Eletros do Construtor de Armários, não gerava o furo de parafuso na base, gerava somente de cavilha. (1772625)
7. Corrigida a situação em que o perfil de ferragem do fundo disponível no módulo Torre do Construtor de Armários não era exibido. (1772603)
8. Corrigida a situação em que a referência do item fixadores de divisórias passante 1 não estava cadastrada. (1769920)
9. Corrigida a situação em que não era possível exportar as fitas de borda dos compostos, engrossurados e tamburatos ao Cut Pro. (1768161)
10. Corrigida a situação em que era possível remover as laterais dos módulos de toda a biblioteca. (1770823)
11. Corrigida a situação em que o desenho do toalheiro ficava incorreto e no lado externo da caixa. (1731168)
12. Corrigida a situação em que alguns itens da aba ferragens, perfis, trilhos e fitas de borda não estavam disponíveis na aba de Configuração de Preços. (1769708)
13. Corrigida a situação em que os perfis dos puxadores orçavam em UN ao invés de M, além de corrigido as montagens de referências, descrições e envios para relatórios. (1766205)
14. Corrigida a situação em que os Tamburatos da aba tampos/tamponamentos estavam sem estrutura aplicada e calculated = Falso. (1769208)
15. Corrigida a situação em que a textura Cinza Sagrado do parceiro Duratex encontrava-se marcada, não era possível utiliza-la com repetição. (1767817)
16. Corrigida a situação em que a dobradiça central do módulo 3610 não orçava corretamente, e também se encontrava sem referência. (1765794)
17. Corrigida a situação em que a montagem das referências e descrições das chapas e das fitas de borda não seguiam aos materiais e especificações cadastradas no modelo criado. (1769373)
18. Corrigida a situação em que algumas traduções de acessórios, ferragens e modelos aplicados em módulos da biblioteca não eram traduzidos corretamente quando utilizados no idioma Inglês.
19. Corrigida a situação em que depois de inserir tamponamentos através da ferramenta de Editor de Tamponamentos em um módulo qualquer, após ao salvar o projeto, fechar o Maker e abrir novamente o arquivo o tamponamento encontrava-se indisponível. (1769252)
20. Corrigido a situação em que havia uma margem de COZINHA ITALINEA, que não faz parte da linha do Promob. (1776957)
21. Corrigido a situação em que as fixações das prateleiras fixas dos criados da aba Dormitórios não seguiam as fixações definidas no Configurador de Dimensões. (1778022)
22. Corrigida a situação em que as Gavetas Hafele não orçavam. (1780530)
23. Corrigida a situação em quando era gerado o orçamento, as chapas e fitas de borda ficavam com o valor zerado. (1776713)
24. Corrigida a situação em que ao criar ou editar um modelo no Maker era exibida uma inconformidade. (1773111)
25. Corrigida a situação em que os Puxadores Gola e Y tinham a mesma descrição na tela do configurador de preços para caixa 15 e 18 mm.(1780531)
26. Corrigida a situação em que os Puxadores Gola, Y, Versatille e ponteira Gola ficavam com valores zerados no orçamento. (1780532)
27. Corrigida a situação em que a estrutura das corrediças não eram geradas na tela de preços. (1780527)
28. Corrigida a situação em que mesmo ao alterar uma porta para acabamento Espelho, na tela de orçamentos, era listado como vidro incolor. Para isso, foram adaptadas a referência e descrição da estrutura de vidros para o padrão Maker. (1780536)
29. Corrigida a situação em que os perfis de portas ficavam com valores zerados no orçamento. (1780535)
30. Corrigida a situação em que o Articulador Maxi estava sem preço no orçamento. (1780530)
31. Corrigida a situação em que os Cantos Retos da biblioteca não acompanhavam a profundidade máxima dos demais balcões.(1778419)
▼ V.1 R.5 | Design - Produce - Automate
Data: 14/06/2021
- Melhorias
1. Efetuado melhoria nas texturas de todos os materiais de parceiros disponíveis no sistema.
2. Retirado o parceiro Max Decor da biblioteca.
3. Disponibilizado melhoria para redimensionamento de painéis compostos. Agora a dimensão mínima é de 50 mm.(1761101)
4. Efetuado melhoria na imagem referente a configuração dos lados para aplicação de fita de borda das travessas frontais, traseiras, vertical e horizontal, dentro do Configurador de Dimensões. (1763175)
- Correções
1. Corrigida a situação em que, ao aplicar o modelo de vidro nas portas e acessórios, não era habilitado opção para troca do modelo. (1764219)
4. Corrigida a situação em que as travessas frontais dos módulos Canto L Direito Inferior eram carregados com a posição dos fixadores minifix e cavilha invertidos e sem o afastamento frontal, quando configurado no Configurador de Dimensões. (1760220)
5. Corrigida a situação em que o fundo dos módulos sem portas, da linha de Banheiros, não respeitava as configurações escolhidas no Configurador de Dimensões. (1759286)
6. Corrigida a situação em que o fundo dos módulos sem portas, da linha de Cozinhas, não respeitava as configurações escolhidas no Configurador de Dimensões. (1759275)
7. Corrigida a situação em que as Portas de Giro, da biblioteca de Dormitórios, possuíam como agregado, o formato Deslizante, ao invés do formato Despenseiro. (1744644)
8. Corrigida a situação em que o Puxador Perfil Y era aplicado na porta com um ângulo incorreto. (1755215)
9. Corrigida a situação em que os tamponamentos compostos eram aplicados nos módulos com dimensões incorretas. (1760744)
10. Corrigida a situação em que ao gerar integração com o Cut Pro, os códigos de portas não eram gerados no arquivo *.CSV. (1758560)
11. Corrigida a situação em que a furação do caneco, das dobradiças Hafele, estava incorreta. (1758067)
12. Corrigida a situação em que os Puxadores Y, com ponteira, eram inseridos com ponteiras do Puxador Gola. (1757141)
13. Corrigida a situação em que as fitas de borda, das laterais dos Cantos L Superiores, da biblioteca de Cozinhas, estavam configuradas com os atributos incorretos. (1758427)
14. Corrigida a situação em que, ao redimensionar o recorte das bases, do módulo de Balcões Superiores Coluna U, as mesmas eram inseridas incorretamente. (1752873)
15. Corrigida a situação em que as fitas de bordas não eram aplicadas na prateleira fixa, do módulo Balcão 1 Basculante + 1 gaveta. (1750007)
16. Corrigida a situação em que alguns cadastros, do plugin Builder, estavam pendentes na estrutura de Parafuso para Corrediça. (1754899)
17. Corrigida a situação em que a Descrição de dois Parafusos diferentes estava igual no cadastro. (1738172)
18. Corrigida a situação em que algumas portas deslizantes possuíam o formato RO21 e o formato Roldana Interna agregados. A situação fazia com que fosse orçado os 2 sistemas para uma única porta deslizante. (1745470)
20. Corrigida a situação em que as fitas de bordas não eram aplicadas no topo das portas e frentes de gavetas para fecho toque. A situação ocorria, pois estava cadastrado o atributo de fitas de bordas para painéis de frentes com Puxador Gola. (1749983)
21. Corrigida a situação em que o orçamento de portas deslizantes dos Armários Superiores, da biblioteca de Dormitórios, era gerado separadamente do módulo. (1764950)
22. Corrigida a situação em que no módulo Balcão Inferior - Coluna L Esq/Dir Lateral Externo a base inferior estava com dimensões incorretas. (1764955)
23. Corrigida as traduções de Modelos e Atributos.
24. Corrigida a situação em que os itens da aba composição Diversos, Tampos Escritórios e Pés de Mesas Escritórios estavam sem estrutura de chapa. (1765806)
25. Corrigido a situação em que os seguintes materiais estavam indisponíveis: Materiais Padrões (Madeiras, Mármores | Granitos, Imagens, Quadros, Metais, Vidros | Acrílicos | Cerâmicas, Plásticos, Tapetes, Tecidos, Palhas | Vimes).
26. Corrigida a situação em que os Armários para Eletros, do Construtor de Armários, estavam orçando indevidamente. (1765811)
▼ V.1 R.4 | Design - Produce - Automate
Data: 13 de Maio de 2021
- Correções
1. Alterada a profundidade máxima dos módulos superiores de Dormitórios. (1743798)
2. Disponibilizado no Configurador de Dimensões atributos referentes à configuração do vão das cubas, do parceiro Blum.(1743697)
3. Ajustado os atributos e posicionamento das peças de Sapateira. (1743783)
4. Ajustada as configurações de orçamento das usinagens. (1745184)
5. Ajustada as descrições, referências e orçamento dos Perfis da linha cava. (1742330)
6. Ajustado o posicionamento das travessas traseiras nos Cantos L. (1745720)
7. Configurada as Estruturas para que a categoria seja exibida corretamente nos orçamentos gerados. (1742585)
8. Ajustado os desenhos das roldanas que estavam com representação incorreta. (1745177)
9. Ajustada a posição do atributo que determina a altura da peça traseira da Sapateira, no Configurador de Dimensões. (1743780)
10. Ajustada a operação de usinar contorno que era realizada em algumas laterais da linha Cozinhas Cava. (1736166)
11. Corrigido o posicionamento do fundo para que as fixações fiquem nas peças adequadas ao selecionar a opção em 3 lados (esquerda, direita e inferior). (1731365)
12. Ajustado o posicionamento do fundo do Aparador. (1732097)
13. Ajustado os atributos para que só possam receber valores propostos. (1752827)
14. Incluída a opção de fixação simétrica nos perfis de ferragem das prateleiras fixas. (1732132)
15. Ajustado o posicionamento das corrediças invisíveis ao alterar a profundidade da gaveta. (1734021)
16. Ajustado o posicionamento das fixações aplicadas nas travessas frontais, quando ocorre junção. (1753865)
17. Ajustada as folgas que não eram aplicadas nas gavetas internas. (1735706)
▼ V.1 R.3 | Design - Produce - Automate
Data: 29 de Abril de 2021
- Melhorias
1. Realizada alteração no local onde eram aplicadas as informações do modelo para estar de acordo com o padrão Maker.
- Correções
1. Corrigida a situação em que ao inserir uma corrediça avulsa, e gerar um orçamento montado, a mesma não era exibida na Listagem do Orçamento. (1733985)
2. Corrigida a situação em que ao gerar orçamento das corrediças em conjunto, era exibida a mensagem Item sem preço. Para isso, foi corrigido os valores do atributo nopricealert. (1743755)
3. Corrigida as margens de Corrediças e Dobradiças para execução de orçamento do Conjunto Completo. (1743758)
4. Corrigida a descrição da Dobradiça Fecho Toque. (1738160)
5. Alterados os valores no Configurador de Dimensões para os puxadores Udine e Versatile. Ambos não alteravam o valor do atributo. (1737967)
6. Corrigida situação em que o atributo EDGE_MAT_TYPE não era aplicado nas informações do Modelo. (1749938)