IMPORTANTE:
Los lanzamientos se hacen gradualmente, por lo que es posible que su Promob Maker no está en la última versión, para recibirlo actualizar su Promob.
Para verificar las versiones anteriores del sistema Promob Maker BR, haga clic aquí.
Para consultar las versiones referentes al sistema Promob Maker, haga clic aquí.
Consulte las últimas actualizaciones de la Guía de Producto para la biblioteca de Promob Maker BR aquí.
NOTAS: La Guía del Producto se actualiza constantemente, por lo tanto, consulte siempre su contenido a través de esta página de Release Notes.
Consulte a continuación las últimas novedades de la biblioteca Promob Maker BR:
▼ V.13 R.33
Data: 19/03/2026
Melhorias
Modulação e Construtor de Armários
1. Disponibilizada a opção de configurar a visibilidade das travessas dos painéis engrossurados na aba Propriedades. Os novos parâmetros possuem comportamento semelhante aos parâmetros de aplicação de fita de borda. (E:2249523)
2. Incluída a possibilidade de geração de usinagem na porta Cava Madeira. (E:2126452)
A configuração pode ser realizada pelo Configurador de Dimensões, através dos seguintes caminhos:
Montagem Geral - Portas / Frentes - Cava - Cava Madeira - A - Gerar Usinagem
Montagem Geral - Portas / Frentes - Cava - Cava Madeira - B - Avanço Usinagem
Montagem Geral - Portas / Frentes - Cava - Cava Madeira - C - Profundidade da Usinagem
Também foi adicionada a opção Profundidade da Usinagem para a porta Perfil Y, disponível em:
Montagem Geral - Portas / Frentes - Perfil Y - C - Profundidade da Usinagem Perfil Y
3. Disponibilizada nova opção de Travessa Frontal Horizontal Dupla para os módulos inferiores das linhas Cozinhas, Cozinhas Cava e Cozinhas Cava Madeira.
Parceiros
1. Realizada a atualização do parceiro Arauco, com inclusão da linha Realce, contendo as seguintes texturas: (E:2249851 e 2250253)
Dueto: Pimenta Rosa
Matt: Anis, Ginger, Moscada e Pimenta Rosa
Trend: Cravo
Também foram removidas as texturas: Bambu, Búfalo, Canelato, Castanheira Natural, Elmo Suíço, Nordic, Rícori Nativo e Sucupira Tokai.
2. Realizada a atualização do parceiro Greenplac. (2251969 e 2253195)
Correções
Biblioteca
1. Corrigida a folga frontal da base superior do módulo Canto L Esquerdo da linha Cozinhas. (E:2251333)
2. Ajustado o afastamento traseiro das prateleiras nos módulos com e sem portas, que anteriormente utilizavam o mesmo valor. A configuração foi separada por tipologia, permitindo ajuste independente conforme o módulo. (2249698)
3. Corrigidas as folgas laterais e o posicionamento da prateleira fixa nos módulos Canto Reto altos da linha Dormitórios, garantindo o correto posicionamento das fixações. (E:2252148)
4. Corrigido o posicionamento da usinagem de recorte nas bases inferiores dos módulos Canto L. (E:2251879)
5. Ajustado o comportamento das Travessas Frontais L que, mesmo configuradas para não serem exibidas, continuavam visíveis nos módulos de Canto Retos Inferiores da linha Cozinhas Cavas. (E:2252236)
6. Corrigida a situação em que a condição de visibilidade da fita de borda traseira das laterais não era respeitada nos módulos inferiores da linha de Cozinhas. (Z:1714380)
7. Corrigido o redimensionamento da base ao alterar o parâmetro Folga Parede/Lateral Canto L, evitando a geração de vão indevido entre a base e a parede. (Z:1812277)
8. Corrigida a situação em que, nas frentes usinadas, um dos lados apresentava o raio de usinagem incorreto. (E:2253825)
IMPORTANTE: As correções nº 9 a 17 foram incluídas na versão V.13 R.33, em 14/05/2026.
9. Corrigida a situação em que, ao diminuir a espessura das ripas, as cavilhas de fixação transpassavam a peça, gerando furação passante.
Para solucionar a situação, foi adicionada uma configuração específica para as cavilhas utilizadas na fixação das ripas de painéis, portas e frentes ripadas. (E:2256064)
10. Corrigida a situação em que as bases superiores e inferiores dos módulos Canto L Direito ficavam incorretas ao alterar os parâmetros Folga Parede/Lateral Canto L e Folga Parede/Traseira. (E:2256193 e 2256220)
11. Corrigida a situação em que todos os módulos da Biblioteca vinculados ao Construtor de Armários eram inseridos no ambiente com construção incorreta. (E:2256502, 2256224, 2256223, 2256219, 2256221 e 2256217 / Z:1896100 e 1929843)
12. Corrigida a situação em que o código da chapa da porta Usinada Ventilada não era exibido na exportação para o Cut Pro. (Z:1932008)
13. Corrigida a situação em que o processo de usinagem do Desempenador utilizava a usinagem padrão.
O processo específico para o Desempenador foi adicionado ao arquivo MachiningProcesses. (E:2256901)
14. Corrigido o cadastro da usinagem das portas Cava Madeira. (E:2257161)
15. Corrigida a situação em que, ao inserir uma usinagem avulsa retangular nas peças, a região usinada não era exibida visualmente perfurada. (E:2257580)
16. Corrigida a situação em que as travessas dos módulos superiores da linha Dormitórios não eram inseridas. (2255209)
17. Corrigida a situação em que as laterais dos balcões da linha Cozinhas não diferenciavam corretamente os lados direito e esquerdo. (Z:1965995)
Construtor de Armários
1. Corrigido o posicionamento do Montante 4 quando utilizado como modelo de afastador de gavetas internas na linha de Dormitórios. (E:2251072)
2. Corrigida a espessura da frente de gavetas internas nas linhas Salas e Dormitórios ao utilizar corrediças de parceiros. As espessuras não eram respeitadas e exibiam a espessura de 4 mm.
3. Corrigido o posicionamento das fitas de borda frontais nos módulos Porta de Giro Recorte em L das linhas Cozinhas Colunas, Cozinhas Colunas Lateral Interna, Dormitórios Colunas e Dormitórios Colunas Lateral Interna. A fita de borda frontal era aplicada na face inferior da lateral. (E:2251343)
4. Ajustado o comportamento na porta basculante do módulo Portas de Giro da linha Cozinha Cava Madeira, garantindo que o recorte Cava em 45º no desenho da porta seja exibido. (E:2252842)
5. Corrigida a situação em que as usinagens de recorte nas bases de colunas não eram exibidas corretamente nos desenhos técnicos dos módulos da linha Cozinhas Colunas. (E:2246946)
6. Corrigida a situação em que, ao adicionar divisórias com fixação à esquerda junto à travessa cava horizontal, a divisória não apresentava face frontal, deixando visível a parte interna da chapa. (2254229)
7. Corrigida a situação em que, na linha de Dormitórios, gavetas internas e sapateiras apresentavam profundidades diferentes, não respeitando o valor configurado no afastamento traseiro das gavetas internas. (E:2254923)
IMPORTANTE: As correções nº 8 a 12 foram incluídas na versão V.13 R.33, em 14/05/2026.
8. Removida a opção de inserção do modelo de portas Perfil Y para portas deslizantes da linha Dormitórios - Altos no Construtor de Armários, pois o modelo não é compatível. (Z:1868490)
9. Corrigida a situação em que a divisória não respeitava o vão de altura ao possuir uma prateleira inserida acima dela. (2255049)
10. Corrigida a situação em que os afastadores dos montantes 4 das sapateiras da linha Dormitórios não eram removidos, mesmo quando sua inserção estava desabilitada. (E:2255980)
11. Corrigida a situação em que os afastadores das gavetas internas não respeitavam a espessura da travessa frontal nos módulos de Cozinhas. (Z:1952759)
12. Corrigida a situação em que a profundidade máxima das sapateiras e gavetas internas da linha Dormitórios não respeitava o limite configurado. (E:2256619)
Parceiros
1. Ajustada a aplicação do sentido de veio em determinados materiais do parceiro Greenplac. (E:2252149)
▼ V.13 R.32
Data: 06/01/2026
Melhorias
Modulação e Construtor de Armários
1. Foi disponibilizada uma melhoria no dimensionamento máximo dos módulos da biblioteca e do Construtor de Armários. A partir de agora, os módulos passam a respeitar os parâmetros de dimensões máximas conforme os valores de cadastro das chapas em largura, comprimento e profundidade.
Para garantir uma utilização coerente e funcional dos módulos, as dimensões máximas consideram a disposição e o sentido do veio de todas as peças nos três eixos. (2240492, 1938905, 1954477, 1954498, 1932300, 1935650 e 2241411)
Os parâmetros de dimensionamento máximo das chapas, agora podem ser editados através do Configurador de Dimensões nos seguintes caminhos:
-
Montagem Geral – Dimensões de Chapas – Parâmetro C
Montagem Geral – Dimensões de Chapas – Parâmetro D
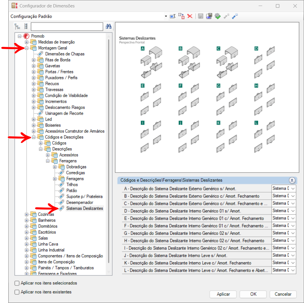
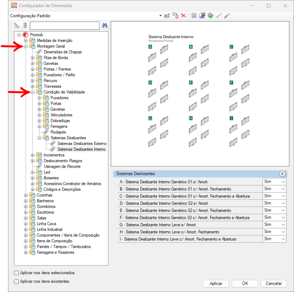
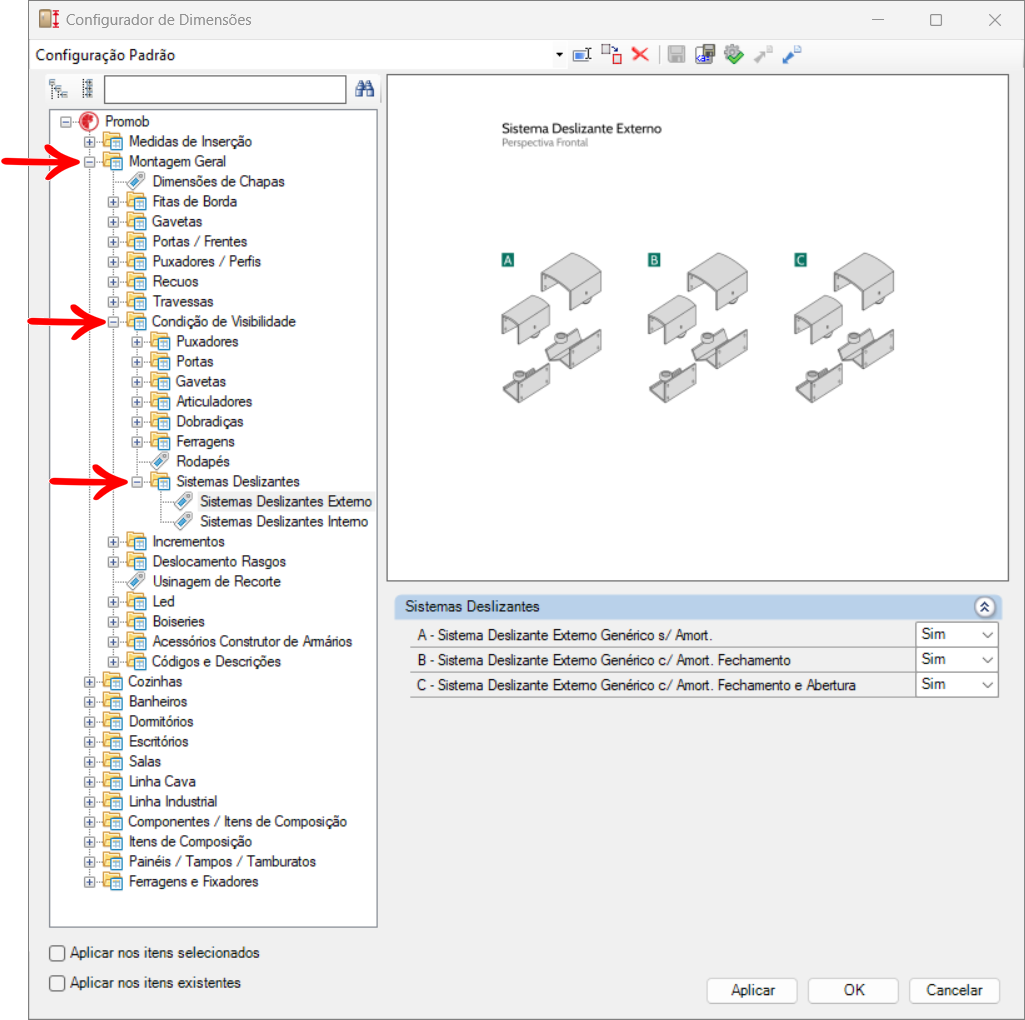
2. Foram disponibilizados novos itens de Sistemas Deslizantes por meio da aba Ferragens\Sistemas Deslizantes. Agora é possível configurar a condição de visibilidade, códigos, descrições e a dimensão mínima das portas para utilização de sistemas deslizantes com amortecimento, através do Configurador de Dimensões, nos seguintes caminhos:
Montagem Geral – Condição de Visibilidade - Sistemas Deslizantes
Montagem Geral – Códigos e Descrições – Códigos – Ferragens – Sistemas Deslizantes
Montagem Geral – Códigos e Descrições – Descrições – Ferragens – Sistemas Deslizantes
Ferragens e Fixadores – Ferragens – Sistemas Deslizantes
Também é possível alterar o modelo do sistema deslizante por meio da aba Modelos. (2225988)
Parceiros
1. Realizada a atualização do parceiro Placas do Brasil. (2204195)
Correções
Biblioteca
1. Corrigida a situação em que os nichos dos painéis de Salas não respeitavam a configuração de remoção das fitas de borda definida no Configurador de Dimensões. (2247180)
2. Corrigida a situação em que, ao alterar a espessura da base no módulo Inferiores – Balcões – Porta de Giro da linha Dormitórios, as travessas frontais e traseiras apresentavam posicionamento incorreto. (2246463)
3. Corrigida a situação em que os fundos Vertical e Horizontal, na aba Componentes, não respeitavam os parâmetros de folga definidos no configurador.
As configurações estão disponíveis em:
Montagem Geral – Deslocamento de Rasgos – Componentes.
Além disso, a imagem do configurador foi atualizada. (2248136)
ANTES:
DEPOIS:
4. Corrigida a situação em que, ao alterar o modelo das frentes das gavetas para Ripado ou Ripado Ventilado, o corpo da gaveta era removido. (2250080; 2249126)
5. Corrigida a situação em que, ao redimensionar Gavetas Avulsas para a altura mínima, o item ficava invisível no ambiente 3D. (2249667)
6. Corrigida a situação em que os módulos de fogão de embutir, da linha Cozinhas, eram exibidos incorretamente após o redimensionamento. (2250624)
7. Corrigida a situação em que, nas gavetas com corrediças invisíveis, ao definir a profundidade para valores inferiores a 300 mm, o corpo da gaveta não era redimensionado corretamente. (2250624)
8. Corrigida a situação em que não estava sendo possível redimensionar os módulos Cantos Retos Altos da linha de Dormitórios. (2252281)
Ferragens e Fixações
1. Corrigida a situação em que as prateleiras do Canto L, da linha Dormitórios, ficavam com as ferragens fora de posição ao alterar a espessura do montante. (2246683)
2. Corrigida a situação em que as ferragens das ripas dos painéis de Salas apresentavam posicionamento incorreto. (2247183)
3. Corrigida a situação em que, ao utilizar peças da aba Componentes com tamanho reduzido e a configuração Simétrico, a fixação ficava sobreposta. Agora, a configuração Simétrico também respeita o parâmetro Tamanho Mínimo de Peça para Utilizar Dois Fixadores. (2247947)
Plano de Corte
1. Corrigida a situação em que as Fitas de LED não eram incluídas na lista de compras do Cut Pro. (2248254)
2. Corrigida a situação em que as fitas de borda frontais não encaminhavam corretamente as descrições do modelo da fita para documentos técnicos e para a integração com o Cut Pro. (2250099 e 2249849)
Construtor de Armários
1. Corrigida a situação em que, ao utilizar a Travessa L em módulos de grandes larguras, ela ficava limitada a 1850 mm, não completando corretamente o vão do módulo. (2249457)
Orçamento
1. Corrigida a situação em que, ao orçar portas Perfil 45 de alumínio com miolo de vidro, eram exibidos itens sem preço. (2251044)
▼ V.13 R.31
Data: 13/11/2025
Melhorias
Modulação e Construtor de Armários
1. Adicionada opção para definir se a composição laminada (fita de borda) das portas Provençal 45 e Provençal Usinada serão tratadas como um item produtivo. Caso o valor seja Sim, a composição laminada será enviada para relatórios, desenhos técnicos e plano de corte. (2245663)
Opção disponível no Configurador de Dimensões pelo seguinte caminho:
Montagem Geral - Portas/Frentes - Provençal - Provençal 45 - Parâmetro I.
Montagem Geral - Portas/Frentes - Provençal - Provençal Usinada - Parâmetro I.
2. Realizada melhoria nas descrições dos puxadores da Linha Cava, Alumínio e MDF para melhor identificação.
- Puxadores C, para puxadores centrais e intermediários;
- Puxador L, para puxadores superiores MDF;
- Puxador J, para puxadores superiores Alumínio.
Parceiros
1. Realizada a atualização do parceiro Guararapes (2235719).
Foram incluídos:
- Ametista e Azul Marinho na linha Áris.
- Brisa na linha Colors.
- Carvalho Capri na linha Madeiras Geométricas.
Foram removidos:
- Amana e Canovas.
2. Realizada a atualização do parceiro Arauco (2245153)
3. Realizada a atualização do parceiro Fibraplac. (2245153)
4. Realizada a atualização do parceiro Duratex. (2231061, 2239191, 2240981 e 2243264)
Correções
Parceiros
1. Corrigida a situação em que, no Configurador de Dimensões, as TAGs abaixo não aplicavam o valor para as gavetas avulsas do parceiro Blum. (2245322)
I - Folga Lateral Fundo.
J - Folga Frontal Fundo.
2. Corrigida a situação em que, ao inserir as gavetas com profundidade de 300mm, as corrediças do parceiro Wurth eram disponibilizadas, mesmo não sendo compatíveis para esse tamanho. Agora, as opções de corrediças do parceiro são exibidas apenas para gavetas que atendam ao tamanho mínimo recomendado. (2245525)
Biblioteca
1. Corrigida a situação em que não aparecia a frente das gavetas da linha Cava Madeira. (2246780)
2. Corrigida a situação em que a porta Provençal Editável estava sem operação. Foi criado o processo de operação para o recorte do miolo do painel, quando utilizada a opção não explodida. (2245303)
3. Corrigida a situação em que, no módulo Balcão Basc + Gav da linha de Cozinhas, as portas estavam desalinhadas em relação às portas dos outros módulos. (2245680)
4. Corrigida a situação em que, nas portas e frentes Cava Central Horizontal e Cava Central Vertical, ao alterar os valores no Configurador de Dimensões, nenhuma ação era executada. Agora esse comportamento foi ajustado e o recurso passa a responder corretamente às alterações realizadas. (2245027 e 2247782)
5. Corrigida a situação em que, nos módulos superiores sem portas, ao alterar a espessura da lateral através do Configurador de Dimensões, as travessas traseiras não acompanhavam. (2245673)
6. Corrigida a situação em que, na linha de Componentes, para todas as peças com rasgo em uma ou duas faces, a imagem ilustrativa na aba de Propriedades — que indica posição e tamanho do rasgo — apresentava as letras invertidas. Além disso, a descrição foi ajustada, passando a letra para o início da frase. (2245464)
7. Realizadas correções gerais na modulação e usinagens da Linha Cava, puxadores MDF e Madeira.
Orçamento
1. Corrigida a situação em que o parafuso para fundo não orçava. (2245454)
2. Corrigida a situação em que a estrutura dos itens Tamburato não era exibida na geração do orçamento ao utilizar a opção de m². (2246178)
3. Corrigida a situação em que, ao acessar o configurador de preços do Maker, uma inconformidade era exibida. (2247048).
Construtor de Armários
1. Foram realizados ajustes nas prateleiras móveis dos módulos de coluna para garantir que o recorte respeite corretamente a dimensão quando houver a presença de uma divisória interna na área da coluna. (2241915)
▼ V.13 R.30
Data: 29/09/2025
Melhorias
Modulação e Construtor de Armários
1. Disponibilizados dois novos painéis: Ripado Vertical para Fechamento 01 e Ripado Vertical para Fechamento 02. Eles podem ser encontrados em Painéis - Painéis/Canaletados.
Para esses painéis, foi adicionada a opção de alterar o Deslocamento inicial Ripas, permitindo um fechamento perfeito com o uso de dois painéis.
2. Incluído novo parâmetro no Configurador de Dimensões, permitindo configurar uma folga lateral entre o tubo do cabideiro e a face lateral/divisória do módulo em Ferragens e Fixadores - Ferragens - Cabideiros. (2163563)
3. Reorganizadas as pastas no Configurador de Dimensões em Ferragens e Fixadores - Ferragens.
ANTES:
DEPOIS:
4. Incluídos dois novos parâmetros para alterar o posicionamento do parafuso Minifix.
Configuração disponível em: Ferragens e Fixadores - Ferragens - Minifix - Parâmetros G e H. (2222256)
5. Disponibilizados três novos módulos de adega:
- Adega com Fundo
- Adega sem Fundo
- Adega sem Fundo e sem Quadro
- Localização: Itens de Composição - Adegas.
- Configurações: vão das divisórias, sobrecorte das divisórias e dimensão mínima da divisória.
6. Adicionada opção de puxador Cava Madeira para a linha Cozinhas Cava em Inferiores, Superiores e Altos.
- O puxador faz recorte na lateral dos módulos balcões e despensas.
- Medidas editáveis no Configurador de Dimensões.
- Em Superiores, ao selecionar não usar puxador de alumínio, é possível configurar desconto na base e escolher entre Porta Cava e Porta Cava Madeira.
7. Reorganizada a Linha Cava (antes localizada dentro da linha de Cozinhas).
Criados parâmetros específicos para puxadores Cava MDF, antes editados junto ao Cava Alumínio.
IMPORTANTE: devido à inclusão dos novos parâmetros, é necessário revisar valores já configurados relacionados aos puxadores, principalmente para Cava MDF.
Novos parâmetros localizados em:
Linha Cava – Inferiores, Superiores, Altos e Usinagem
ANTES:
DEPOIS:
Linha Cava – Fitas de Borda (Puxador Cava MDF e Travessas Cava Madeira)
ANTES:
DEPOIS:
8. Inclusão de novos módulos na linha Cozinhas Cava:
Inferiores Gaveteiros:
- 3G
- Basc + Gav
- 1G + 2P
Altos:
- 2 Portas (Superior/Inferior)
- 3 Gavetas + 1 Basculante
- 1 Porta Refrigerador
- 2 Portas Refrigerador
- 2 Portas Verticais (Esquerdo/Direito)
Observações sobre os novos módulos:
- 2 Portas (Esquerdo/Direito): recebe o puxador vertical central no meio do módulo e respeita os espaços do puxador central.
- 3 Gavetas + Porta Basculante: puxador superior alinhado com a prateleira e respeita os espaços do puxador superior; os demais puxadores respeitam os espaços dos puxadores intermediários.
- 2 Portas Refrigerador: assim como o módulo “2 Portas”, recebe o puxador vertical central no meio do módulo e respeita as folgas do puxador central.
- 1 Porta Refrigerador: para utilizar o módulo de forma eficiente, recomenda-se optar por não usar o agregado “Grade de Ventilação” e configurar a altura da porta superior no painel de Propriedades.
- 2 Portas (Superior/Inferior): a altura da porta superior pode ser configurada pelo Painel de Propriedades e respeita as folgas do puxador lateral.
9. Adicionada opção de Travessas Frontais L nos módulos inferiores da linha Cozinhas Cava, Para habilitar a travessa é necessário acessar as configurações de montagem de módulos inferiores em Cozinhas – Engenharia – Estrutura – Módulo Específico – Montagem.
Parceiros
1. Atualização do parceiro Eucatex. (2231587)
-
Exclusão de 8 materiais de 4 linhas:
-
- Linha BP Matt Soft: Elmo Macciato, Castanho Bronze e Blue Sky
- Linha BP Grafis: Cinnamon
- Linha BP Raízes: Lâmina Naturalle e Carbono
- Linha Lacca AD: Grey Sky e Vermelho Scarlate
-
-
Inclusão de 3 novos materiais na linha BP Poro Supermatt:
-
- Imbuia Caiapó
- Carvalho Brasileiro
- Tauari Amazônia
-
2. Atualização do parceiro Fibraplac. (2237860 e 2239324)
- Linha Origens, antes apenas vertical, agora disponível também no sentido horizontal.
3. Atualização do parceiro Arauco. (2230787)
-
Inclusão de 9 novos materiais da coleção Ritmos:
-
- Matt – Blues, Frevo e Jazz
- Dueto – Blues e Frevo
- Poro – Bossa Nova
- Trend – Samba, Sertanejo e Tauari Clássico
-
- Exclusão de 2 materiais: Titan e Áureo
-
Alteração de linha em 6 materiais:
-
- Cafelatte, Lord e Frapê: Sethos → Matt
- Connect: Chess → Matt
- Escarlate: Trend → Bold
- Nogal Terracota: Nature → Bold
-
Correções
Configurador de Dimensões
1. Corrigida a situação em que a imagem de variação de espessura de chapas era exibida incorretamente, mostrando a cota da chapa inteira em vez da variação. (2242850)
Construtor de Armários
1. Ajustada a inserção do módulo Portas de Giro da Linha Cozinhas Cava Madeira para que não gere inconformidade quando utilizado em inglês ou espanhol. (2245230)
Documentação Técnica
1. Ajustada a geração de rasgos nas laterais direitas das gavetas dos parceiros Blum e Hafele, em que eram aplicados na face contrária da lateral (2245030)
Modulação
1. Corrigida a situação em que as bases de canto L e oblíquos não possuíam usinagem de recorte traseiro diretamente na peça. Agora, tanto as bases quanto as prateleiras desses módulos já possuem o recorte incluso em seu contorno, garantindo que os itens saiam prontos para o corte nesting. (2241962)
2. Corrigida a situação em que as corrediças telescópicas das gavetas externas não respeitavam os valores de profundidade máxima configurados no Configurador de Dimensões. (2243303)
3. Corrigida a situação em que, ao aplicar um recuo traseiro nas bases dos módulos de todas as linhas, os rodapés não acompanhavam a alteração. (2242865)
4. Corrigida a situação em que eram disponibilizadas incorretamente opções de frentes de gavetas de alumínio (Perfil 45, Perfil 50 ou Perfil Borda) para corrediças dos parceiros FGVTN e Wurth, resultando na ausência dos corpos das gavetas. (2244245)
5. Corrigida a situação em que, ao inserir prateleiras com divisórias utilizando o fixador Uniblock, o fixador direito da prateleira esquerda não era inserido nem gerava furação na peça. (2244982)
6. Corrigida a situação em que os módulos Adega/Nicho e Toalheiro apresentavam laterais 3mm maiores do que a caixa do módulo. (2245144)
▼ V.13 R.29
Data: 25/08/2025
Melhorias
Modulação e Construtor de Armários
1. Disponibilizado um novo modelo de travessa traseira, Travessa L, em todos os módulos inferiores da biblioteca e do Construtor de Armários. Foram criados parâmetros novos para configuração dos afastamentos da travessa, sendo um afastamento superior para travessa vertical e outro afastamento traseiro para a travessa horizontal.
2. Também é possível alterar de forma individual as medidas da Travessa L traseira, a altura da travessa vertical e a profundidade da travessa horizontal.
3. Reorganizado as abas das configurações de aplicação de fitas de borda Respectivas Linhas - Fitas de Borda - Travessas - Inferiores.
ANTES
DEPOIS
4. Módulos gaveteiros da linha Itens de Composição já existentes foram realocados para a nova subpasta Lateral Externa dentro da pasta Gaveteiros. Também foi criada a subpasta Lateral Interna com quatro novos módulos: 2 Gavetas Externas, 2 Gavetas Embutidas, 2 Gavetas Internas c/ Frente e 2 Gavetas Internas s/ Frente.
5. No Construtor de Armários foi criada uma nova linha de estruturas:
Itens de Composição Lateral Interna com uma subdivisão de Gaveteiros que possui um módulo disponível para construção. O módulo possui quatro tipos de gavetas, são eles:
- Gaveta Externa
- Gaveta Embutida
- Gaveta Interna
- Gaveta Interna s/ Frente.
IMPORTANTE: As bases e laterais são opcionais, não interferem em sua construção.
Os parâmetros para configurar os novos módulos ficam nos diretórios:
- Medidas de Inserção - Dimensões Itens de Composição - Externas
- Itens de Composição - Gaveta Avulsa – Engenharia – Folgas
- Itens de Composição - Gaveta Avulsa – Engenharia – Gavetas – Afastador
-
Itens de Composição - Gaveta Avulsa – Fitas de Borda – Afastadores
6. As peças opcionais (bases e laterais) também sofreram alterações, as ferragens agora são inseridas através da aba de Agregados e as fitas de borda através da aba Propriedades, assim como as demais peças da linha Itens de Composição.
7. Incluídos novos módulos de Colmeias na linha de Itens de Composição, Lateral Interna e Externa, na modulação e Construtor de Armários. As ferragens são inseridas através da aba de Agregados e as fitas de borda através da aba Propriedades.
IMPORTANTE: Demais edições devem ser realizadas através do Configurador de Dimensões, nas configurações já existentes.
8. Renomeadas as pastas de configurações compartilhadas entre as linhas Componentes e Itens de Composição de Componentes para Componentes/Itens de Composição.
ANTES
DEPOIS
9. Incluído novo módulo Superior na biblioteca de Cozinhas, destinados ao uso com eletrodomésticos que exigem ventilação. Neste módulo, a estrutura é vazada, sem base inferior e fundo e está disponível apenas portas com respiro, como as Ripadas Ventiladas, além de um novo modelo chamado Usinadas Ventiladas. Esse modelo está disponível para uso em todas as bibliotecas e pode ser configurado por meio do Configurador de Dimensões.
10. Incluído o campo Medida B na aba Propriedades nos módulos Cantos Oblíquos de Cozinhas e Dormitórios.
No Configurador de Dimensões é possível permitir se os valores possam ser iguais ou diferentes para os campos A e B dos Cantos Oblíquos. Caso o valor aplicado seja Não, ambas as laterais consideram apenas o campo A.
Diretório para a respectiva configuração:
-
Cozinhas - Engenharia - Ajuste Cantos - Cantos L / Oblíquos - Parâmetro G
-
Dormitórios - Engenharia - Ajuste Cantos - Cantos L / Oblíquos - Parâmetro G
11. Disponibilizado em todas as linhas um novo modelo de porta puxador perfil, nomeado de Perfil Total, que percorre toda extensão das portas e frentes. O modelo já existente, que antes era chamado apenas de Perfil, passa a se chamar Perfil Parcial. Foram disponibilizados nas portas em madeira e nas de alumínio Perfil 45, Perfil 50, Perfil 60 e Perfil Borda.
Perfil Parcial
Perfil Total
Também é possível alterar a condição de visibilidade dessas portas através do Configurador de Dimensões.
12. Foram disponibilizados novos modelos de portas deslizantes com funções de porta, com e sem fechamento, nas versões leves e genéricas, para as linhas de Cozinhas, Dormitórios, Banheiros, Salas e Portas Avulsas, por inserção hot point (ponto a ponto) na biblioteca, ou através do Construtor de Armários.
Além disso, os modelos já existentes foram renomeados para padronizar a nomenclatura de Portas Deslizantes Sistema Leve para Portas Deslizantes Sistema Leve s/ Fechamento e de Portas Deslizantes Genérica para Portas Deslizantes Genérica s/ Fechamento.
Antes
Depois
IMPORTANTE: As alterações nas portas deslizantes podem interferir em projetos criados anteriormente, na versão V.13 R.28 ou inferior. Portanto, é necessário revisar o projeto, revisar configurações pertinentes às portas e reinserir as deslizantes para receberem os parâmetros adequados.
As portas recebem configurações novas nos seguintes diretórios:
- Linha Correspondente – Engenharia – Estrutura – Portas Deslizantes - Internas Leves/ Internas Genéricas.
- Linha Correspondente – Espessuras – Caixas – Com Portas
-
Linha Correspondente – Fitas de Borda – Vistas - Vistas Fechamentos Módulos Deslizantes
13. Para melhor usabilidade, o módulo Despenseiro p/ Refrigerador, da linha de Cozinhas e Cozinhas Lateral Interna, no Construtor de Armários, agora possui apenas um fundo para aplicação. Antes, era disponibilizado dois fundos, um previsto para utilizar em vão superior e outro, para utilizar no vão inferior. Ambos os fundos recebiam as mesmas configurações dos mesmos parâmetros.
- Antes
- Depois
Parceiros
1. Realizada a atualização do parceiro Greenplac: (2226048 e 2202586)
- Inclusão de novos acabamentos — Linha Natural – Ipê Guarani e Linha Natural – Jequitibá Silvestre.
- Remoção dos seguintes: Linha Essenziale – Siena, Linha Moderno – Inova e Linha Moderno – Duo.
2. Realizada a atualização do parceiro Obispa com a inclusão de novas opções de puxadores e maçanetas, assim como seus materiais respectivos. (2175138)
3. Realizada a inclusão do parceiro de portas Rometal de forma avulsa na biblioteca.
Correções
Modulação
1. Corrigida a situação em que ao utilizar a gaveta avulsa com puxador Cava Horizontal, a caixa de gaveta não considerava as configurações de afastamento. (2241575)
2. Alterado o nome dos parâmetros que utilizam a opção Reta para Geral, visto que eles eram utilizados em mais caixas de gavetas. (2241575)
Construtor de Armários
1. Corrigida a situação em que ao retirar a opção dos afastadores das gavetas Internas sem Frente, os afastadores não eram removidos. (2236436)
Orçamento
1. Corrigida a situação em que ao orçar corrediças com ferragens separadas, a estrutura da corrediça no orçamento ficava incorreta. (2231878)
Modelos
1. Corrigida a situação ao alterar o material das portas de modelo Ripada, as ripas não recebiam aplicação do material selecionado. (2239583 e 2242600)
Parceiros
1. Corrigida a situação que ao inserir o arremate de caneco e arremate de corpo, das dobradiças do parceiro Hettich, o item não aparecia no ambiente. Também foi corrigida a descrição dos Organizadores de Pratos, que estava incorreta.
▼ V.13 R.28
Data: 26/06/2025
Melhorias
Parceiros
1. Realizada a atualização do parceiro Fibraplac. (2205969)
2. Realizada a atualização do parceiro Greenplac. (2202119)
3. Realizada a inclusão do parceiro Hettich na biblioteca de forma avulsa. Foram adicionados: 9 gavetas, 7 peças para gavetas, 28 divisores para gavetas, 18 organizadores para gavetas, 17 acessórios para gavetas, 9 corrediças, 29 dobradiças, 32 pistões e 12 acessórios para dobradiças.
4. Realizada a inclusão do parceiro Império do Marceneiro com vínculo parcial à biblioteca e de forma avulsa. Os itens desse parceiro não são exibidos nas documentações técnicas nem constam no orçamento padrão, apenas no pedido do parceiro. Os itens possuem puxadores e/ou materiais definidos pelo parceiro. Também está disponível no Configurador de Dimensões, a opção de utilizar ou não as portas na modulação padrão da biblioteca.
Modulação
1. Atualizadas as usinagens das portas com puxador do tipo Cava, que agora contam com um processo dividido em duas etapas complementares:
Desbaste_Cava: etapa inicial que remove o excesso de material.
Usinagem_Cava: etapa final, responsável pela modelagem precisa do puxador.
Esses processos são configuráveis tanto no Configurador de Dimensões quanto no Configurador de CNC, garantindo um melhor acabamento. A Usinagem_Cava agora pode iniciar fora da peça, evitando marcas de entrada na superfície. Saiba mais aqui. (2237154)
ANTES:
DEPOIS:
2. Realizada reorganização das pastas da biblioteca, conforme a nova estrutura mostrada na imagem. Alterado o nome das pastas chamadas Composições para Componentes e Itens Avulsos para Itens de Composição. Essas alterações também foram aplicadas no Configurador de Dimensões e nos Modelos.
ANTES E DEPOIS:
ANTES E DEPOIS:
3. Incluídos novos módulos Gaveta Avulsa Embutida, Gaveta Avulsa Interna e Gaveta Avulsa Interna Sem Frente na aba Gavetas na linha Itens de Composição. E a Gaveta Avulsa já existente foi renomeada para Gaveta Avulsa Externa. Também foi criada mais uma aba, Gaveteiros, que apresenta quatro módulos: 2 Gavetas Externas, 2 Gavetas Embutidas, 2 Gavetas Internas c/ Frente e 2 Gavetas Internas s/ Frente, editáveis através do Construtor de Armários.
Os novos parâmetros adicionados para configurar os novos módulos ficam nos caminhos:
- Medidas de Inserção - Dimensões Itens de Composição - Externas
- Itens de Composição - Gaveta Avulsa – Engenharia – Folgas
- Itens de Composição - Gaveta Avulsa – Engenharia – Gavetas – Afastador
- Itens de Composição - Gaveta Avulsa – Engenharia – Espessuras
-
Itens de Composição - Gaveta Avulsa – Fitas de Borda – Afastadores
Também foi reorganizada a pasta de Itens de Composição com a inclusão dos novos parâmetros.
ANTES E DEPOIS:
4. Incluídos novos itens em Painéis e Componentes, abrangendo Bases, Laterais, Travessas Frontais, Fundos e Prateleiras. Essas atualizações visam oferecer maior autonomia na criação de modulações, utilizando exclusivamente as peças disponíveis nessas abas. Além disso, também foram incluídas opções de fixadores frontais e traseiros em Bases, Laterais e Prateleiras.
5. Realizada a inclusão de novas opções de módulos de Cantoneiras, Superiores e Altos e módulos de Colunas, editáveis através do Construtor de Armários.
As configurações novas para os módulos de Cantoneiras podem ser acessadas em:
Cozinhas – Engenharia – Estrutura – Superiores – Cantos – Cantoneira – Montagem.
Cozinhas – Engenharia – Estrutura – Superiores – Cantos – Cantoneira – Dimensões/Afastamentos.
Cozinhas – Engenharia – Estrutura – Altos – Cantos – Cantoneira – Montagem.
Cozinhas – Engenharia – Estrutura – Altos - Cantos – Cantoneira – Dimensões/Afastamentos.
6. Realizada a inclusão de novas opções de módulos de Eletros e Torres, editáveis através do Construtor de Armários.
As configurações para Eletros e Torres podem ser acessadas em:
Cozinhas – Altos – Eletros – Montagem.
Cozinhas – Altos – Eletros – Dimensões/Afastamentos.
Cozinhas – Altos – Torres – Dimensões/Afastamentos.
Construtor de Armários
1. Disponibilizada nova linha de estruturas, denominada Itens de Composição, com uma subdivisão de Gaveteiros com um módulo disponível para construção. O módulo possui quatro tipos de gavetas, sendo Gaveta Embutida, Gaveta Externa, Gaveta Interna e Gaveta Interna s/ Frente. As bases e laterais são opcionais, não interferindo em sua construção.
2. Disponibilizado novo item para construção, Despenseiro p/ Refrigerador, na linha de Cozinhas e Cozinhas Lateral Interna, com opções de prateleiras, portas, dois tipos de fundos e grelha para ventilação. O novo armário recebe as mesmas configurações de Refrigeradores da modulação em:
Medidas de Inserção – Dimensões Cozinhas – Externas.
Cozinhas – Engenharia – Estrutura – Altos – Despenseiro Construtor.
Correções
Modulação
1. Corrigida a situação em que, ao criar um modelo com duas cores e aplicá-lo na caixa de gaveta, a aplicação ficava invertida, devido ao posicionamento incorreto das peças. As peças foram reposicionadas para que o material superior fique como externo e o material inferior como interno. (2214631)
2. Corrigida a situação em que, ao utilizar portas deslizantes do tipo Cava Central ou Cava Parcial, as guias deslizantes não eram inseridas. (2235076)
3. Corrigida a situação em que, ao selecionar a porta provençal usinada com o painel traseiro total, era gerada uma inconsistência visual na porta. (2229780, 2226479 e 2239591)
Construtor de Armários
1. Corrigida a situação em que, no módulo Portas de Giro da linha Cozinhas Lateral Interna do Construtor de Armário, as divisórias não estavam respeitando as travessas superiores. (2233962)
2. Corrigida a situação em que a divisória ficava menor ao ficar abaixo da prateleira. (2226314)
3. Corrigida a situação em que as laterais dos módulos Portas de Giro Recorte L de Cozinhas - Colunas - Superiores/Dormitórios - Altos não possuíam usinagens do recorte da peça. (2232664)
Orçamento
1. Corrigida a situação em que os itens da biblioteca Itens de Composição estavam gerando orçamento com valor NAN. (2231870 e 2228749)
2. Corrigida a situação em que ao gerar um orçamento da Travessa L, os valores não eram exibidos. (2229736)
Documentação Técnica
1. Corrigida a situação em que, ao configurar a furação do pino da corrediça invisível na parte traseira da gaveta, o furo não era gerado e exibido no desenho técnico. (2238043)
2. Corrigida a situação em que, ao utilizar portas deslizantes com puxador duplo no modelo Cava Central, apenas era gerada a usinagem de um puxador.
Configurador de Dimensões
1. Corrigida a situação em que os parafusos para fundos não tinham descrição. Para isso, foram criados parâmetros para alterar o código e a descrição do parafuso para fundos na aba Montagem Geral - Códigos e Descrições.
Além disso, os parâmetros dos demais parafusos, contra frente, corrediças, dobradiças, gavetas e caixas, foram transferidos para a aba Montagem Geral - Códigos e Descrições - Ferragens - Ferragens - Ferragens 04. (2215108)
ANTES:
DEPOIS:
▼ V.13 R.27
Data: 15/05/2025
Melhorias
Modulação
1. Disponibilizados novos itens do tipo perfil boiserie na biblioteca de Acessórios, com possibilidade de uso individual ou em composição de molduras.
Os itens podem ser acessados por meio dos seguintes caminhos:
Acessórios - Boiserie - Moldura Boiserie
Acessórios - Perfis - Perfil Boiserie 01 e Perfil Boiserie 02
Além disso, é possível personalizar:
Altura e profundidade dos perfis
Tamanho máximo dos perfis
Sobre corte dos perfis
Essas configurações estão disponíveis no Configurador de Dimensões, na aba:
Montagem Geral - Boiserie
As opções para edição de código e descrição dos perfis podem ser realizadas em:
Montagem Geral - Códigos e Descrições - Códigos - Acessórios - Boiseries
Montagem Geral - Códigos e Descrições - Descrições - Acessórios - Boiseries
OBSERVAÇÕES: Para que os materiais fiquem disponíveis na aba Modelos ao utilizar boiseries, é necessário marcar a aplicação "Boiseries" na tela de cadastro e edição dos materiais no Maker.
Parceiros
1. Atualizado o parceiro Duratex (Dexco) com a inclusão de novos acabamentos. (2207986)
Novidades disponíveis:
Madeiras Nobres – Linha Design: Moss Absoluto e Pérola Absoluto
Madeiras Nobres – Linha Thera: Freijó Imperial e Nogueira Bourbon
Metalizados – Linha Sense: Zinco
2. Foi realizada a inclusão do novo parceiro Criativa/Mavi.
Correções
Modulação
1. Corrigida a situação em que as dobradiças curvas e super curvas não respeitavam a configuração de arranjo definida no Painel de Ferramentas. (2211108)
2. Corrigida a situação em que o kit suspenso da linha Banheiro não era acionado corretamente ao utilizar a função automática. (2223717)
3. Corrigida a situação em que, ao transformar a geometria em Builder Parts, era gerada uma inconformidade. (2221125)
4. Corrigida a situação em que, nos Gaveteiros s/ Rodapé com Lateral Interna da linha Escritórios, a lateral direita era inserida indevidamente com recuo superior. (2229842)
Plano de Corte
1. Corrigida a situação em que a fita de borda da vista frontal do módulo Armário Portas Deslizantes Externas c/ Rodapé c/ Divisórias não gerava a altura corretamente ao enviar o projeto para o Cut Pro. (2211119)
Desenho Técnico
1. Corrigida a situação em que módulos com espessura de 15 mm e fixação VB35M apresentavam furações sobrepostas no desenho técnico. (2216276)
Construtor de Armários
1. Corrigida a situação em que era exibida uma inconformidade de cadastro ao criar um módulo Portas de Giro da linha Cozinhas Lateral Interna. (2219117)
2. Corrigida a situação em que a fita de borda frontal não era aplicada na prateleira móvel sem recuo do módulo Porta de Giro da linha Dormitórios - Superiores. (2218151)
3. Corrigida a situação em que, na linha Cozinhas Cava Madeira, aba Superiores, a porta basculante não respeitava as folgas configuradas. (2223994)
Configurador de Dimensões
1. Foram aplicados tipos de processos específicos para cada usinagem das portas cava. O atributo “C” (Montagem Geral – Portas/Frentes – Cava) teve sua funcionalidade ajustada: agora ele altera o offset das usinagens. (2217084)
ANTES:
DEPOIS:
2. Corrigida a situação em que divisórias com travessas superiores não respeitavam a configuração do fixador. Além disso, a nomenclatura da configuração foi ajustada para melhor compreensão. (2211747)
ANTES:
DEPOIS:
3. Disponibilizadas novas configurações de fita de borda para camas auxiliares, separadas das configurações de camas normais, considerando as diferenças estruturais entre elas. A funcionalidade está disponível em: Dormitórios - Fita de Borda - Camas. (2155618)
ANTES:
DEPOIS:
4. Ajustado o valor padrão da profundidade da folga do colchão de 20 para 40 mm, permitindo que a cama auxiliar se encaixe corretamente sob a cama de solteiro, mantendo uma folga entre elas. (2223564)
ANTES:
DEPOIS:
5. Realizados ajustes nas traduções para o idioma espanhol em parâmetros do Configurador de Dimensões.
Ferragens
1. Corrigida a situação em que o suporte Cantoneira L para prateleiras móveis era enviado duplicado nos relatórios técnicos. (2214528)
Orçamentos
1. Alterado o cadastro da Linha Industrial para que os orçamentos considerem corretamente as margens configuradas. (2203719)
2. Corrigida a situação em que a sigla "mm" não era exibida na descrição do vidro no orçamento. (2223605)
▼ V.13 R.26
Data: 20/03/2025
- Melhorias
Modulação
1. Disponibilizada uma nova aba de Inferiores na linha Salas, composta por módulos de Racks / Rodapé e Rack sem Rodapé. Ademais, foi criada uma aba dedicada a Painéis, que inclui Painéis e Painéis Engrossurados. Também foi acrescentada a opção de modificar as fitas de borda do Extensor, com um novo fechamento que pode ser editado através do seguinte caminho: Salas - Fitas de Borda - Extensor - Lateral e Base.
2. Disponibilizado um novo modelo de travessa horizontal sobreposta frontal e traseira em todos os módulos inferiores da biblioteca e do Construtor de Armários. A configuração pode ser realizada por meio da aba de montagem da respectiva linha no Configurador de Dimensões em: Nome da linha - Engenharia - Estrutura - Inferiores - Tipo do módulo - Montagem. Adicionalmente, está disponível a configuração de ferragens do item correspondente em: Ferragens e Fixadores - Fixadores - Nome da linha - Travessas - Geral - Frontais e Traseiras. (2180639)
3. Disponibilizada uma nova aba de Inferiores na linha Cozinhas, composta por módulos Gaveteiros Especiais.
4. Disponibilizada nova opção de porta, Vertical e Horizontal Superior, para módulos superiores nos modelos Gola, Perfil, Perfil Y, Versatile, Udine, Perfil 45, Perfil 50 e Perfil Borda. As opções estão organizadas da seguinte maneira: Horizontal, Vertical e Horizontal Superior.
IMPORTANTE: As novas opções são exclusivas para as portas dos módulos Superiores. Nas condições de visibilidade das portas no configurador de dimensões (Montagem Geral - Condição de Visibilidade - Portas - Portas 01 e Portas 04), foi incluída uma observação na descrição dos novos parâmetros, indicando que estes estão disponíveis apenas nos módulos Superiores.
Orçamento
1. Foi acrescentada à descrição dos tipos de orçamento a especificação sobre a inclusão ou não das operações no cálculo. Anteriormente, os orçamentos eram descritos sem distinção em relação às operações. (2197254)
ANTES
Orçamento:
- Explodido, Montado e Resumido.
Orçamento Ferragens Separadas:
- Explodido.
DEPOIS
Orçamento:
- Explodido c/ Operação, Montado c/ Operação e Resumido c/ Operação;
- Explodido s/ Operação, Montado s/ Operação e Resumido s/ Operação.
Orçamento Ferragens Separadas:
- Explodido c/ Operação;
- Explodido s/ Operação.
Parceiros
1. A atualização dos acabamentos do parceiro Eucatex foi realizada. Foram incluídos 14 novos acabamentos, os quais são: (2195818)
- MDF Eucafibra BP-BP Matt Soft Pétala Rosa
- MDF Eucafibra BP-BP Poro SuperMatt Amêndoa Natural
- MDF Eucafibra BP-BP Poro SuperMatt Carvalho Tropical
- MDF Eucafibra BP-BP Poro SuperMatt Cumaru Nativo
- MDF Eucafibra BP-BP Poro SuperMatt Itaparica
- MDF Eucafibra BP-BP Poro SuperMatt Louro Freijó
- MDF Eucafibra BP-BP Poro SuperMatt Madero Cinza
- MDF Eucafibra BP-BP Poro SuperMatt Madero Cacau
- MDF Eucafibra BP-BP Poro SuperMatt Nevada
- MDF Eucafibra BP-BP Poro SuperMatt Nogueira Terracota
- MDF LACCA AD Cinza Urbano
- MDF LACCA AD Cinza Supremo
- MDF LACCA AD Verde Mar
- MDF LACCA AD Cacau Natural
2. Foi realizada a inclusão do novo parceiro Dancamac. (2200720)
- O parceiro dispõe de um único fixador, denominado DFix, que pode ser utilizado em todas as linhas, especificamente nas peças que possuem fixações fixas.
- Configurador de Dimensões - Ferragens e Fixadores - Fixadores - Linha - Geral, Gavetas, Prateleiras / Divisórias, etc.
- O fixador possui algumas características, como, por exemplo, Condição de Visibilidade, acabamentos que podem ser alterados pela aba Modelos e permite a seleção de três tipos de usinagem, configuráveis por meio do Configurador de Dimensões.
- Configurador de Dimensões - Montagem Geral - Condição de Visibilidade - Ferragens - Dancamac.
IMPORTANTE: Caso este valor seja NÃO e o DFix esteja ativo na linha, por padrão será utilizado o Minifix. Configurador de Dimensões - Fixadores e Ferragens - Dancamac - Montagem - Ferragens.
OBSERVAÇÕES: nas fixações passantes, os fixadores DFix sempre terão uma distância de 32mm para não haver conflito entre eles.
3. Realizada a atualização do parceiro Floraplac com a inclusão da linha Sutilezas da Amazônia, a qual apresenta os seguintes acabamentos: Camapu, Carvalho Guaraná, Freijó Tucumã, Nogueira Açaí e Manga Rosa. (2192639)
Ferragens
1. Disponibilizada a opção de Desempenador Duplo para portas inferiores, verticais, superiores e deslizantes. A opção anteriormente denominada Desempenador agora foi renomeada para Desempenador Único e passou a incluir os componentes do grupo Desempenador Sem Operação, além da nova opção de Desempenador Duplo. (2097239 e 2179077)
Também foram adicionadas novas opções de Desempenadores Único e Duplo para Embutir, que contam com operações de furo e rasgo.
-
Disponibilidade das opções de Desempenadores Embutidos conforme o tamanho da porta:
- 672mm - Para portas com altura entre 1501mm e 1900mm
- 864mm - Para portas com altura entre 1901mm e 2300mm
- 1058mm - Para portas com altura entre 2301mm e 2700mm
Essas medidas correspondem à distância do centro do desempenador até a face inferior da placa de apoio.
Os desempenadores, tanto novos quanto antigos, podem ser editados no Configurador de Dimensões, acessando: Ferragens e Fixadores - Ferragens - Kit Desempenador.
- Correções
Parceiros
1. Foi realizada a correção da imagem do acabamento Freijó Puro do parceiro de chapas Duratex, que apresentava uma coloração inadequada ao gerar uma renderização. (2174625)
2. A ordem alfabética dos acabamentos disponíveis na linha Combine Fácil do parceiro de chapas Berneck foi reorganizada. Ademais, as configurações do acabamento Baru, disponível na mesma linha, foram atualizadas. (2144802 e 2192787)
3. Realizada a correção dos acabamentos Carvalho Bahur e Off White Suave do parceiro Duratex. (2202108 e 2192128)
Modulação
1. Corrigida a situação em que o puxador Cava em MDF, da linha de Cozinhas Cava, não recebia o mesmo material aplicado à caixa do módulo. (2195456)
2. Corrigida a situação em que as portas e frentes do modelo Provençal e suas variações não aplicavam corretamente os modelos de acabamento. (2195464)
3. Corrigida a situação em que a travessa traseira superior dos balcões superiores da linha Dormitórios não respeitava corretamente o afastamento traseiro da travessa. (2201081)
4. Corrigida a situação em que os módulos Canto L c/ Recorte e Canto Oblíquo c/ Recorte apresentavam folga lateral dos fundos incorreta ao alterar o afastamento traseiro da base. (2200141)
5. Corrigida a situação em que não era possível configurar a remoção ou não das travessas traseiras dos módulos de balcões e gaveteiros da Cozinha Cava. Agora, um novo parâmetro foi adicionado para essa configuração, disponível em: (2204924)
- Configurador de Dimensões - Cozinha - Engenharia - Estrutura - Inferiores - Balcões - Montagem - F – Travessa Traseira Superior.
- Configurador de Dimensões - Cozinha - Engenharia - Estrutura - Inferiores - Gaveteiros - Montagem - F – Travessa Traseira Superior.
6. Corrigida a situação em que o afastamento superior das portas e gavetas de módulos com nicho da linha de Dormitórios estava incorreto. (2207842)
7. Corrigida a situação em que os avanços de frente de gavetas avulsas, configurados pela aba de Propriedades, não eram aplicados às gavetas Blum. (2209186)
Construtor de Armários
1. Corrigida a situação em que nos módulos Portas Deslizantes Internas da linha Dormitórios, não estavam sendo respeitados os recuos frontais das prateleiras para portas deslizantes internas. (2192142)
Configurador de Dimensões
1. Corrigida a situação em que, ao clicar na pasta Gavetas no caminho Configurador de Dimensões - Escritórios - Engenharia - Estruturas, uma inconformidade era exibida. (2201741)
2. Corrigidas as imagens das linhas Dormitórios e Escritórios, que não estavam coerentes com as configurações. (2205097)
ANTES
DEPOIS
Acessórios
1. Corrigida a situação em que a fita de borda do Perfil Y não era incluída na compra de materiais. (2206514)
▼ V.13 R.25
Data: 09/01/2025
Melhorias
Modulação
1. Disponível uma nova opção de Portas & Frentes: Ripada Ventilada. O novo modelo pode ser utilizado com a opção de painel traseiro usinado ou painel explodido, definido através do Configurador de Dimensões no diretório Montagem Geral - Portas / Frentes - Ripado - Ripado Ventilado, onde também é possível alterar espessuras e dimensões. A visibilidade da porta pode ser configurada em Montagem Geral - Condição de Visibilidade - Portas - Portas 02 e a edição de fitas de borda está disponível em Montagem Geral - Fitas de Borda - Fitas de Borda Portas Ripadas. Além disso, a porta recebe configurações de fixações nas ripadas através do diretório Ferragens/Fixadores - Fixadores - Fixação Ripado. (2136975)
2. Realizada uma melhoria na representação do preview dos módulos que possuem portas basculantes, facilitando a visualização antes de inserir o módulo no ambiente.
Antes:
Depois:
Construtor de Armários
1. Incluída opção de Porta Deslizante Interna Leve Sem Fechamento Externo nos módulos Portas Deslizantes Internas c/ Rodapé c/ Divisórias e Portas Deslizantes Internas s/ Rodapé c/ Divisórias da linha de Dormitórios no Construtor de Armários. Configurações podem ser alteradas através de: (2116398)
Dormitórios - Engenharia - Estrutura - Portas Deslizantes - Internas Leves.
Ferragens e Fixadores - Ferragens - Sistema Portas Deslizantes Internas - Sistema Leve - Polias / Trilhos.
Parceiros
1. Realizada a atualização do Parceiro Duratex com substituição da textura Cinza Sagrado Essencial. (2153320 e 2172929)
Correções
Documentação Técnica
1. Corrigida a situação em que ao gerar desenho técnico dos módulos com coluna, a usinagem era exibida incorretamente. (2181855)
Configurador de Dimensões
1. Corrigida a situação em que as bases dos módulos inferiores e superiores de 2 lados em Ilhas da linha Cozinhas e Cozinhas Cava possuíam configuração de fitas de borda nas faces frontal e traseira, quando a opção correta é receber em duas faces frontais. É possível configurar a funcionalidade através do caminho Configurador de Dimensões - Cozinhas - Fitas de Borda - Bases - Ilhas 2 Lados.
Antes:
Depois:
2. Corrigida a situação em que as portas cegas dos cantos retos da linha Cozinhas e Dormitórios não respeitavam configuração de fitas de borda nas internas e externas. Além disso a imagem também foi atualizada.
É possível configurar a funcionalidade através do diretório:
Configurador de Dimensões - Cozinhas - Fitas de Borda - Portas Cega
Configurador de Dimensões -Dormitórios - Fitas de Borda - Portas Cega
Antes:
Depois: