- IMPORTANT:
- The releases are made gradually, so it is possible that your Promob is not in the latest version. To receive it, update your Promob.
- To check the versions referring to the Promob Maker system, click here.
- See Promob Maker NA library Product Guide updates here.
NOTES: The Product Guide is constantly being updated, so always refer to the content via this Release Notes page.
See below the latest news from the Promob Maker NA library:
V.4 R.8 | Design - Produce - Automate
Date: 11/14/2023
- Enhancements
Closets Builder
1. Available option Without Bottom, to select or not bottom on Closets Builder for cabinets without toekick in Base and Wall modules.
Feature Configurator
1. Was reorganized the settings for doors and fronts reveal of the internal, built-in and external drawers for a better understanding in Kitchens FL, Kitchens FF and Closets.
Kitchens FL
Kitchens FF
Closets
Plugins
1. Realized the association of all parts of the library with the following plugins:
-
- Plugin Commander NC Studio Router (2045981)
- Plugin Rhino RMC 3000 Absolute ATC Mach3 Router. (2047796)
- Corrections
Feature Configurator
1. Fixed the situation where the settings reveal for external drawers were not being applied and for internal and built-in drawers the settings was incoherent, where the internal drawers received the built-in settings.
Cosets Builder
1. Fixed the situation where the setting to use Blind Dado in Back Panels, were not applied in Closets and Cut-out Closets.
Modules
1. Fixed the situation where the Hinges were wrong positioned in L Corner modules in Kitchens FF line.
Budget
1. Fixed the situation where the Cutting, Assembling and Slotting operations were not displayed correctly on Budget. (2024098)
Technical Drawing
1. Fixed the situation where the dimensions were wrong positioned in corners shelves.
V.4 R.7 | Design - Produce - Automate
Date: 10/06/2023
- Enhancements
Feature Configurator
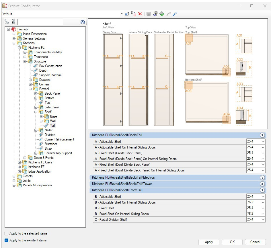
1. Reorganized Feature Configurator folders located in Reveal - Shelf - Tall, which have shelf reveal settings for Kitchens FF and FL Cava tall modules, so that they all follow the same pattern organization as Kitchens FL subfolders.
2. New reveal setting options have been added exclusively for Internal Sliding Doors shelves for better usability in Kitchens FL – Base and Tall modules. In Closets line, the standard value was changed for 76,2 mm.
Feature Configurator – Kitchens – Kitchens FL – Structure – Reveal – Shelf – Base – Cabinets:
Feature Configurator – Kitchens – Kitchens FL – Structure – Reveal – Shelf – Tall – Cabinets:
Feature Configurator – Closets – Structure – Reveal – Shelf – Base:
Plugins
1. Realized the association of all parts of the library with the following plugins: Plugin Giben Flexdrill 6 – 1000. (2040803)
- Corrections
Features Configurator
1. Fixed the situation in which the front/back reveal of shelves of Tall modules of the Kitchens FF, FL and FL Cava lines (Modules and Builder Closets) were applying settings applied for Base modules.
2. Fixed the situation in which internal drawers fronts of Closets modules were applying incorrect reveal settings.
3. Fixed the situation where, when applied the Frame Only door style, the part production and glass budget visibility settings was not applied in General Settings - Part Production and General Settings - Doors and Fronts - Glass Doors - Frame Only.
4. Corrected the situation where when applied to use Blind Dado Construction and activated the visibility of frontal streps, some modules inserted the frontal streps without the blind dado construction.
5. Fixed the situation in which the frame width values (B and E) of the Tall and Wall modules of the Kitchens FF line were being changed through the frame settings of the Base modules.
6. Fixed the situation where the horizontals frames were applying B - Central Stile Width setting instead the setting E – Central Rail Width at Kitchens FF – Structure – Frame - Dimension.
Closets Builder
1. Fixed the situation where when was using the Full Back panel and inserted a shelf that cut the back panel, the parts divided of the back panel was overlapping in each others.
2. Fixed the situation in which the left frame of the Base - Plastic Legs module of Kitchens FF line was applying the top and bottom overlap incorrectly.
3. Fixed the situation where when redimensioned modules with countertops to a bigger width, the division of the countertops were made with a gap between then.
4. Fixed the situation in which there was no clearance at the back panel when applying a division that divides back panel into the appliance cabinet, wall and base - toekick modules of the Kitchens FL line.
5. Fixed the situation where the orientation of the back panels in Cut Outs modules from Kitchens FL line were incorrect.
6. Corrected the situation where the Broom Pantrys modules of the Kitchens FF line were redimensioned with a bigger width than the limit of the panels dimensions.
Modules
1. Fixed the situation where the frames of Oblique corners where displayed without material, with MDF texture in Kitchens FF.
Technical Information
1. Fixed the situation where the techcnical drawings, description end reference of Fluted Clipped Panels were generated incorrectly.
V.4 R.6 | Design - Produce - Automate
Date: 08/30/2023
- Enhancements
Models
1. Available option that makes possible to choose whether the sliding doors will receive single or double handles. The functionality can be applied for all doors by selecting the module or by double-click in the chosen door.
Feature Configurator
1. Reorganized the structure of the Closets - Doors & Fronts folders. Previously, the Reveal settings for Closets of Closet Builder were located in an isolated folder (Closet Builder), which could cause confusion. Now, the settings that existed in that folder have been distributed into Overlay - Closets and Inset - Closets.
Partners
1. Updated the finishes of the Berneck partner with the inclusion of the following finishes. (1958181)
Sense Collection:
- Baru
- Nogal Artezzano
- Taupe
2. Updated the finishes of the partner Arauco with the inclusion of the following finishes. (1978826, 2003284 and 2005041)
Synesthesia Collection:
- Lavender - Matt
- Ocean - Matt
- Bamboo - Nature
- Real Ipe - Trend
- Almond - Bold
- Coast - Bold
- Wood - Vert
- Dew - Vert
- Waterfront - Vert
- Silicon - Vert
Plugins
1. Realized the association of all parts of the library with the following plugins: (2012512 and 2019357)
- Plugin TekMaq 3020 Mach2 Router
- Plugin Jaragua Compact Eding CNC Router
- Corrections
Closets Builder
1. Corrected the situation in wich, in the Cut Out modules, was available to insert dividers that cut back panel, and when inserted them, the back panel was duplicated.
2. Corrected the situation in Closets Builder where the adjustable shelves were dividing the bottom and not respecting the back reveal in all lines.
3. Fixed the situation where, when builded the built-in Shoe Shelf, the fronts were not inserted.
4. Corrected the situation where the adjustable shelf with front reveal was dividing the back panel in Wall Cabinet from Kitchens FL line. (2023321)
5. Corrected the situation where when build Kitchens FF cabinets with Built-In doors, the hinges was wrong positioned.
6. Corrected the situation where the top reveals of built-in and internal drawers with out fronts wasn’t being respected in Kitchens FF and Kitchens FL. Furthermore, the image of the settings from the Featured Configurator were updated to represent the drawers too.
ANTES
DEPOIS
ANTES
DEPOIS
ANTES
DEPOIS
ANTES
DEPOIS
7. Corrected the situation where when build internal drawers, it used the VB36 fastener as standart fitting even it wasn’t the standart fitting. Furthermore, the VB screw dimension was exorbitant.
Feature Configurator
1. Fixed the situation where the fronts of the internal and external drawers of the Closets Builder were configured through the folder located in Closets - Doors & Fronts - Overlay/Inset - Closets. Now, the fronts can be configured in the Closets - Doors & Fronts - Overlay/Inset - Base folder.
NOTE: For the settings to be applied, it is necessary to reinsert the modules from the Closets Builder.
2. Removed the reveal settings for Oblique Corners from the Closets - Doors & Fronts - Inset - Closets folder because there is no possibility to use inset doors in these modules.
3. Corrected the situation in the Kitchens FL line, where the thickness configurations of the side panels in Oblique Corners with reinforcement 45 were applied to the back panels.
4. Corrected a situation in Kitchens FL and FF where the subtitles for the use of back support 45º were inconsistent.
5. Corrected the situation in Kitchens FL, FL Cava, FF and Closets. in which the settings of the edge band, were not respected in bottom and top of the the Blind Corner, Right, Left Corners and Oblique Corner.
6. Corrected the situation in Kitchens FL and FF lines, where the bottom reveal setting wasn't respected in the Base Cabinet Standart in Kitchens FL - Structure - Reveal - Bottom - Base - A- Bottom Bottom Reveal.
7. Corrected a situation in the Kithens FL, FL Cava, FF, Closets line where door reveals were not respected when using two or more doors with dividers between them.
8. Corrected the situation where the top of Kitchens FL, FF & FL Cava modules were not respecting the back reveal, at Kitchens Line – Structure – Reveal – Top. (2025133)
9. Corrected the situation where the face frames weren’t following the settings for overlapping, in Wall and Tall modules at Kitchens – Kitchens FF – Structure – Frame - Overlap. (2024360)
10. Corrected the situation where the face frames weren’t following the settings for the rail width, in Wall and Tall modules at Kitchens – Kitchens FF – Structure – Frame - Dimensions. (2024350)
11. Corrected the situation where the position edited of the fastener 1 on the bottom parts of the Kitchens FL & Closets lines was not being Applied at Joints – Fittings – Position - Strcuture. (2025123)
Hardware
1. Corrected the situation where the Screws drills for drawers front panel wasn’t generated in Kitchens FF line.
Modules
1. Corrected the situation where the Internal Fur Out of the Left and Right Blind Corners of the kitchens FL Cava, the fittings was displayed in a wrong position.
Models
1. Corrected situation where Profile 45 + Gola and Profile 50 door models were displayed incorrectly when applied to front drawers of the Kitchens FF line.
Partners
1. Corrected the situation where the parts of Blum drawers wasn’t being priced, and it does not being displayed at the budget. (2023770)
V.4 R.5 | Design - Produce - Automate
Date: 06/29/2023
- Enhancements
Feature Configurator
1. Available settings to set separately the Edge Band Thickness, Edge Offset and Sheet Offset for Single Panel and Slated/Grooved Panel.
Modulation
1. Available improvement in the edge bands. Now is possible to view the MDF texture when the edge finishing was removed. (1991583)
Plugins
1. All parts of the catalog have been associated with the following plugin:
- Plugin Biesse Rover K FT 1531.
- Corrections
Features Configurator
1. Corrected the situation where the edge band application of oblique shelves wasn’t respected in Kitchens FL, FL Cava and Closets lines.
2. Corrected the situation where the Kitchens FL and Kitchens FF drawers slides were not respecting the Width Of Slide configuration, at Structure – Drawers – Ball Bearing/Undermount. (1998888)
3. Corrected the situation where the setting D - Bottom For Eletros was available to set in Base Cabinets settings. Now it was rename for D – Bottom For Appliances and was repositioned to Wall Cabinets setting at Kitchens – Kitchens FL – Components Visibility – Wall – Cabinets.
4. Corrected the situation where the dividers that cut back panel wasn’t respecting the front and back reveal. (2000276)
Closet Builder
1. Corrected the situation where, when using the full back panel with dividers that divide the back panel in Broom Pantry and Integrated Refrigerator with Toekick, the back panels divided was overlaping in each others.
2. Corrected the situation where the hangers were inserted with a fix dimension and wasn’t being resized in regard to the gap dimension.
3. Corrected the situation where the fixed shelves were being inserted with crossbars in Kitchens FF, Kitchens FL and Closets lines.
4. Corrected the situation where the Full Back Panel wasn’t applying in Base Cabinets from Kitchens FL in Closets Builder.
Modulation
1. Corrected the situation where the Stiles from frames of Kitchens FF, was using a wrong description, displaying it on Budget and Technical Drawing incorrectly.
Technical Drawing
1. Corrected the situation where the height of edge band from Single Panels and Slated and Grooved Panels wasn’t displayed in the Technical Drawing.
Plugins
1. Fixed the situation where the drawer front was displayed duplicated in the Plugin Door Report. (2002187)
Partnerships
1. The back panel of the Hafele High Drawer has been adjusted to be smaller than the bottom drawer, according to the measurements in the Hafele technical manual. (2008068)
Cut Plan
1. Corrected the situation where, when trying to generate the Cut Plan of the Oblique Corner module from Kitchens FL line, a unconformity message was displaying, preventing that the cut plan was generated.
V.4 R.4 | Design - Produce - Automate
Date: 06/15/2023
- Enhancements
Feature Configurator
1. New parameters available to set about back reveal for fixed shelves that divide back panel and divisions that divide back panel in lines, Kitchen FL, FF and Closets.
Closet Builder
1. Added to the Closets Builder modules, a new vertical partial divider option and their respective horizontal dividers. This improvement made available settings to set the dimension of the partial divider and shelf spacing relative to the vertical partial divider.
IMPORTANT: for correct operation, it is necessary to use the specific shelf for partial partitions. For this, three types of shelves were made available, where each one should be used according to its nomenclature: Left, Central and Right.
For the proper functioning of the shelves for partial division in column modules, use the shelf in one of two gaps of the module (one part with full depth or one part with column).
By default, in U-column modules, when placing the shelf on the column, due to system limitations, the depth of the shelf is not calculated. This happens because each part of the left, center and right shelf has a different value when using the functionality of joining the pieces, where the depth of one of them is automatically considered. Therefore, they can be small in depth or one different from the other or even all with the maximum depth of the module.
Modules
1. Six new modules were added to the Closets line. There are three options with turning doors and three with slinding doors. They can be inserted in the 3D space by the Closet Builder or by the library.
- Base Cabinets Turning Doors w/ Toekick;
- Base Cabinets Turning Doors wo/ Toekick;
- Base Cabinets Turning Doors Mitered Butt Joint;
- Base Cabinets Slide Door w/ Toekick;
- Base Cabinets Slide Door wo/ Toekick;
- Base Cabinets Slide Door Mitered Butt Joint.
They can receive settings in Closets – Components Visibility, Closets – Thickness, Closets – Structure and Closets – Structure – Reveal, Closets – Door & Fronts, Closets - Edge Application and Closets - Joint – Construction.
2. It was rewritten the description of the fur out parts of internal drawers to being coherent as is in Kitchens lines.
BEFORE
AFTER
Materials
1. Included in the Glass options the Corrugated models, available in Materials - Glasses - Miscellaneous - Corrugated.
2. All parts of the catalog have been associated with the following plugins (1996613):
- Plugin Mak Pro 3000 Mach3 Router
- Plugin Rhino RMC 3000 Absolute Mach3 Router
- Corrections
Features Configurator
1. Corrected the situation where the settings Options description was wrong relative to the image in Kitchens – Kitchens FL – Base e Tall – Corners – Blind e Clipped.
2. Corrected the situation where, when usind Blind Dado Construction, the Kitchens FL cabinets wasn’t respected the setting to use Frontal Stretcher in vertical position in Kitchens – Kitchens FL – Structure - Box Construction.
3. Corrected the situation where the Blind Doors wasn’t respected the thickness setting in Kitchens FL - - Thickness – Box.
Modules
1. Corrected the situation where the sides panels descriptions was inverted for Wall – Ends - Diagonal Left and Wall – Ends - Diagonal Right, in Kitchens FF, FL and Cava.
2. Corrected teh situation where when inserted the Right Corner in Closets line, the fixed shlef wasn’t inserted.
3. Corrected the situation where the Automatic Insertion of Kickboards wasn’t working correctly.
4. Corrected the situation where, when applied the Blind Dado joint, the Full Back Panel wasn’t recieve the dado construction.
Closets Builder
1. Corrected the situation where, when build the Cabinet Cutout Closet for Beam, the shelves inserted in the deeper gap, was inserted with the same depth of the shelves in the beam gap, didn’t adjusting to full depth of the cabinet. (2000789)
2. Corrected the situation where shelves and dividers of some Closets Builder modules were not respecting the front reveal. The images of the reveals for shelves and dividers of the Kitchens FL and Closets lines were also changed to inform that these items receive reveal of the sliders, in addition to the front reveal, in modules with sliding doors.
Materials
1. Corrected the situation where some Berneck materials was wrong translated.
Technical Drawing
1. Corrected the situation where, when generate technical drawing of all items from Compositions line, wasn’t displayed the edge band description and sheet information.
Door Report
1. Corrected the situation where when generate the Door Report, the doors was displayed duplicated. (2002187)
V.4 R.3 | Design - Produce - Automate
Date: 18/05/2023
- Enhancements
Feature Configurator
1. An improvement was made for the inset drawers structure (countertops, retractors crossbars) of Kitchens FL and Kitchens FF where now, this respects the settings of its respective line.
2. An improvement was made where new attributes have been created to have the option to insert or remove the front and side kickboards when using the plastic legs for, Kitchens FL, Kitchens FL Cava, Kitchens FF and Bedrooms lines. Available at:
- Kitchens - Kitchens FL - Components Visibility - Base & Tall - Kickboard;
- Kitchens - Kitchens FLCava - Components Visibility - Base & Tall - Kickboard;
- Kitchens - Kitchens FF - Components Visibility - Base & Tall - Kickboard;
- Closets - Components Visibility – Kickboard.
NOTE: When applied the kickboards conditions of visibility while is been using the Joint function, is necessary to do the reinsertion of the module to reprocess the joint again.
3. Created new visibility condition attributes for Closets Builder accessories. Available at: General Settings - Wardobre Accessories - Components Visibility.
4. New sizing attributes were created for accessories that had size restriction to be inserted in the module, being possible to choose the minimum restriction dimension of the module gap through General Settings - Wardobre Accessories -Measurement.
Closets Builder and Modules
1. New option for box construction with plastic legs created for the Closets line in closets modules and Closets Builder Cabinets for Turning Doors.
Plugins
1. All parts of the catalog have been associated with the following plugins (1991780):
- Plugin Marchiori LD 3000 Mach3 Router
- Plugin Sideco SIR 1325 ATC Router
- Plugin ShopSabre 4896 Router
- Corrections
Feature Configurator
1. Fixed the situation where the parameteres values on Feature Configurator - Kitchens - Kitchen FF - Structure - Drawers - Undermount and Feature Configurator - Closet - Structure - Drawers - Inset Drawers was not shown in fractional measures, only in millimeters. (1982119)
2. Corrected the situation where the back panels reveals wasn’t respected when using the Dado Construction.
3. Corrected the situation where when inserted the 45º and 90º corners without the back reinforcement from Kitchens FL, Kitchens FL Cava, Kitchens FF and Closets lines, the side panel was wrong positioned. (1930254)
Models
1. Corrected the situation where the Closets kickboards from the Closets line was using the models from Kitchens FF.
Modules
1. Solved the situation where an inconsistency was generated when a grooved or a slated panel was inserted in the 3D space. (1984615)
2. It was solved the situation where there was difference between the kickboard modules in the modules tab and in the Closets Builder. (1930447)
Technical Drawing
1. Corrected the situation where when generate the technical drawing of the Countertops, the material wasn’t displayed.
Closets Builder
1. Corrected the situation where when build Sliding Doors Cabinets, the Slides was wrong positioned.
Cut Pro
1. Corrected the situation where the items preview image displayed in the Items List in Cut Pro, was wrong dimensioned and was displayed in a small size.
2. Fixed the situation where when trying to import to Cut Pro cabinets with frame doors, a message was displayed and it didn't generate the cut plan. (1964735)
V.4 R.2 | Design - Produce - Automate
Date: 05/04/2023
- Enhancements
Feature Configurator
1. Was made available Edge application in Compositions itens.
2. Improvement was made where was added an information at the image about Pocket Screw setting at, Joints - Hardware - Screw for Frame and Pocket Screw.
3. Improvement was made where was rewrited the description of E, F and G parameters for clarify the understading. Furthermore, was updated the image about F and G subtitle.
- Corrections
Features Configurator
1. Fixed the situation where the F - Mid Drawer Bottom Overlay setting, from the layout configurator, was not being applied in modules inserted through the Closets Builder. (1969837)
Budget
1. Fixed the situation in which when generate the budget of the shelves its structure wasn’t displayed, just the edge bands.
2. Fixed the situation where the material edge band from the Compositions itens wasn’t displayed in the budget.
Models
1. Corrected the situation where some models of sliders wasn’t being working correctly in Kitchens FL and Kitchens FL Cava. Some models was available for invalid drawers, as well, some models was unvailable or was wrong positioned.
2. Corrected the situation where some modules from the Kitchens FF, was displayed with two Right Sides rather than one left side and one right side. (1964719)
Technical Drawing
1. Corrected the situation where the material edge band from the Compositions itens wasn’t displayed in the technical drawing.
Plugins
1. All parts of the catalog have been associated with the Plugin Mach CNC Machpro. (1955867)
V.4 R.1 | Design - Produce - Automate
Date: 03/03/2023
- Enhancements
Modulation
1. Available the Light Profile item. With it, it is possible to insert profile in bottoms, tops, side panels and avulse panel. Beyond that, it is possible to configure its size trough the Feature Configurator and slot sizes to generate technical documentation. The Light Profile, receive emissive light to improve your design when use the Real Scene. For more information, click here.
2. An improvement was made where was adjusted the default positioning of external Fur Out, of the Blind Corners from Kitchens FF, FL and FL Cava, to fit with the default modules depth insertion.
Joints
1. An improvement was made in which now, for all lines, it is possible to set if the Blind Dado Construction will receive Screw.
Beyond that, it is possible to edit the description code and amount of the Screw, for its displaying in budget and reports.
2. An improvement was made where now it is possible to define which profile of the back panel will receive fitting, and in any face, internal or external, the fitting will be made.
IMPORTANT: It is important to consider that changing this setting, conflicts may occur with the other fittings of the other parts of the module (nailers, tops, bottoms, stretchers, sides, etc.).
3. An improvement was made where now the Back Panel from all lines can receives Blind Dado Construction. When applied to use Blind Dado in the Back Panels, is necessary to review the Back Panel reveal settings. This improvement has an exception with the Oblique modules, that can't receive the Blind Dado Construction, due to the system limitations.
Models
1. An improvement was made in the selection of Front Styles for Drawers, where now, the False Drawer is the last option. (1930336)
Before
After
Closets Builder
1. An improvement was made where all the images from all lines in Closets Builder were updated.
Before
After
Features Configurator
1. An improvement was made in the Countertop edge application settings, in the Kitchens catalog. Now it has images exemplifying the edge banding in Countertops for corners.
2. An improvement was made where now is possible to set the thickness value for Compositions items in Panels and Compositions – Thickness.
3. An improvement was made to clear understanding, in which the parameters for the Full Back Panel settings, was changed the place from the Components Visibility - Cabinets to Structure - Box Construction folder, for all lines.
Before
After
4. An improvement was made where now, is possible to define if the parts of Shakers Doors, all Mitered Doors and all 5 Piece Doors, will recieve internal edge band application and sides edge band application.
The parameters can be found at: General Settings - Doors & Fronts - Shaker/5 Piece Doors/Miter Frame.
IMPORTANT: For this feature be effective, the assembly setting, need to be set as Separate Parts. The settings Kitchens/Closets - Edge Application - Door, about edge band door application, can affect the values applied in these new parameters.
Plugins
1. All parts of the catalog have been associated with the Plugin Homag Weeke Venture 230M.
Product Guide
1. Added the Light Profile item in the Accessories slide;
2. Updated all images about the Closets Builder;
3. Added the Thickness settings image and updated the images about Sheet Board and Table Tops settings, in the Compositions slides.
- Corrections
Modulation
1. Corrected the situation where the building of drawers from the Kitchens FF catalog was incorrect, making the drawers conflict with the frames. (1898377)
2. Corrected the situation where in the Kitchens FF catalog, the bounding box of the drawers was wrong positioned.
3. Corrected the situation where, in the Kitchens FL Cava – Wall, the 90º Corner Module was inserted with duplicated shelves.
4. Corrected the situation in which when inserting the 90º Right module from Kitchens FL, the shelf advanced the side panel.
5. Corrected the situation in which the Oblique Corners were receiving settings about Blind Dado Construction even though it is incompatible to use it.
Closets Builder
1. Corrected the situation in which, when set to don’t use stretcher, the divisions didn’t resize to the top, when build the Base Cabinet – Toekick Cabinet, from the Kitchens FL. (1955989)
2. Corrected the situation in which the divisions for Kitchens FF modules, Bottom, Top and Central divisions, didn’t behave correctly.
Technical Drawing
1. Corrected the situation where, in the Kitchens FL Cava, the quotas from Side Panels, were incorrected displayed.
Features Configurator
1. Corrected the situation where, in the Kitchens FF catalog, the stretches reveal settings for corner modules, wasn’t applied, in Kitchens FF – Structure – Reveal – Stretcher, D, E, J and K parameters.
2. Corrected the situation where, in the Kitchens FF catalog, the countertop reveal settings for oblique modules, wasn’t available, in Kitchens FF – Structure – Reveal – Countertop Support – Corners – G – Oblique.
3. Corrected the situation where, in the Kitchens FF – Structure – Drawers – High Drawer, in the reveal settings, the unit measure was displayed only as metric value even than it was changed on the Preferences tab. (1950584)
4. Corrected the situation where wasn’t possible to change the value of the settings, L Fur Out and M – Internal Drawers Fur Out Crossbar, in the Kitchens FL – Thickness – Box. (1945155)
5. Corrected the situation where wasn’t possible to edit the pin diameter size of the adjustable shelves in the Joints – Hardware – Hole and Hole Marking - D - Diameter Mark Hole. (1926586)
6. Corrected the situation where wasn’t possible to edit the screw diameter size of the hinges in the Joints – Hardware – Hole and Hole Marking - D - Diameter Mark Hole. (1926589)
7. Corrected the situation where, in the Kitchens FL Cava catalog, the countertop reveal settings for corners modules, wasn’t applied, in Kitchens FL Cava – Structure – Reveal – Countertop Support – Corners– A – Left Countertop Support on 90º Left.
8. Corrected the situation where, in the Kitchens FL catalog, when applied the frontal reveal for shelves, it moves back the shelf out of the module, in Kitchens FL – Structure – Reveal – Shelf – Wall – Corners.
9. Corrected the situation where the edge application for all parts from all Kitchens catalog wasn’t being respected, in Kitchens - Edge Application.
10. Corrected the situation where the Nailers from Kitchens FL wasn't respecting the conditions visibility settings at Kitchens FL - Components Visibility - Base/Wall - Top Nailer and Bottom Nailer.
Hardware
1. Corrected the situation where when applied any type of fit, Clip, Nail or Screw in the Back Panel, they didn’t were displayed in the budget, reports or 3D space. (1915855)
2. Corrected the situation where, in the Kitchens FL Cava, when using the Lockdowel fit, in the Back Panel of the Tall modules, the Lockdowel was duplicated inserted.
3. Corrected the situation where, in the Kitchens FL Cava, when using the Lockdowel fit, in the Back Panels, the Wood Dowel was inserted too.
4. Corrected the situation where, in the Kitchens FL Cava, when using any type of fit, in the Back Panels for Corners, the hardware was incorrect positioned and wasn’t generating holes in the technical drawings.
5. Corrected the situation where, in the Closets, the Back Panel for Corners wasn’t receiving hardwares.
6. Corrected the situation where, in the countertops of Oblique corners from Kitchens FF catalog, the hardwares was incorrect positioned and wasn’t generating holes in the technical drawings.
Technical Drawing
1. Corrected the situation where the structures of the edge bands and sheets of Blind Doors, Shelves, single Panels, Slated/Grooved Panels, and Compositions itens, was displayed incorrectly at the technical drawing.
Budget
1. Corrected the situation where the structures of the edge bands and sheets of Blind Doors, Shelves, single Panels, Slated/Grooved Panels, and Compositions itens, was displayed incorrectly at the budget.
Cut Plan
7. Corrected the situation where when the Cut Pro integration was made, the items of the Doors, was displayed out of the hierarchy.
V.4 R.0 | Design - Produce - Automate
Date: 01/03/2023
- Enhancements
Features Configurator
1. An improvement was made on the Features Configurator, where now the Kitchens FF catalog, have the applications of the Reveals Back Panel attribute, individually for each type of module, Base Cabinets and Wall Cabinets, as the Kitchens FL catalog is. (1904587)
2. An improvement was made on the Features Configurator for all catalogs, where was made a new organization of the settings folders, to made it more efficient and objective to configure.
3. An improvement was made on the Features Configurator for all catalogs, where was made a redesign of the legends images, to standardize and made it more intuitive and clear understanding.
4. Tongue and Groove construction for frames, was made available for Kitchens FF, in Joints - Hardware – Screw for Frame and Pocket Screw.
IMPORTANT: For the Tongue and Groove construction, just the horizontals slats will receive slot for the fitting of the verticals slats.
5. The following improvements was made in all catalog for Base and Wall Corners when them uses the 45º Back Reinforcement:
- The corners modules, has recieved new settings options, where is possible to define the visibility conditions for: Right Back Panel, Left Back Panel, Top, Right Top Nailer, Bottom Nailer, Left Top Nailer, Left Bottom Nailer, Central Back Panel in Components Visibility – Base/Wall – Corners – 90º/Oblique of all lines.
- The Central Back Panel, by default, now is inserted with a large thickness and the others back panels were inserted by default with a lower thickness.
IMPORTANT:
- The reveal of back panels and nailers are always aligned with the Central Back Panel, so, is important to review the reveals of corners with 45º Back Reinforcement in the settings: FF/FL/FL Cava/Closets – Structure – Reveal – Bottom - Corners and FF/FL/FL Cava/Closets – Structure – Reveal – Nailers – Corners.
- The Central Back Panel, don’t receives slot by nailers or others panels, as well as, the nailers don’t receives slot by the Central Back Panel, due to manufacturing limitations.
6. Minimum height configuration was made available for the box of drawers.
IMPORTANT: The minimum height configuration of the drawer box is considered over the other configurations, such as the position of the sliders, standard distance between them and values of clearances between fronts. As well, it considers the minimum insertion measures of the different types of models of slides and fronts, therefore, pay attention that the measure informed may disable models of fronts and slides. The default dimension is 4.13 witch enables the use of 3 fixations on each front and rear side.
For FL Cava catalog and FF catalog, the height of the drawers always will have a plus value added due to the specifics reveals for they structure, so never will be in the exaclty dimension applied on the Feature Configurator.
7. Side Spacer for External and Built - in drawers was made available, for Kitchens FF Drawers in Joints – Side Spacer. It can receives settings as, dimensions length, depth and width, distance between holes and diameter of the screw. The Side Spacer generates operations on Side panel of the module.
8. An option was made available to define the use or not of the Internal Retractors in Kitchens FL and Closets on Structure – Corners – Blind Corners. For this, was available a specific hinge when it don’t use Internal Retractors.
9. New option was made available to define if the back panel will be inserted as full or partial on Components Visibility – Cabinets of Kitchens FL, Kitchens FL Cava, Kitchens FF and Components Visibility – Closets of Closets catalog.
IMPORTANT: To check the Features Configurator parameters, click here.
Modulation
1. Thickned Top and Composed Top panels was made available in Panel – Composed Panels catalog. They can receive settings as thickness values, offset values, crossbars dimensions and sheet dimensions.
2. Support Platform was made available for appliances in the Kitchens FL, Kitchens FL Cava and Kitchens FF. It can receives settings as maximum distance between crossbars, condition of visibility of the crossbars, edgeband application and thickness settings.
3. Grooved and Slated Panels was made available in the Panels catalog. For each type, has two panels, with different mode of building:
- Through the dimension of the slates/grooves in relation to the panel dimension.
- Through the dimension and quantity of friezes.
- Through the Proprieties window, the panels can receive settings as panel thickness, slates/grooves thickness and edge band application.
Closets Builder
1. Integrated Refrigerators modules was made available to build on Kitchens FL and Kitchens FL Cava. This modules don’t receive hinges and the drawers don’t have box or sliders, due to the refrigerator has them already.
2. Tall Cabinets with Sliding Doors was made available on Kitchens FL. It receives just internal sliding door, which just uses the default settings.
Inserts
1. New insersation agreggate was made available for central support in curved tube coat racks, named Central Support 02. It does not generate any technical information, but is sent to the budget and CSV file.
Materials
1. New materials options from the Guararapes partner was made available: Fog and Night from the Aris catalog, Tropical Pine, from the Woods of Brazil catalog, Dual Blanc and Porto, from the Dual Touch catalog, Oliva, from the Metalic catalog, Carvalho Terrazo, Cioccolato, Nairobi and Nogal Gris, from the Naturale catalog, Jeans and Papyrus, from the Comfort catalog. (1924157)
2. New material was made available, Phantom Ecru, from the Wilsonart partner. (1915670)
3. 10 new wildcards material options was made available.
Plugins
1. Was made the association of all items from the catalog with the Plugin ETools Pro ATC 12 2030 Router. (1927625)
2. Was made the association of all items from the catalog with the Plugin Biesse Rover K FT 1531. (1931809)
3. Was made the association of all items from the catalog with the Plugin Homag Weeke BHT 500.
4. Was made the association of all items from the catalog with the Plugin Homag Weeke Venture 230M.
5. Was made the association of all items from the catalog with the Plugin Biesse Rover 22.
6. Was made the association of all items from the catalog with the Plugin Biesse Comil Insider FT2.
7. Was made the association of all items from the catalog with the Plugin Rover 1836 GFT.
Guide Product
1. Was made updates on the Guide Product due to the new improvements named in this release:
-
Updated all the images about the Features Configurator;
-
Added an image about the new Central Support for tube hanger;
-
Updated informations about the Support Platform available for the Appliances modules;
-
Added slides from 162 to 169 about all Panels available in the Catalog;
- Updated images about the modules available in the Closets Builder from Kitchens FL and Kitchens FF.
- Corrections
Features Configurator
1. Fixed the situation where, when used the Dado construction for Bottom, the value applied on the A - Bottom Bottom Reveal attribute, was zeroed. (1898377)
2. Fixed the situation where the letters of the legend image were inconsistant with the attribute information. (1904790)
3. Fixed the situaton where the attribute for Blind Dado wasn’t applied for modules that need to use it.
4. Fixed the situation where, in Kitchens FL, FL Cava and FF catalog, when inserted a reveal in the Bottom Bottom Reveal setting, the value was apllied in the kickboard instead of the bottom. The situation made the kickboard advance trhought the bottom. (1926594)
5. Fixed the situation where, when made the setting to not use the front face, in Drawers of the Closet catalog, the back panel weren’t resized. In the Internal Drawer w/o front, the front was romoved when it not have to be removed. (1915560)
6. Fixed the situation where, in the Closet catalog, where the back reveal for dividers on Swing, Internal and External Sliding doors, wasn’t following the settings applied on Features Configurator. (1916091)
7. Fixed the situation where, in the Closet catalog, where the back reveal for shelfs on Swing, Internal and External Sliding doors, wasn’t following the settings applied on Features Configurator. (1917113)
8. Fixed the situation where, the Bottom, didn’t respect the reveal settings, when was applied to not use Back Reforcement. (1926594)
9. Fixed the situation where in the Kitchens FF – Reveal - Back Panel – Base setting, there was more than one attribute about the same setting for the lateral item.
10. Fixed the situation where the Reveal application for Back Panel just respected the C attribute, on Kitchens FF - Structure - Reveal - Back Panel - Base/Wall - Cabinets.
11. Fixed the situation where, in the Right 90º Corner cabinet from Kitchens FF, the Right Back Panel Reveal was applied in the incorrected position.
12. Fixed the situation where the visibility condition of edge band wasn’t respected at Countertops itens from the Kitchens catalog. The situation affected the cut plan and the technical draws. (1909261)
13. Fixed the situtaion where the drawers wasn't being adjusted when the front crossbar depth was changed, when using the Model 2 retractor style. The situation made the crossbars to cross the drawer’s limits. (1915565)
14. Fixed the situaton where the Bottom Reveal for Sliding Doors in Closets catalog wasn’t respected. (1916102)
15. Fixed the situation where the Bottom from Wall – Blind Corners from Kitchens FF wasn’t respected the reveal applied and was inserted with a large reveal.
16. Fixed the situation where the lateral reveal of nailers in Base and Wall, 90º and Oblique corners from all catalog, wasn’t respected.
17. Corrected the situation where, when configured to not use the Back Reinforcement on 90º corners in Closets - Structure - Corners - 90º e Oblique, the bottom was applied with a reveal. (1930248)
Budget
1. Added a description for the Loox LED 2043 item, of the Hafele partner to avoid misinterpretation due to the budget unit measure registered on the item. It is possible to adjust the dimension of the item to obtein a better esthetical effect of the ilumination on render of the 3D space. (1904790)
Modules
1. Fixed the situation where a unconformity was displayed when inserted the Spice Holder item, from Cabinet/Drawer of the Kitchens FL and FL Cava catalog.
2. Fixed the situation where a non unconformity was displayed when inserted the Boom Pantry 2D (3001) item, from Tall - Tall of the Kitchens FF catalog.
3. Fixed the situation where, the back panel of Clipped Corners modules, were displayed in an angular position, instead being displayed as straight position. (1915586)
4. Fixed the situation where, the Counter Tops from Kitchens FL – End catalog, was inserted using the incorrected thickness.
5. Fixed the situation where a non unconformity was displayed when inserted the Oblique Corner item, from Kitchens FL catalog.
6. Fixed the situation where a non unconformity was displayed when inserted the Wall 90 º Corner item, from Kitchens FLand FF catalog.
7. Fixed the situation where the Blind Corner from Kitchens FL Cava was inserted without back panel.
8. Fixed the situation where the Clipped Corner modules from the Kitchens FL Cava, was inserted with double toekick.
9. Fixed the situation where the Counter Tops of the Ends from Kitchens FL, was inserted with a lower thickness.
10. Fixed the situation where the toekicks was inserted inverted in corners of all Kitchens catalog and Closet catalog.
11. Fixed the situation where the toekicks was inserted duplicated in corners of Kitchens FL Cava.
Closet Builder
1. Fixed the situation where the default value of gaps in the structure of the Closet, was displayed as 2 instead 1, when started to build a closet. (1916091)
2. Fixed the situation where, in the Divisions tab, there was dupplicated Dividers options. (1916091)
3. Fixed the situation where just 1 back crossbar was inserted when was build drawers with the retractor style model 1.
Rulers
1. Fixed the situation where in the Rulers tab, had descriptions just translated in portuguese. (1930243)
Technical Draw
1. Fixed the situation where the diameter of Screw Hole Rastex, was displayed with a fixed value and didn’t respected the value seted in the setting.
2. Corrected the situation where when uses the Metabox sliders from Blum, it doesn't generate drillings in the back panel. (1909466)
V.03 R17 | Design - Produce - Automate
Date: 07/28/2022
- Corrections
Modules
1. Fixed the situation where the wall items were using the bottom from "peninsulas" modules, Kitchen FF, FL, FL Cava. (1897449)
2. Fixed the situation where frames were not available to tall cabinets on cabinets builder. (1897879)
3. Fixed the situation where back retreat din’t apply on Side Panels - Kitchens FL. (1895286)
4. Fixed the situation where the horizontals materials from Uniboard tab was not able to select. (1891832)
Features Configurator
1. Fixed the stituation where the letters of the parameters did not match those of the images in Kitchen FL/FF/FL Cava - Drawers - General. (1898148)
2. Fixed the situation where the parameter Base Panel Retreat was missing on:
- Feature Configuration – Kitchen FL/FF/FL Cava - Drawers - Undermount - D
- Feature Configuration – Kitchen FL/FF/FL Cava - Drawers - Ball Bearing -D
- Feature Configuration – Closets - Structure - Drawers - L
- Feature Configuration – Composition - Individual Drawer - Undermount -D
- Feature Configuration – Composition - Individual Drawer - Ball Bearing - D
- Enhancements
1. It was included new box options for L and Oblique corners with 45° back cutout to the library Feature Configuration – Kitchens FL – Structure – Corners:
Plugin
1. Updated the library to integration with the Plugin OMNICNC 1325 Router. (1903183)
V.03 R16 | Design - Produce - Automate
Date: 07/07/2022
- Corrections
Modules
1. Fixed the situation where back panel of drawers receive incorrect dimensions when slides width got changed. (1889097)
2. Fixed the situation where the Hinges of Kitchens FF did not working correctly following it was set on on Feature Configuration. (1886800)
3. Fixed the situation where the Individual Drawers on Composition tab was not working correctly when it was set a Profile 45 Front and also it was applied values for Clearance options. (1886810)
4. Fixed the situation where an exception was show when it was selected a Drawer Cabinets on Kitchens FF tab. (1886821)
5. Fixed the situation were line boring configuration got wrong unity conversion on quantity selection. (1889997)
6. Adjusted situation were shelves fittings don't generate any machine information. (1890249)
7. Fixed the situation where the bottom on Kitchens FF did not have materials applied when it was sets with Blind Dado method constructive. (1891144)
8. Fixed the situation where the Frame pieces on Kitchens FF did not working correctly the descriptions on technical reports. (1891153)
9. Fixed the situation where the Edgebanding removal was not working for the Toe Kick part of side piece on Toe Kick construction box. Now, it is possible to set it on: (1891145)
Feature Configuration – Kitchens FL/ FL Cava/ FF/ Closet – Edge Band– Side – Parameter E:
Plugin Integration
1. Fixed the situation where some pieces on library were not integrated with the Plugin RouSer Inspire 3S Router. (1887628)
- Enhancements
Modules
1. It was included three new modules on Kitchens Cava – Base - Cabinets w/ Drawers: 1 Drawer, 2 Drawers and 3 Drawers(2).
2. It was included a new parameters of advance for Bottom, Topping and Side Panel on Frame on:
-
Feature Configuration – Kitchens FF – Structure – Retreat – Bottom – Parameter I
- Feature Configuration – Kitchens FF – Structure – Retreat – Topping – Parameter O:
- Feature Configuration – Kitchens FF – Structure – Retrat – Side Panel – Parameter H:
Feature Configuration
1. Update the Sliding Door terminology following the technical terms specified on Feature Configuration – Closets – Structure - Sliding Door System. Also, it was included new parameters, E, F and G, to be able set the Sliding Door System. (1885533)
2. Improvement was made for the toe board increase his dimension according to the bottom panel retreat applied. (1891147)
V.03 R15 | Design - Produce - Automate
Date: 06/20/2022
- Enhancements
Modules
1. It was revised the application of the parameter about Sheet Variation at formulas of thickness on all library and pieces. (1723098)
2. It was included a new option of parameter to remove the Frame on Kitchens FF Tab. It must be found on Features Configuration - Kitchens FF - Stucture - Components Visibility - Frame Visibility.
3. It was included a new Partner Tab of Drawers, Liftup, Pull Out Pantry, Hinges and Lights called Hafele. Also, the Hafele was included in style of drawers and doors which are able on modules of all library.
-
Drawers:
Dynamoov
DWD XP
High Drawer
Invisa
New Pro Scala -
Liftup:
Free Flap H 1.5
Free Flap 1.7
Free Flap 3.15
Free Fold
Maxi
Free Space 1.11
Free Space Push 1.8 -
Kesseböhmer:
Pull Out Pantry
LeMans
No. 15
Tandem -
Hinges:
Open 110°
Open 165° -
Lights:
Loox LED
4. It was included a new option of parameter to choose the Height Door for 3, 4 and 5 hinges in which one. It must be found on Features Configuration - Standard - Hinges.
Plugin Integration
1. Updated the library to the integration with the the Plugin RouSer Inspire 3S Router. (1880400)
- Corrections
Modules
1. Fixed the situation where the Cava Handles and the Blum Partner were not displayed on prices tab. (1879307)
2. Fixed the situation where the Miling On Machine Operation tab’s was not to displayed correctly the transparence when it was applied on pieces. (1883766)
3. Fixed the situation where the Drawer Box Configurations which was set on Feature Configuration did not working correctly on the box of this modules for all library.(1875462)
4. Fixed the situation where the Oblique Corners modules was using the Visibility Parameters of the Left Corner modules. (1883337)
5. Fixed the situation where the Back Top Retreat Parameters of the Corners modules from Closet did not able on the Features Configuration. It must be found on Features Configuration - Kitchens FF - Structure - Components Visibility - Frame Visibility. (1883340)
6. Fixed the situation where the Back Panel Retreat for Base Corners on Kitchens Fl was not working correctly. (1882197)
Builder Closets
1. Fixed the situation where was two options of the same module Broom/Pantry Cabinet - Toekick on Builder Closets. (1882903)
2. Fixed the situation where the Closet module on Builder Closets not had the Topping option on your construction. (1882873)
Feature Configuration
1. Fixed the situation where the parameters J and K on Feature Configuration – Kitchens FF, FL, FL Cava and Closets – Structure – Drawers – General was not represented correctly at the image. (1882938)
2. Fixed the situation where the parameters of Back Panel Retreats of obliques modules was not able on Feature Configuration – Kitchens FF – Structure – Retreat – Back Panel – Base Oblique / 90 Corner. (1882204)
Print Screen
1. Fixed the situation where the listing of the Print Screen was not translated into English. (1879835)
Prices Configurator
1. Fixed the situation where the tab of Price Configurator witch had some Blum Liftups was without a name. (1882942)
2. Fixed the situation where the Cava Handles was not able on Price Configurator. (1879307)
V.03 R14 | Design - Produce - Automate
Date: 05/27/2022
- Enhancements
Modules
1. Updated the Sliding Door System which are available on Closets as below: (1866414)
- Updated name to Sliding Door System;
- Included the B parameter – Internal Sliding Door Tracker Frontal Position;
- Included the C parameter – Top Span Dimension
- Included the D parameter – Lower Car Distance
2. Was created a new organization for the handles, where all of them are within their proper groups, maintaining only the hidden items in the Handles folder.
3. It was included the Strap piece on Kitchen FL, FL Cava and FF. The frontal retreat was also included for the toppings of the wall modules of the Kitchens. It can be found on Features Configuration – Kitchens FL/ FL Cava/ FF – Structure Retreat – Strap.
4. Updated the Dado Construction Method for the separated pieces. Now is possible to use the method only for the chosen pieces.
Materials
1. Updated the materials from Eucatex tab.
2. Updated the name of the Partner Materials tab from Richelieu to Cleaf, from Navimar to Nevamar. The Materials tab was also reorganized to follow the alphabetic order. (1872355)
Plugin Integration
1. Updated the library to integration with the Plugin Artisan 408. (1876666)
2. Updated the library to integration with the Plugin Alca ATC. (1876633)
3. Updated the library to integration with the Plugin Inspire 3S. (1876630)
Product Guide
1. Included a suggestion of Machining and Tools process on Product Guide (1851312)
Features Configurator
1. It was included a new parameter for sets the hinges of Kitchens FF. It can be found on Features Configurator – Hardware – Hinge – Parameter K. (1872535)
2. Updated the maximum value to 550mm of the C, J, M and N parameters, on Feature Configurator – Kitchen FL/ FL Cava/ FF/ Closets - Structure - Retreat - Back Panel - Base Oblique/ 90 Corners. Also, it was included new D parameters for sets the right and left back panels retreat. (1873583 and 1873580)
- Corrections
Modules
1. Fixed the situation where the back panels on modules from Kitchens FF on Closets Builder were not resizing correctly. (1871756)
2. Fixed the situation where the Panels item, on Composition tabs, hadn't been working correctly when applied finishing in it.
3. Fixed the situation where the rears and fronts of drawers on library, hadn't been working correctly when set the option Feature Configurator – Structure – Drawers – Parameter C. (1871772)
4. Fixed the situation where some drawers styles were missing on Appliance Cabinets. (1843098)
5. Fixed the situation where the Lockdowel Method did not work correctly when it was applied on virtual space. (1872637)
6. Fixed the situation where the styles doors Shaker, Frame Only, Glass Door, D5PRAP1, D5PRAP2, D5PRAP3, D5PREP1, D5PREP2, D5PREP3, DMFFP1, DMFFP2, DMFRP1, DMFRP2 were not working correctly on budget and reports. It hadn't been being possible to generate the reports due to the items were being displaying without budget structure. (1871741) 7. Fixed the situation where the Retreat Back Panel parameters for 90º Corners modules hadn't been working correctly. (1876197)
8. Fixed the situation where there were some necessaries adjust on Individual Drawer item from Composition tab and Drawer item from Closets tab. (1877381)
9. Fixed the situation where the False Drawer was missing into options of drawers on library. It was included on FL, FL Cava, FF and Closet tabs and Closets Builder.
Features Configurator
1. Fixed the situation below: (1872657)
- Corrected the translation of the A parameter, on – Feature Configurator – Standard – Machine Process – Parameter A.
- Corrected the situation where the D, E and F parameters on, – Feature Configurator – Standard – Machine Process did not work on inches.
V.03 R13 | Design - Produce - Automate
Date: 05/09/2022
- Enhancements
1. Updated the alphabetic order of the Materials Partners from Materials Tab. (1845727)
2. Updated the image of Invisible Division of all items from Builder Closets.
3. Updated the materials from Berneck tab.
4. Updated the materials from Sudati tab.
5. It was included two new options of Hinges on Kitchens FF.
- 38N partial overlay - For modules with opening door = 90°.
- 39C/38C full overlay – For modules with opening door > 90°.
6. Updated the library to the integration with the the Plugin Router AL 2030 3S.
7. Updated the library to the integration with the the Plugin 2030 Master.
8. Updated the library to the integration with the the Plugin AL2030B.
9. Updated the library to the integration with the the Plugin Aspan.
10. Updated the library to the integration with the the Plugin Author 327.
11. Updated the library to the integration with the the Plugin BHX 055.
12. Updated the library to the integration with the the Plugin BHX 500.
13. Updated the library to the integration with the the Plugin DrillTeq V-200.
14. Updated the library to the integration with the the Plugin EnRoute.
15. Updated the library to the integration with the the Plugin Exata Vertical.
16. Updated the library to the integration with the the Plugin Flat.
17. Updated the library to the integration with the the Plugin Flat (BDT - Spectra).
18. Updated the library to the integration with the the Plugin FlexxDrill 1000.
19. Updated the library to the integration with the the Plugin IF-8500.
20. Updated the library to the integration with the the Plugin Imagic.
21. Updated the library to the integration with the the Plugin KN3710 Nesting.
22. Updated the library to the integration with the the Plugin M400F.
23. Updated the library to the integration with the the Plugin MACHPRO.
24. Updated the library to the integration with the the Plugin Master.
25. Updated the library to the integration with the the Plugin Master Drill TF 500.
26. Updated the library to the integration with the the Plugin Mobile TAF.
27. Updated the library to the integration with the the Plugin MSZ600.
28. Updated the library to the integration with the the Plugin NCB2412S.
29. Updated the library to the integration with the the Plugin NDC2412S.
30. Updated the library to the integration with the the Plugin Point TC-08.
31. Updated the library to the integration with the the Plugin Pratika 1000.
32. Updated the library to the integration with the the Plugin Protect 415.
33. Updated the library to the integration with the the Plugin Protect TF.
34. Updated the library to the integration with the the Plugin Router Elite Super Drill 2819.
35. Updated the library to the integration with the the Plugin Rover A 1625-1632-1643-1659.
36. Updated the library to the integration with the the Plugin Startech cnv.
37. Updated the library to the integration with the the Plugin TAURUS 2818.
38. Updated the library to the integration with the the Plugin Tech Z25.
39. Updated the library to the integration with the the Plugin Venture 108M.
40. It was included a new method constructive called Lockdowel Method. It must be set on Feature Configurator – Fittings - Closet Fittings/ Kitchens FL/ Kitchens FL Cava/ Kitchens FF – Parameter A.
41. It was included an Individual Drawer item on library. This item are able on Compositions tab. (1813704)
42. It was included new machine process for the topping, bottom, countertops and shelfs items on Corners and Column Cabinets on library. The machine process must be set on Feature Configuration – Standard – Machine Process.
43. It was included a new configuration for doors, fronts and drawers. Now is possible to set the item between P = Purchased Parts or M = Manufactured. It must be set on Features Configurator – Doors/ Fronts – Standard – Parameters A, B and C.
44. Updated the library to the integration with the the Plugin Aspan.
45. Updated the library to the integration with the the Plugin MSZ600.
46. Updated the library to the integration with the the Plugin NDC2412S.
47. Updated the library to the integration with the the Plugin Pratika 1000.
48. Updated the library to the integration with the the Plugin Profit H80.
49. Updated the library to the integration with the the Plugin Rover A 1532.
50. Updated the library to the integration with the the Plugin SCM X200 CELL - Nesting.
51. Updated the library to the integration with the the Plugin SmartShop II Router - B.R.
52. Updated the library to the integration with the the Plugin SmartShop III Router – Fanuc.
53. Updated the library to the integration with the the Plugin SmartShop SUV Router - B.R.
54. Updated the library to the integration with the the Plugin Startech cn plus.
- Corrections
1. Fixed the situation when the back panel on Corners modules of library did not working correctly when was set the retreats parameters of this module, and didn't respect the retreats applied. (1864210)
2. Fixed the situation when the back panel on Wall Cabinets modules of library did not working correctly when was set the retreats parameters of this module, , and didn't respect the retreats applied. (1864220)
3. Fixed the situation when the Undermount Runner did not resizing correctly when was changed the dimension of the drawer. (1857250)
4. Fixed the situation when the nailers did not applied at modules on all the library when it was set the Standard constructive method. (1867683)
5. Fixed the situation where the Screw was not displayed in the technical documents. (1869687)
V.03 R12 | Design - Produce - Automate
Date: 04/13/2022
- Enhancements
1. Updated the description of the parameter on Features Configurator - Kitchens FF – Structure – Clipped Corner - “F” from Overlay to Reveal. (1851498)
2. Updated the description from Obs. to Note and from Responsible to Drawn By on Detailed Sheet of Printing. (1827589)
3. Updated the library to the integration with the the Plugin ARTISAN 408 Router Mach 2-3. (1862577)
- Corrections
1. Fixed the situation when was imported a project with FL Cava Cabinet to Cut Pro displayed the message Import will not be realized and did not do it. (1858211)
2. Fixed the situation when the retractor item was placed on the parallel position did not change the dimension. (1857254 e 1857255)
3. Fixed the situation where it was included a module with drawers from FF Kitchens tab’s on project 3D space and automatically the Promob did not process it and closes itself. (1852508)
4. Fixed the situation where was not possible to directly pierce the Countertop without to press the ctrl button. (1842418)
5. Fixed the situation where the Kitchen FL Cava weren't displayed on Features Configurator. (1859458 e 1863531)
6. Fixed the situation where the Corners Countertop from Kitchen FL tab’s did not working correctly. (1857427)
7. Fixed the situation where the drawing of the Round Tops item from Compositions – Table Top was incorrectly. (1857267 e 1859700)
8. Fixed the situation where the Liftup Door from Closets Builder did not working correctly when it was set Blum Avento in it. (1857459)
9. Fixed the situation where the Built In Drawers and Internal W/O Front Drawers on Tall Module from Closets Builder did not working correctly. (1853391)
10. Fixed the situation where the Blum Low and High Metabox drawers from library did not working correctly.(1861313)
11. Fixed the situation where the module Kitchen FL – Base - Cabinets w/ Sink – 2 Door to show an nonconformity when it was used. (1863855)
V.03 R11 | Design - Produce - Automate
Date: 03/31/2022
- Enhancements
1. Updated the Arauco partner library.
2. Updated the Guararapes partner library.
3. Updated the Side Retreat on Blind Corner Filler parameter on Features Configurator for Kitchens FL, Kitchens FL Cava and Kitchens FF. (1853403)
Before:
Features Configurator – Kitchens FL – Structure – Retreat – Blind Corner.
Features Configurator – Kitchens FL Cava – Structure – Retreat – Blind Corner.
Features Configurator – Kitchens FF – Structure – Retreat – Blind Corner.
After:
Features Configurator – Kitchens FL – Structure – Blind Corner.
Features Configurator – Kitchens FL Cava – Structure – Blind Corner.
Features Configurator – Kitchens FF – Structure – Blind Corner.
- Corrections
1. Fixed the situation where the parameter Sheet Offset, was not able to set with zero value. (1852093)
2. Fixed the situation where the fractional inch unit of measure, was not working correctly for all items on library. (1851530)
3. Fixed the situation where some parameter on Features Configurator - Kitchens FF - Drawer Box - General, was displayed incorrectly at the legend image. (1854298)
4. Fixed the situation where the parameter Bottom Back Retreat, was not applied on some box models on library. (1851595)
5. Fixed the situation where the parameter Nailer Top/Bottom Retreat, was working incorrectly on modules from library. (1852107)
6. Fixed the situation where the External Retractor on Blind Corners, was working incorrectly when the value of the parameter was edited. (1853403)
7. Fixed the situation where when were add more than four Adjustable Shelf on a module, only three of it were appearing. (1851505)
8. Fixed the situation where the Support L options for Adjustable Shelf on library, was appearing incorrectly. (1852089)
9. Fixed the situation when was set the Dado Construction Option for modules, it was applied incorrectly on drawers too. (1851524)
10. Fixed the situation where the Clipped Corners, were without faces. (1857263)
11. Fixed the situation where the Cava Handler, was presented in the handles option on Kitchens FL. (1857252)
12. Fixed the situation where the Back Panel on Cava Base Corner Right module, was not resizing correctly. (1857257)
13. Fixed the situation where the Base Ends on Kitchens FL Cava, was applied incorrectly with Side Panel Cava Operation (1857260)
14. Fixed the situation where the Doors and Fronts of Kitchens FL Cava, were without preview. (1857262 and 1857620)
15. Fixed the situation where some modules of Kitchens FL Cava, weren't appearing correctly on Image Preview. (1857259)
16. Fixed the situation where the Cava Corner Countertop, was not working. (1857470)
17. Fixed the situation where, for the modules of Kitchens FL Cava, the model option weren't displayed. (1857467)
18. Fixed the situation where the doors were with more than one face for which perfil side. (1857616)
19. Fixed the situation where the Edge description, of the Floating shelf, was incorrectly. (1857265)
20. Fixed the situation where the Top and Bottom Retreat parameters, was not working on corners modules from Kitchens tab.
21. Fixed the situation where the following parameters weren't working correctly on modules from library: (1838307)
- Retreat for Back Right Stretcher for Left Corner
- Retreat for Back Right Stretcher for Right Corner
- Retreat for Back Right Stretcher for Oblique Corner
- Retreat for Back Left Stretcher for Left Corner
- Retreat for Back Left Stretcher for Right Corner
- Retreat for Back Left Stretcher for Oblique Corner
22. Fixed the situation where the Edge Band, on pieces, was not covering faces correctly, and it was not working correctly on the technical drawing. (1857266)
23. Fixed the situation where the changes, made on the depth of Ending Panels, weren't displayed in the 3D space.
V.03 R10 | Design - Produce - Automate
Date: 03/16/2022
- Enhancements
1. It was updated the dimensions of the pieces on Compositions tab;
-
Maximum Width: from 965.2mm to 2700mm;
- Maximum Depth: from 762mm to 1800mm;
2. It was included doors and drawers at the Appliances Cabinets Module, from Kitchens FL and Kitchens FF on Closets Builder. (1843098)
3. It was included a new option of constructive method called Mortise & Tenon for the frames. It can be found on Features Configurator – Hardware – Hardware for Frame/ Pocket Screw – E;
4. It was included a new option of construction method called Cava, for the Kitchens FL on library. It can be found on Kitchen FL Cava tabs. It’s possible to set the modules from Kitchen FL Cava by Features Configurator, similar with the Kitchen FL, which works currently.
5. Included the Broom/Pantry Modules in Kitchens FF on Closets Builder. (1847596)
- Corrections
1. Fixed the situation where the Stretcher piece wasn't resizing when the thickness side was changed. (1842727)
2. Fixed the situation where wasn't displayed the legend image on Features Configurator – Kitchens FF – Structure – Clipped Corner. (1842447)
3. Fixed the situation where wasn't displayed the legend image on Features Configurator – Kitchens FF/FL – Thickness – Retractors. (1842436)
4. Fixed the situation where the legend image displayed on Features Configurator – Composition – Platform Toe Kick, was described incorrectly. (1847545)
5. Fixed the situation where the Bottom Back Retreat parameter, wasn't applaied on Sink Cabinets from Kitchens FL. (1847557)
6. Fixed the situation where the Bottom Back Retreat parameter, wasn't applaied on Sink Cabinets from Kitchens FF. (1847562)
7. Fixed the situation where the modules of Closet Tabs on Closets Builder, was working incorrectly. (1851540)
8. Fixed the situation where the Bottom Back Retreat and Back Retreat Adjustable Shelf parameters, was working incorrectly. (1851616)
9. Fixed the situation where the D parameter on Features Configurator - Kitchens FF - Structure - Internal Doors, was displayed incorrectly at the legend image. (1851494)
10. Fixed the situation where the Bottom Back Retreat parameters was working incorrectly on Wall tab, from Kitchens FL. (1851581)
V.03 R09 | Design - Produce - Automate
Date: 03/03/2022
- Enhancements
1. It was included a new option, Invisible Door, on Closets Builder for all modules.
- Corrections
1. Fixed the situation where the door's gap, from the Closets Builder, was working incorrectly. (1844886)
2. Updated the description from Electro to Appliances on all items of the library. (1842825)
3. Fixed the situation where the retreat of the back panel of Base w/Sink module, did not working correctly. (1842814)
4. Updated the image in Features Configurator - Composition – Floating Shelves. (1842718)
5. Fixed the situation where it wasn't able to apply a right side on modules from Closets on Closets Builder. (1842742)
6. Fixed the situation where the D parameter in Features Configurator - Kitchens FL/Kitchens FF – Structure – Components Visibility – Wall Corners, was described incorrectly. Now the D parameter is described as Has Top. (1842816)
7. Fixed the situation where, it was missing two door models options in Features Configurator - Kitchens FF/ Kitchens FL/ Closets – Structure – Components Visibility – Doors – M/N. Now it is possible to set all doors styles of the library. (1842432)
8. Fixed the situation where it was missing the F parameter, at the image in Features Configurator - Kitchens FF/FL – Structure – Drawers – General - F. (1842424)
9. Fixed the situation where the shelves of the cabinet modules from Kitchen FF - Closets Builder, were incorrectly resizing. (1842996)
10. Fixed the situation where the Topping Retreat parameter, was working incorrectly on modules from Closets Builder. (1844884)
11 Fixed the situation where the image was displayed incorrectly the parameters in Features Configurator - Kitchens FF – Thickness – Drawer Thickness – B/D. Also, the A - Back Panel Drawers Thickness parameter, was incorrectly setting other pieces of the drawer modules. (1842383)
12. Fixed the situation where the back panel of the drawer, from the modules on Closets Builder, was resizing incorrectly when it was used in narrow spaces. (1842377)
13. Fixed the situation where every time when opening the Promob, the same Update was displayed to download. (1841423)
14. Fixed the situation where the Built-In Doors, in Kitchens FL - Closets Builder, was incorrectly resizing when it was used more than one door in the same space. (1830784)
15. Fixed the situation where was missing the image of the parameters in Features Configurator - Kitchens FL – Structure – Retreat – Back Panel – Base w/ Sink – A/ B/ C/ and D. (1842428)
16. Fixed the situation where the retreat of the Fixed Shelves of Kitchens FF/FL - Closets Builder, was incorrectly resizing. (1841140)
17. Fixed the situation where the parameters in Features Configurator - Standard – Edge Banding – Thickness were not able to set some values in inch. (1842823)
18. Fixed the situation where the drawers from Closets Builder were incorrectly resizing. (1842734)
19. Fixed the situation where the drawers from Closets Builder were working incorrectly when they were set on cabinets with more than one division, or when they were placed in spaces between the division. (1843237)
20. Updated the image in Features Configurator - Kitchens FF/FL – Structure – Drawer Box - Undermout. (1842452)
21. Updated the image in Features Configurator - Kitchens FF/FL – Structure – Drawer Box - Ball Bearing. (1842459)
22. Fixed the situation where the edge from the fixed and adjustable shelves, was working incorrectly on budget and technical documents. (1845984)
23. Fixed the situation where the dimensions of the Shelves from Closets Builder were resizing and working incorrectly. (1842827)
V.03 R08 | Design - Produce - Automate
Date: 02/10/2022
- Enhancements
1. It was included a new option of panels on Panels - Ending Panels - Standard (Slab, Shaker, Frame Only, Glass Door), 5 Piece Raised Panel (D5PRAP1, D5PRAP2, D5PRAP3), 5 Piece Recessed Panel (D5PREP1, D5PREP2, D5PREP3), Miter Frame Flat Panel (DMFFP1, DMFFP2) and Miter Frame Raised Panel (DMFRP1, DMFRP2).
2. It was included two new options of shelf support/structure:
-
Floating/Concealed Shelf:
-
Floating:
-
Triade:
-
Triade Bracket:
-
Triade Profile:
-
Floating:
-
Ledger board:
-
Ledger
-
Ledger
It can be set on Features Configurator – Composition – Floating Shelves:
3. It was included new items, which are available on the Clipped Corner tab on Kitchens FL – Base, Tall and Wall, Kitchens FF - Base, Tall and Wall and Closets – Clipped Corner. These modules are able in Toe Kick, Plastic Leg and No Base constructive methods.
It can be set on Features Configurator:
- Kitchens FL - Structure - Clipped Corner:
-
Kitchens FF - Structure - Clipped Corner:
- Closets - Structure - Clipped Corner:
4. It was included three new items of Blum Runners Partner following the specifications by technical guide.
-
TandemBox
-
Tandem
- Movento
5. Glass Doors: It was included new doors models, which are available on the Kitchens FL, FF and Closets.
It can be set on Features Configurator – Doors/Fronts – Profile:
-
Profile 45
-
Profile 45 + Gola
-
Profile 50
- Profile Edge
6. It was done an association of all library parts with the Plugin Homag ABL210B and the Plugin Homag BP195T. (1835929)
- Corrections
1. Fixed the situation where the thickness of the rectangular topping piece from wall tab on Kitchens FL did not work correctly when it was set its thickness. (1834040)
2. Fixed the situation where the parameters of Door Reveal on Features Configurator – Structure – External Doors – Wall was not displayed. (1832950)
3. Fixed the situation that the resizes doors of the Wall Cabinet Module from Kicthens FL on Build Closets was not work correctly. (1832950)
4. Fixed the situation where the edge band from composition pieces was not displayed correctly on budget.
5. Fixed the situation where the description of module on Kitchens FL - Base - Corners - 90 Right was incorrect. (1838269)
6. Fixed the situation that a nonconformity was displayed when a new project was created. (1838183)
7. Updated the doors description of Towers modules on Build Closet and fixed the situation where these doors did not resize correctly. (1838220 and 1838238)
8. Fixed the situation where the Built-in drawers did not have handler selection. (1838234)
9. Fixed the situation where the bottom of the Oblique Corner module did not resize correctly. (1838285)
10. Fixed the situation where the stretcher of Corner Frontal module did not displayed correctly the position of frontal edge.(1838313)
11. It was included frontal vertical stretcher on Corners from Kitchens FL tab. (1838278)
12. Fixed the situation where the composed panel was sent by incorrectly way to cut plugin. (1838620)
13. Fixed the situation where the standard parameters “I”, “J”, “L” and “M” on Features Configurator - Kitchens FL/FF - Structure - Retreat – Stretcher did not work correctly. (1838301)
V.03 R07 | Design - Produce - Automate
Date: 01/24/2022
- Enhancements
1. It was changed the name of the tabs from Column Kitchens FL and Column Closets to Cut-out Kitchens FL and Cut-out Closets, on Build Closet. (1827799)
2. It was included new parameters on Features Configurator for configure the visibility of all handles. (1829098)
3. Updated the finishing of materials from Arauco tab.
4. It was included a new parameters to set the Blind Corner on FL, FF and Closets tabs.
5. It was included new partners for Materials Tab following bellow:
- Arborite Tab: 114 new materials
- Uniboard Tab: 155 new materials
- Wilsonart Tab: 239 new materials
- Navimar Tab: 176 new materials
- Corrections
1. Fixed the situation where some materials from Arauco tab weren't translated. (1828368)
2. Fixed the situation where the maximums and minimums dimensions of the modules from Kitchen FL, FF and Closets didn't work correctly as they had been set on Features Configurator. (1828165)
3. Fixed the situation where the Glasses and Profiles items didn't show with the standard model finish correctly. (1828205)
4. Fixed the situation where the middle crossbar didn't working correctly at the module 2.2. Door + 2 Drawers on Kitchens FL - Base - Cabinets. (1828471)
5. Fixed the situation where the sizing of the doors from the Peninsulas tab didn't work correctly. (1828181)
6. Fixed the situation where the Sliding Doors were without the Door Style option on Models tab. (1827891)
7. Fixed the situation where the Natural Chestnut Tree material from Arauco tab was with the incorrectly register.
8. Fixed the situation where the Back Panel at modules didn't resize correctly. (1828162)
9. Fixed the situation where wasn't possible to set correctly the thickness of the parts from internal drawers on Build Closet - Closets. (1816107)
10. Fixed the situation where the Drawer without Front model, had conflict between module parts, and the standard insertio'n was built incorrectly . (1830978)
11. Updated the description of Parameter C on Features Configurator - Hardware - Screw for Frame / Pocket Screw - C to Pocket Srcew Frame Internal Use.
12. Fixed the situation where the handles was not sent to Warehouse Report and to Puchased Item Report.
V.03 R06 | Design - Produce - Automate
Date: 01/04/2022
- Enhancements
1. Fixed the Corner Cabinets Minimum/Maximum Width in library follow below: (1821852)
- Frame Less Corner:
Base: Minimum Width/Maximum Width
Base:
36" Oblique corner 15" 70"
36" 90 Left/Right 15" 70"
30" Blind Left/Right 15" 70"
Wall:
24" Oblique Corner 12" 70"
24" 90 Left/Right 12" 70"
30" Blind Left/Right 12" 70"
- Face Frame Corner:
Base:
36" Oblique Corner 15" 70"
36" 90 Left/Right 15" 70"
24" Blind Left/right 12" 70"
Wall:
24" Oblique Corner 12" 70"
24" 90 Left/Right 12" 70"
30" Blind Left/Right 15" 70"
2. Updated the library to integration with the Builder.
3. It was included a new option of Internal Doors and Drawers on library and Closets Builder. Now it is possible to choose between External and Internal Doors/ Drawers on the Parameters on Features Configurator Kitchen FF/Kitchen FL/Closets > Structure > Box and when used the Internal Option is possible to select a Door Stopper.
Also, it was included two new kinds of hinges for Internal Doors for Kitchen FF tab. It is available on Models Tab of the item.
4. Blum Library was updated. It were included new items and change old items as below:
Update of the HK System
- It was changed the system name from HK System to HK Top.
- It was changed the holes following the technical guide.
- It was changed the codes and descriptions following the technical guide.
-
It was included the Tipon following the specifications sended by customer.
Update of the HK-S System
- It was changed the drawing from slide of the items following the attack sended by customer.
- It was included the Tipon following the specifications sended by customer.
Inclusion at the HK-XS System
-
It was included a new system following the specifications by technical guide.
Update of the Movento System
- It was included the Tipon following the specifications sended by customer.
-
Only at the budget.
Update of the Tandembox System
-
It was included the Tipon following the specifications sended by customer.
Update in System Hinges
- It was changed the technical specifications following what was sended by customer.
- It was included the Tipon following the specifications sended by customer.
- Corrections
1. Fixed the situation where the Corners Modules on tabs Kitchen FL and Kitchen FF from library did not work correctly when it was set the configurations on Features Configurator Kitchen FF/ Kitchen FL -> Structure -> Retreat -> Bottom. (1806053)
2. Fixed the situation where the top item of Modules on tab Kitchen FL from library did not work correctly when was set the Dado Construction option. (1824573)
3. Fixed the situation where extra items of the option Separated Parts and Machining from Shaker Door Models were displayed on report. Also, the pieces of the door did not work correctly on Cut Pro plugin. (1821031 and 1823813)
4. Fixed the situation where an image of the Parameters on Features Configurator Kitchen FF/ Kitchen FL > Structure > General was not displayed all options correctly.
5. Fixed the situation where the Parameter E on Features Configurator Kitchen FF/ Kitchen FL > Structure > Frame Dimensions did not work correctly. (1819126)
6. Fixed the situation where the fixing of intermedium crossbar of Module 1 Door + 1 Drawer on tab Kitchens FL did not work. (1819134)
7. Fixed the situation where was not possible to edit values at Parameter E on Features Configurator Kitchens FF Dimensions > External > Tall-Height (1817124)
8. Fixed the situation where the Parameter Has Top Nailer on Features Configurator Components Visibility did not work on Closets Builder - Closets.
9. Fixed the situation which when used the option Edit Tops, it did not work correctly. (1816107)
V.03 R05 | Design - Produce - Automate
Date: 11/25/2021
- Enhancements
1. Was included two new models for doors and fronts. It can be found on Layouts Configuration - Doors / Fronts – Glass Door and Layouts Configuration - Doors / Fronts – Frame Only.
2. Update was made in the textures available on the Metals tab.
3. Update was made in the Pocket Screw Frame Atributes. Now it’s possible to choice between the options, Use it or do not use it, Maximum distance between screws and Screw Used (dimensions). It can be found on Layouts Configuration – Hardware - Screw for Frame/ Pocket Screw.
4. Was included the Platform Toekick Box for supporting cabinets on Library – Compositions.
5. Updated the Oblique Corners Modules on Library. Now its has an option to edit the dimension of each side. The A and B option do not consider any standard angles of the door, and allow to edit the dimensions manually.
- Corrections
1. Fixed the situation, which the Maker NA icon, of identity, was displayed incorrectly into Identity folder. (1815464)
V.03 R04 | Design - Produce - Automate
Date: 11/11/2021
- Enhancements
1. It was included Drawers with No Front on Build Closet for all options of modules which has drawers available.
2. Updated the textures available on the Metals tab.
- Corrections
1. Fixed the situation where did not shown correctly the images from reports. (1812612)
2. Corrected the situation where the components of the doors were without a defined description on technical drawing. (1812182)
3. Corrected the situation where the Panels tab on Features Configurator was not displayed. (1811590)
4. Fixed the situation where a unconformity was shown when was selected the option Separated Parts on Features Configurator - Doors / Fronts. (1811584)
5. Corrected the situation where the modules did not follow correctly the configuration from Features Configurator when used the constructive model Mitered Butt Joint. (1811589)
6. Fixed the situation where extra items of the doors were displayed on report. (1811583)
7. Fixed the situation where even when applying the values for the settings Shaker Door Thickness or Thickness Crossbar the door remains with the initial measurement. (1811580)
8. Fixed the situation where the Parameter “G” was not displayed on the slide of the door. (1811585)
9. Fixed the situation where the edge band measure was not budgeting correctly and: (1811588)
-
Square dimensions must be presented as the following:
-
○ square feet = ft² or sq.ft
-
○ square yard = yd² or sq.yd
-
○ square meter = m² or sq.m
-
○ square feet = ft² or sq.ft
- Inch abbreviation must be In.
10. Corrected the situation where some items were in the wrong category when clicking the home folder of the Features Configurator. (1811579)
11. Fixed the situation where the attribute for applying indentation of the constructive method Dovetail was not working correctly. (1811586)
12. Corrected the situation where the side panel and bottom were displayed even when the option to remove it from the module was selected. (1808090)
13. Fixed the situation where the drawers Ball Bearing and Undermount were not working correctly. (1811958)
V.03 R03 | Design - Produce - Automate
Date: 10/20/2021
- Enhancements
1. Was included a new constructive model for doors and fronts. Now it’s possible to choose between Single Item (all doors and fronts), Separated Parts (all doors and fronts) or Machining (Shaker’s doors and fronts) assembly methods. Also, it’s possible to configurate the parameters of the item, like the thickness or dimension of each piece used for the construction of the door/front. It can be found on Standard – Doors/ Fronts on Layouts Configuration.
Shaker
5 Piece Raised Panel
5 Piece Recessed
Miter Frame Flat Panel
Miter Frame Raised Panel
- Corrections
1. Fixed the situation where the Toe Kick in Closets Builder – Closets – Turning Doors w/ Toekick was displayed even when the option to remove it from the module was selected. (1802117)
V.03 R02 | Design - Produce - Automate
Date: 10/14/2021
- Enhancements
1. Was included two new constructive models for drawers modules. This model is the Dovetail Construction, and it has two options to choose: Dovetail Joint and Half-Blind Dovetail Joint. Both are available in the Library and in the Closets Builder. It can be found at Kitchens FF / Kitchens FL / Closets – Structure – Drawer Box – General – Parameter A.
2. Included an option to define measure units of items. Available on Features Configurator.
3. Fixed the visual form of the Milling (Circle and Square) on the modules. Now it’s possible to see through the piece which is receiving the machine operation.
V.03 R01 | Design - Produce - Automate
Date: 10/11/2021
- Enhancements
1. Was included a new constructive model for Cabinet modules. This model is the Mitered Butt Joint and be able on library and Closets Builder.
2. Was included a new constructive model for Base and Tall Tab’s modules. These model is the Standard and is able at Kitchens FL on Library and Closets Builder.
3. Was included a Vertical Stretcher option for FL Construction. Now it’s possible choose between Horizontal and Vertical options for the Base and Tall tabs modules.
- Corrections
1. Fixed the situation where the Default Value of Sheet Board Variation like already was not like already had been defined previously. (1802075)
2. Fixed the situation where an extra toe kick was associated on Turning Door w/ Toekick Modules on Closets Builder - Closets. (1799785)
3. Fixed the situation where the parameter “E” at Kitchens FL – Structure – Blind Dado Construction on Layouts Configuration was not displayed. (1802087)
4. Fixed the nomenclature from Blind Dado to Dado Construction at Fittings - Kitchens FL – General – Parameter A on Layouts Configuration. (1802081)
5. Fixed the situation where the Back Panel in Closets Builder - Closets was displayed even when the option to remove it from the module was selected. (1802111)
V.03 | Design - Produce - Automate
Date: 09/23/2021
- Enhancements
1. Added new materials to the Materials tab: Egger, Fennix and Tafisa. Available on Material selection.
2. New items available on Panels Tab: include Board Panels, Honeycomb Panels and Filler Panels. Dimensions can be set on layout configurator. (1766884)
3. Added Flush Inset Appliances, available at Closets Builder.
4. Default material changed from white to a new generic material, this allows a custom register of white material. Available on standard models.
- Corrections
1. Corrected the situation where it was not possible to exclude the front stretcher of the module built in the Closets Builder. (1797479)
2. Fixed the situation where Minifix drilling position is not matching with wood dowel. (1799025)
3. Corrected the translation of the word Discount, the right term for that is reveal. (1798755 )
4. Corrected the situation where it was not possible to make adjustments to the drawer dimensions in the Layout Configurator in Kitchens FL - Dimensions - Drawers - General - Height. (1798259)
V.2 R.11 | Design - Produce - Automate
Date: 08/26/2021
- Enhancements
1. Was included an independent Glass item on library available inside the Accessories tab;
2. Was included on Layouts Configuration – Hardware - Holemaking an option of set Hole to fix the Hinges, Drawer Tracks and Support for Shelves;
- Corrections
1. Fixed the situation where the module from Single Rabbet Joint didn't use the operation to join the components. (1789436)
2. Fixed the situation where some previews of Style Drawer were missing. (1767710)
3. Included an option of module Base Cabinet on Kitchens FL; (1777582)
4. Included an option of vertical division which divide the other components of the module on Closets Builder - Wall cabinets; (1777580)
6. Fixed the situation where the Automatic Function for Countertop and Baseboard was missing on Closets Builder - Kitchens FL and Closets Builder - Kitchens FF. (1777347)
7. Fixed the Wall Liftup Cabinets width maximum dimension from 24'' to 47'' (inches), on Kitchens FL - Wall - Cabinets and Kitchens FF – Wall – Cabinets. (1789427)
8. Fixed the Wall Liftup Cabinets width maximum dimension from 24'' to 47'' (inches) on Kitchens FL - Base - Cabinet’s w/ Drawers and Kitchens FF - Base - Cabinets w/ Drawers. (1789417)
9. Fixed the position of the Plastic Legs. It was being inserted in front of the toe kicks. (1789439)
10. Fixed the situation where the Automatic Function didn’t work in the modules Kitchens FF - Base - Corners and Kitchens FL - Base - Corners. (1789426 e 1789424)
11. Fixed the situation where were used the Closets Builder to design a base cabinet with a bin accessory, part of the bin structure goes through the door. (1784452)
12. Replaced the wrong message which was shown on the attributes from Configurator - Standard – Measure to the correct message: In case these options are changes, please make sure prices related to the materials are updated on the Prices Configurator to the selection made. (1788676)
13. Fixed the situation where the builder's wall cabinet was using the top and bottom rail widths from the base layout configuration settings. (1790641)
14. Fixed the situation where issues on assembly of the Shaker Doors/Fronts occurs after the latest update (1794766)
V.2 R.10 | Design - Produce - Automate
Date: 08/12/2021
- Enhancements
1. All library parts were associated with the Jaragua CNC Solid Plugin. (1776158)
- Corrections
1. Fixed the situation of the face frame base cabinet rail width was displayed incorrectly. (1785889)
2. Fixed the situation where the Blum items were not in the budget. (1773110)
3. Corrected translations of shelves and divisions. (1782139)
4. Corrected the nomenclatures of the Budget / Order options. (1775220)
5. Fixed the situation where line boring values were being converted to inches, adjusted the attribute settings. (1786113)
V.2 R.9 | Design - Produce - Automate
Date: 07/15/2021
- Corrections
1. Replaced the layer description of Ceiling Definition from Ceil for Ceiling and layer description of Light Definition from Luz for Light. (1776512)
2. Replaced the existing wall rulers on the current version for the new rule Level Line (3" - 32" - 60" - 75" - 92")”. (1770937 and 1776322)
3. Fixed the situation where it was not possible to edit the width of the Countertop Dimension item on Tooping wizard. (1777348)
4. Fixed the situation where some materials were missing the translation that was previously performed in requests 1760856, 1760864 and 1760861. (1777672)
5. Fixed the situation where some new materials that were included in version V.2 R.8 were not displayed. (1777673)
6. Fixed the title of the group Glass|Acrylics|Ceramics for Glass | Acrylics | Ceramics. (1775668)
7. Fixed the situation where it was not possible to edit the dimensions of the Closets drawers. (1777583)
8. Reordered the new Tafisa and Finsa materials for the current brand option. (1775638)
9. Fixed the situation where the material and layer were not displayed in the Tube Hanguer - Closets Builder item. (1777584)
V.2 R.8 | Design - Produce - Automate
Date: 07/07/2021
- Corrections
1. Fixed the situation where the hardware of the shelves had the wrong attribute applied, causing it not to follow the correct pattern, specific attributes of distance were created for the hardware of shelves. (1771502)
2. Specific rules apply for the different runners models. (1771503 )
3. Fixed a situation where the frame was incorrectly positioned. (1772430)
- Enhancements
1. Inclusion of the materials:
- Wood
- Alder
- Bamboo
- Birch
- Hickory
- Pecan
-
Tafisa
- First Dance
- Golden Light
- Brass Brand
- Crème de la Crème
- Treasure Trove
- New Wave
- Winter Fun
- Weekend Gateway
- Casting a First Light
- Feria
- Brava
- Viva
-
Arauco NA
- AF225 Black Ice
- AF232 Natural Linen
- SF233 Fossil
- W919 Cotton White
- BLK100 Black
- SF100 Victorian White
- SF213 Fog Grey
- WF100 Desert Glow
- Prism TFL
- TFL Basics
-
Egger
- Premium White
- Light Grey
- Black
- White Halifax Oak
- Hardrock Maple
- Amber Pearwood
- Perfect Sense
- Laminates
-
Fennix
- Bianco Dover
- Beige Arizona
- Nero Ingo
- Rosso Askja
- Azzurro Naxos
- Giallo Kashmir
- Verde Brac
- Acciaio Hamilton
- Argento Dukat
- Oro Cortez
- NTM
- NTM Bloom
- NTA
-
Formica NA
- Solid
- Dover White
- New Burgundy
- Graphite
- Black
- Engineered Quartz
- Paloma Polar
- Carrara Envision
- Neo Cloud
- Stone Marble
- Carrara Bianco
- Portico Mable
- White Marble Herringbone
- Colors
- Stone
- Finsa
- Chestnut
- Bosse Cedar
- Cherry
- Eucaliptus
-
Wilsonart
- Galera
- Calacatta Volengo
- Monte Amiata
- Satin Stainless
- Distressed Pine
- Quartzite Falls
- Spanish Limestone
- Quartz
- Solid Surface
- TFL
- Thinscape Performance Tops
V.2 R.7| Design - Produce - Automate
Date: 07/01/2021
- Corrections
1. Fixed the situation where fixing the drawer front with the false front, was not generating hardware.
2. Fixed the situation where the screw did not generate drilling.
3. Epoxi option missing on Drawers: The attributes related to the Epoxy Drawers model have been changed, as this model doesn’t exist in the library. (1771505)
4. Runner drilling missed: Fixed the situation where the drill markings for the slides were not being made on the sides. (1771507)
5. Plate board Reference Assembling: The plate structures have been changed so that the thickness doesn’t add zero when it is less than 10 mm. (1769290)
6. Edge band Reference Assembling: Created formula so that when assembling the reference of the edge band, the thickness is rounded according to the API. (1769294)
7. Dowel remaining on Cabinet Construction: Fixed the situation where, the attribute defined the removal of dowels in the construction, but the kickboard remained with dowels. (1771500)
- Enhancements
1. Available the Rabbet joint in the Features Configurator the Line Boring.
V.2 R.6 | Design - Produce - Automate
Date: 06/18/2021
- Corrections
1. Fixed the situation where when selecting fixed shelves, if you selected the gap to insert the shelves, they changed and an incorrect shelf called copy was displayed.
- Enhancements
1. Available in the Features Configurator the Line Boring.
2. Inserted the Wood Item option in the Modules on Compositions - Wood Component, properties are so available in the Features Configurator on Compositions Tab.
3. Is now possible to set minimum and maximum sheet dimension for compositions items on Features Configurator.
V.2 R.5 | Design - Produce - Automate
Date: 06/11/2021
- Corrections
1. Fixed the situation where when a module was inserted with 1 door, the configured retreat were not respected.(1764878 )
2. Fixed the situation where the layout configuration don't apply to the Closets Builder modulation in Kitchen library. (1764881)
- Enhancements
1. Made the Kick board for Toe kick and Plastic Legs boxes in the Automatic Functions.
V.2 R.4 | Design - Produce - Automate
Date: 05/31/2021
- Corrections
1. Fixed the situation where when inserting a bin can in any kitchen builder row the bin can was positioned outside the module. (1756871)
2. Corrected the situation where when inserting double bin cans in the Closets Builder in the lower kitchen modules, they were positioned out of the Cabinet. (1738393)
3. Fixed the translation of the name of some materials. (1760856, 1760861, 1760864)
4. Corrected the situation where the item with reference not assembled. (1760855)
5. Corrected the situation where the Handle Positioning Service in the closet line was incorrect.
- Enhancements
1. Made the False Drawer option available in the Style tab.
V.2 R.3 | Design - Produce - Automate
Date: 05/31/2021
- Corrections
1. Adjustment made to the Back Panel description. (1758578)
2. Adjusted the model names of the drawer formats. (1758574)
3. Corrected the situation in which the Commercial Door Reference lines did not have the reference registered in the item. (1759703)
4. Adjusted the Crossbar description for base of the cabinets. (1758546)
5. Corrected the image representing the Crossbar in the Features Configurator.(1723165 )
- Enhancements
1. Inserted the Drawer Depth option that allows the user to define a specific depth for each drawer, through the Properties tab.
2. Inserted the option for Base Corners with top in the Features Configurator, and included on Features Configurator - Structure - Components Visibility - Base Corners.
V.2 R.2 | Design - Produce - Automate
Date: 05/31/2021
- Corrections
1. Corrected the image of representation of the Corners Back Stretcher in the Features Configurator. (1730379)
2. Corrected the image of the Drawer Box module representation in the Features Configurator.( 1756351 )
3. Corrected the A&B measurement image of the Corner module representation in the Features Configurator. (1734120)
4. Changed the tab name from Electros to Appliance. (1721126)
5. Corrected the situation where Material CuttingCode not assembled on the csv for Doors. (1758560)
6. Corrected the Kit FL Countertop missing representation. (1756358)
- Enhancements
1. Added new construction model Dado Construction - Through.
2. Added new construction model Dado Construction - Half Blind.
3. Added new construction model Dado Construction - Blind.