IMPORTANTE:
As liberações são feitas gradativamente, portanto, é possível que seu Promob Maker não esteja na última versão, para recebê-la atualize seu Promob.
Para verificar as versões referente ao sistema Promob Maker, clique aqui.
Consulte as últimas atualizações do Guia de Produto da biblioteca Promob Maker MX aqui.
OBSERVAÇÕES: O Guia de Produto é constantemente atualizado, portanto, sempre consulte o seu conteúdo através desta página de Release Notes.
Verifique abaixo as últimas novidades da biblioteca do Promob Maker MX:
▼ V.02 R.19
Fecha: 18/03/2026
Mejorías
Constructor de Armarios
1. Ahora se pueden habilitar y deshabilitar los Fondos de Armarios de Dormitorios y Dormitorios Lateral Interna desde Constructor de Armarios.
2. Ahora se pueden agregar Refuerzos traseros, Superior, Inferior y Central a los Armarios de Dormitorios y Dormitorios Lateral Interna desde Constructor de Armarios. Se creó el atributo para dimensión de refuerzo trasero en Armarios. Las opciones de configuración están disponibles en: Dormitorios – Ingeniería – Estructura – Armarios/Esquineros – Dimensiones/Espaciados.
3. Ahora el mínimo de profundidad de los Armarios es de 100 mm en Dormitorios y Dormitorios Lateral Interna de Constructor de Armarios.
▼ V.02 R.18
Fecha: 09/01/2026
Mejorías
Modulación
1. Inclusión de cajones U. Se agregaron los cajones U para correderas Estándar y Ocultas.
Configurador de Dimensiones
1. Se agregó la opción para cambiar el método constructivo de cajones Estándar y Ocultos, con nuevos atributos en el Configurador de Dimensiones.
Rutas afectadas:
Cocinas/ingeniería/Cajones/Cajones Telescópicos/K-Reducción Laterales
Cocinas/ingeniería/Cajones/Cajones Telescópicos/K-Aumento Frente Falsa/Trasera
Cocinas/ingeniería/Cajones/Cajones Invisibles/K-Reducción Laterales
Cocinas/ingeniería/Cajones/Cajones Invisibles/K-Aumento Frente Falsa/Trasera
Correcciones
Configurador de Dimensiones
1. Se corrigió la situación donde la holgura lateral del entrepaño móvil no se aplicaba, incluso cuando se había definido un valor en el Configurador de Dimensiones.
▼ V.02 R.17
Fecha: 20/10/2025
Mejorías
Configurador de Dimensiones
1. Ajustada la altura mínima del Zócalo Melamina a 50 mm en el Configurador de Dimensiones.
Ruta: Dimensiones de Cocinas/Externos/Cocinas/Dimensiones Externas/Zoclos/C-Altura.
2. Añadido un nuevo valor de configuración para Altura Gola C en el Configurador de Dimensiones.
Constructor de Armarios
1. Incluida la pestaña Accesorios en las opciones Internos para Despenseros en el Constructor de Armarios.
2. Incluidas holguras frontales para bases y techos de los Armarios de Puerta Giratoria en el Constructor de Armarios.
Modulación
1. Ajustada la posición de las ménsulas para entrepaños móviles, que ahora se muestran por defecto al insertar el módulo en el ambiente.
2. Incluida la opción de Frente Falso en los módulos Rinconeros Rectos con Puerta Ciega, disponible en Cocinas y Cocinas Gola.
3. Realizada la inclusión del módulo de 2 cajones y 1 interno en Cocinas y Cocinas Gola.
4. Ajustado el valor mínimo de profundidad de 250 mm a 70 mm del Armario c/Puertas Giratorias s/Zoclos.
Proveedor Cosentino
1. Realizada la inclusión del proveedor Cosentino, y añadido la inserción automática de cubiertas.
Proveedor Blum
1. Incluidos los modelos de cajones Tandem, Movento, Antaro, Metabox y Merivobox de Blum en el Gabinete Especieros Blum.
Proveedor Arauco
1. Agregados dos nuevos acabados: em la línea Vesto del proveedor Arauco.
Avella
Morel
Accesorios
1. Realizada la inclusão de fijadores en los Agregados, de la categoría de Composiciones - Fondos.
Correcciones
Configurador de Dimensiones
1. Corregida la situación en que los refuerzos traseros de los Despenseros de Cocina no cambiaban según la opción seleccionada en el Configurador de Dimensiones.
Proveedor Blum
1. Corregida la situación en que los rieles del cajón Tandem Total de Blum se extendían fuera del cuerpo del cajonero.
▼ V.02 R.16
Fecha: 13/08/2025
Mejorías
Proveedores
1. Realizada la inclusión de nuevos acabados de Arauco: Canvas Ámbar, Copal, Sisal, Romero, Filigrana y Tulum. (2136415)
2. Realizada la inclusión de nuevos acabados Comsa, y eliminación de acabados fuera de línea.
Cleaf: Poro Noce, Traccia, Okobo Minato, Fronda Bardini, Jiometori Ojijima.
Finsa: Verde Arcilla, Verde Plomo, Gris Rioja, Negro, Gris Gu, Natural Grey, Roble Newman, Nowal Slow, Roble Stella, Roble Aurora.
Kaindl: Roble Evoke Sunset, Olmo Sangallo Shell, Roble Evoke Light.
Merino: Solar White, Folkstone Grey, Slate, Black, British Buff, Pumic Grey.
3. Realizada la inclusión del proveedor Mademel.
4. Realizada la inclusión de nuevos acabados Arauco: Melamina.
Correcciones
Proveedores
1. Corregida la situación en que el cajón Metabox Bajo y Alto de Blum no aparecía en Módulos Cajoneros con anchos de 881 a 1199, de las bibliotecas Cocinas y Cocinas Gola.
Modulación
1. Corregida la situación donde el Gola Italiana Superior no respetaba la longitud del tablero y desfasaba las piezas.
▼ V.02 R.15
Fecha: 16/06/2025
Correcciones
Configurador de Dimensiones
1. Corregido termos de traducciones incorrectos en imágenes y parámetros del Configurador de Dimensiones.
2. Corregida la situación en que una inconformidad era exhibida al seleccionar la carpeta Refuerzo en Oficinas - Cajones.
3. Corregida la situación en que havían parámetros de configuraciones duplicados en las configuraciones del proveedor Blum, en Blum - Cubrecanto Fondo Tandembox Antaro.
▼ V.02 R.14
Fecha: 15/05/2025
Mejorías
Modulación
1. Los términos Cocina Gola Madera, Jaladera Gola e Retractores han sido actualizados para, respectivamente, Cocina Corte 45, Jaladera de Aluminio y Refuerzos. (2202831, 2202826, 2173396 y 2173404)
Antes:
Después:
Configurador de Dimensiones
1. Se has puesto a disposición un nuevo parámetro en el Configurador de Dimensiones para editar el espesor de las frentes del módulo de Cajón Individual, disponible en Ítems Sueltos - Cajón Individual - Espesores.
Antes:
Después:
Proveedores
1. Realizada la inclusión de nuevas bisagras del proveedor Blum: Clip Top Blumotion 107° y Clip Top 107° en las opciones Baja o Alta. Las bisagras están disponibles en la pestaña del proveedor y en los agregados de las Puertas. Para utilizar los modelos Clip Top Blumotion 107º, hay que cambiar el tipo de perforación de la cazoleta a Presión. (2201678)
Las configuraciones se pueden realizar a través del Configurador de Dimensiones en:
Herrajes / Fijaciones - Herrajes - Bisagras - Perforación
Herrajes / Fijaciones - Blum - Montaje – Bisagras
Además, es posible ocultar la visibilidad de las bisagras a través del Configurador de Dimensiones en Montaje General - Condición de Visibilidad - Bisagras – Blum.
2. Inclusión de los proveedores One Skin y Tecnotabla como opciones de materiales disponibles. Se incluyeron cuatro líneas en el proveedor, a saber: Alto Brilho de One Skin y Diseños, Maderas y Unicolores de Tecnotabla. (125844)
One Skin - Alto Brillo: Black Alto Brillo, Black Mate, Cashmere Alto Brillo, Cashmere Mate, Grey Alto Brillo, Lava Grey Alto Brillo, Lava Grey Mate, Mineral Coffee Alto Brillo, Sahara Alto Brillo, Sunny White Alto Brillo, Sunny White Mate, Tortora Alto Brillo.
Tecnotabla - Diseños: C08. Lino Boga, C09. Lino Antologia, C23. Diversa Verde, C24. Diversa Amarillo, C26. Pix Blanco, C27. Pix Negro, Carrara Blanco, Carrara Negro, Diversa Blanco.
Tecnotabla - Maderas: C01.Fresno Invierno, C02. Nogal Abismo, C03. Hickory, C04. Roble Samano, C05. Roble Primitivo, C06. Nogal Paramo, C07. Roble Sibarita, C25. Tabasco, Encino Noche, Expresso Americano, V01. Teca Proteak, V02. Ocume Tribu, V03. Nogal Enigma, V04. Encino Albura.
Tecnotabla - Unicolores: C15. Negro Bruno, C16. Gris Meteoro, C17. Gris Viento, C18. Gris Claro, C19. Arena, C20. Blanco Calido, C21. Blanco Cristal.
3. Realizada la inclusión de un nuevo parámetro para configurar el diámetro y la profundidad de perforación de las correderas y bisagras Hafele, los cuales no estaban definidos por el proveedor. El estándar de perforación proporcionado por el proveedor permanece sin cambios. (2199259)
Presupuesto
1. Se agregó a la descripción de los tipos de presupuesto, la especificación se incluirá o no operaciones en el cálculo. Anteriormente, los presupuestos tenían descripciones sin diferenciación relacionada con las operaciones. (125372)
Antes
Presupuesto:
Montado, Explotado y Resumido.
Después
Presupuesto:
Explotado c/ Operación, Montado c/ Operación y Resumido c/ Operación.
Explotado s/ Operación, Montado s/ Operación y Resumido s/ Operación.
Correcciones
Herrajes
1. Se ha corregido la situación en la que el diámetro del tornillo de la bisagra Blum Tip-On no funcionaba. (2221652)
▼ V.02 R.13
Fecha: 20/03/2025
Mejorías
Modulación
1. Se realizó el ajuste de posicionamiento y redimensionamiento de los cajones del módulo Gabinete 2 Cajones + 1 Cajón Grande para que los cajones queden alineados con los del módulo Gabinete 2 Cajones. (2127245)
Proveedores
1. Realizada inclusión de nuevas correderas del proveedor Cerrajes:
-
Líneas Cocinas, Cocinas Gola e Cocinas Gola Madera:
Okulta Full Extension con Cierre Suave
Extensión con Cierre Suave
Extensión con Push
Integral 86mm
Stetik
Stetik con Riel Lateral
Stetik con Riel Rectangular Lateral
-
Líneas Baños, Dormitorios, Oficinas y Ítems Sueltos:
Okulta Full Extension con Cierre Suave
Extensión con Cierre Suave
Todas las correderas tienen profundidad de 500 mm y no se pueden utilizar en cajones con una profundidad menor que esta medida. Excepto la corredera Okulta Full Extension con Cierre Suave que tiene profundidades de 500 mm y 450 mm.
Las configuraciones se pueden realizar a través de Configurador de Dimensiones – Herrajes / Fijaciones – Cerrajes.
Otras configuraciones de la caja de cajón se pueden realizar a través de la respectiva línea en Configurador de Dimensiones – Nombre de la línea - Ingeniería - Cajones – Cajones Cerrajes.
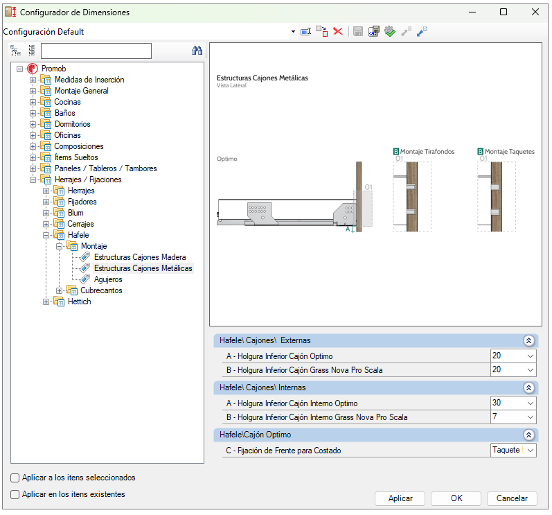
2. Realizada inclusión de nuevas correderas del proveedor Hafele:
-
Líneas Cocinas, Cocinas Gola e Cocinas Gola Madera:
Grass Nova Pro Scala Soft-Close H90
Grass Nova Pro Scala Soft-Close H186
Grass Nova Pro Scala Soft-Close H250
Las configuraciones se pueden realizar a través de Configurador de Dimensiones – Herrajes / Fijaciones – Hafele.
Configurador de Dimensiones
1. Se ha puesto a disposición un nuevo parámetro en Configurador de Dimensiones para definir si se mecanizará el panel de los módulos bajos de electros. Mejora realizada en el Configurador de Dimensiones, transladando a través la carpeta Electros Constructor de Cocinas - Ingeniería - Estructura - Altos a Cocinas - Ingeniería - Estructura - Bajos.
Antes:
Después:
▼ V.02 R.12
Fecha: 30/01/2025
Correções
Modulación
1. Se ha corregido la distancia incorrecta en los fondos de los cajones Merivobox de Blum, que anteriormente quedaban desplazados hacia atrás. Ahora, el posicionamiento ha sido ajustado para garantizar una alineación precisa y centrada, conforme a las indicaciones del proveedor. (2191062)
▼ V.02 R.11
Fecha: 08/01/2025
Mejorías
Modulación
1. Inclusión de un nuevo artículo disponible para uso individual, en una nueva línea, denominada, Ítems Sueltos. El Soporte Anclaje Francés tiene dimensiones de espesor y ancho superior e inferior de los refuerzos configuradas a través del Configurador de Dimensiones por el camino Ítems Sueltos - Soportes - Anclaje Francés. (2137910)
2. Incorporación de un zoclo suelto en la biblioteca para uso individual, en la nueva línea, denominada, Ítems Sueltos. El Zoclo posibilita editar material del refuerzo interno, espesor de los refuerzos y vano entre refuerzos mediante el Configurador de Dimensiones por el camino Ítems Sueltos - Zoclos - Estructura. Además, se permite configurar los cubrecantos desde Ítems Sueltos - Zoclos - Cubrecantos y el posicionamiento de fijadores en Herrajes/Fijaciones - Fijadores - Ítems Sueltos - Zoclos. (2137841)
3. El ítem Cajón Externo individual de la línea Composiciones fue transferido a la nueva línea Ítems Sueltos. Así cómo las configuraciones hay sido cambiadas de carpeta.
4. Nuevas opciones de módulos de Despensa añadidas en la línea de Cocinas, incluyendo Space Locker Blum 1 Puerta y Space Locker 2 Puertas. En la línea Cocinas Gola, se encuentra disponible el módulo Space Locker Blum 1 Puerta con opciones de jaladera en los lados derecho, izquierdo, central o sin jaladera. Las despensas cuentan con modelos exclusivos de gavetas Blum Legrabox.
Configuración de espacios entre los cajones en Herrajes/Fijaciones - Blum - Montaje - Space Tower.
Posibilidad de seleccionar, quitar o mover cajones y bisagras, ajustando su posición para garantizar compatibilidad entre elementos.
5. Dimensiones mínimas actualizadas para piezas de la línea de Composiciones, con un ancho y profundidad a 10 mm. Es importante realizar configuraciones previas para asegurar una visualización correcta y la generación precisa de información técnica, ya que el uso de dimensiones pequeñas podría afectar la representación de perfiles de herrajes. (2147660)
6. Adición de nuevas opciones de cajones Aluminio Genérico Bajo y Aluminio Genérico Alto en todas las líneas. Permiten ajustes para editar medidas de perforación y altura de los cajones en:
Montaje General - Cajones - Estructuras Aluminio Genérico.
Montaje General - Condición de Visibilidad - Cajones - Aluminio Genérico.
Herrajes/Fijaciones - Herrajes - Corredera Aluminio Genérico - Rieles Externos.
Además, es posible cambiar los códigos de cajones bajo y alto, así como el amortiguador, desde:
Montaje General - Códigos - Cajones Aluminio Genérico.
7. Añadido el entrepaño fijo en todos los módulos de la biblioteca que anteriormente contaban únicamente con estantes móviles, disponible a través de la pestaña Agregados. El entrepaño fijo se inserta por encima del entrepaño móvil, permitiendo ajustes manuales de posición. La configuración predeterminada del sistema mantiene el entrepaño móvil. (2139151)
Constructor de Armarios
1. Disponibilidad de dos tipos de frentes: externa y empotrada. Pueden utilizarse con los elementos de la pestaña Internos del Constructor de Armarios, permitiendo una apertura deslizante similar a los cajones. (2139152)
2. Actualización de la dimensión mínima del módulo de Torre con Puertas Giratorias en Despensas para las líneas Cocinas y Cocinas Lateral Interna. Ahora, es posible definir un ancho interno mínimo del módulo de hasta 500 mm. (2156989)
Cambio de dimensiones del horno y/o microondas disponible editando el Panel de Electros. Inserte el módulo en el ambiente, seleccione únicamente el Panel de Electros, haga clic derecho y acceda a la opción Editar Panel de Electros. En la ventana de edición, ajuste las dimensiones de los elementos y añada otros si es necesario.
Configurador de Dimensiones
1. Adición de nuevas configuraciones para la visibilidad del travesaño trasero superior y los espacios trasero, superior, inferior y lateral del fondo en módulos superiores sin puertas.
Herrajes
1. Inclusión de nuevos parámetros para añadir agujeros de fijación editables en los entrepaños móviles de las líneas Cocinas, Baños, Dormitorios, Oficinas y Composiciones. Los ajustes pueden realizarse mediante las siguientes rutas:
Herrajes/Fijaciones - Fijadores - Fijadores del Entrepaños - Línea - G - Número de Repeticiones.
Herrajes/Fijaciones - Fijadores - Fijadores del Entrepaños - Línea - H - Distancia entre Fijaciones.
Herrajes/Fijaciones - Fijadores - Fijadores del Entrepaños - Línea - I - Diámetro del Agujero de Marcado.
Herrajes/Fijaciones - Fijadores - Fijadores del Entrepaños - Línea - J - Profundidad del Agujero de Marcado.
Correcciones
Configurador de Dimensiones
1. Corrigida la situación en la que las laterales de los módulos inferiores de 2 lados en Islas de las líneas Cocinas y Cocinas Gola presentaban una configuración incorrecta de cubrecanto frontal y trasero. La opción adecuada es aplicar cubrecantos en ambas caras frontales.
Es posible ajustar esta configuración a través del camino:
Configurador de Dimensiones - Cocinas - Cubrecantos - Laterales - Islas 2 Lados.
ANTES:
DESPUÉS:
▼ V.02 R.10
Fecha: 05/11/2024
Mejorías
Configurador de Dimensiones
1. Disponible nuevos parámetros en el Configurador de Dimensiones para modificar la profundidad de las jaladeras de los módulos con gola superior, intermediario, lateral y central, así como el retiro frontal de las despensas, de manera separado. Estas nuevas configuraciones están disponibles en la línea de Cocinas Gola, en los módulos bajos y despensas, que pueden ser ajustadas mediante los siguientes caminos:
Config. de Dimensiones - Cocinas - Cocinas Gola - Bajos - Dimensiones/Espaciados.
Config. de Dimensiones - Cocinas - Cocinas Gola - Despensas - Dimensiones/Espaciados.
IMPORTANTE: Los clientes que utilizan una configuración personalizada de profundidad para las jaladeras deben revisar estos valores, ya que los parámetros de configuración se han separado. De esta forma, evitarán que se envíen a producción con valores desactualizados. (2149482)
2. Disponible nuevos parámetros para cambiar la base inferior del módulo de microondas. Puede cambiar si tendrá o no una base inferior redondeada y también cambiar el diámetro de los ángulos.
Si la opción es verdadera, la base se puede cambiar por modelo. Estas nuevas configuraciones están disponibles en la línea de Cocinas, en los módulos Superiores - Electros, y pueden ser ajustadas mediante el siguiente camino:
Cocinas - Ingeniería - Superiores - Alacenas - Montaje - D- Ángulos Redondeados para la Base Inferior.
Cocinas - Ingeniería - Superiores - Alacenas - Dimensiones/Espaciados 02 - A- Diámetro de los Ángulos Redondeados de la Base Inferior.
3. Se ha ajustado Cocinas - Cubrecantos - Bases - Microondas.
ANTES
DESPUÉS
Correcciones
Configurador de Dimensiones
1. Se solucionó la situación por la cual no era posible configurar los cubrecantos para los patrones Blum - Legrabox. Ahora es posible configurar a través del Configurador de Dimensiones en los caminos Herrajes/Fijaciones - Blum - Cubrecantos - Cubrecanto Trasera Legrabox y Herrajes/Fijaciones - Blum - Cubrecantos - Cubrecanto Fondo Legrabox. (2171510)
2. Se corrigió la situación por la cual la traducción de Movento (línea Blum) estaba incorrecta al idioma español (México) en el Configurador de Dimensiones en Herrajes/Fijaciones - Blum - Montaje - Alturas Perforación Rieles. (2173407)
Modulación
1. Se corrigió la situación por la cual la base inferior avanzaba la lateral al cambiar el retiro trasero de la base inferior de Esquineros Oblícuos de Cocinas y Cocinas Gola Madera.
Constructor de Armários
1. Se corrigió la situación por la cual no eras aplicada la configuración de retiro trasero de la base de Esquinero Recto Izquierdo Alto de Dormitórios de Constructor de Armários.
▼ V.02 R.09
Fecha: 10/10/2024
Mejorías
Modulación
1. Inclusión de opción del refuerzo inferior trasero en los módulos altos de las líneas Cocinas, Cocinas Lateral Interna, Cocinas Gola, Oficinas y Oficinas Lateral Interna.
Las opciones de configuración para estos elementos en las líneas Cocinas están accesibles a través del Configurador de Dimensiones en Cocinas – Ingeniería – Estructura – Altos – Despensas - Montaje y Cocinas – Ingeniería – Estructura – Altos – Despensas Constructor - Montaje.
Es posible configurar los cubrecantos a través del Configurador de Dimensiones en Cocinas – Cubrecantos – Refuerzos – Superiores y Altos – Inferior.
Las opciones de configuración para estos elementos en las líneas Oficinas están accesibles a través del Oficinas – Ingeniería – Estructura – Armarios – Montaje.
Es posible configurar los cubrecantos a través del Configurador de Dimensiones en Oficinas – Cubrecantos – Refuerzos – Superiores y Armarios – Inferior.
2. Disponible opción para configurar la holgura trasera de la base superior de los módulos superiores en las líneas de Cocinas, Baños, Dormitorios y Oficinas.
Las opciones de configuración de estos elementos en las líneas son accesibles a través del Configurador de Dimensiones - Nombre de la línea - Ingeniería - Estructura - Superiores - Dimensiones / Espaciados.
Correcciones
Modulación
1. Corrigida la situación por la cual los cajones Blum Legrabox no estaban disponibles para la línea de Cocina Gola. (2165713)
2. Corrigida la situación en la que los mecanizados de perfiles LED no se generaban correctamente en los plugins de las máquinas. (2166501)
3. Corrigidas las situaciones relacionadas con la aplicación de cubrecantos y la colocación de herrajes en los refuerzos de Cocinas, Cocina Gola y Oficinas.
Modelos
1. Corrigida la situación en la que el modelo de los cubrecantos frontales de los módulos no se actualizaba en el ambiente. (2164732)
▼ V.02 R.08
Fecha: 12/09/2024
Mejorías
Guía de Producto
1. Actualización de imágenes de modulación y reorganización del Guía de Producto, estandarizando páginas y insertando información adicional.
Modulación
1. Disponible dos nuevos opciones de puerta Provenzal: Provenzal 45 y Provenzal Mecanizada.
La opción de puerta Provenzal 45 se puede utilizar con el Panel Central, Panel Trasero Parcial o Panel Trasero Total, estas opciones están disponibles para selección por el Configurador de Dimensiones en Montaje General – Puertas/Frentes – Provenzal 45.
La opción de puerta Provenzal Mecanizada se puede utilizar como Item Individual, Explotada c/ Panel Trasero Parcial y Explotada c/ Panel Trasero Total, estas opciones están disponibles para selección en el Configurador de Dimensiones en Montaje general – Puertas/Frentes – Provenzal Mecanizado.
2. Disponible la opción de utilizar un núcleo de vidrio o un núcleo extra en las puertas provenzales editables. El núcleo extra es especialmente adecuado para diferentes materiales, como paja y textiles. Las opciones de configuración para estos elementos están accesibles a través del Configurador de Dimensiones en Montaje General - Puertas / Frentes - Provenzal y Editable.
NOTAS: El núcleo Extra se puede utilizar con materiales comodines, lo que permite la aplicación de diferentes texturas de la biblioteca y texturas externas.
Proveedores
1. Disponible la posibilidad de cambiar el espesor de las composiciones de los cajones del proveedor Blum a 16 mm. (2137994)
Correcciones
Modulación
1. Corregida la situación en que el tirador Perfil Y no tenía cubre canto y al usar punteras, la posición de ellas quedaba incorrecta al editar parámetros en el Configurador de Dimensiones.
2. Corregida la situación en la que las puertas de Esquineros Rectos permitían inversión y quedaban incorrectas. (2158656)
Constructor de Armarios
1. Se corrigió la situación en la que el fondo del módulo de despensa no respetaba las holguras. (2153777)
2. Corregida la situación que, al construir módulos de canto recto superiores, con lateral interna, una inconformidad era exhibida.
Proveedores
1. Se corrigió la situación en la que al generar dibujos técnicos de algunos modelos de cajones del proveedor Blum, las correderas no aparecían en la pestaña Herrajes en el dibujo de componentes del módulo. (2152444).
2. Se corrigió la situación en la que no se generaban las perforaciones para los cajones Blum Tandembox Antaro (2152445).
3. Se corrigió la situación en la que no se generaban las perforaciones para los cajones Blum Merivobox. (2152446)
4. Se corrigió la situación en la que los cajones Blum Metabox se quedaban incorrectos en el ambiente 3D al abrir el cajón. (2152447)
5. Se corrigió la situación donde la nomenclatura de los cajones Blum Tandembox estaba incorrecta. (2156999)
▼ V.02 R.07
Fecha: 13/08/2024
Mejorías
Modulación
1. Se agregó una opción para definir la configuración de producción de la puerta Provenzal, ya sea que se produzca o no como Pieza Única en Montaje General - Puertas/Frente - Provenzal Editable. Cambiando la configuración a Sí. Al producirse en piezas separadas, la composición de la puerta será de cinco piezas. Manteniendo la configuración en No, la puerta quedará formada de una sola pieza.
2. Se agregó una nueva opción para frentes y puertas en el modelo Provenzal Editable disponible para las líneas Cocinas, Baños, Dormitorios, Oficinas y Salas. Esta nueva puerta ofrece la posibilidad de utilizar lo modelo Vidrio para la miga. Además, la puerta cuenta con opciones de configuración de las dimensiones de los marcos y detalles de montaje para documentación técnica y presupuesto, accesibles a través del Configurador de Dimensiones en Montaje General – Puertas/Frentes – Provenzal Editable.
3. Se agregó nuevo modelo de Basurera Doble en las líneas Cocinas y Cocinas Gola. Ahora, además del módulo Gabinete Inf Basurero 01 existente, también se ha añadido el módulo Gabinete Inf Basurero 02. El nuevo modelo de basurera está disponible en los módulos inferiores del Constructor de Armarios, en la pestaña Accesorios.
4. Se agregaron dos nuevos módulos Despenseros llamados Locker 1P Cajones Internos y Locker 2P Cajones Internos en las líneas Cocinas y Cocinas Gola. En estos módulos, la altura del entrepaño se puede configurar a través de la pestaña de Propiedades.
Configurador de Dimensiones
1. Imagen del Configurador actualizada en Montaje General - Cajones - Estructuras
ANTES:
DESPUÉS:
2. Fue realizada una reorganización de carpetas del Configurador de Dimensiones en Dormitorios – Cubrecantos – Retractores. Las carpetas permanecen organizadas en retractores externos y internos, pero fueron separados entre módulos Bajos/Superiores y Armarios. Se crearon nuevos atributos para cubrecantos del retractores internos de los módulos superiores, que anteriormente respetaban los atributos de los armarios. Además, se ha actualizado la imagen en Dormitorios – Cubrecantos – Retractores – Externo Vertical Esquinero Recto Bajos/Superiores.
ANTES:
DESPUÉS:
ANTES:
DESPUÉS:
ANTES:
DESPUÉS:
3. Fue realizada una reorganización de carpetas del Configurador de Dimensiones en Dormitorios - Cubrecantos - Tapas, separando las pestañas em Tapas Módulos Bajos, Tapas Módulos Alacenas y Armarios, Armarios Corredizas c/ Puertas, Armarios Corredizas s/ Puertas y Tapa Superior. Además, la imagen hay sido actualizada en Módulos Bajos - Lateral.
ANTES:
DESPUÉS:
4. Las imágenes de las carpetas de los módulos bajos y superiores se actualizaron en el Configurador de Dimensiones en Oficinas – Cubrecantos – Tapas.
ANTES:
DESPUÉS
Correcciones
Modulación
1. Se corrigió la situación en la que los fijadores de los refuerzos laterales de Dormitorios estaban colocados incorrectamente.
Constructor de Armários
1. Se corrigió la situación en la que, em la línea de Dormitorios, los cubrecantos de divisores parciales de los módulos bajos estaban respectando los parámetros de entrepaños fijos.
2. Se corrigió la situación en la que en los despenseros de Oficina, los cubrecantos de los refuerzos del retractor modelo 3 no eran aplicadas y los cubrecantos traseros siempre mentenían aplicados.
Configurador de Dimensiones
1. Se corrigió la situación en la que solo estaban disponibles fijador Minifix y Perno para entrepaños fijos de la línea Cocina. Ya están disponibles Minifix, Tornillo, VB35M, VB36M, Perno y Flipper a través de la carpeta situada en Configurador de Dimensiones – Herrajes/Fijaciones – Fijadores – Cocinas – General – (C) Fijador 1 Entrepaños Fijos.
Proveedores
1. Ajustadas las holguras superiores y inferiores de las frentes Innovika, para todas las líneas. Ahora, todos los modelos de frente Innovika respectan los parámetros de holgura de frentes Gola, para cajones patrones y de proveedores.
▼ V.02 R.06
Fecha: 18/07/2024
Mejorías
Modulación
1. Incluidas nuevas opciones de Cubiertas/Tambores en la biblioteca con espesores de 16mm, 19mm y 24mm. (2124029)
2. Incluidas nuevas opciones de espesores de 16mm, 19mm y 24mm para Paneles. (2124029)
3. Incluidas nuevas opciones de espesores de 16mm, 19mm y 24mm para Entrepaños externos. (2124029)
4. Implementada la posibilidad de configurar las alturas de los Cubrecantos usando el Configurador de Dimensiones en Montaje General - Cubrecantos - Alturas / Sobre Corte Cubrecantos.
Para elegir los modelos de cajón entre madera y metálicos, debe utilizarse el panel de Propiedades.
Las alturas de los cajones de madera, espacios superior e inferior, se pueden configurar usando el Configurador de Dimensiones en Montaje General - Cajones - Gabinetes Especieros.
6. Cambiadas las imágenes de los módulos de la Biblioteca y del Constructor de Armarios para que todas sigan el mismo estándar.
DESPUÉS
7. Añadida la opción de travesaños delanteros dobles y refuerzos traseros intermedios, inferiores y superiores a todos los módulos inferiores en todas las líneas. Las nuevas configuraciones, ya existentes en la carpeta Montaje del Configurador de Dimensiones, se reorganizaron en dos carpetas según se muestra en las imágenes.
ANTES
DESPUÉS
8. Añadida una nueva opción para usar la puerta ciega en las esquinas rectas de las líneas Cocinas, Cocinas Gola y Dormitorios. Esta nueva opción permite elegir entre una puerta ciega total o parcial en el panel de Propiedades. A partir de esta elección, se puede configurar la dimensión deseada de la puerta. La actualización está disponible en el panel de Propiedades - Módulos - Entidad. (2127246)
Proveedores
2. Incluidos los proveedores Cantab, Cubrica, Formica, Inovek y Legnolam como opciones de materiales disponibles. (2118711)
4. Ajustadas las dimensiones de profundidad, largo nominal y colores disponibles en los modelos de gavetas Tandembox Antaro del proveedor Blum, con largos nominales de 400, 450 y 500mm, y el color exclusivo Gris. (2111797)
Correcciones
Constructor de Armarios
1. Corregida la situación donde no era posible remover los fondos inferiores y superiores del módulo Torre c/ puertas de Giro en el Constructor de Armarios - Cocinas - Despenseros - Torre c/ Puertas Giratorias.
Plan de Corte
1. Corregida la situación donde los módulos de la línea de Cocinas Gola presentaban traducciones incorrectas al ser enviados al Cut Pro. (2136397)
Modulación
1. Corregidas las traducciones de los componentes de los tambores. (2140419)